深入浅出HBase实战|青训营笔记

80 阅读15分钟

这是我参与「第四届青训营 」笔记创作活动的第3天

这节课的重点内容包括四部分:适用场景、架构设计、大数据支撑、最佳实践。

一、HBase适用场景

1.1 什么是HBase

HBase是一个开源的NoSQL分布式数据库,是Apache软件基金会顶级项目之一。

参考Google BigTable 的设计,对稀疏表提供更高的存储空间使用率和读写效率。

采用存储计算分离架构,

  • 存储层基于HDFS存储数据,提供容错机制和高可靠性;
  • 计算层提供灵活快速的水平扩展、负载均衡和故障恢复能力;

提供强一致语义,在CAP理论中属于CP系统。

*Consistency,Availability,Rartition Tolerance

1.2 HBase和关系型数据库的区别

image.png

1.3 HBase数据模型

逻辑结构

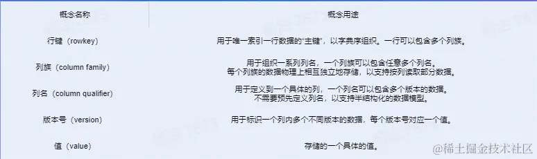
HBase以列族为单位存储数据,以行键索引数据。

  • 列族需要在使用前预先创建,列名不需要预先声明,因此支持半结构化数据模型。
  • 支持保留多个版本的数据,(行键+列族+列名+版本号)定位一个具体的值。

image.png

image.png

通过非关系视图理解HBase数据模型:

  • 适合稀疏数据,缺省列不占用存储空间
  • 通过(rowkey,column family,column qualifier,version)
  • 唯一指定一个具体的值
  • 允许批量读取多行的部分列族/列数据

image.png

物理结构

物理数据结构最小单元是KeyValue结构:

  • 每个版本的数据都携带全部行列信息。
  • 同一行,同一列族的数据物理上连续有序存储。
  • 同列族内的KeyValue按rowkey字典序升序,column qualifier升序,version降序排列。
  • 不同列族的数据存储在相互独立的物理文件,列族间不保证数据全局有序。
  • 同列族下不同物理文件间不保证数据全局有序。
  • 仅单个物理文件内有序

image.png

image.png

1.4 使用场景

适用场景:

  • “近在线”的海量分布式KV/宽表存储,数据量级可达到PB级以上
  • 写密集型、高吞吐应用,可接受一定程度的时延抖动
  • 字典序主键索引、批量顺序扫描多行数据的场景
  • Hadoop大数据生态友好兼容
  • 半结构化数据模型,行列稀疏的数据分布,动态增减列名
  • 敏捷平滑的水平扩展能力,快速响应数据体量、流量变化

典型应用:

  • 电商订单数据:查询最新
  • 搜索推荐引擎:存储原始数据、排序推荐结果
  • 广告数据流:触达、点击、转化等事件流
  • 用户交互数据:IM、Email、点赞、搜索
  • 时序数据引擎:日志、监控(OpenTSDB)
  • 图存储引擎:JanusGraph
  • 大数据生态:高度融入Hadoop生态

image.png

半结构化/字典序有序索引的数据

典型用例:字节跳动推荐中台基于HBase提供“近在线”读写的推荐候选数据集

数据格式:

image.png

查询模式:

批量查询指定tenantID租户的制定channelID频道下的推荐候选集。例如:

  • start rowkey:"part1:tenant1:channel1"
  • end rowkey:"part1:tenant1:channel2"

对应数据:

  • value:"features(eg.sport,basletball,...)"
  • columns:"additional labels(eg.region=CN,...)"

“近在线”海量分布式KV/宽表存储

典型用例:商家订单系统使用HBase管理买家、卖家的订单操作信息

数据格式:

image.png

查询模式:

查询指定orderID订单最近新增/待处理的caozuojilu。例如:

  • rowkey:"e1cb:orderID1",column family:"customer"

对应多个column的数据:

  • column1:actionType1_actionID1,value1:"{timestamp=21,action='...'}",
  • column2:actionType2_actionID2,value2:"{timestamp=26,action='...'}",
  • column3:checkpoint,value:"timestamp=23"
  • ...

典型用例:Facebook在2010年开始使用HBase存储用户的互动信息,包括电子邮件、即时消息、短信等。

数据格式:

image.png

查询模式:

查询指定userID用户包含给定词语word的最近N条信息的messageID,例如:

  • rowkey:"userID",column:"cf:hello"对应多个版本的数据:
  • value1:"offset=23",version:"messageID=1234",
  • value2:"offset=12",version:"messageID=1134",
  • value3:"offset=41",version:"messageID=1034",
  • ...

写密集型的高吞吐场景

典型用例:时序存储引擎,典型场景是日志、监控数据存储,例如OpenTSDB

数据格式:

image.png

查询模式:

查询指定metric_uid指标在指定时间段的所有数据。例如:

  • start rowkey:"[hash]metric1:1655386954",
  • end rowkey:"[hash]metric1:1665386954",
  • column_family:"dp",
  • 查询1655386954到1665386954时间内该监控的所有数据点。 *rowkey和column通过编码尽量简短,减少空间用量

1.5 HBase数据模型的优缺点

image.png

二、HBase架构设计

2.1 HBase架构设计

主要组件包括:

  • HMaster:元数据管理,集群调度、保活
  • RegionServer:提供数据读写服务,每个实例负责若干个互不重叠的rowkey区间内的数据
  • ThriftServer:提供Thrift API读写的代理层

依赖组件包括:

  • Zookeeper:分布式一致性共识协作管理,例如HMaster选主、任务分发、元数据变更管理等。
  • HDFS:分布式文件系统,HBase数据存储底座

image.png

2.2 HMaster

主要职责

  • 管理RegionServer实例生命周期,保证服务可用性
  • 协调RegionServer数据故障恢复,保证数据正确性
  • 集中管理集群元数据,调整数据分布,清理废弃数据等
  • 处理用户主动发起的元数据操作如建表、删表等

image.png

主要组件

  • ActiveMasterManager:管理HMaster的active/backup状态
  • ServerManager:管理集群内RegionServer的状态
  • AssignmentManager:管理数据分片(region)的状态
  • SplitWalManager:负责故障数据恢复的WAL拆分工作
  • LoadBalancer:定期巡检、调整集群负载状态
  • RegionNormalizer:定期巡检并拆分热点、整合碎片
  • CatalogJanitor:定期巡检、清理元数据
  • Cleaners:定期清理废弃的HFile/WAL等文件
  • MasterFileSystem:封装访问HDFS的客户端SDK

2.3 RegionServer

主要职责

  • 提供部分rowkey区间数据的读写服务
  • 如果负责meta表,向客户端SDK提供rowkey位置信息
  • 认领HMaster发布的故障恢复任务,帮助加速数据恢复过程
  • 处理HMaster下达的元数据操作,如region打开/关闭/分裂/合并操作等

image.png

主要组件

  • MemStore:基于SkipList数据结构实现的内存态存储,定期批量写入硬盘
  • Write-Ahead-Log:顺序记录写请求到持久化存储,用于故障恢复内存中丢失的数据
  • Store:对应一个 column family在一个region下的数据集合,通常包含多个文件
  • StoreFile:即HFile,表示HBase在HDFS存储数据的文件格式,其内数据按rowkey字典序有序排列
  • BlockCache:HBase以数据块为单位读取数据并缓存在内存中以加速重复数据的读取

2.4 Zookeeper主要职责

  • HMaster登记信息,对active/backup分工达成共识
  • RegionServer登记信息,失联时HMaster保活处理
  • 登记meta表位置信息,供SDK查询读写位置信息
  • 供HMaster和RegionServer协作处理分布式任务

image.png

2.5 ThriftServer主要职责

  • 实现HBase定义的Thrift API,作为代理层向用户提供RPC读写服务
  • 用户可根据IDL自行生成客户端实现
  • 独立于RegionServer水平扩展,用户可访问任意ThriftServer实例(scan操作较特殊,需要同实例维护scan状态)

image.png

三、大数据支撑

3.1 HBase在大数据生态的定位

  • 对TB、PB级海量数据支持强一致、近实时的读写性能,支持快速的ad-hoc分析查询任务;
  • 支持字典序批量扫描大量数据,支持只读取部分列族的数据,灵活支持不同查询模式,避免读取不必要的数据;
  • 存储大规模任务(例如MapReduce,Spark,Flink)的中间/最终计算结果;
  • 平滑快速的水平扩展能力,能够敏捷应对大数据场景高速增长的数据体量和大规模的并发访问;
  • 精细化的资源成本控制,计算层和存储层分别按需扩展,避免资源浪费。

3.2 水平扩展能力

  • 增加RegionServer实例,分配部分region到新实例
  • 扩展过程平滑,无需搬迁实际数据
  • 可用性影响时间很短,用户基本无感知

image.png

3.3 Region热点切分

  • 当某个region数据量过多,切分成两个独立的子region分摊负载
  • RegionServer在特定实际(flush、compaction)检查region是否应该切分,计算切分点并RPC上报HMaster,由AssignmentManager负责执行RegionStateTransition
  • 不搬迁实际数据,切分产生的新region数据目录下生成一个以原region文件信息命名的文件,内容是切分点对应的rowkey,以及标识新region是上/下半部分的数据。

image.png

切分点选取

HBase原生提供的多种切分策略使用相同的切分点选择策略。

目标:优先把最大的数据文件均匀切分

切分点选择步骤:

  1. 找到该表中哪个region的数据大小最大
  2. 找到该region内哪个column family的数据大小最大
  3. 找到column family内哪个HFile的数据大小最大
  4. 找到HFile里处于最中间位置的Data Block
  5. 用这个Data Block的第一条KeyValue的Rowkey作为切分点

image.png

image.png

image.png

image.png

切分过程

  • 所有Column Family都按照统一的切分点来切分数据
  • 目的是优先均分最大的文件,不保证所有Column Family的所有文件都被均分
  • HFile1作为最大的文件被均分,其它文件也必须以相同的rowkey切分以保证对齐新region的rowkey区间
  • 切分出新region分别负责rowkey区间[2000,2500)和[2500,4000)
  • 每个新region分别负责原region的上/下半部分rowkey区间的数据
  • 在compaction执行前不实际切分文件,新region下的文件通过reference file指向原文件读取实际数据

image.png

image.png

image.png

流程设计

AssignmentManager检查cluster、table、region的状态后,创建SplitTableRegionProcedure通过状态机实现执行切分过程

image.png

3.4 Region碎片整合

  • 当某些region数据量过小、碎片化,合并相邻region整合优化数据分布
  • AssignmentManager创建MergeTableRegionProcedure执行整合操作
  • 不搬迁实际数据,通过reference file定位原region的文件,直到下次compaction时实际处理数据
  • 注意:只允许合并相邻region,否则会打破rowkey空间连续且不重合的约定

流程设计

类似于region拆分,不立刻处理时机数据文件,而是通过创建reference files引用到原文件,然后原子地更新元数据来完成碎片整合,后续靠compaction整合数据文件,靠CatalogJanitor异步巡检元数据处理遗留数据。

image.png

3.5 Region负载均衡

定期巡检各RegionServer上的region数量,保持region的数量均匀分布在各个RegionServer上。

SimpleLoadBalancer具体步骤:

  1. 根据总region数量和RegionServer数量计算平均region数,设定弹性上下界避免不必要的操作。
  2. 将RegionServer按照region数量降序排序,对region数量超出上限的选取要迁出的region并按创建时间从新到老排序
  3. 选取出region数量低于下限的RegionServer列表,round-robin分配步骤2选取的regins,尽量使每个RS的region数量都不低于下限
  4. 处理边界情况,无法满足所有RS的region数量都在合理范围内时,尽量保持region数量相近

image.png

image.png

StochasticLoadBalancer

  • 随机尝试不同的region放置策略,根据提供的cost function计算不同策略的分值排名(0最优策略,1最差策略)
  • cost计算将下列指标纳入统计:region负载、表负载、数据本地性(本地访问HDFS)、Memstore大小HFile大小。
  • 根据配置加权计算最终cost,选择最优方案进行负载均衡;

FavoredNodeLoadBalancer

  • 用于充分利用本地读写HDFS文件来优化读写性能
  • 每个region会指定优选的3个RegionServer地址,同时会告知HDFS在这些优选节点上放置该region的数据
  • 即使第一节点出现故障,HBase也可以将第二节点提升为第一节点,保证稳定的读时延

3.6 故障恢复机制——HMaster

HMaster通过多实例基于Zookeeper选主实现高可用性

  • 所有实例尝试向Zookeeper的/hbase/active-master临时节点CAS地写入自身信息
  • 写入成功表示成为主实例,失败即为从实例,通过watch监听/hbase/active-master的变动
  • 主实例不可用临时节点被删除,此时触发其他从实例重新尝试选主

image.png

HMaster恢复流程

HMaster自身恢复流程

  1. 监听到/hbase/active-master临时节点被删除的事件,触发选主逻辑
  2. 选主成功后执行HMaster启动流程,从持久化存储读取未完成的procedure从之前状态继续执行
  3. 故障HMaster实例恢复后发现主节点已存在,继续监听/hbase/active-master

调度RegionServer的故障恢复流程

  1. AssignmentManager从procedure列表中找出Region-In-Transition状态的region继续调度过程
  2. RegionServerTracker从Zookeeper梳理online状态的RegionServer列表,结合ServerCrashProcedure列表、HDFS从WAL牡蛎里alive/splitting状态的RegionServer记录,获取掉线RegionServer的列表,分别创建ServerCrashProcedure执行恢复流程

3.7 故障恢复机制——RegionServer

  • 每个RegionServer实例启动时都会往Zookeeperd/hbase/rs路径下创建对应的临时节点
  • HMaster通过监听RegionServer在Zookeeper的临时节点状态,监控数据读写服务的可用性,及时调度恢复不可用的reions
  • RegionServer的故障恢复需要将内存中丢失的数据从WAL中恢复,HMaster利用Zookeeper配合所有RegionServer实例,分布式地处理WAL数据,提升恢复速度

image.png

启动流程:

  1. 启动时去Zookeeper登记自身信息,告知主HMaster实例有新RS实例接入集群
  2. 接受和执行来自HMaster的region调度命令
  3. 打开region前从HDFS读取该region的recovered.edits目录下的WAL记录,回放恢复数据
  4. 恢复完成,认领Zookeeper上发布的分布式任务(如WAL切分)帮助其它数据恢复

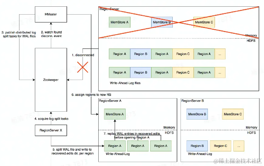
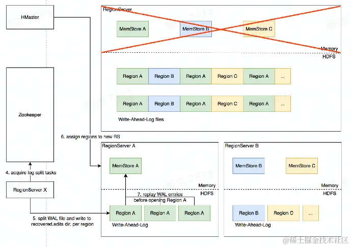
3.8 Distributed Log Split原理

背景:

  1. 写入HBase的数据首先顺序持久化到Write-Ahead-Log,然后写入内存态的MemStore即完成,不立即写盘,RegionServer故障会导致内存中的数据丢失,需要回放WAL来恢复
  2. 同RegionServer的所有region复用WAL,因此不同region的数据交错穿插,RegionServer故障后重新分配region前需要先按region维度拆分WAL

image.png

具体流程

实现原理:

  1. RegionServer故障,Zookeeper检测到心跳超时或连接断开,删除对应的临时节点并通知监听该节点的客户端
  2. active HMaster监听到RS临时节点删除事件,从HDFS梳理出该RS负责的WAL文件列表
  3. HMaster为每个WAL文件发布一个log split task到ZK
  4. 其他在线的RS监听到新任务,分别认领
  5. 将WAL entries按region拆分,分别写入HDFS上该region的recovered.edits目录
  6. HMaster监听到log split任务完成,调度region到其他RS
  7. RS打开region前在HDFS找到先回放recorvered.edits目录下的WAL文件将数据恢复到MemStore里,再打开region恢复读写服务

image.png

image.png

完整流程示意图

image.png

优化空间

进一步优化:Distributed Log Replay

  • HMaster先将故障RegionServer上的所有region以Recovering状态调度分配到其他正常RS上
  • 再进行类似Distributed Log Split的WAL日志按region维度切分
  • 切分后不写入HDFS,而是直接回放,通过SDK写流程将WAL记录写到对应的新RS
  • Recovering状态的region接受写请求但不提供读服务,直到WAL回放数据恢复完成

四、最佳实践分享

4.1 Rowkey设计策略

场景分类:

  1. 不需要顺序扫描批量连续rowkey:对原始rowkey做哈希,作为真实rowkey的前缀。建议取适当长度的子串,避免过多占用存储空间
  2. 需要顺序扫描批量连续rowkey:首先用groupID/appID/userID前缀避免数据热点,然后加上定义顺序的信息ID前缀也建议哈希处理,避免非预期的热点
  3. rowkey长度尽量保持较短,因为会冗余存储到每个KeyValue中

避免用时间戳直接作为rowkey前缀,会导致最新的数据始终集中在单个RegionServer上,造成热点瓶颈,且无法通过水平扩容缓解

4.2 Column Family设计策略

  1. Column Family数量过多容易影响性能,建议尽量少,不超过5个
  2. 需要同时读取的数据尽量放在相同列族,反之尽量放在不同列族,读取时尽量只读取必需的列族,避免读不必要的列族
  3. 列族(以及column qualifier)名称尽量短,因为会冗余存储到每个KeyValue中

4.3 参数调优经验

image.png

4.4 ByteTable——字节跳动自研分布式表格存储系统

优势:

  1. 存储层基于字节跳动自研分布式存储底座,从设计上充分支持在线场景的性能、功能需求
  2. 采用C++编写构建,杜绝了Garbage Collection在Stop-The-World阶段带来的性能抖动
  3. 架构设计上支持更细粒度、更灵活的数据分片组织方式,激活更多优化空间
  4. 元数据设计提供更好的故障域控制,避免多租户相互影响
  5. 更短的故障恢复时间,对在线场景的高可用性支持更好