IP中继电话系统

359 阅读6分钟

携手创作,共同成长!这是我参与「掘金日新计划 · 8 月更文挑战」的第20天,点击查看活动详情


SIP
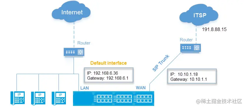
 Trunk设备部署在企业IP-PBX和ITSP(IP电话业务提供商)之间。企业的所有内部呼叫通过企业内部的IP-PBX完成,企业的所有外部呼叫均通过SIP Trunk链路发送给ITSP。
内部的IP-PBX
SIP概述  SIP(Session Initiation Protocol)是应用层信令协议,定义了用户间交互式媒体会话的发起,修改和终止过程.
1、所支持的功能
1.基本会话.
2.多用户之间的会话.
3.交互的媒体应用.
2、协议使用的环境
基于SIP的IP网络电话系统所用网络中各层的协议结构:SIP网络架构   传统电话网络中,企业通过内部的PBX完成所有内部呼叫,企业和外部的通信都是通过PSTN电话运营商提供的中继线路进行呼叫。
PSTN ( Public Switched Telephone Network )公共交换电话网络是一种常用的旧式电话系统,即我们日常生活中常用的电话网是一种全球语音通信电路交换网络,包括商业的和政府拥有的传统电话网络
2、随着IP技术的发展,越来越多的企业部署如图2所示,基于SIP协议的IP-PBX,企业的内部呼叫都可以使用SIP协议。但企业如果要进行对外呼叫,仍然需要租用PSTN电话运营商的中继线路。
IP中继组网

SIP+PSTN网络
IP-PBX是一种基于IP的公司电话系统。 它可以完全将话音通信集成到公司的数据网络中,从而建立能够连接分布在全球各地办公地点和员工的统一话音和数据网络
3、随着企业内大量部署支持SIP协议的IP-PBX以及通过SIP协议提供语音通信基础架构的ITSP(电话运营商)的逐渐增多,企业迫切需要一种能提供类似于传统PSTN中继线路的SIP中继技术,用于连接企业IP-PBX与外部的Internet电话运营商,实现全网IP化。这种SIP中继技术就是SIP Trunk,SIP Trunk作为一种功能可以嵌入到部署在企业网络边缘的语音网关或防火墙中。能够实现SIP Trunk功能的设备称为SIP Trunk设备,或TG网关功能特点编辑SIP Trunk设备和ITSP之间只需建立唯一的、安全的、具有QoS保证的SIP Trunk链路,通过该链路来承载企业的多路并发呼叫。
企业内部通信由企业IP-PBX负责,企业所有外出通信都通过SIP Trunk交由ITSP,再由ITSP中的设备发送到PSTN网络部署SIP Trunk设备后,全网可以使用SIP协议,可以更好的支持语音、会议、即时消息等IP通信业务SIP Trunk设备接收到用户的呼叫请求后,会代表用户向ITSP发起新呼叫请求,在转发过程中,SIP Trunk设备不但要对信令消息进行中继转发,对RTP媒体消息也需要进行中继转发。
SIP中继链接,英文为SIPTrunking,是一种基于会话发起协议(SessionInitiationProtocol,SIP)的IP电话(VoIP)和流媒体服务。网络通讯服务提供商(Internettelephonyserviceprovider,ITSP)通过它向配备基于SIP的IP用户交换机(IP-PBX)以及统一通信设备的客户提供通信以及统一通信(unifiedcommunications)服务。常见的这类软件应用主要提供语音、视频以及其他流媒体服务(比如桌面共享,网络会议以及共享黑板等)。

 SIP中继架构选项

  *会话边界控制器和他们的角色
* SIP中继实施
* SIP中继支持 

不需要会话边界控制器(SBC):错 - 几乎每一个IP-PBX供应商能够通过支持的网关和会话管理来提供SIP中继的支持。此外,运营商提供SIP中继自己这边的SBC,而鼓励企业购置自己那边的高可用性的SBC,原因如下:
*安全性 - 企业SBC充当SIP通信的应用程序防火墙
*协议互操作性 - 存在于SIP的不同实施(以及可能的其它协议,如H.323)之间
*与不同的运营商对接
支持拨号方案
SIP中继获得广泛应用:正确 - SIP中继几乎无处不在。在大多数都市里Tier 1和Tier 2运营商提供SIP中继服务业务。
只有一个模式来实现SIP中继:错 - 几年前,这可能会被认为是一个正确的说法,“集中式”被吹捧为是必由之路。现在集中式仍然是最流行的方法,它为您提供性价比最高的成本节约以及拨号计划集中。但另外两种模式,分布式和混合式,已经进入市场是不争的事实:。
分布模式部署的更快并保持拨号方案的完整性。当企业使用很多视频应用的话,它更好地利用了网络资源。当然,混合模式结合了集中式和分布式各自的属性,可以满足特定企业的特殊需求。
SIP中继获得广泛应用
SIP是新的:错 - SIP协议已经以某种形式存在了近二十年(我能找到的最早的是RFC 1996)。大多数行业都熟悉的即SIP电话,或者作为统一通信组件集成中可选择的协议,RFC 4904(2007年6月)发布。它主要定义了SIP中继,所以存在了至少六年。
SIP中继是标准化的:部分错误 - 虽然有几个RFCs支持SIP,以及支持SIP connect 1.1标准,但不同的运营商和设备制造商(即IP-PBX,网关,SBCs)的实现存在着显着差异。除了技术上的差异,运营商捆绑的功能和选项也不同,从而使比较他们之间的SIP中继更加困难(当与PRIs比较时)。
SIP中继是“成熟”的:部分正确 - 这有点像一个十几岁的孩子 - 表现的有时是你所期望的那样,但经常却令你惊讶。尤其是在配置和实施阶段。
与系统对PRIs的支持相比,从SIP中继人员的个人知识到运营商内部的实际系统都略显青涩。最近公布的调查显示,企业客户对运营商的支持力度的不满在持续。虽然这正在改善,我们将讲述一些在实际实施中所出现的问题。
SIP中继节约了成本:正确 - 在采用中心SIP中继的大规模分布模式环境下,成本降低的范围在30%到50%之间。在小规模环境下做一个对等的SIP/PRI更换,大致可以节省15%的成本。