一文说透kafka底层架构

165 阅读16分钟

底层架构

image.png

先停一下,学习之前,先看下如何学习,两篇不错的干货文章分享给你,一定要点开看下

6.1 存储架构

6.1.1 分段存储

开篇讲过,kafka每个主题可以有多个分区,每个分区在它所在的broker上创建一个文件夹

每个分区又分为多个段,每个段两个文件,log文件里顺序存消息,index文件里存消息的索引

段的命名直接以当前段的第一条消息的offset为名

注意是偏移量,不是序号! 第几条消息 = 偏移量 + 1。类似数组长度和下标。

所以offset从0开始(可以开新队列新groupid消费第一条消息打印offset得到验证)

file

例如:

0.log -> 有8条,offset为 0-7

8.log -> 有两条,offset为 8-9

10.log -> 有xx条,offset从10-xx

file

6.1.2 日志索引

每个log文件配备一个索引文件 *.index

文件格式为: (offset , 内存偏移地址)

file

综合上述,来看一个消息的查找:

  • consumer发起请求要求从offset=6的消息开始消费
  • kafka直接根据文件名大小,发现6号消息在00000.log这个文件里
  • 那文件找到了,它在文件的哪个位置呢?
  • 根据index文件,发现 6,9807,说明消息藏在这里!
  • 从log文件的 9807 位置开始读取。
  • 那读多长呢?简单,读到下一条消息的偏移量停止就可以了

6.1.3 日志删除

Kafka作为消息中间件,数据需要按照一定的规则删除,否则数据量太大会把集群存储空间占满。

删除数据方式:

  • 按照时间,超过一段时间后删除过期消息
  • 按照消息大小,消息数量超过一定大小后删除最旧的数据

Kafka删除数据的最小单位:segment,也就是直接干掉文件!一删就是一个log和index文件

6.1.4 存储验证

1)数据准备

将broker 2和3 停掉,只保留1

docker pause kafka-2 kafka-3

2)删掉test主题,通过km新建一个test主题,加2个分区

新建时,注意下面的选项:

segment.bytes = 1000 ,即:每个log文件到达1000byte时,开始创建新文件

删除策略:

retention.bytes = 2000,即:超出2000byte的旧日志被删除

retention.ms = 60000,即:超出1分钟后的旧日志被删除

以上任意一条满足,就会删除。

3)进入kafka-1这台容器

docker exec -it kafka-1 sh

#查看容器中的文件信息
/ # ls /
bin    dev    etc    home   kafka  lib    lib64  media  mnt    opt    proc   root   run    sbin   srv    sys    tmp    usr    var

/ # cd /kafka/

/kafka # ls
kafka-logs-d0b9c75080d6

/kafka # cd kafka-logs-d0b9c75080d6/
/kafka/kafka-logs-d0b9c75080d6 # ls -l | grep test
drwxr-xr-x    2 root     root          4096 Jan 15 14:35 test-0
drwxr-xr-x    2 root     root          4096 Jan 15 14:35 test-1

#2个分区的日志文件清单,注意当前还没有任何消息写进来
#timeindex:日志的时间信息
#leader-epoch,下面会讲到
/kafka/kafka-logs-d0b9c75080d6 # ls -lR test-*
test-0:
total 4
-rw-r--r--    1 root     root      10485760 Jan 15 14:35 00000000000000000000.index
-rw-r--r--    1 root     root             0 Jan 15 14:35 00000000000000000000.log
-rw-r--r--    1 root     root      10485756 Jan 15 14:35 00000000000000000000.timeindex
-rw-r--r--    1 root     root             8 Jan 15 14:35 leader-epoch-checkpoint

test-1:
total 4
-rw-r--r--    1 root     root      10485760 Jan 15 14:35 00000000000000000000.index
-rw-r--r--    1 root     root             0 Jan 15 14:35 00000000000000000000.log
-rw-r--r--    1 root     root      10485756 Jan 15 14:35 00000000000000000000.timeindex
-rw-r--r--    1 root     root             8 Jan 15 14:35 leader-epoch-checkpoint

4)往里灌数据。启动项目通过swagger发送消息

注意!边发送边查看上一步的文件列表信息!

file

#先发送2条,消息开始进来,log文件变大!消息在两个分区之间逐个增加。
/kafka/kafka-logs-d0b9c75080d6 # ls -lR test-*
test-0:
total 8
-rw-r--r--    1 root     root      10485760 Jan 15 14:35 00000000000000000000.index
-rw-r--r--    1 root     root           875 Jan 15 14:46 00000000000000000000.log
-rw-r--r--    1 root     root      10485756 Jan 15 14:35 00000000000000000000.timeindex
-rw-r--r--    1 root     root             8 Jan 15 14:35 leader-epoch-checkpoint

test-1:
total 8
-rw-r--r--    1 root     root      10485760 Jan 15 14:35 00000000000000000000.index
-rw-r--r--    1 root     root           875 Jan 15 14:46 00000000000000000000.log
-rw-r--r--    1 root     root      10485756 Jan 15 14:35 00000000000000000000.timeindex
-rw-r--r--    1 root     root             8 Jan 15 14:35 leader-epoch-checkpoint

#继续逐条发送,返回再来看文件,大小为1000,到达边界!
/kafka/kafka-logs-d0b9c75080d6 # ls -lR test-*
test-0:
total 8
-rw-r--r--    1 root     root      10485760 Jan 15 14:35 00000000000000000000.index
-rw-r--r--    1 root     root          1000 Jan 15 14:46 00000000000000000000.log
-rw-r--r--    1 root     root      10485756 Jan 15 14:35 00000000000000000000.timeindex
-rw-r--r--    1 root     root             8 Jan 15 14:35 leader-epoch-checkpoint

test-1:
total 8
-rw-r--r--    1 root     root      10485760 Jan 15 14:35 00000000000000000000.index
-rw-r--r--    1 root     root          1000 Jan 15 14:46 00000000000000000000.log
-rw-r--r--    1 root     root      10485756 Jan 15 14:35 00000000000000000000.timeindex
-rw-r--r--    1 root     root             8 Jan 15 14:35 leader-epoch-checkpoint

#继续发送消息!1号分区的log文件开始分裂
#说明第8条消息已经进入了第二个log
/kafka/kafka-logs-d0b9c75080d6 # ls -lR test-*
test-0:
total 8
-rw-r--r--    1 root     root      10485760 Jan 15 14:35 00000000000000000000.index
-rw-r--r--    1 root     root          1000 Jan 15 14:46 00000000000000000000.log
-rw-r--r--    1 root     root      10485756 Jan 15 14:35 00000000000000000000.timeindex
-rw-r--r--    1 root     root             8 Jan 15 14:35 leader-epoch-checkpoint

test-1:
total 20
-rw-r--r--    1 root     root             0 Jan 15 14:46 00000000000000000000.index
-rw-r--r--    1 root     root          1000 Jan 15 14:46 00000000000000000000.log
-rw-r--r--    1 root     root            12 Jan 15 14:46 00000000000000000000.timeindex
-rw-r--r--    1 root     root      10485760 Jan 15 14:46 00000000000000000008.index
-rw-r--r--    1 root     root           125 Jan 15 14:46 00000000000000000008.log   #第二个log文件!
-rw-r--r--    1 root     root            10 Jan 15 14:46 00000000000000000008.snapshot
-rw-r--r--    1 root     root      10485756 Jan 15 14:46 00000000000000000008.timeindex
-rw-r--r--    1 root     root             8 Jan 15 14:35 leader-epoch-checkpoint

#持续发送,另一个分区也开始分离
/kafka/kafka-logs-d0b9c75080d6 # ls -lR test-*
test-0: 
total 20
-rw-r--r--    1 root     root             0 Jan 15 15:55 00000000000000000000.index
-rw-r--r--    1 root     root          1000 Jan 15 14:46 00000000000000000000.log
-rw-r--r--    1 root     root            12 Jan 15 15:55 00000000000000000000.timeindex
-rw-r--r--    1 root     root      10485760 Jan 15 15:55 00000000000000000008.index
-rw-r--r--    1 root     root           625 Jan 15 15:55 00000000000000000008.log
-rw-r--r--    1 root     root            10 Jan 15 15:55 00000000000000000008.snapshot
-rw-r--r--    1 root     root      10485756 Jan 15 15:55 00000000000000000008.timeindex
-rw-r--r--    1 root     root             8 Jan 15 14:35 leader-epoch-checkpoint

test-1:
total 20
-rw-r--r--    1 root     root             0 Jan 15 14:46 00000000000000000000.index
-rw-r--r--    1 root     root          1000 Jan 15 14:46 00000000000000000000.log
-rw-r--r--    1 root     root            12 Jan 15 14:46 00000000000000000000.timeindex
-rw-r--r--    1 root     root      10485760 Jan 15 14:46 00000000000000000008.index
-rw-r--r--    1 root     root           750 Jan 15 15:55 00000000000000000008.log
-rw-r--r--    1 root     root            10 Jan 15 14:46 00000000000000000008.snapshot
-rw-r--r--    1 root     root      10485756 Jan 15 14:46 00000000000000000008.timeindex
-rw-r--r--    1 root     root             8 Jan 15 14:35 leader-epoch-checkpoint


#持续发送消息,分区越来越多。
#过一段时间后再来查看,清理任务将会执行,超出的日志被删除!(默认调度间隔5min)
#log.retention.check.interval.ms 参数指定

/kafka/kafka-logs-d0b9c75080d6 # ls -lR test-*
test-0:
total 8
-rw-r--r--    1 root     root      10485760 Jan 15 19:12 00000000000000000119.index
-rw-r--r--    1 root     root             0 Jan 15 19:12 00000000000000000119.log
-rw-r--r--    1 root     root            10 Jan 15 19:12 00000000000000000119.snapshot
-rw-r--r--    1 root     root      10485756 Jan 15 19:12 00000000000000000119.timeindex
-rw-r--r--    1 root     root            10 Jan 15 19:12 leader-epoch-checkpoint

test-1:
total 8
-rw-r--r--    1 root     root      10485760 Jan 15 19:12 00000000000000000119.index
-rw-r--r--    1 root     root             0 Jan 15 19:12 00000000000000000119.log
-rw-r--r--    1 root     root            10 Jan 15 19:12 00000000000000000119.snapshot
-rw-r--r--    1 root     root      10485756 Jan 15 19:12 00000000000000000119.timeindex
-rw-r--r--    1 root     root            10 Jan 15 19:12 leader-epoch-checkpoint

6.2 零拷贝

Kafka 在执行消息的写入和读取这么快,其中的一个原因是零拷贝(Zero-copy)技术

6.2.1 传统文件读写

file

传统读写,涉及到 4 次数据的复制。但是这个过程中,数据完全没有变化,我们仅仅是想从磁盘把数据送到网卡。

那有没有办法不绕这一圈呢?让磁盘和网卡之类的外围设备直接访问内存,而不经过cpu?

有! 这就是DMA(Direct Memory Access 直接内存访问)。

6.2.2 DMA

DMA其实是由DMA芯片(硬件支持)来控制的。通过DMA控制芯片,可以让网卡等外部设备直接去读取内存,而不是由cpu来回拷贝传输。这就是所谓的零拷贝

目前计算机主流硬件基本都支持DMA,就包括我们的硬盘和网卡。

kafka就是调取操作系统的sendfile,借助DMA来实现零拷贝数据传输的

file

6.2.3 java实现

为加深理解,类比为java中的零拷贝:

  • 在Java中的零拷贝是通过java.nio.channels.FileChannel中的transferTo方法来实现的

  • transferTo方法底层通过native调操作系统的sendfile

  • 操作系统sendfile负责把数据从某个fd(linux file descriptor)传输到另一个fd

    备注:linux下所有的设备都是一个文件描述符fd

代码参考:

File file = new File("0.log");
RandomAccessFile raf = new RandomAccessFile(file, "rw");
//文件通道,来源
FileChannel fileChannel = raf.getChannel();
//网络通道,去处
SocketChannel socketChannel = SocketChannel.open(new InetSocketAddress("1.1.1.1", 1234));
//对接上,通过transfer直接送过去
fileChannel.transferTo(0, fileChannel.size(), socketChannel);

6.3 分区一致性

6.3.1 水位值

1)先回顾两个值:

file

2)再看下几个值的存储位置:

注意!分区是有leader和follower的,最新写的消息会进入leader,follower从leader不停的同步

无论leader还是follower,都有自己的HW和LEO,存储在各自分区所在的磁盘上

leader多一个Remote LEO,它表示针对各个follower的LEO,leader又额外记了一份!

3)为什么这么做呢?

leader会拿这些remote值里最小的来更新自己的hw,具体过程我们详细往下看

6.3.2 同步原理

file

我们来看这几个值是如何更新的:

1)leader.LEO

这个很简单,每次producer有新消息发过来,就会增加

2)其他值

另外的4个值初始化都是 0

他们的更新由follower的fetch(同步消息线程)得到的数据来决定!

如果把fetch看做是leader上提供的方法,由follower远程请求调用,那么它的伪代码大概是这个样子:

//java伪代码!
//follower端的操作,不停的请求从leader获取最新数据
class Follower{
  private List<Message> messages;
  private HW hw;
  private LEO leo;
  
  @Schedule("不停的向leader发起同步请求")
  void execute(){
    //向leader发起fetch请求,将自己的leo传过去
    //leader返回leo之后最新的消息,以及leader的hw
    LeaderReturn lr = leader.fetch(this.leo) ;
    
    //存消息
    this.messages.addAll(lr.newMsg);
    //增加follower的leo值
    this.leo = this.leo + lr.newMsg.length;
    //比较自己的leo和leader的hw,取两者小的,作为follower的hw
    this.hw = min(this.leo , lr.leaderHW);
  }
}



//leader返回的报文
class LeaderReturn{
  //新增的消息
  List<Messages> newMsg;
  //leader的hw
  HW leaderHW;
}
//leader在接到follower的fetch请求时,做的逻辑
class Leader{
  private List<Message> messages;
  private LEO leo;
  private HW hw;
  //Leader比follower多了个Remote!
  //注意!如果有多个副本,那么RemoteLEO也有多个,每个副本对应一个
  private RemoteLEO remoteLEO;
  
  //接到follower的fetch请求时,leader做的事情
  LeaderReturn fetch(LEO followerLEO){
    //根据follower传过来的leo,来更新leader的remote
    this.remoteLEO = followerLEO ;
    //然后取ISR(所有可用副本)的最小leo作为leader的hw
    this.hw = min(this.leo , this.remoteLEO) ;
    
    //从leader的消息列表里,查找大于follower的leo的所有新消息
    List<Message> newMsg = queryMsg(followerLEO) ;
    
    //将最新的消息(大于follower leo的那些),以及leader的hw返回给follower
    LeaderReturn lr = new LeaderReturn(newMsg , this.hw)
    return lr;
  }
  
}

6.3.3 Leader Epoch

1)产生的背景

0.11版本之前的kafka,完全借助hw作为消息的基准,不管leo。

发生故障后的规则:

  • follower故障再次恢复后,从磁盘读取hw的值并从hw开始剔除后面的消息,并同步leader消息
  • leader故障后,新当选的leader的hw作为新的分区hw,其余节点按照此hw进行剔除数据,并重新同步
  • 上述根据hw进行数据恢复会出现数据丢失和不一致的情况,下面分开来看

假设:

我们有两个副本:leader(A),follower(B)

场景一:丢数据

file

  • 某个时间点B挂了。当它恢复后,以挂之前的hw为准,设置 leo = hw
  • 这就造成一个问题:现实中,leo 很可能是 大于 hw的。leo被回退了!
  • 如果这时候,恰恰A也挂掉了。kafka会重选leader,B被选中。
  • 过段时间,A恢复后变成follower,从B开始同步数据。
  • 问题来了!上面说了,B的数据是被回退过的,以它为基准会有问题
  • 最终结果:两者的数据都发生丢失,没有地方可以找回!

场景二:数据不一致

file

  • 这次假设AB全挂了。比较惨
  • B先恢复。但是它的hw有可能挂之前没从A同步过来(原来A是leader)
  • 我们假设,A.hw = 2 , B.hw = 1
  • B恢复后,集群里只有它自己,所以被选为leader,开始接受新消息
  • B.hw上涨,变成2
  • 然后,A恢复,原来A.hw = 2 ,恢复后以B的hw,也就是2为基准开始同步。
  • 问题来了!B当leader后新接到的2号消息是不会同步给A的,A一直保留着它当leader时的旧数据
  • 最终结果:数据不一致了!

2)改进思路

0.11之后,kafka改进了hw做主的规则,这就是leader epoch

leader epoch给leader节点带了一个版本号,类似于乐观锁的设计。

它的思想是,一旦发生机器故障,重启之后,不再机械的将leo退回hw

而是借助epoch的版本信息,去请求当前leader,让它去算一算leo应该是什么

3)实现原理

对比上面丢数据的问题:

file

  • A为(leo=2 , hw=2),B为(leo=2 , hw=1)
  • B重启,但是B不再着急将leo打回hw,而是发起一个Epoch请求给当前leader,也就是A
  • A收到LE=0后,发现和自己的LE一样,说明B在挂掉前后,leader没变,都是A自己
  • 那么A就将自己的leo值返回给B,也就是数字2
  • B收到2后和自己的leo比对取较小值,发现也是2,那么不再退回到hw的1
  • 没有回退,也就是信息1的位置没有被覆盖,最大程度的保护了数据
  • 如果和上面一样的场景,A挂掉,B被选为leader

file

  • 那么A再次启动时后,从B开始同步数据

  • 因为B之前没有回退,1号信息得到了保留

  • 同时,B的LE(epoch号码)开始增加,从0变成1,offset记录为B当leader时的位置,也就是2

  • A传过来的epoch为0,B是1,不相等。那么取大于0的所有epoch里最小的

    (现实中可能发生了多次重新选主,有多条epoch)

  • 其实就是LE=1的那条。现实中可能有多条。并找到它对应的offset(也就是2)给A返回去

  • 最终A得到了B同步过来的数据

再来看一致性问题的解决:

file

  • 还是上面的场景,AB同时挂掉,但是hw还没同步,那么A.hw=2 , B.hw=1

  • B先启动被选成了leader,新leader选举后,epoch加了一条记录(参考下图,LE=1,这时候offset=1)

  • 表示B从1开始往后继续写数据,新来了条信息,内容为m3,写到1号位

  • A启动前,集群只有B自己,消息被确认,hw上涨到2,变成下面的样子

file

  • A开始恢复,启动后向B发送epoch请求,将自己的LE=0告诉leader,也就是B

  • B发现自己的LE不同,同样去大于0的LE里最小的那条,也就是1 , 对应的offset也是1,返回给A

  • A从1开始同步数据,将自己本地的数据截断、覆盖,hw上升到2

  • 那么最新的写入的m3从B给同步到了A,并覆盖了A上之前的旧数据m2

  • 结果:数据保持了一致

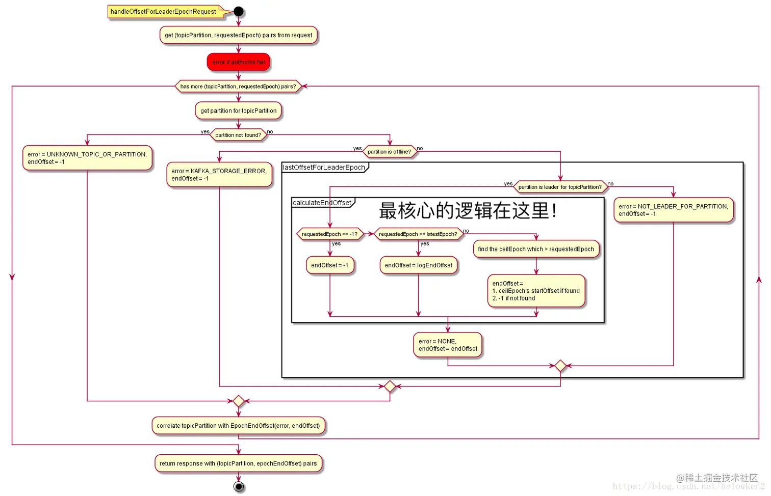
附:epochRequest的详细流程图

file

往期干货:

本文由传智教育博学谷 - 狂野架构师教研团队发布 如果本文对您有帮助,欢迎关注和点赞;如果您有任何建议也可留言评论或私信,您的支持是我坚持创作的动力 转载请注明出处!