Android性能优化 -- 大图治理

6,945 阅读7分钟

在实际的Android项目开发中,图片是必不可少的元素,几乎所有的界面都是由图片构成的;像列表页、查看大图页等,都是需要展示图片,而且这两者是有共同点的,列表展示的Item数量多,如果全部加载进来势必会造成OOM,因此列表页通常采用分页加载,加上RecyclerView的复用机制,一般很少会发生OOM。

但是对于大图查看,通常在外界展示的是一张缩略图,点开之后放大就是原图,如果图片很大,OOM发生也是正常的,因此在加载大图的时候,可以看下面这张图

image.png

一张图片如果很大,在手机屏幕中并不能完全展示,那么其实就没有必要讲图片完全加载进来,而是可以采用分块加载的方式,只展示显示的那一部分,当图片向上滑动的时候,之前展示的区域内存能够复用,不需要开辟新的内存空间来承接新的模块,从而达到了大图的治理的目的。

1 自定义大图View

像在微信中点击查看大图,查看大图的组件就是一个自定义View,能够支持滑动、拖拽、放大等功能,因此我们也可以自定义一个类似于微信的大图查看器,从中了解图片加载优化的魅力

1.1 准备工作

class BigView : View{
    
    constructor(context: Context):super(context){
        initBigView(context)
    }
    constructor(context: Context,attributeSet: AttributeSet):super(context,attributeSet){
        initBigView(context)
    }

    private fun initBigView(context: Context) {
        
    }
    
}

本节使用的语言为kotlin,需要java代码的伙伴们可以找我私聊哦。

网站总数据测评展示信息长图设计__2022-08-13+16_36_25.jpeg 这个是我从网站上找的一张长图,大概700K左右,需要的可以自行下载,其实想要了解其中的原理和实现,不一定要找一张特别大的图片,所有的问题都是举一反三的。

class BigView : View, GestureDetector.OnGestureListener, View.OnTouchListener {

    //分块加载
    private lateinit var mRect: Rect

    //内存复用
    private lateinit var mOptions: BitmapFactory.Options

    //手势
    private lateinit var mGestureDetector: GestureDetector

    //滑动
    private lateinit var mScroller: Scroller

    constructor(context: Context) : super(context) {
        initBigView(context)
    }

    constructor(context: Context, attributeSet: AttributeSet) : super(context, attributeSet) {
        initBigView(context)
    }

    private fun initBigView(context: Context) {
        mRect = Rect()
        mOptions = BitmapFactory.Options()
        mGestureDetector = GestureDetector(context, this)
        mScroller = Scroller(context)
        setOnTouchListener(this)
    }

    override fun onDown(e: MotionEvent?): Boolean {
        return false
    }

    override fun onShowPress(e: MotionEvent?) {

    }

    override fun onSingleTapUp(e: MotionEvent?): Boolean {
        return false
    }

    override fun onScroll(
        e1: MotionEvent?,
        e2: MotionEvent?,
        distanceX: Float,
        distanceY: Float
    ): Boolean {
        return false
    }

    override fun onLongPress(e: MotionEvent?) {

    }

    override fun onFling(
        e1: MotionEvent?,
        e2: MotionEvent?,
        velocityX: Float,
        velocityY: Float
    ): Boolean {
        return false
    }

    override fun onTouch(v: View?, event: MotionEvent?): Boolean {
        return false
    }

}

前面我们提到的分块加载、内存复用、手势等操作,直接在view初始化时完成,这样我们前期的准备工作就完成了。

1.2 图片宽高适配

当我们加载一张图片的时候,要让这张图片完全展示在手机屏幕上不被裁剪,就需要做宽高的适配;如果这张图片大小是80M,那么为了获取宽高而将图片加载到内存中肯定会OOM,那么在图片加载到内存之前就像获取图片的宽高该怎么办呢?BitmapFactory.Options就提供了这个手段

fun setImageUrl(inputStream: InputStream) {
    //获取图片宽高
    mOptions.inJustDecodeBounds = true

    BitmapFactory.decodeStream(inputStream,null,mOptions)
    imageWidth = mOptions.outWidth
    imageHeight = mOptions.outHeight

    mOptions.inJustDecodeBounds = false

    //开启复用
    mOptions.inMutable = true
    mOptions.inPreferredConfig = Bitmap.Config.RGB_565

    //创建区域解码器
    try {
        BitmapRegionDecoder.newInstance(inputStream,false)
    }catch (e:Exception){

    }
    requestLayout()
}

当设置inJustDecodeBounds为true(记住要成对出现,使用完成之后需要设置为false),意味着我调用decodeStream方法的时候,不会将图片的内存加载而是仅仅为了获取宽高。

然后拿到了图片的宽高之后呢,调用requestLayout方法,会回调onMeasure方法,这个方法大家就非常熟悉了,能够拿到view的宽高,从而完成图片的适配

override fun onMeasure(widthMeasureSpec: Int, heightMeasureSpec: Int) {
    super.onMeasure(widthMeasureSpec, heightMeasureSpec)
    //适配
    viewWidth = measuredWidth
    viewHeight = measuredHeight

    originScale = viewWidth / imageWidth.toFloat()
    mScale = originScale

    //分块加载首次进入展示的rect
    mRect.left = 0
    mRect.top = 0
    mRect.right = imageWidth
    mRect.bottom = (viewHeight / mScale).toInt()

}

这里设置Rect的right就是图片的宽度,因为原始图片的宽度可能比控件的宽度要宽,因此是将控件的宽度与图片的宽度对比获取了缩放比,那么Rect的bottom就需要等比缩放

这里的mRect可以看做是这张图片上的一个滑动窗口,无论是放大还是缩小,只要在屏幕上看到的区域,都可以看做是mRect在这张图片上来回移动截取的目标区域

1.3 BitmapRegionDecoder

在onMeasure中,我们定义了需要加载的图片的Rect,这是一块区域,那么我们通过什么样的方式能够将这块区域的图片加载出来,就是通过BitmapRegionDecoder区域解码器。

区域解码器,顾名思义,能够在某个区域进行图片解码展示

//创建区域解码器
try {
    BitmapRegionDecoder.newInstance(inputStream,false)
}catch (e:Exception){

}

在传入图片流的时候,我们就已经创建了BitmapRegionDecoder,同时将图片流作为参数构建了解码器,那么这个解码器其实已经拿到了整张图片的资源,因此任意一块区域,通过BitmapRegionDecoder都能够解码展示出来

override fun onDraw(canvas: Canvas?) {
    super.onDraw(canvas)
    mRegionDecoder ?: return

    //复用bitmap
    mOptions.inBitmap = mutableBitmap
    mutableBitmap = mRegionDecoder?.decodeRegion(mRect, mOptions)
    //画出bitmap
    val mMatrix = Matrix()
    mMatrix.setScale(mScale, mScale)
    mutableBitmap?.let {
        canvas?.drawBitmap(it, mMatrix, null)
    }
}

首先我们想要进行内存复用,需要调用BitmapFactory.Options的inBitmap,这个参数的含义就是,当我们在某块区域加载图片之后,如果图片上滑那么就需要重新加载,那么这个时候就不会重新开辟一块内存空间,而是复用之前的这块区域,所以调用BitmapRegionDecoder的decodeRegion方法,传入需要展示图片的区域,就能够给mutableBitmap赋值,这样就达成了一块内存空间,多次复用的效果。

image.png

这样通过压缩之后,在屏幕中展示了这个长图的最上边部分,那么剩下就需要做的是手势事件的处理。

2 大图View的手势事件处理

通过前期的准备工作,我们已经实现了图片的区域展示,那么接下来关键在于,我们通过手势来查看完整的图片,对于手势事件的响应,在onTouch方法中处理。

override fun onTouch(v: View?, event: MotionEvent?): Boolean {
    return mGestureDetector.onTouchEvent(event)
}

2.1 GestureDetector

通常来说,手势事件的处理都是通过GestureDetector来完成,因此当onTouch方法监听到手势事件之后,直接传给GestureDetector,让GestureDetector来处理这个事件。

override fun onDown(e: MotionEvent?): Boolean {
    return false
}

override fun onShowPress(e: MotionEvent?) {

}

override fun onSingleTapUp(e: MotionEvent?): Boolean {
    return false
}

override fun onScroll(
    e1: MotionEvent?,
    e2: MotionEvent?,
    distanceX: Float,
    distanceY: Float
): Boolean {
    return false
}

override fun onLongPress(e: MotionEvent?) {

}

override fun onFling(
    e1: MotionEvent?,
    e2: MotionEvent?,
    velocityX: Float,
    velocityY: Float
): Boolean {
    return false
}

首先,我们先看下之前注册的GestureDetector.OnGestureListener监听器中实现的方法:

(1)onDown

override fun onDown(e: MotionEvent?): Boolean {
    
    if(!mScroller.isFinished){
        mScroller.forceFinished(true)
    }
    return true
}

当手指按下时,因为滑动的惯性,所以down事件的处理就是如果图片还在滑动时,按下就停止滑动;

(2)onScroll

那么当你的手指按下之后,可能还会继续滑动,那么就是会回调到onScroll方法,在这个方法中,主要做滑动的处理

override fun onScroll(
    e1: MotionEvent?,
    e2: MotionEvent?,
    distanceX: Float,
    distanceY: Float
): Boolean {

    mRect.offset(0, distanceY.toInt())
    //边界case处理
    if (mRect.bottom > imageHeight) {
        mRect.bottom = imageHeight
        mRect.top = imageHeight - (viewHeight / mScale).toInt()
    }

    if (mRect.top < 0) {
        mRect.top = 0
        mRect.bottom = (viewHeight / mScale).toInt()
    }
    postInvalidate()
    return false
}

在onScroll方法中,其实已经对滑动的距离做了计算(这个真的太nice了,不需要我们自己手动计算),因此只需要对mRect展示区域进行变换即可;

但是这里会有两个边界case,例如滑动到底部时就不能再滑了,这个时候,mRect的底部很可能都已经超过了图片的高度,因此需要做边界的处理,那么滑动到顶部的时候同样也是需要做判断。

图片滑动到底部的展示

(3)onFling

惯性滑动。我们在使用列表的时候,我们在滑动的时候,虽然手指的滑动距离很小,但是列表划出去的距离却很大,就是因为惯性,所以GestureDetector中对惯性也做了处理。

override fun onFling(
    e1: MotionEvent?,
    e2: MotionEvent?,
    velocityX: Float,
    velocityY: Float
): Boolean {

    mScroller.fling(0, mRect.top, 0, -velocityY.toInt(), 0, 0, 0, imageHeight - viewHeight)

    return false
}


//计算惯性
override fun computeScroll() {
    super.computeScroll()
    if (mScroller.isFinished) {
        return
    }
    if (mScroller.computeScrollOffset()) {
        //正在滑动
        mRect.top = mScroller.currY
        mRect.bottom = mScroller.currY + (viewHeight / mScale).toInt()
        postInvalidate()
    }
}

这个还是比较好理解的,就是设置最大的一个惯性滑动距离,无论怎么滑动,边界值就是从顶部一划到底,这个最大的距离就是 imageHeight - viewHeight

设置了惯性滑动的距离,那么在惯性滑动时,也需要实时改变mRect的解码范围,需要重写computeScroll方法,判断如果是正在滑动(通过 mScroller.computeScrollOffset() 判断),那么需要改变mRect的位置。

2.2 双击放大效果处理

我们在使用app时,双击某张图片或者双指拉动某张图片的时候,都会讲图片放大,这也是业内主流的两种图片放大的方式。

override fun onMeasure(widthMeasureSpec: Int, heightMeasureSpec: Int) {
    super.onMeasure(widthMeasureSpec, heightMeasureSpec)
    //适配
    viewWidth = measuredWidth
    viewHeight = measuredHeight

    //缩放比
    val radio = viewWidth / imageWidth.toFloat()
    //分块加载首次进入展示的rect
    mRect.left = 0
    mRect.top = 0
    mRect.right = imageWidth
    mRect.bottom = viewHeight

}

我们先看一下不能缩放时,mRect的赋值;那么当我们双击放大时,left和top的位置不会变,因为图片放大了,但是控件的大小不会变,因此left的最大值就是控件的宽度,bottom的最大值就是控件的高度。

override fun onMeasure(widthMeasureSpec: Int, heightMeasureSpec: Int) {
    super.onMeasure(widthMeasureSpec, heightMeasureSpec)
    //适配
    viewWidth = measuredWidth
    viewHeight = measuredHeight

    originScale = viewWidth / imageWidth.toFloat()
    mScale = originScale

    //分块加载首次进入展示的rect
    mRect.left = 0
    mRect.top = 0
    mRect.right = Math.min(imageWidth, viewWidth)
    mRect.bottom = Math.min((viewHeight / mScale).toInt(), viewHeight)

}

这里就将onMeasure进行改造;那么对于双击事件的处理,可以使用GestureDetector.OnDoubleTapListener来处理,在onDoubleTap事件中回调。

override fun onDoubleTap(e: MotionEvent?): Boolean {

    if (mScale < originScale * 2) {
        mScale = originScale * 2
    } else {
        mScale = originScale
    }

    postInvalidate()
    return false
}

这里做了缩放就是判断mScale的值,因为一开始进来不是缩放的场景,因此 mScale = originScale,当双击之后,需要将mScale扩大2倍,当重新绘制的时候,Bitmap就放大了2倍。

那么当图片放大之后,之前横向不能滑动现在也可以滑动查看图片,所以需要处理,同时也需要考虑边界case

override fun onDoubleTap(e: MotionEvent?): Boolean {

    if (mScale < originScale * 2) {
        mScale = originScale * 2
    } else {
        mScale = originScale
    }
    //
    mRect.right = mRect.left + (viewWidth / mScale).toInt()
    mRect.bottom = mRect.top + (viewHeight / mScale).toInt()

    if (mRect.bottom > imageHeight) {
        mRect.bottom = imageHeight
        mRect.top = imageHeight - (viewHeight / mScale).toInt()
    }

    if (mRect.top < 0) {
        mRect.top = 0
        mRect.bottom = (viewHeight / mScale).toInt()
    }

    if(mRect.right > imageWidth){
        mRect.right = imageWidth
        mRect.left = imageWidth - (viewWidth / mScale).toInt()
    }

    if(mRect.left < 0){
        mRect.left = 0
        mRect.right = (viewWidth / mScale).toInt()
    }

    postInvalidate()
    return false
}

当双击图片之后,mRect解码的区域也随之改变,因此需要对right和bottom做相应的改变,图片放大或者缩小,都是在控件宽高的基础之上

override fun onScroll(
    e1: MotionEvent?,
    e2: MotionEvent?,
    distanceX: Float,
    distanceY: Float
): Boolean {

    mRect.offset(distanceX.toInt(), distanceY.toInt())
    //边界case处理
    if (mRect.bottom > imageHeight) {
        mRect.bottom = imageHeight
        mRect.top = imageHeight - (viewHeight / mScale).toInt()
    }

    if (mRect.top < 0) {
        mRect.top = 0
        mRect.bottom = (viewHeight / mScale).toInt()
    }

    if(mRect.left < 0){
        mRect.left = 0
        mRect.right = (viewWidth / mScale).toInt()
    }

    if(mRect.right > imageWidth){
        mRect.right = imageWidth
        mRect.left = imageWidth - (viewWidth / mScale).toInt()
    }

    postInvalidate()
    return false
}

因为需要左右滑动,那么onScroll方法也需要做相应的改动,mRect的offset需要加上x轴的偏移量。

2.3 手指放大效果处理

上一小节介绍了双击事件的效果处理,那么这一节就介绍另一个主流的放大效果实现 - 手指缩放,是依赖 ScaleGestureDetector,其实跟GestureDetector的使用方式一致,这里就不做过多的赘述。

mScaleGestureDetector = ScaleGestureDetector(context, ScaleGesture())

在初始化ScaleGestureDetector的时候,需要传入一个ScaleGesture内部类,集成ScaleGestureDetector.SimpleOnScaleGestureListener,在onScale方法中获取缩放因子来绘制

inner class ScaleGesture : ScaleGestureDetector.SimpleOnScaleGestureListener() {
    override fun onScale(detector: ScaleGestureDetector?): Boolean {

        var scale = detector?.scaleFactor ?: mScale//可以代替mScale
        if (scale < originScale) {
            scale = originScale
        } else if (scale > originScale * 2) {
            scale = originScale * 2
        }

        //在原先基础上缩放
        mRect.right = mRect.left + (viewWidth / scale).toInt()
        mRect.bottom = mRect.top + (viewHeight / scale).toInt()

        mScale = scale
        postInvalidate()

        return super.onScale(detector)
    }
}

这里别忘记了别事件传递出来,对于边界case可自行处理

override fun onTouch(v: View?, event: MotionEvent?): Boolean {
    mGestureDetector.onTouchEvent(event)
    mScaleGestureDetector.onTouchEvent(event)
    return true
}

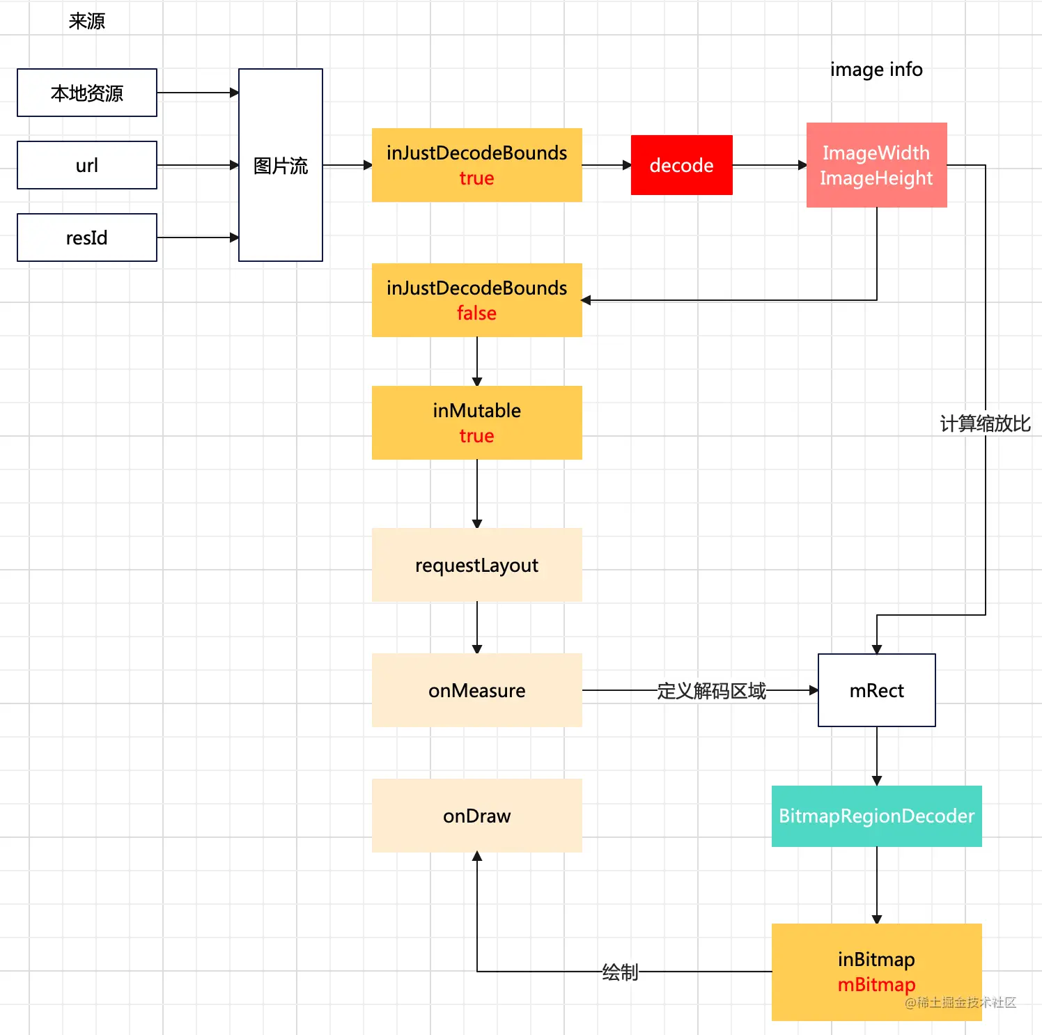
下面附上大图治理的流程图

image.png

黄颜色模块: BitmapFactory.Options配置,避免整张大图直接加载在内存当中,通过开启内存复用(inMutable),使用区域解码器,绘制一块可见区域‘

浅黄色模块: View的绘制流程