前端必须知道的开发调试知识(二)|青训营笔记

136 阅读2分钟

前端必须知道的开发调试知识(二)

这是我参与「第四届青训营」笔记创作活动的第5天

移动端 H5 调试

真机调试

  • ios

    • 使用Lightning 数据线将iPhone与Mac相连
    • iPhone开启Web检查器(设置 -> Safari -> 高级 -> 开启Web检查器)
    • iPhone使用Safari浏览器打开要调试的页面
    • Mac打开 Safari浏览器调试(菜单栏 -> 开发 -> iPhone设备名 -> 选择调试页面)
    • 在弹出的Safari Developer Tools中调试
    • 没有iPhone设备可以在Mac AppStore安装Xcode使用其内置的ios模拟器
  • Android

    • 使用USB数据线将手机与电脑相连
    • 手机进入开发者模式。勾选USB调试。并允许调试
    • 电脑打开Chrome浏览器,在地址栏输入: chrome://inspect/1devices并勾选Discover USB devices选项
    • 手机允许远程调试,并访问调试页面
    • 电脑点击inspect 按钮8622
    • 进入调试界面
    • 一般不推荐,直接使用手机扫码查看体验更佳
  • VConsole -

image.png

使用代理工具调试

  • 原理

    • 电脑作为代理服务器
    • 手机通过HTTP代理连接到电脑
    • 手机上的请求都经过代理服务器
  • 以Charles为例

    • 安装 Charles
    • 查看电脑 IP 和 端口
    • 将 IP、端口号填入手机 HTTP 代理
    • Charles 允许授权 默认情况下,Charles 无法抓取https的请求,需要安装证书
    • 使用 SwitchHosts!软件给 Mac 电脑配 Hosts
    • 手机访问开发环境页面

常用代理工具

image.png

Nodejs调试

Inspector Protocol+Chrome Devtool

image.png

Inspector Protocol + VS Code

image.png

常用开发调试技巧

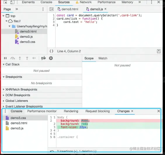
线上及时修改Override

  • 打开Sources面板下的的Overrides
  • 点击Select folders for Overrides。选择一个本地的空文件夹目录。
  • 允许授权
  • 在page中修改代码,修改完成后保存
  • 打开devTools ,点击右上角的三个小点 -> More tools -> Changes,就能看到所有修改了

image.png

利用代理解决开发阶段的跨域问题

  • 浏览器本身有一个 同源策略 ,不同源的请求会产生跨域问题,即协议、ip、端口号这三者有任何一个不同,就会产生跨域问题

启用本地source map

  • 线上不存在Source Map时可以用Map Local网络映射功能来访问本地的Source Map文件

使用代理mock数据

  • 右键选中要mock数据的接口,选择save response,保存文件到本地
  • 本地打开保存的文件,编辑想mock的数据并保存
  • 右键选中第一步的接口,选择Map Local,Local Path选择第二步的文件

image.png

小黄鸭调试大法!

  • “传说中程序大师随身携带一只小黄鸭,在调试代码的时候会在桌上放上这只小黄鸭,然后详细地向鸭子解释每行代码,然后很快就将问题定位修复了。”——《程序员修炼之道》

image.png