设计模式-状态模式

221 阅读3分钟

一、状态模式介绍

状态模式(State Pattern)中,类的行为基于它的状态改变的。这种类型的设计模式属于行为型模式。 在状态模式中,我们创建表示各种状态的对象和一个行为随着状态对象改变而改变的 context 对象。

对有状态的对象,把复杂的“判断逻辑”提取到不同的状态对象中,允许状态对象在其内部状态发生改变时改变其行为。

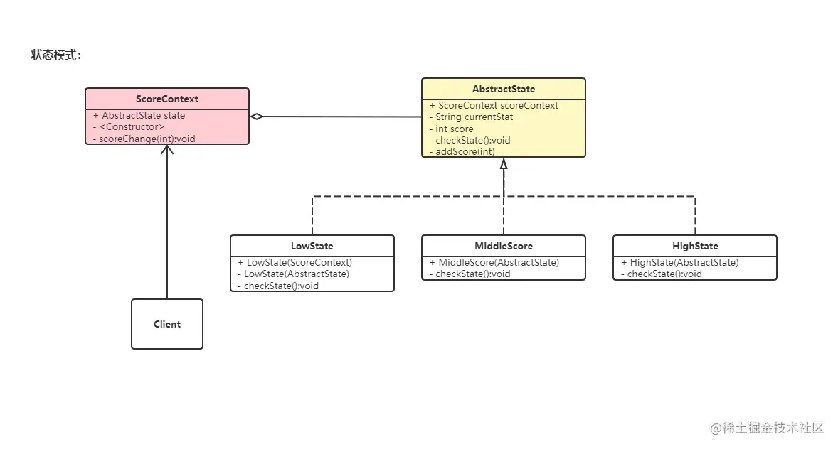
状态模式角色:

  • 环境类(Context)角色:也称为上下文,它定义了客户端需要的接口,内部维护一个当前状态,并负责具体状态的切换。
  • 抽象状态(State)角色:定义一个接口,用以封装环境对象中的特定状态所对应的行为,可以有一个或多个行为。
  • 具体状态(Concrete State)角色:实现抽象状态所对应的行为,并且在需要的情况下进行状态切换。

此处我们有一个诉求:

  • 使用状态模式
  • 通过动态更新分数,来判断当前分数所处的水平状态。

二、状态模式使用

2.1 示例关系:

2.2 代码实现:

  • 环境类
/* *
 * 1. 环境(上下文)类。
 */

class ScoreContext {

    private AbstractState state;

    public ScoreContext() {
        state = new LowState(this);
    }

    public AbstractState getState() {
        return state;
    }

    public void setState(AbstractState state) {
        this.state = state;
    }

    public void scoreChange(int score) {
        state.addScore(score);
    }
}
  • 抽象状态类
/* *
 * 2. 抽象状态类。
 */

abstract class AbstractState {

    /* *
     * 分数上下文。
     */

    protected ScoreContext scoreContext;

    /* *
     * 当前状态。
     */

    protected String currentStat;

    /* *
     * 分数。
     */

    protected int score;

    /* *
     * 检查状态的抽象方法。
     */

    public abstract void checkState();

    /* *
     * 添加分数。
     */

    public void addScore(int score) {

        this.score += score;

        System.out.println(" 当前分数: " + this.score);

        checkState();

        System.out.println(" 当前分数状态: " + scoreContext.getState().currentStat);
        System.out.println();
    }
}
  • 具体状态类
/* *
 * 3. 低分状态类。
 */

class LowState extends AbstractState {


    /* *
     * 通过上下文初始化构造。
     */

    public LowState(ScoreContext context) {
        scoreContext = context;
        currentStat = " 不及格 ";
        score = 0;
    }

    /* *
     * 通过状态构造。
     */

    public LowState(AbstractState state) {
        scoreContext = state.scoreContext;
        currentStat = " 低分状态 ";
        score = state.score;
    }

    @Override
    public void checkState() {
        if (score >= 60 && score < 90) {
            scoreContext.setState(new MiddleScore(this));
        } else if (score >= 90) {
            scoreContext.setState(new HighState(this));
        }
    }
}



/* *
 * 4. 中等分状态类。
 */

class MiddleScore extends AbstractState {

    public MiddleScore(AbstractState state) {
        scoreContext = state.scoreContext;
        currentStat = " 中等状态 ";
        score = state.score;
    }


    @Override
    public void checkState() {
        if (score < 60) {
            scoreContext.setState(new LowState(this));
        } else if (score >= 90) {
            scoreContext.setState(new HighState(this));
        }
    }
}



/* *
 * 5. 高分状态类。
 */

class HighState extends AbstractState {

    public HighState(AbstractState state) {
        scoreContext = state.scoreContext;
        currentStat = " 高分状态 ";
        score = state.score;
    }

    @Override
    public void checkState() {
        if (score < 60) {
            scoreContext.setState(new LowState(this));
        } else if (score < 90) {
            scoreContext.setState(new MiddleScore(this));
        }
    }
}

  • 客户端调用
/* *
 * 6.客户端调用。
 */

public class Client {

    public static void main(String[] args) {
        ScoreContext context = new ScoreContext();
        context.scoreChange(10);
        context.scoreChange(30);
        context.scoreChange(30);
        context.scoreChange(30);
        context.scoreChange(-100);

        // 当前分数: 10
        // 当前分数状态:  不及格
        //
        // 当前分数: 40
        // 当前分数状态:  不及格
        //
        // 当前分数: 70
        // 当前分数状态:  中等状态
        //
        // 当前分数: 100
        // 当前分数状态:  高分状态
        //
        // 当前分数: 0
        // 当前分数状态:  低分状态

    }

}

三、状态模式总结

优点

  • 结构清晰,状态模式将与特定状态相关的行为局部化到一个状态中,并且将不同状态的行为分割开来,满足“单一职责原则”。
  • 将状态转换显示化,减少对象间的相互依赖。将不同的状态引入独立的对象中会使得状态转换变得更加明确,且减少对象间的相互依赖。
  • 状态类职责明确,有利于程序的扩展。通过定义新的子类很容易地增加新的状态和转换。

缺点

  • 会增加系统的类与对象的个数。
  • 结构与实现都较为复杂,如果使用不当会导致程序结构和代码的混乱。
  • 对开闭原则的支持并不太好,对于可以切换状态的状态模式,增加新的状态类需要修改那些负责状态转换的源码,否则无法切换到新增状态,而且修改某个状态类的行为也需要修改对应类的源码。

应用场景

  • 行为随状态改变而改变的场景。
  • 条件、分支语句的代替者

四、结束语

“-------怕什么真理无穷,进一寸有一寸的欢喜。”

微信公众号搜索:饺子泡牛奶