大数据笔记|青训营笔记

97 阅读7分钟

这是我参与「第四届青训营 」笔记创作活动的的第14天。

本节课程主要分为 4 个方面:

  1.LSMT与存储引擎介绍
  2.LSMT存储引擎的优势与实现
  3.LSMT模型理论分析
  4.LSMT存储引擎调优案例与展望
一.LSMT与存储引擎介绍
 1.1.LSNT的历史
          ■ LSMT是Log-Structured Merge-Tree的缩写,由Patrick O'Neil etc。在1996年的论文,The Log-Structured Merge-Tree(LSM-Tree),提出。
 1.2.LSMT是什么?
          一言以蔽之,通过Append-only Write+择机Compact来维护结构的索引树。

image.png

 1.3.存储引擎是什么?
         ■ 以单机数据库MySQL为例,大致可分为:
                  ◎ 计算层      ◎ 存储层(存储引擎层)            
         ■ 计算层主要负责SQL解析/查询优化/计划执行
         ■ 数据库著名的ACID特性,在MySQL中全部强依赖于存储引擎         

image.png

         1).ACID是什么/存储引擎哪些组件保障了这些特性?
                  ■ Atomicity:Write-Ahead Log(WAL)/Redo Log
                  ■ Consistency(Correctness):依赖于数据库整体
                  ■ Isolation:Snapshot/2PL(Phase Lock)
                  ■ Durability:Flusher遵循Sync语意
         2).除了保障ACID以外,存储引擎还要负责:
             ■ 屏蔽IO细节提供更好的抽象
             ■ 提供统计信息与Predicate Push Down能力
           存储引擎不掌控IO细节,让操作系统接管,例如使用mmap,会有如下问题:
             ■ 落盘时机不确定造成的事务不安全
             ■ IO Stall
             ■ 错误处理繁琐
             ■ 无法完全发挥硬件性能

二.LSMT存储引擎的优势与实现

 2.1.LSMTB+Tree的异同
         写入流程:
            ▲ 在B+ Tree中,数据插入时原地更新的
            ▲ B+ Tree在发送不平衡或者节点容量
          高层次:
             ▲ LSMT与B+ Tree可以用统一模型描述
             ▲ 从高层次的数据结构角度来看,二者没有本质的不同
             ▲ 工程实践上还是用LSMT来表示一个Append-only和Lazy Compact的索引树,B+Tree来表示一个Inplace-Update和Instant Compact的索引树。
             ▲ Append-only和Lazy Compact这两个特性更符合现代计算机设备的特性
 2.2.为什么要采用LSMT模型?
           ▲ 在计算机存储乃至整个工程界都在利用Indirection处理资源的不对称性
           ▲ 存储引擎面对的资源
        HDD时代:
             ◎ 顺序与随机操作性能不对称
        SSD时代:
             ◎ 顺序写与随机写性能不对称
 2.3.LSMT存储引擎的实现
          ▲ RocksDB是一款十分流行的开源LSMT存储引擎,最早来自Facebook(Meta),应用于MyRocks,TiDB,在字节内部也有Abase,ByteKV,ByteNDB,Bytable等用户。因此接下来将会以RocksDB为例子介绍LSMT存储引擎的经典实现。
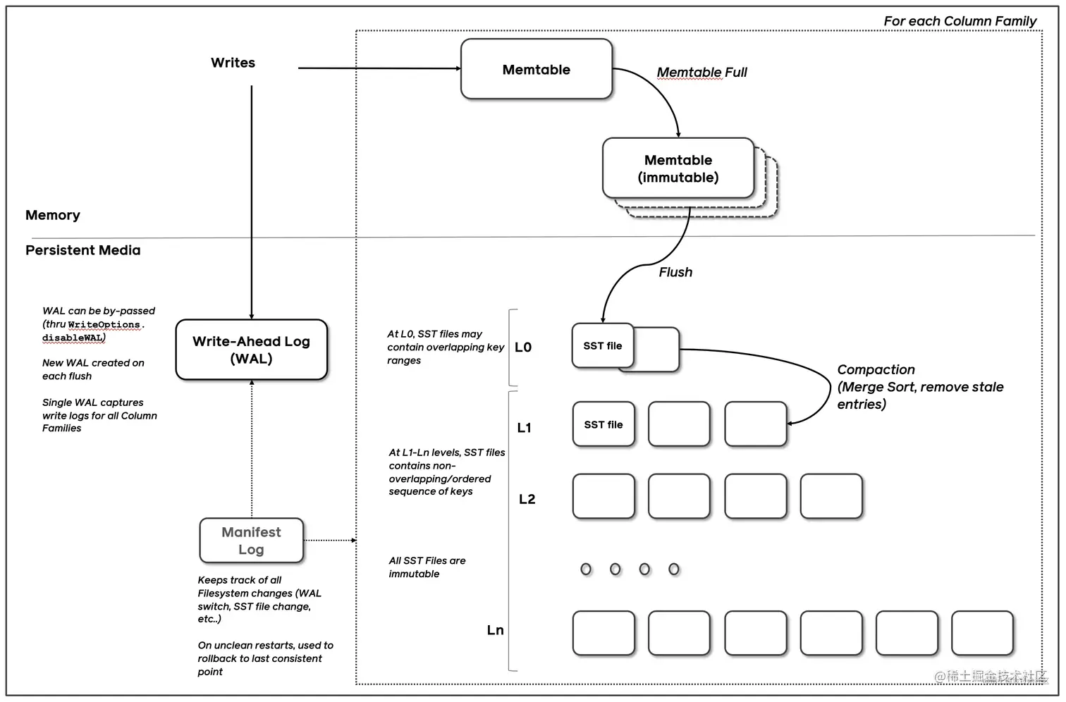
       2.3.1.Write
           ▲ RocksDB写入流程主要又两个优化,批量WAL写入(继承自LevelDB)于并发MemTable更新
           ▲ RocksDB在真正执行修改之前会先将变更写入WAL,WAL写成功则写入成功
           ▲ WAL一次性写入完成后,唤醒所有Writer并行写入MemTable
           ▲ 由最后一个完成MemTable写入的Writer执行收尾工作             

image.png

       2.3.2.Snapshot & SuperVision
            ▲ Rocks DB的数据由3 部分组成,MenTable/ImmemTable/SST。持有这三部分数据并且提供快照功能的组件叫做SuperVersion。
             ▲ MenTable/SST的释放依赖于引用计数。对于读取来说,只要拿着SuperVersion,从MemTable一级一级向下,就能查到记录。拿着SuperVersion不释放,等于是拿到了快照。
       2.3.3.Get & BloomFilter
            ▲ Rocks DB的读取在大框架上和B+ Tree类似,就是层层向下
            ▲ 相对于B+Tree,LSMT点查询访问的数据块更多。为了加速点查,一般LSMT引擎都会在SST中嵌入BloomFilter。
       2.3.4.Compact-Level
             Compact在LSMT中是将Key区间有重叠或无效数据较多的SST进行合并,以此来加速读取或者回收空间。Compact策略可以分为两大类。
              ▲ Level 策略直接来自于 LevelDB,也是 RocksDB 的默认策略。每一个层不允许有 SST 的 Key 区间重合。
       2.3.5.Compact- Tier
              ▲Tier策略允许LSMT每层有多个区间重合的SST。

三.LSMT模型理论分析

 3.1.Cloud-Native LSMT Storage Engine-HBase
      ◉ RocksDB时单机存储引擎,那么现在都说云原生,HBase比RocksDB就更云一些,SST直接存储于HDFS上。
      ◉ 二者在理论存储模型上都是LSMT。        

image.png

 3.2.LSMT模型算法复杂度分析
      ◉ T:size ratio,每层LSMT比上一层大多少,L0 大小为1,则L1大小为T,L2 为T^2,以此类推
      ◉ L: level num,LSMT 层数
      ◉ M: 每个 BloomFilter 有多少 bits
      ◉ N: 每个 BloomFilter 生成时用了多少条 Key
      ◉ S:区间查询的记录数量 
     3.2.1.Level
         ◉ Write:
             每条记录抵达最底层需要经过L次Compact,每次Compact Ln的一个小 SST和Ln+1的一个大SST。设小SST的大小为1,那么大SST的大小则为T,合并开销是 1+T,换言之将1单位的Ln的SST推到Ln+1要耗费1+T的IO,单次Compact写放大为T。每条记录的写入成本为1/B次最小单位IO。三者相乘即得结果。
         ◉ Point Lookup:
             对于每条Key,最多有L个重叠的区间,每个区间都有BloomFilter,失效率为e−MNe^{-\frac{M}{N}}e−NM,只有当BloomFilter失效时才会访问下一层。因此二者相乘可得读取的开销。注意,这里不乘1/B的原因是写入可以批量提交,但是读取的时候必须对齐到最小读取单元尺寸。
  3.3.LSMT模型算法复杂度分析-Tier
       ◉ Write:
            每条记录抵达最底层前同样要经过L次Compact,每次Compact Ln中T个相同尺寸的SST放到Ln+1。设SST大小为1,那么T个SST Compact的合并开销是T,换言之将T单位的Ln的SST推到Ln+1要耗费T的IO,单次Compact的写放大为T/T=1。每条记录的写入成本为1/B次最小单位IO。三者相乘即得结果。
       ◉ Point Lookup:
           对于每条 Key,有L层,每层最多有T个重叠区间的SST,对于整个SST来说有T*L个可能命中的SST,乘上BloomFilter的失效率即可得结果。
     总结,Tier策略降低了写放大,增加了读放大和空间放大,Level策略增加了写放大,降低了读和空间放大。

四.LSMT存储引擎调优案例与展望

 4.1.LSMT存储引擎调优案例-TerarkDB
           ▶ TerarkDB aka LavaKV是字节跳动内部基于RocksDB深度定制优化的自研LSMT存储引擎,其中完全自研的KV分离功能,上线后取得了巨大的收益。
           ▶ KV 分离受启发于论文 WiscKey: Separating Keys from Values in SSD-conscious Storage,概括起来就是Value较长的记录的Value单独存储。
 4.2.Abase 图存储场景使用 TerarkDB
          ▶ 图存储场景描述
                   ◎ Key size20B ~ 30B
                   ◎ Value size:数十 KB 级别
                   ◎ 写多读少
          ▶ 收益结论:
                   ◎ 延迟大幅度降低,长尾消失,扛住了比 RocksDB 高 50% 的负载。
 4.3.TerarkDB & Flink
          ▶ 平均CPU开销在 3个作业上降低了 26%~39%
          ▶ 峰值CPU开销在广告作业上有明显的收益,降低了67%
                  ◎ live_feed_head 作业上峰值CPU开销降低43%
                  ◎ multi_trigger 受限于分配的CPU资源,没有观察到峰值CPU收益(平均CPU开销降低39%)
          ▶ 平均容量开销在3个作业上降低了17%~31.2%
          ▶ 直播业务某集群容量不收缩,TerarkDB的schedule TTL GC彻底解决了该问题
 4.4.存储引擎最新发展趋势--新硬件
         ▶ 随着硬件的发展,软件设计也会随着发生改变。近年来,出现了许多新的存储技术,例如SMR HDD,Zoned SSD/OpenChannel SSD,PMem等。
 4.5.新模型
         ▶ 经典LSMT模型是比较简单的,有时候不能应对索引工况,可以提出新的模型来解决问题
 4.6.新参数/新工况
         ▶ 已有的模型,在新的或者现有工况下。参数设置的不合理,可以通过更精确的参数设置来提升整体性能。