LSMT存储引擎浅析 | 青训营笔记

132 阅读10分钟

LSMT存储引擎浅析

这是我参与「第四届青训营」笔记创作活动的的第十四天

1.LSMT与存储引擎介绍

1.LSMT的历史

  • LSMT是Log-Structured Merge-Tree的缩写,由Patrick O‘Neil etc.在1996年的论文,The Log-Structured Merge-Tree (LSM-Tree),提出。
  • 相较而言,B-Tree出现就早得多了,在1970年由Bayer, R.; McCreight, E.提出。
  • 早期的数据库系统一般都采用B-Tree家族作为索引,例如MySQL。2000 年后诞生的数据库大多采用LSMT索引,例如Google BigTable, HBase, Canssandra 等。

2.LSMT概述

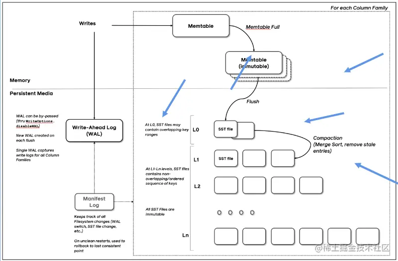
一言以蔽之,通过Append-only Write +择机Compact来维护结构的索引树。 image.png

3.存储引擎

  • 以单机数据库MySQL为例,大致可以分为:
    • 计算层
    • 存储层(存储引擎层)
  • 计算层主要负责SQL解析/查询优化/计划执行。
  • 数据库著名的ACID特性,在MySQL中全部强依赖于存储引擎。
  • 除了保障ACID以外,存储引擎还要负责:
    • 屏蔽IO细节提供更好的抽象
    • 提供统计信息与Predicate Push Down能力
  • 存储引擎不掌控IO细节,让操作系统接管,例如使用mmap,会有如下问题:·
    • 落盘时机不确定造成的事务不安全
    • IO Stall
    • 错误处理繁琐
    • 无法完全发挥硬件性能

2.LSMT存储引擎的优势与实现

1.LSMT 与 B+Tree 异同

  • 在B+Tree中,数据插入是原地更新的
  • B+ Tree在发生不平衡或者节点容量到达阚值后,必须立即进行分裂来平衡
  • LSMT与B+Tree可以用统一模型描述
  • 从高层次的数据结构角度来看,二者没有本质的不同,可以互相转化

2.采用LSMT模型的原因

  • 在计算机存储乃至整个工程界都在利用Indirection处理资源的不对称性
  • 存储引擎面对的资源不对称性在不同时期是不同的 HDD 时代
  • 顺序与随机操作性能不对称 由于机械硬盘需要磁盘旋转和机械臂移动来进行读写,顺序写吞吐是随机读的25倍。

SSD 时代

  • 顺序写与随机写性能不对称 由于SSD随机写会给主控带来GC压力,顺序写吞吐是随机写的6倍。

小结:

  • HDD时代,顺序操作远快于随机操作
  • SSD时代,顺序写操作远快于随机写操作 这二者的共性是顺序写是一个对设备很友好的操作,LSMT符合这一点,而B+Tree依赖原地更新,导致随机写。

3.LSMT存储引擎的实现,以RocksDB为例

  • RocksDB是一款十分流行的开源LSMT存储引擎,最早来自Facebook (Meta) ,应用于MyRocks, TiDB等数据库。
  • 在字节内部也有Abase, ByteKV ,ByteNDB, Bytable 等用户。

1.Write

为了确保操作的原子性,RocksDB 在真正执行修改之前会先将变更写入 WAL(Write Ahead Log),WAL 写成功则写入成功。因为即使这时候程序 crash,在重启阶段可以通过回放 WAL 来恢复或者继续之前的变更。操作只有成功和失败两种状态。

RocksDB WAL 写入流程继承自 LevelDB。LevelDB 在 WAL 写入主要做的一个优化是多个写入者会选出一个 Leader,由这个 Leader 来一次性写入。这样的好处在于可以批量聚合请求,避免频繁提交小 IO。

但很多业务其实不会要求每次 WAL 写入必须落盘,而是写到 Kernel 的 Page Cache 就可以,Kernel 自身是会聚合小 IO 再下刷的。这时候,批量提交的好处就在于降低了操作系统调度线程的开销。

批量提交时,Leader 可以同时唤醒其余 Writer。

image.png

如果没有批量提交就只能链式唤醒了。

image.png

写完 WAL 实际还要写 MemTable,这步相比于写 WAL 到 Page Cache 更耗时而且是可以完全并行化的。RocksDB 在 LevelDB 的基础上主要又添加了并发 MemTable 写入的优化,由最后一个完成 MemTable 写入的 Writer 执行收尾工作。完整 RocksDB 写入流程如下:

为了方便更好表明哪些事件是同时发生的,相同时刻的事件的背景颜色是一样的。

image.png

RocksDB 为了保证线性一致性,必须有一个 Leader 分配时间戳,每条修改记录都会带着分配到的时间戳,也必须有一个 Leader 推进当前可见的时间戳。目前的写入流程已经相当优化了。

2.Snapshot & SuperVision

RocksDB 的数据由 3 部分组成,MemTable / ImmemTable / SST。直接持有这三部分数据并且提供快照功能的组件叫做 SuperVersion。

image.png

RocksDB 的 MemTable 和 SST 的释放与删除都依赖于引用计数,SuperVersion 不释放,对应的 MemTable 和 SST 就不会释放。对于读取操作来说,只要拿着这个 SuperVersion,从 MemTable 开始一级一级向下,就能查询到记录。那么拿着 SuperVersion 不释放,等于是拿到了快照。

如果所有读者开始操作前都给 SuperVersion 的计数加 1,读完后再减 1,那么这个原子引用计数器就会成为热点。CPU 在多核之间同步缓存是有开销的,核越多开销越大。一般工程上可以简单估计,核多了之后 CAS 同一个 cache line,性能不会超过 100W/s。为了让读操作更好的 scale,RocksDB 做了一个优化是 Thread Local SuperVersion Cache。每个读者都缓存一个 SuperVersion,读之前检查下 SuperVersion 是否过期,如果没有就直接用这个 SuperVersion,不需要再加减引用计数器。如果 SuperVersion 过期了,读者就必须刷新一遍 SuperVersion。为了避免某一个读者的 Thread Local 缓存持有一个 SuperVersion 太久导致资源无法回收,每当有新的 SuperVersion 生成时会标记所有读者缓存的 SuperVersion 失效。

没有 Thread Local 缓存时,读取操作要频繁 Acquire 和 Release SuperVersion

image.png

有 Thread Local 缓存时,读取只需要检查一下 SuperVersion 并标记缓存正在使用即可,可以看出多核之间的交互就仅剩检查 SuperVersion 缓存是否过期了。

image.png

3.LSMT 存储引擎的实现- Get & BloomFilter

  • RocksDB的读取在大框架上和B+ Tree类似,就是层层向下。
  • 相对于B+ Tree,LSMT点查需要访问的数据块更多。为了加速点查,一般LSMT引擎都会在SST中嵌入BloomFilter。 [1,10]表示这个索引块存储数据的区间在1-10之间。查询2,就是顺着标绿色的块往下。

image.png

4.Compact - Level

  • Compact在LSMT中是将Key区间有重叠或无效数据较多的SST进行合并,以此来加速读取或者回收空间。Compact 策略可以分为两大类,Level 和Tier。下图是Level策略, image.png
  • Level策略直接来自于LevelDB,也是RocksDB的默认策略。每一个层不允许有SST的Key区间重合。

5.LSMT存储引擎的实现Compact - Tier

Tier策略允许LSMT每层有多个区间重合的SST

image.png

3.LSMT模型理论分析

1.Cloud-Native LSMT Storage Engine - HBase

  • RocksDB是单机存储引擎,那么现在都说云原生,HBase比RocksDB就更「云」一些,SST直接存储于HDFS上。
  • 二者在理论存储模型上都是LSMT。 image.png

2.LSMT模型算法复杂度分析

  • T:sizeratio,每层LSMT比上一层大多少,LO大小为1,则L1大小为T,L2为T^2,以此类推
  • L: level num,LSMT层数B:每个最小的IO单位能装载多少条记录
  • M:每个BloomFilter有多少bits
  • N:每个BloomFilter生成时用了多少条Key
  • S:区间查询的记录数量

1.LSMT模型算法复杂度分析- Level

Write

  • 每条记录抵达最底层需要经过L次Compact,每次Compact Ln的一个小SST和Ln+1的一 个大SST。
  • 设小SST的大小为1,那么大SST的大小则为T,合并开销是1+T,换言之将1单位的Ln的 SST推到Ln+1要耗费1+T的IO,单次Compact写放大为T。
  • 每条记录的写入成本为1/B次最小单位IO。
  • O(Write_ Level) =LT1/B=T*L/B Point Lookup
  • 对于每条Key, 最多有L个重叠的区间。
  • 每个区间都有BloomFilter,失效率为e^(-M/N), 只有当BloomFilter失效时才会访问下一层。
  • O(PointLookup_ _Leve1) = L* e^(-M/N)
  • 注意,这里不乘1/B系数的原因是写入可以批量提交拉低成本,但是读取的时候必须对齐到最小读取单元尺寸。

2.LSMT模型算法复杂度分析 - Tier

Write

  • 每条记录抵达最底层前同样要经过L次Compact,每次Compact Ln中T个相同尺寸的SST 放到Ln+1。
  • 设SST大小为1,那么T个SSTCompact的合并开销是T,换言之将T单位的Ln的SST推 到Ln+1要耗费T的IO,单次Compact的写放大为T/T=1。
  • 每条记录的写入成本为1/B次最小单位IO。
  • O(Write_ _Tier) = L*1 *1/B=L/B Point Lookup
  • 对于每条Key,有L层。
  • 每层最多有T个重叠区间的SST,对于整个SST来说有T * L个可能命中的SST,乘上BloomFilter的失效率,e^(-M/N), 可得结果。
  • O(PointLookup_ _Tier) = LT e^(-M/ N) = T * L* e^(-M/N)
  • 注意,这里不乘1/B系数的原因是写入可以批量提交拉低成本,但是读取的时候必须对齐到最小读取单元尺寸。

3.总结

Tier策略降低了写放大,增加了读放大和空间放大,Level 策略增加了写放大,降低了读和空间放大。

4.LSMT存储引擎调优案例与展望

1.LSMT 存储引擎调优案例 - TerarkDB

  • TerarkDB aka LavaKV是字节跳动内部基于RocksDB深度定制优化的自研LSMT存储引擎,其中完全自研的KV分离功能,上线后取得了巨大的收益。
  • KV分离受启发于论文WiscKey: Separating Keys from Values in SSD-conscious Storage,概括起来就是Value较长的记录的Value单独存储。

2.LSMT 存储引擎调优案例- TerarkDB & Flink

在字节内部Flink流处理状态存储场景实测

收益结论:

  1. 平均CPU开销在3个作业.上降低了26%~39%
  2. 峰值CPU开销在广告作业上有明显的收益,降低了67%
  3. 平均容量开销在3个作业.上降低了17% ~ 31.2%
  4. 直播业务某集群容量不收缩,TerarkDB的schedule TTL GC彻底解决了该问题

3.存储引擎最新发展趋势-新硬件

随着硬件的发展,软件设计也会随着发生改变。近年来,出现了许多新的存储技术,例如SMR HDD,Zoned SSD / OpenChannel SSD,PMem等。如何在这些新硬件上设计/改进存储引擎是一大研究热点。

e.g. MatrixKV: Reducing Write Stalls and Write Amplification in LSM-tree Based KV Stores with Matrix Container in NVM

这篇论文中的设计将LO整个搬进了PMem,降低了写放大。

4.存储引擎最新发展趋势 - 新模型

经典LSMT模型是比较简单的,有时候不能应对所有工况,可以提出新的模型来解决问题。

e.g. WiscKey: Separating Keys from Values in SSD-conscious Storage 通过额外增加一个Value Store来存储大Value的记录来降低总体写放大。

e.g. REMIX: Efficient Range Query for LSM-trees 通过额外增加一种SST的类型来加速范围查询的速度

5.存储引擎最新发展趋势-新参数/新工况

已有的模型,在新的或者现有工况下,参数设置的不合理,可以通过更精确的参数设置来提升整体性能。

e.g The Log-Structured Merge-Bush & the Wacky Continuum,在最后一层使用Level Compaction,之上使用Tier Compaction,通过在除了最后一层以外的 SST加大BloomFilter的bits数来规避Tier Compaction带来的点查劣化。

5.总结

  • 单机数据库的ACID特性依赖于存储引擎
  • LSMT存储引擎的顺序写特性更适合现代计算机体系结构
  • LSMT和B+Tree可以用同一模型描述并互相转化
  • Level Compaction策略,降低了读放大和空间放大,增加了写放大
  • Tier Compaction策略,降低了写放大,增大了读放大和空间放大
  • 分布式KV存储,如HBase,背后的理论模型与单机存储引擎RocksDB一样都是 LSMT