LSMT存储引擎浅析| 青训营笔记

153 阅读10分钟

image.png 这是我参与「第四届青训营 」笔记创作活动的的第8天

今天的笔记主要分为四个部分:
一、LSMT与存储引擎介绍
二、LSMT存储引擎的优势与实现
三、LSMT模型理论分析
四、LSMT存储引擎调优案例与展望

一、LSMT与存储引擎介绍

1.1 LSMT的历史

-LSMT是Log-Structured Merge-Tree 的缩写,由Patrick O'Neil etc在1996年论文,The Log-Structured Merge-Tree提出

-相较而言,B-Tree出现就早得多了,在1970年由Bayer,R.; McCreight,E.提出。

-早期的数据库系统一般都采用B-Tree家族作为索引,例如MySQL。2000年后诞生的数据库大多采用LSMT 索引,例如Google BigTable,HBase,Canssandra等。

1.2 LSMT是什么?

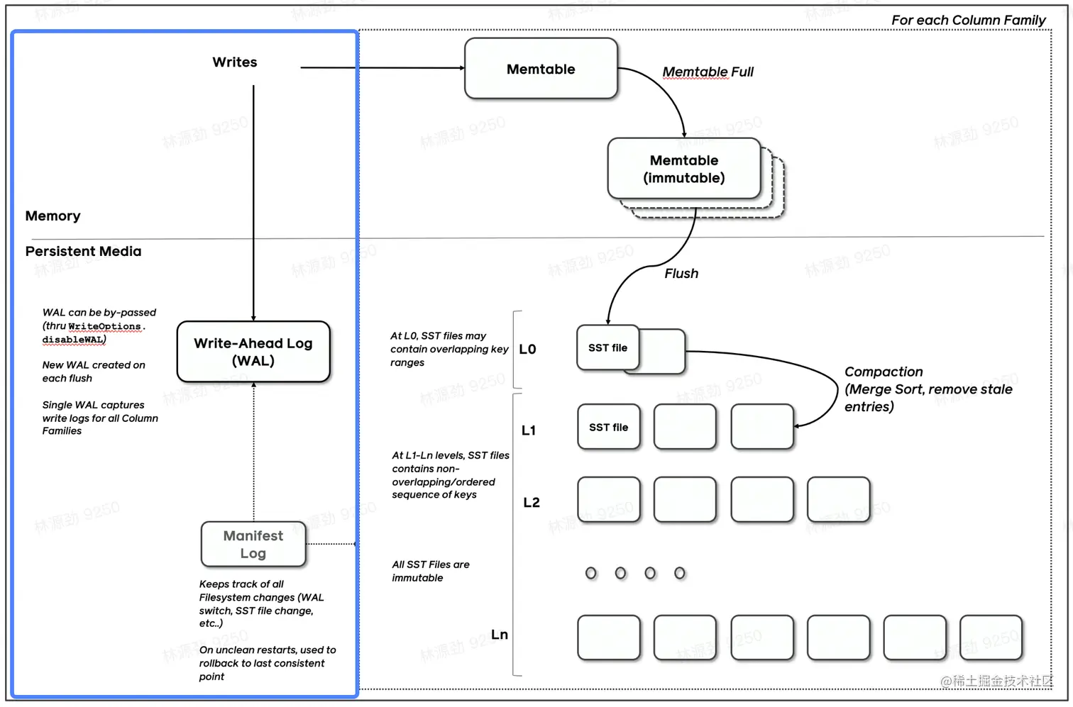
一言以蔽之,通过Append-only Write +择机Compact来维护结构的索引树。

image.png

1.3 存储引擎是什么?

以单机数据库MySQL为例,大致可以分为:

-计算层

-存储层(存储引擎层)

计算层主要负责SQL解析/查询优化/计划执行。

数据库著名的ACID特性,在MySQL中全部强依赖于存储引擎。

image.png

ACID是什么存储引擎哪些组件保障了这些特性?

. Atomicity

Write-Ahead Log(WAL)/ Redo Log

. Consistency(Correctness)

依赖于数据库整体

.lsolation

Snapshot / 2PL(Phase Lock)

.Durability

Flusher遵循Sync语意

除了保障ACID 以外,存储引擎还要负责:

·屏蔽IO细节提供更好的抽象

·提供统计信息与Predicate Push Down能力

存储引擎不掌控IO细节,让操作系统接管,例如使用mmap,会有如下问题:

·落盘时机不确定造成的事务不安全

.IO Stall

·错误处理繁琐

·无法完全发挥硬件性能

二、LSMT存储引擎的优势与实现

2.1 LSMT与B+Tree的异同

image.png

-在B+Tree 中,数据插入是原地更新的

-B+Tree在发生不平衡或者节点容量到达阈值后,必须立即进行分裂来平衡

LSMT与B+Tree 可以用统—模型描述

从高层次的数据结构角度来看,二者没有本质的不同,可以互相转化

工程实践上还是用LSMT来表示一个 Append-only和Lazy Compact 的索引树,B+Tree 来表示一个lnplace-Update和Instant Compact 的索引树。

Append-only 和Lazy Compact这两个特性更符合现代计算机设备的特性。

2.2为什么要采用LSMT模型?

在计算机存储乃至整个工程界都在利用Indirection处理资源的不对称性

存储引擎面对的资源不对称性在不同时期是不同的

HDD时代

顺序与随机操作性能不对称

由于机械硬盘需要磁盘旋转和机械臂移动来进行读写,顺序写吞吐是随机读的25倍。

image.png

SSD时代

顺序写与随机写性能不对称

由于SSD随机写会给主控带来GC压力,顺序写吞吐是随机写的6倍。

image.png

小结:

-HDD 时代,顺序操作远快于随机操作

-SSD 时代,顺序写操作远快于随机写操作

这二者的共性是顺序写是一个对设备很友好的操作,LSMT符合这一点,而B+Tree依赖原地更新,导致随机写。

2.3 LSMT存储引擎的实现,以 RocksDB为例

-RocksDB是一款十分流行的开源LSMT存储引擎,最早来自Facebook (Meta),应用于MyRocks,TiDB等数据库。

-在字节内部也有Abase,ByteKV,ByteNDB,Bytable等用户。

-因此接下来将会以 RocksDB为例子介绍LSMT存储引擎的经典实现。 2.3.1 LSMT存储引擎的实现- Write

. RocksDB写入流程主要有两个优化,批量WAL写入(继承自LevelDB)与并发MemTable更新

  • RocksDB在真正执行修改之前会先将变更写入WAL,WAL写成功则写入成功。

image.png

-多个写入者会选出一个Leader,由这个Leader来—次性写入WAL,避免小IO。

-不要求WAL强制落盘(Sync)时,批量提交亦有好处,Leader可以同时唤醒其余Writer,降低了系统线程调度开销。

image.png

没有批量提交的话,只能链式唤醒。

链式唤醒加大前台延迟。

image.png

写完WAL还要写MemTable。

RocksDB在继承LevelDB的基础上又添加了并发MemTable写入的优化。

image.png

WAL一次性写入完成后,唤醒所有Writer并行写入MemTable

由最后一个完成MemTable写入的Writer执行收尾工作

image.png

2.3.2 LSMT存储引擎的实现-Snapshot & SuperVision

· RocksDB的数据由3部分组成,MemTable/ lmmemTable / SST。持有这三部分数据Supmriersior并且提供快照功能的组件叫做SuperVersion。

  • MemTable和SST的释放依赖于引用计数。对于读取来说,只要拿着SuperVersion,从MemTable —级—级下,就能查到记录。拿着SuperVersion不释放,等于是拿到了快照。

image.png

如果所有读者都给SuperVersion 的计数加1,读完后再减1,那么这个原子引用计数器就会成为热点。CPU 在多核之间同步缓存是有开销的,核越多开销越大。

为了让读操作更好的scale,RocksDB做了一个优化是 Thread Local SuperVersion Cache

没有Thread Local 缓存时,读取操作要频繁Acquire和Release SuperVersion

CPU 缓存不友好

image.png

有Thread Local 缓存,读取只需要检查一下 SuperVersion并标记ThreadLocal 缓存正在使用即可

CPU缓存友好

image.png

2.3.3 LSMT存储引擎的实现- Get & BloomFilter -RocksDB的读取在大框架上和B+ Tree类似,就是层层向下。

-相对于B+Tree,LSMT点查需要访问的数据块更多。为了加速点查,一般LSMT引擎都会在SST中嵌入 BloomFilter。

[1,10]表示这个索引块存储数据的区间在1-10之间。查询2,就是顺着标绿色的块往下。

image.png

2.3.4 LSMT存储引擎的实现Compact - Level

·Compact 在LSMT中是将Key 区间有重叠或无效数据较多的SST进行合并,以此来加速读取或者回收空间。Compact策略可以分为两大类,Level和Tier。下图是Level策略,

image.png

.Level策略直接来自于LevelDB,也是 RocksDB的默认策略。每一个层不允许有SST的Key区间重合。

2.3.5 LSMT存储引擎的实现Compact - Tier

image.png

-Tier策略允许LSMT每层有多个区间重合的SST

三、LSMT模型理论分析

3.1 Cloud-Native LSMT Storage Engine - HBase

·RocksDB是单机存储引擎,那么现在都说云原生,HBase 比 RocksDB就更「云」一些,SST直接存储于HDFS 上。

·二者在理论存储模型上都是LSMT。

image.png

3.2 LSMT模型算法复杂度分析

T: size ratio,每层LSMT比上一层大多少,L0大小为1,则L1大小为T,L2为TA2,以此类推

L: level num,LSMT层数B:每个最小的IO单位能装载多少条记录M:每个BloomFilter有多少bits

N:每个BloomFilter生成时用了多少条KeyS:区间查询的记录数量

image.png

. Write 每条记录抵达最底层需要经过L次Compact,每次Compact Ln 的一个小 SST 和Ln+1的一个大SST。

设小SST的大小为1,那么大SST的大小则为「,合并开销是1+T,换言之将1单位的Ln的SST 推到Ln+1要耗费1+T的IO,单次Compact写放大为T。

每条记录的写入成本为1/B次最小单位IO。

o(Write_Level)= LT 1/B =T * L/B

. Point Lookup

对于每条Key,最多有L个重叠的区间。每个区间都有BloomFilter,失效率为e^(-M/N),只有当BloomFilter失效时才会访问下一层。

o(PointLookup_Level)= L* e^(-M/N)

注意,这里不乘1/B系数的原因是写入可以批量提交拉低成本,但是读取的时候必须对齐到最小读取单元尺寸。

3.3 LSMT模型算法复杂度分析–Tier

. Write

每条记录抵达最底层前同样要经过L次Compact,每次Compact Ln中Ⅰ个相同尺寸的SST放到Ln+1。

设SST大小为1,那么Ⅰ个SST Compact的合并开销是T,换言之将Ⅰ单位的Ln的SST推到Ln+1要耗费T的IO,单次Compact的写放大为T/T=1。

每条记录的写入成本为1/B次最小单位IO。

o(Write_Tier)=L* 1 *1/B = L/B

  • Point Lookup

对于每条Key,有L层。每层最多有T个重叠区间的SST,对于整个SST来说有T*L个可能命中的SST,乘上BloomFilter的失效率,e一(-M/N),可得结果。

O(PointLookup_Tier) = L* Te个(-M/N)=TL* e^(-M/N)

注意,这里不乘1/B系数的原因是写入可以批量提交拉低成本,但是读取的时候必须对齐到最小读取单元尺寸。

3.4LSMT模型算法复杂度分析

image.png

总结,Tier策略降低了写放大,增加了读放大和空间放大,Level策略增加了写放大,降低了读和空间放大。

四、LSMT存储引擎调优案例与展望

4.1 LSMT存储引擎调优案例– TerarkDB

.TerarkDB aka LavaKV是字节跳动内部基于RocksDB 深度定制优化的自研LSMT存储引擎,其中完全自研的KV分离功能,上线后取得了巨大的收益。

·KV分离受启发于论文WiscKey: Separating Keys from Values in sSD-consciousStorage,概括起来就是Value 较长的记录的Value单独存储。

image.png

4.2 LSMT存储引擎调优案例

TerarkDB & Abase & ByteGraph

图存储场景描述: Key size : 20B ~ 30BValue size:数十KB级别写多读少

收益结论: 延迟大幅度降低,长尾消失,扛住了比 RocksDB高50%的负载。

image.png

image.png

4.3 LSMT存储引擎调优案例- TerarkDB & Flink

在字节内部Flink流处理状态存储场景实测

收益结论:

1.平均CPU 开销在3个作业上降低了26%~39%

2.峰值CPU开销在广告作业上有明显的收益,降低了67%3.平均容量开销在3个作业上降低了17%~31.2%

4.直播业务某集群容量不收缩,TerarkDB的schedule TTL GC彻底解决了该问题

4.4存储引擎最新发展趋势–新硬件

·随着硬件的发展,软件设计也会随着发生改变。近年来,出现了许多新的存储技术,例如SMR HDD,Zoned SSD / OpenChannel SSD,PMem等。如何在这些新硬件上设计/改进存储引擎是一大研究热点。

e.g. MatrixKV: Reducing Write Stalls and Write Amplification in LSM-tree Based KV Stores withMatrix Container in NVM

这篇论文中的设计将L0整个搬进了PMem,降低了写放大。

4.5存储引擎最新发展趋势–新模型

·经典LSMT模型是比较简单的,有时候不能应对所有工况,可以提出新的模型来解决问题。

e.g. WiscKey: Separating Keys from Values in SSD-conscious Storage

通过额外增加一个Value Store来存储大Value 的记录来降低总体写放大。

e.g. REMIX: Efficient Range Query for LSM-trees

通过额外增加一种SST的类型来加速范围查询的速度

4.6存储引擎最新发展趋势–新参数/新工况

·已有的模型,在新的或者现有工况下,参数设置的不合理,可以通过更精确的参数设置来提升整体性能。

e.g. The Log-Structured Merge-Bush & the Wacky Continuum

在最后一层使用Level Compaction,之上使用Tier Compaction,通过在除了最后一层以外的SST加大BloomFilter 的 bits数来规避Tier Compaction带来的点查劣化。