阿里大牛耗时三年整理出来的4588页Java面试诛仙手册,已全面开源

41 阅读1分钟

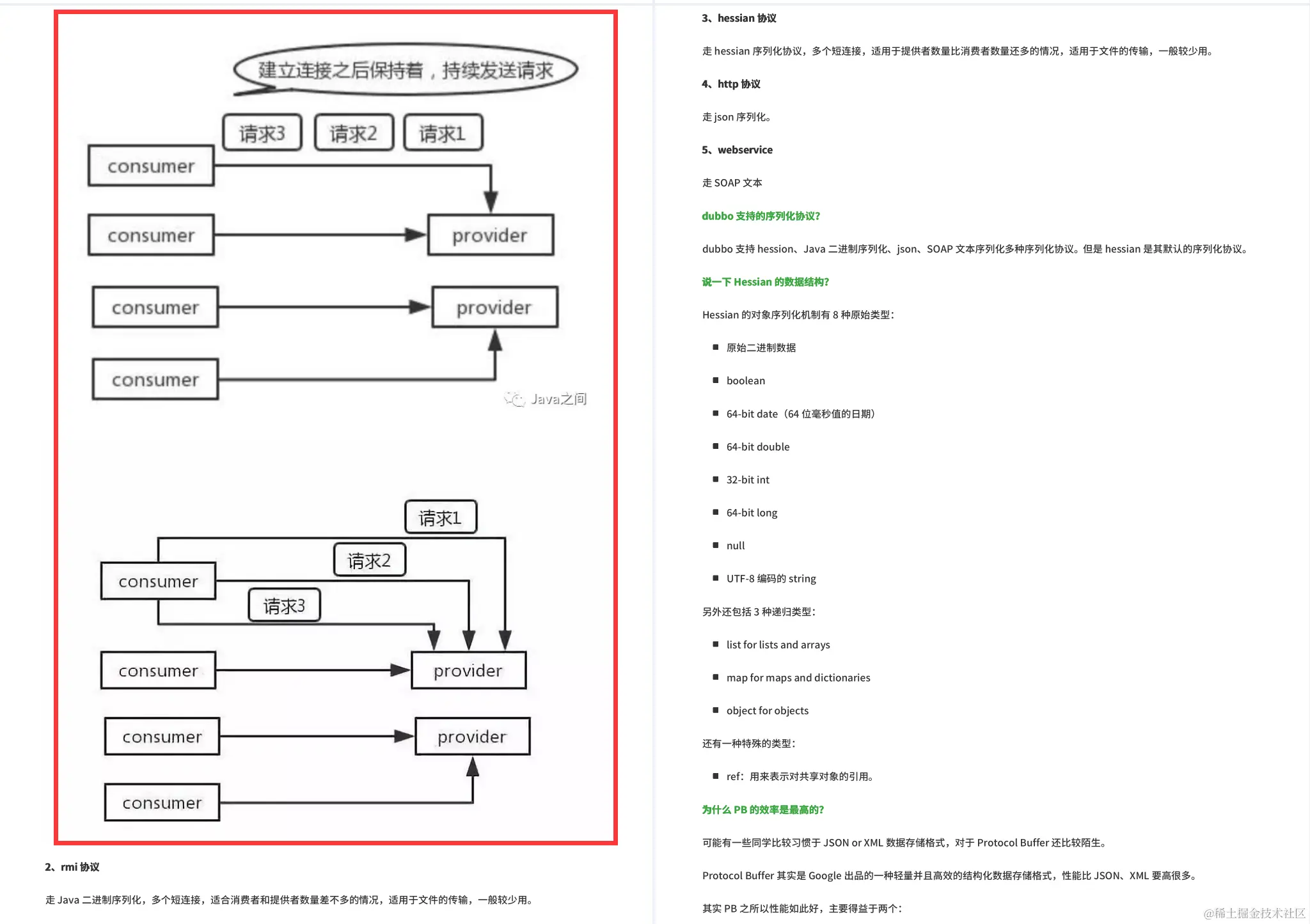
开篇语:

旧时王谢堂前燕飞入寻常百姓家

受面试影响导致金三银四过后也有很多小伙伴找我要最新的Java面试文档,

刚好小编最新找到了一份4500多页的《Java面试诛仙手册》,手册包含了:
Dubbo.Git.GitHub.IDEA.IDEA插件.Java.Linux.Maven.MyBatis.Nginx.RESTful.Redis.sQL.Spring Boot.Spring Cloud.Spring全家桶.Zookeeper.分布式.前后端分离.架构.设计模式.面试.等内容!

足足4588页,需要获取的小伙伴可以直接点击此处即可获取

直接展示:

需要获取的小伙伴可以直接点击此处即可获取