LSMT存储引擎浅析 | 青训营笔记

122 阅读10分钟

这是我参与「第四届青训营」笔记创作活动的的第14天

01.LSMT与存储引擎介绍

1.1 LSMT的历史

● LSMT是Log-Structured Merge-Tree的缩写,由Patrick O‘Neil etc.在1996年的论文,The Log-Structured Merge-Tree (LSM-Tree),提出。

● 相较而言,B-Tree出现就早得多了,在1970年由Bayer, R.; McCreight, E.提出。

● 早期的数据库系统一般都采用B-Tree家族作为索引,例如MySQL。2000 年后诞生的数据库大多采用LSMT索引,例如Google BigTable, HBase, Canssandra 等。

1.2 LSMT是什么?

一言以蔽之,通过Append-only Write +择机Compact来维护结构的索引树。

截屏2022-08-12 12.26.44.png

1.3 存储引擎是什么?

以单机数据库MySQL为例,大致可以分为:

● 计算层

● 存储层(存储引擎层)

截屏2022-08-12 12.28.10.png

计算层主要负责SQL解析/查询优化/计划执行。

数据库著名的ACID特性,在MySQL中全部强依赖于存储引擎。

ACID是什么/存储引擎哪些组件保障了这此特性?

● Atomicity

Write-Ahead Log(WAL) / Redo Log

● Consistency(Correctness)

依赖于数据库整体

● Isolation

Snapshot / 2PL(Phase Lock)

● Durability

Flusher遵循Sync语意

除了保障ACID以外,存储引擎还要负责:

● 屏蔽IO细节提供更好的抽象

● 提供统计信息与Predicate Push Down能力

存储引擎不掌控IO细节,让操作系统接管,例如使用mmap,会有如下问题:

● 落盘时机不确定造成的事务不安全

● IO Stall

● 错误处理繁琐

● 无法完全发挥硬件性能

02.LSMT存储引擎的优势与实现

2.1 LSMT 与 B+Tree 异同

截屏2022-08-12 12.33.05.png

● 在B+Tree中,数据插入是原地更新的

● B+ Tree在发生不平衡或者节点容量到达阚值后,必须立即进行分裂来平衡

● LSMT与B+Tree可以用统一模型描述

● 从高层次的数据结构角度来看,二者没有本质的不同,可以互相转化

截屏2022-08-12 12.35.00.png

● 工程实践上还是用LSMT来表示一个Append-only 和Lazy Compact的索引树,B+ Tree来表示一个Inplace-Update和Instant Compact的索引树。

● Append-only和Lazy Compact这两个特性更符合现代计算机设备的特性。

2.2为什么要采用LSMT模型?

‘All problems in computer science can be solved by another level of indirection’

                                        From Butler Lampson

● 在计算机存储乃至整个工程界都在利用Indirection处理资源的不对称性

● 存储引擎面对的资源不对称性在不同时期是不同的

HDD 时代

● 顺序与随机操作性能不对称

由于机械硬盘需要磁盘旋转和机械臂移动来进行读写,顺序写吞吐是随机读的25倍。

SSD 时代

● 顺序写与随机写性能不对称

由于SSD随机写会给主控带来GC压力,顺序写吞吐是随机写的6倍。

截屏2022-08-12 12.40.59.png

小结:

● HDD时代,顺序操作远快于随机操作

● SSD时代,顺序写操作远快于随机写操作

这二者的共性是顺序写是一个对设备很友好的操作,LSMT符合这一点,而B+Tree依赖原地更新,导致随机写。

image.png

2.3 LSMT存储引擎的实现,以RocksDB为例

● RocksDB是一款十分流行的开源LSMT存储引擎,最早来自Facebook (Meta) ,应用于MyRocks, TiDB等数据库。

● 在字节内部也有Abase, ByteKV ,ByteNDB, Bytable 等用户。

● 因此接下来将会以RocksDB为例子介绍LSMT存储引擎的经典实现。

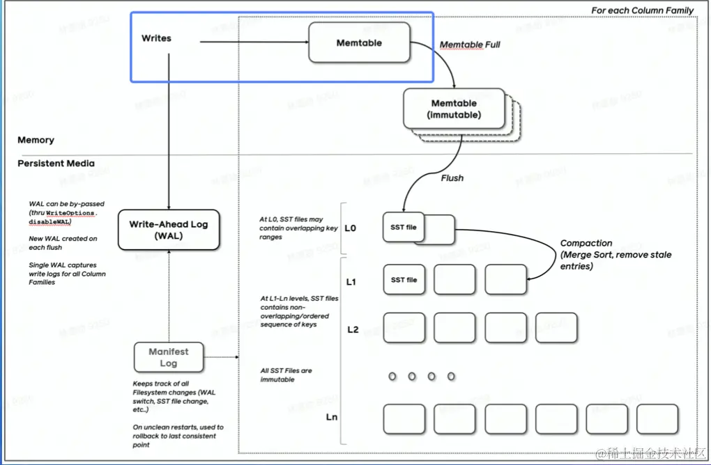
2.3.1 LSMT存储引擎的实现 - Write

截屏2022-08-12 12.44.00.png

● RocksDB写入流程主要有两个优化,批量WAL写入(继承自LevelDB)与并MemTable 更新

● RocksDB在真正执行修改之前会先将变更写入WAL,WAL写成功则写入成功。

2.3.1 LSMT存储引擎的实现 - Write

截屏2022-08-12 12.45.36.png

● 多个写入者会选出一个Leader,由这个Leader来一次性写入WAL,避免小IO

● 不要求WAL强制落盘(Sync)时批量提交亦有好处,Leader 可以同时唤醒其Writer, 降低了系统线程调度开销。

● 没有批量提交的话,只能链式唤醒。

● 链式唤醒加大前台延迟。

截屏2022-08-12 12.47.42.png

● 写完WAL还要写MemTable。

● RocksDB在继承LevelDB的基础上又添加了并发MemTable写入的优化。

截屏2022-08-12 12.48.57.png

● WAL一次性写入完成后,唤醒所有Writer 并行写入MemTable

● 由最后一个完成MemTable写入的Writer执行收尾工作

截屏2022-08-12 12.50.20.png

2.3.2 LSMT存储引擎的实现- Snapshot & SuperVision

● RocksDB的数据由3部分组成,MemTable / ImmemTable / SST。 持有这三部分数据并且提供快照功能的组件叫做SuperVersion。

● MemTable和SST的释放依赖于引用计数。对于读取来说,只要拿着SuperVersion,从MemTable一级一 级向下, 就能查到记录。拿着SuperVersion不释放,等于是拿到了快照。

截屏2022-08-12 12.52.15.png

● 如果所有读者都给SuperV ersion的计数加1,读完后再减1,那么这个原子引用计数器就会成为热点。CPU在多核之间同步缓存是有开销的,核越多开销越大。

● 为了让读操作更好的scale, RocksDB做了一个优化是Thread Local SuperVersion Cache

● 没有Thread Local缓存时,读取操作要频繁 Acquire 和 Release Super V ersion

● CPU 缓存不友好

截屏2022-08-12 12.55.39.png

● 有Thread Local缓存,读取只需要检查下SuperVersion 并标记Thread Local缓存正在使用即可

● CPU缓存友好

截屏2022-08-12 12.56.56.png

2.3.3 LSMT 存储引擎的实现- Get & BloomFilter

● RocksDB的读取在大框架上和B+ Tree类似,就是层层向下。

● 相对于B+ Tree,LSMT点查需要访问的数据块更多。为了加速点查,一般LSMT引擎都会在SST中嵌入BloomFilter。

[1,10]表示这个索引块存储数据的区间在1-10之间。查询2,就是顺着标绿色的块往下。

截屏2022-08-12 12.58.30.png

2.3.4 LSMT存储引擎的实现Compact - Level

● Compact在LSMT中是将Key区间有重叠或无效数据较多的SST进行合并,以此来加速读取或者回收空间。Compact 策略可以分为两大类,Level 和Tier。下图是Level策略,

截屏2022-08-12 12.59.48.png

● Level策略直接来自于LevelDB,也是RocksDB的默认策略。每一个层不允许有SST的Key区间重合。

2.3.5 LSMT存储引擎的实现Compact - Tier

截屏2022-08-12 13.01.04.png

● Tier策略允许LSMT每层有多个区间重合的SST

03.LSMT模型理论分析

3.1 Cloud-Native LSMT Storage Engine - HBase

● RocksDB是单机存储引擎,那么现在都说云原生,HBase比RocksDB就更「云」一些,SST直接存储于HDFS上。

● 二者在理论存储模型上都是LSMT。

截屏2022-08-12 13.03.39.png

3.2 LSMT模型算法复杂度分析

T:sizeratio,每层LSMT比上一层大多少,LO大小为1,则L1大小为T,L2为T^2,以此类推

L: level num,LSMT层数B:每个最小的IO单位能装载多少条记录

M:每个BloomFilter有多少bits

N:每个BloomFilter生成时用了多少条Key

S:区间查询的记录数量

截屏2022-08-12 13.05.18.png

3.2 LSMT模型算法复杂度分析- Level

● Write

每条记录抵达最底层需要经过L次Compact,每次Compact Ln的一个小SST和Ln+1的一 个大SST。

设小SST的大小为1,那么大SST的大小则为T,合并开销是1+T,换言之将1单位的Ln的 SST推到Ln+1要耗费1+T的IO,单次Compact写放大为T。

每条记录的写入成本为1/B次最小单位IO。

O(Write_ Level) =LT1/B=T*L/B

● Point Lookup 对于每条Key, 最多有L个重叠的区间。

每个区间都有BloomFilter,失效率为e^(-M/N), 只有当BloomFilter失效时才会访问下一层。

O(PointLookup_ _Leve1) = L* e^(-M/N)

注意,这里不乘1/B系数的原因是写入可以批量提交拉低成本,但是读取的时候必须对齐到最小读取单元尺寸。

3.3 LSMT模型算法复杂度分析 - Tier

● Write 每条记录抵达最底层前同样要经过L次Compact,每次Compact Ln中T个相同尺寸的SST 放到Ln+1。

设SST大小为1,那么T个SSTCompact的合并开销是T,换言之将T单位的Ln的SST推 到Ln+1要耗费T的IO,单次Compact的写放大为T/T=1。

每条记录的写入成本为1/B次最小单位IO。

O(Write_ _Tier) = L*1 *1/B=L/B

3.3 LSMT 模型算法复杂度分析 - Tier

● Point Lookup 对于每条Key,有L层。

每层最多有T个重叠区间的SST,对于整个SST来说有T * L个可能命中的SST,乘上

BloomFilter的失效率,e^(-M/N), 可得结果。

O(PointLookup_ _Tier) = LT e^(-M/ N) = T * L* e^(-M/N)

注意,这里不乘1/B系数的原因是写入可以批量提交拉低成本,但是读取的时候必须对齐到最小读取单元尺寸。

3.4 LSMT 模型算法复杂度分析

Online Quiz

● Short Range Scan复杂度是如何推导的?

● Space Amplification 复杂度是如何推导的?

截屏2022-08-12 13.11.45.png

总结,Tier策略降低了写放大,增加了读放大和空间放大,Level 策略增加了写放大,降低了读和空间放大。

04.LSMT存储引擎调优案例与展望

4.1 LSMT 存储引擎调优案例 - TerarkDB

● TerarkDB aka LavaKV是字节跳动内部基于RocksDB深度定制优化的自研LSMT存储引擎,其中完全自研的KV分离功能,上线后取得了巨大的收益。

● KV分离受启发于论文WiscKey: Separating Keys from Values in SSD-conscious Storage,概括起来就是Value较长的记录的Value单独存储。

4.2 LSMT 存储引擎调优案例

TerarkDB & Abase & ByteGraph

图存储场景描述:

Key size : 20B ~ 30B

Value size : 数十KB级别

写多读少

收益结论: 延迟大幅度降低,长尾消失,扛住了比RocksDB 高50%的负载。

截屏2022-08-12 13.15.49.png

4.3 LSMT 存储引擎调优案例- TerarkDB & Flink

在字节内部Flink流处理状态存储场景实测

收益结论:

1.平均CPU开销在3个作业.上降低了26%~39%

2.峰值CPU开销在广告作业上有明显的收益,降低了67%

3.平均容量开销在3个作业.上降低了17% ~ 31.2%

4.直播业务某集群容量不收缩,TerarkDB的schedule TTL GC彻底解决了该问题

4.4 存储引擎最新发展趋势-新硬件

● 随着硬件的发展,软件设计也会随着发生改变。近年来,出现了许多新的存储技术,例如SMR HDD,Zoned SSD / OpenChannel SSD,PMem等。如何在这些新硬件上设计/改进存储引擎是一大研究热点。

e.g. MatrixKV: Reducing Write Stalls and Write Amplification in LSM-tree Based KV Stores with Matrix Container in NVM

这篇论文中的设计将LO整个搬进了PMem,降低了写放大。

4.5存储引擎最新发展趋势 - 新模型

● 经典LSMT模型是比较简单的,有时候不能应对所有工况,可以提出新的模型来解决问题。

e.g. WiscKey: Separating Keys from Values in SSD-conscious Storage 通过额外增加一个Value Store来存储大Value的记录来降低总体写放大。

e.g. REMIX: Efficient Range Query for LSM-trees 通过额外增加一种SST的类型来加速范围查询的速度

4.6 存储引擎最新发展趋势-新参数/新工况

● 已有的模型,在新的或者现有工况下,参数设置的不合理,可以通过更精确的参数设置来提升整体性能。

e.g The Log-Structured Merge-Bush & the Wacky Continuum,在最后一层使用Level Compaction,之上使用Tier Compaction,通过在除了最后一层以外的 SST加大BloomFilter的bits数来规避Tier Compaction带来的点查劣化。

课程总结

● 单机数据库的ACID特性依赖于存储引擎

● LSMT存储引擎的顺序写特性更适合现代计算机体系结构

● LSMT和B+Tree可以用同一模型描述并互相转化

● Level Compaction策略,降低了读放大和空间放大,增加了写放大

● Tier Compaction策略,降低了写放大,增大了读放大和空间放大

● 分布式KV存储,如HBase,背后的理论模型与单机存储引擎RocksDB一样都是 LSMT