React事件机制

326 阅读8分钟

React 为什么有自己的事件系统?

首先,对于不同的浏览器,对事件存在不同的兼容性,React 想实现一个兼容全浏览器的框架, 为了实现这个目标就需要创建一个兼容全浏览器的事件系统,以此抹平不同浏览器的差异。

独特的事件处理

冒泡阶段和捕获阶段

  • 冒泡阶段:开发者正常给 React 绑定的事件比如 onClick,onChange,默认会在模拟冒泡阶段执行。
  • 捕获阶段:如果想要在捕获阶段执行可以将事件后面加上 Capture 后缀,比如 onClickCapture,onChangeCapture。

阻止冒泡

React 中如果想要阻止事件向上冒泡,可以用 e.stopPropagation()

  • React 阻止冒泡和原生事件中的写法差不多,当如上 handleClick上 阻止冒泡,父级元素的 handleFatherClick 将不再执行,但是底层原理完全不同,接下来会讲到其功能实现。

阻止默认行为

React 阻止默认行为和原生的事件也有一些区别。

原生事件: e.preventDefault() 和 return false 可以用来阻止事件默认行为,由于在 React 中给元素的事件并不是真正的事件处理函数。所以导致 return false 方法在 React 应用中完全失去了作用。

React事件 在React应用中,可以用 e.preventDefault() 阻止事件默认行为,这个方法并非是原生事件的 preventDefault ,由于 React 事件源 e 也是独立组建的,所以 preventDefault 也是单独处理的。

什么是事件合成 ?

  • 第一个部分是事件合成系统,初始化会注册不同的事件插件。
  • 第二个就是在一次渲染过程中,对事件标签中事件的收集,向 container 注册事件。
  • 第三个就是一次用户交互,事件触发,到事件执行一系列过程。

事件合成概念

  • React 的事件不是绑定在元素上的,而是统一绑定在顶部容器上,在 v17 之前是绑定在 document 上的,在 v17 改成了 app 容器上。这样更利于一个 html 下存在多个应用(微前端)。
  • 绑定事件并不是一次性绑定所有事件,比如发现了 onClick 事件,就会绑定 click 事件,比如发现 onChange 事件,会绑定 [blur,change ,focus ,keydown,keyup] 多个事件。
  • React 事件合成的概念:React 应用中,元素绑定的事件并不是原生事件,而是React 合成的事件,比如 onClick 是由 click 合成,onChange 是由 blur ,change ,focus 等多个事件合成。

事件插件机制

React 有一种事件插件机制,比如上述 onClick 和 onChange ,会有不同的事件插件 SimpleEventPlugin ,ChangeEventPlugin 处理

第一个 registrationNameModules

const registrationNameModules = {
    onBlur: SimpleEventPlugin,
    onClick: SimpleEventPlugin,
    onClickCapture: SimpleEventPlugin,
    onChange: ChangeEventPlugin,
    onChangeCapture: ChangeEventPlugin,
    onMouseEnter: EnterLeaveEventPlugin,
    onMouseLeave: EnterLeaveEventPlugin,
    ...
}

registrationNameModules 记录了 React 事件(比如 onBlur )和与之对应的处理插件的映射,比如上述的 onClick ,就会用 SimpleEventPlugin 插件处理,onChange 就会用 ChangeEventPlugin 处理。应用于事件触发阶段,根据不同事件使用不同的插件。

第二个registrationNameDependencies

{
    onBlur: ['blur'],
    onClick: ['click'],
    onClickCapture: ['click'],
    onChange: ['blur', 'change', 'click', 'focus', 'input', 'keydown', 'keyup', 'selectionchange'],
    onMouseEnter: ['mouseout', 'mouseover'],
    onMouseLeave: ['mouseout', 'mouseover'],
    ...
}

这个对象保存了 React 事件和原生事件对应关系,这就解释了为什么上述只写了一个 onChange ,会有很多原生事件绑定在 document 上。在事件绑定阶段,如果发现有 React 事件,比如 onChange ,就会找到对应的原生事件数组,逐一绑定。

为什么要用不同的事件插件处理不同的 React 事件

首先对于不同的事件,有不同的处理逻辑;对应的事件源对象也有所不同,React 的事件和事件源是自己合成的,所以对于不同事件需要不同的事件插件处理。

为什么不能用 return false 来阻止事件的默认行为?

因为React 重写了事件

React 中给元素的事件并不是真正的事件处理函数。所以导致 return false 方法在 React 应用中完全失去了作用。

在React应用中,可以用 e.preventDefault() 阻止事件默认行为,这个方法并非是原生事件的 preventDefault ,由于 React 事件源 e 也是独立组建的,所以 preventDefault 也是单独处理的。

事件是绑定在真实的dom上吗?如何不是绑定在哪里?

  • React 的事件不是绑定在元素上的,而是统一绑定在顶部容器上,在 v17 之前是绑定在 document 上的,在 v17 改成了 app 容器上。这样更利于一个 html 下存在多个应用(微前端)。

1.为什么要手动绑定this

通过事件触发过程的分析,dispatchEvent调用了invokeGuardedCallback方法。

function invokeGuardedCallback(name, func, a) {
  try {
    func(a);
  } catch (x) {
    if (caughtError === null) {
      caughtError = x;
    }
  }
}

可见,回调函数是直接调用调用的,并没有指定调用的组件,所以不进行手动绑定的情况下直接获取到的this是undefined。

这里可以使用实验性的属性初始化语法 ,也就是直接在组件声明箭头函数。箭头函数不会创建自己的this,它只会从自己的作用域链的上一层继承this。因此这样我们在React事件中获取到的就是组件本身了。

2.React事件和原生事件有什么区别

  • React 事件使用驼峰命名,而不是全部小写。
  • 通过 JSX , 你传递一个函数作为事件处理程序,而不是一个字符串。
  • 另一个区别是,在 React 中你不能通过返回false 来阻止默认行为。必须明确调用 preventDefault。

由上面执行机制我们可以得出:React自己实现了一套事件机制,自己模拟了事件冒泡和捕获的过程,采用了事件代理,批量更新等方法,并且抹平了各个浏览器的兼容性问题。

3.React事件和原生事件的执行顺序,可以混用吗

  • react的所有事件都挂载在document中
  • 当真实dom触发后冒泡到document后才会对react事件进行处理
  • 所以原生的事件会先执行
  • 然后执行react合成事件
  • 最后执行真正在document上挂载的事件

4.react事件和原生事件可以混用吗?

react事件和原生事件最好不要混用。

原生事件中如果执行了stopPropagation方法,则会导致其他react事件失效。因为所有元素的事件将无法冒泡到document上。

由上面的执行机制不难得出,所有的react事件都将无法被注册。

5. 合成事件、浏览器兼容

  function handleClick(e) {
    e.preventDefault();
    console.log('The link was clicked.');
  }

这里, e 是一个合成的事件。 React 根据W3C规范 定义了这个合成事件,所以你不需要担心跨浏览器的兼容性问题。

事件处理程序将传递 SyntheticEvent 的实例,这是一个跨浏览器原生事件包装器。 它具有与浏览器原生事件相同的接口,包括stopPropagation() 和 preventDefault() ,在所有浏览器中他们工作方式都相同。

每个SyntheticEvent对象都具有以下属性:

boolean bubbles
boolean cancelable
DOMEventTarget currentTarget
boolean defaultPrevented
number eventPhase
boolean isTrusted
DOMEvent nativeEvent
void preventDefault()
boolean isDefaultPrevented()
void stopPropagation()
boolean isPropagationStopped()
DOMEventTarget target
number timeStamp
string type

React合成的SyntheticEvent采用了事件池,这样做可以大大节省内存,而不会频繁的创建和销毁事件对象。

另外,不管在什么浏览器环境下,浏览器会将该事件类型统一创建为合成事件,从而达到了浏览器兼容的目的。

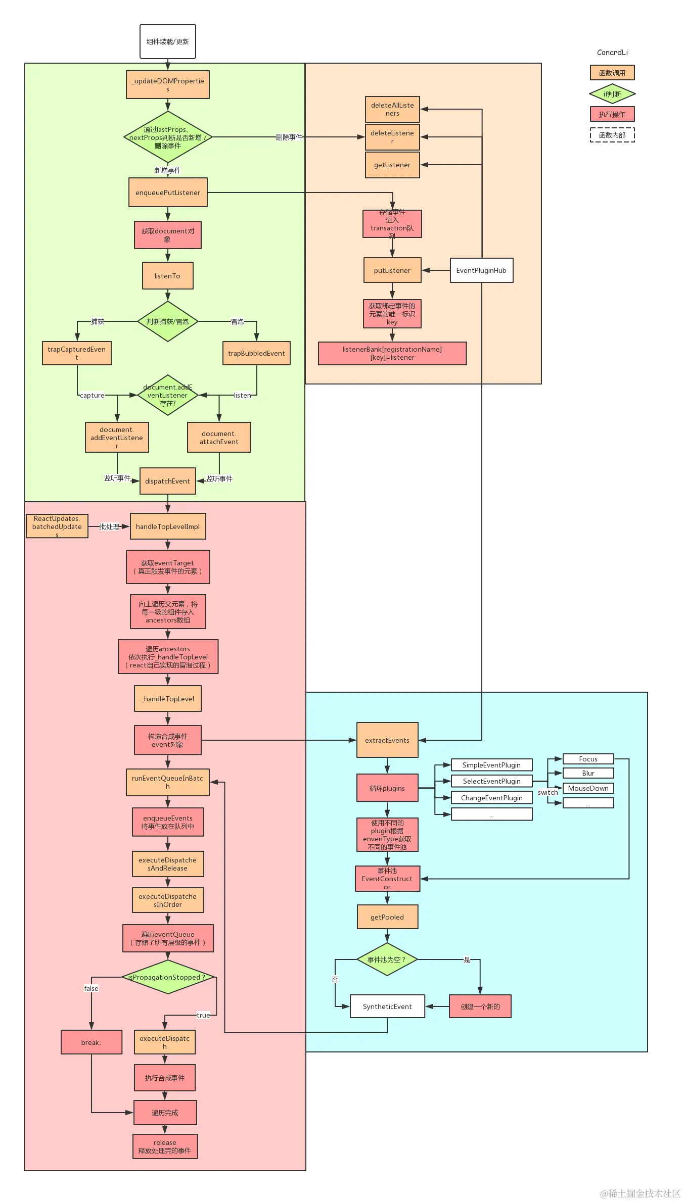
事件注册

  • 组件装载 / 更新。
  • 通过lastProps、nextProps判断是否新增、删除事件分别调用事件注册、卸载方法。
  • 调用EventPluginHub的enqueuePutListener进行事件存储
  • 获取document对象。
  • 根据事件名称(如onClick、onCaptureClick)判断是进行冒泡还是捕获。
  • 判断是否存在addEventListener方法,否则使用attachEvent(兼容IE)。
  • 给document注册原生事件回调为dispatchEvent(统一的事件分发机制)。

事件存储

  • EventPluginHub负责管理React合成事件的callback,它将callback存储在listenerBank中,另外还存储了负责合成事件的Plugin。
  • EventPluginHub的putListener方法是向存储容器中增加一个listener。
  • 获取绑定事件的元素的唯一标识key。
  • 将callback根据事件类型,元素的唯一标识key存储在listenerBank中。
  • listenerBank的结构是:listenerBank[registrationName][key]。

事件触发 / 执行

这里的事件执行利用了React的批处理机制,在前一篇的【React深入】setState的执行机制中已经分析过,这里不再多加分析。

  • 触发document注册原生事件的回调dispatchEvent
  • 获取到触发这个事件最深一级的元素
  • 遍历这个元素的所有父元素,依次对每一级元素进行处理。
  • 构造合成事件。
  • 将每一级的合成事件存储在eventQueue事件队列中。
  • 遍历eventQueue。
  • 通过isPropagationStopped判断当前事件是否执行了阻止冒泡方法。
  • 如果阻止了冒泡,停止遍历,否则通过executeDispatch执行合成事件。
  • 释放处理完成的事件。

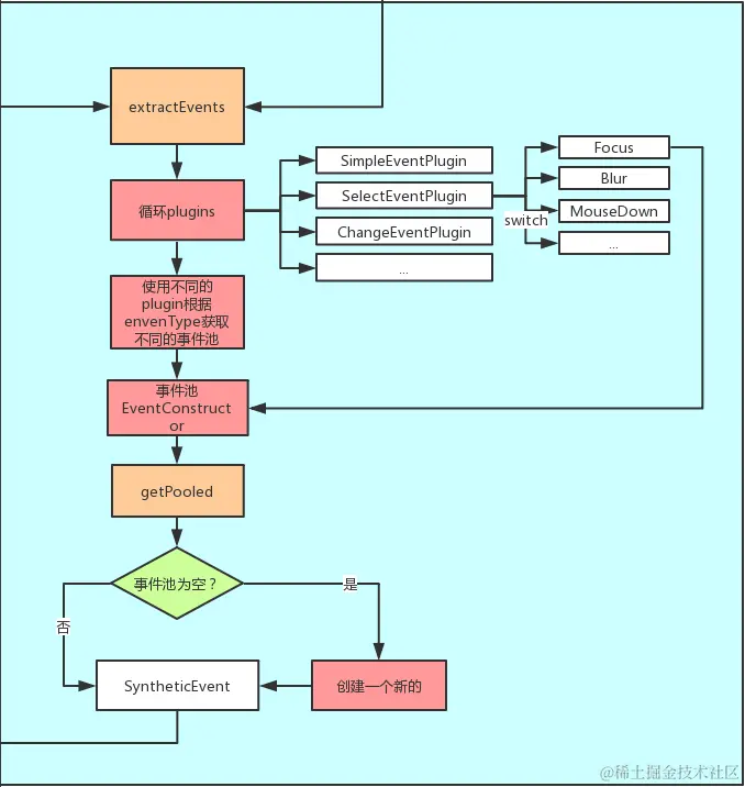
合成事件

  • 调用EventPluginHub的extractEvents方法。
  • 循环所有类型的EventPlugin(用来处理不同事件的工具方法)。
  • 在每个EventPlugin中根据不同的事件类型,返回不同的事件池。
  • 在事件池中取出合成事件,如果事件池是空的,那么创建一个新的。
  • 根据元素nodeid(唯一标识key)和事件类型从listenerBink中取出回调函数
  • 返回带有合成事件参数的回调函数

总流程