深入浅出 HBase 实战| 青训营笔记

226 阅读19分钟

深入浅出 HBase 实战| 青训营笔记

这是我参与「第四届青训营 」笔记创作活动的的第10天

HBase 适用场景

什么是 HBase?

HBase 基于 HDFS实现存储计算分离架构的分布式表格存储服务。参考 Google BigTable的设计,对稀疏表提供更高的存储空间使用率和读写效率。

HBase 是存储计算分离架构,以 HDFS 作为分布式存储底座。数据实际存储在 HDFS。

采用存储计算分离架构:

  • 存储层基于HDFS存储数据,提供容错机制和高可靠性
  • 计算层提供灵活快速的水平扩展、负载均衡和故障恢复能力

提供强一致语义,在CAP理论中属于 CP系统。CAP定理

  • Consistency,Availability,Partition Toleranc

Hbase 和关系型数据库的区别

HBaseRelational DB
数据结构半结构化,无数据类型;
按列族稀疏存储,缺省数据不占用存储空间;
支持多版本数据;
结构化,数据类型丰富;
按完整行存储,缺省的列需要存储占位符;
不支持多版本数据;
读写模式支持按需读写部分列必须整行读取
事务支持仅支持单行内原子性支持完整的事务语义
数据规模适用于 TB、PB级海量数据,水平扩展快速平滑仅适用于GB、小量TB 级,扩展过程较复杂
索引支持仅支持rowkey主键索引支持二级索引

Hbase 数据模型

HBase 以列族 (column family)为单位存储数据,以行键(rowkey)索引数据。

  • 列族需要在使用前预先创建,列名(column qualifier) 不需要预先声明,因此支持半结构化数据模型。
  • 支持保留多个版本的数据, (行键+列族+列名+版本号)定位一个具体的值。
概念名称概念用途
行键(rowkey)用于唯一索引一行数据的“主键”,以字典序组织。一行可以包含多个列族。
列族(column family)用于组织一系列名,一个列族可以包含任意多个列名。每个列族的数据物理上相互独立地存储,以支持按列取部分数据。
列名(column qualifier)用于定义到一个具体的列,一个列名可以包含多个版本的数据。不需要预先定义列名,以支持半结构化的数据模型。
版本号(version)用于标识一个列内多个不同版本的数据,每个版本号对应一个值。
值(value)存储的一个具体的值。

逻辑结构

HBase是半结构化存储。数据以行(row)组织,每行包括一到多个列簇(column family)。使用列簇前需要通过创建表或更新表操作预先声明column family。

column family是稀疏存储,如果某行数据未使用部分column family则不占用这部分存储空间。

每个column family由一到多个列(column qualifier)组成。column qualifier不需要预先声明,可以使用任意值。

最小数据单元为cell,支持存储多个版本的数据。由rowkey + column family + column qualifier + version指定一个cell。

同一行同一列族的数据物理上连续存储,首先以column qualifier字典序排序,其次以timestamp时间戳倒序排序。

简单起见可以将HBase数据格式理解为如下结构:

// table名格式:"${namespace}:${table}"
// 例如:table = "default:test_table"
[
    "rowKey1": { // rowkey定位一行数据
        "cf1": { // column family需要预先定义到表结构
            "cq_a": { // column qualifier无需定义,使用任意值
                "timestamp3": "value3", 
                // row=rowKey1, column="cf1:cf_a", timestamp=timestamp2
                // 定位一个cell
                "timestamp2": "value2", 
                "timestamp1": "value1"
            },
            "cq_b": {
                "timestamp2": "value2",
                "timestamp1": "value1"
            }
        }, 
        "cf3": {
            "cq_m": {
                "timestamp1": "value1"
            },
            "cq_n": {
                "timestamp1": "value1"
            }
        },
    },   
    "rowKey3": { 
        "cf2": { // 缺省column family不占用存储空间
            "cq_x": {
                "timestamp3": "value3",
                "timestamp2": "value2",
                "timestamp1": "value1"
            },
            "cq_y": {
                "timestamp1": "value1"
            }
        },
    }
]

image-20220808224152149.png

物理结构

物理数据结构最小单元是 KeyValue 结构:

image-20220808224413448.png

  • 每个版本的数据都携带全部行列信息。
  • 同一行,同一列族的数据物理上连续有序存储。
  • 同列族内的 KeyValue 按 rowkey字典序升序,column qualifier 升序, version 降序排列。

image-20220808224615069.png

  • 不同列族的数据存储在相互独立的物理文件,列族间不保证数据全局有序。
  • 同列族下不同物理文件间不保证数据全局有序。
  • 仅单个物理文件内有序。

使用场景

  • “近在线”的海量分布式KV/宽表存储,数据量级达到百TB级以上

  • 写密集型应用,高吞吐,可接受一定的时延抖动

  • 需要按行顺序扫描的能力,字典序主键索引、批量顺序扫描多行数据的场景

  • 接入Hadoop大数据生态

  • 半结构化数据模型,行列稀疏的数据分布,动态增减列名

  • 敏捷平滑的水平扩展能力,快速响应数据体量、流量变化

典型应用

业务落地场景包括:

  • 电商订单数据:抖音电商每日交易订单数据基于 HBase 存储,支持海量数据存储的同时满足稳定低延时的查询需求,并且只需相对很低的存储成本。通过多个列存储订单信息和处理进度,快速查询近期新增/待处理订单列表。同时也可将历史订单数据用于统计、用户行为分析等离线任务。

  • 搜索推荐引擎:存储网络爬虫持续不断抓取并处理后的原始网页信息,通过 MapReduce、Flink、Spark 等大数据计算框架分析处理原始数据后产出粗选、精选、排序后的网页索引集,再存储到 HBase 以提供近实时的随机查询能力,为上层的多个字节跳动应用提供通用的搜索和推荐能力。

  • 大数据生态:天生融入 Hadoop 大数据生态。对多种大数据组件、框架拥有良好的兼容性,工具链完善,快速打通大数据链路,提高系统构建落地效率,并借助 HDFS 提供可观的成本优势。敏捷平滑的水平扩展能力可以自如地应对数据体量和流量的快速增长。

  • 广告数据流:存储广告触达、点击、转化等事件流,为广告分析系统提供快速的随机查询及批量读取能力,助力提升广告效果分析和统计效率。

  • 用户交互数据:Facebook 曾使用 HBase 存储用户交互产生的数据,例如聊天、评论、帖子、点赞等数据,并利用 HBase 构建用户内容搜索功能。

  • 时序数据引擎:基于 HBase 构建适用于时序数据的存储引擎,例如日志、监控数据存储。例如 OpenTSDB(Open Time Series Database)是一个基于 HBase 的时序存储系统,适用于日志、监控打点数据的存储查询。

  • 图存储引擎:基于 HBase 设计图结构的数据模型,如节点、边、属性等概念,作为图存储系统的存储引擎。例如 JanusGraph 可以基于 HBase 存储图数据。

Hbase 数据模型的优缺点

优势缺点
稀疏表友好,不存储缺省列,支持动态新增列类型每条数据都要冗余存储行列信息
支持保存多版本数据不支持二级索引,只能通过rowkey索引,查询效率依赖 rowkey 设计
支持只读取部分 column family的数据,避免读取不必要的数据column family 数量较多时可能引发性能衰退
支持的数据规模相比传统关系型数据库更高,更易水平扩展不支持数据类型,一律按字节数组存储
支持rowkey字典序批量扫描数据仅支持单行内的原子性操作,无跨行事务保障

架构设计

主要组件包括:

  • HMaster:元信息管理组件,以及集群调度、保活等功能。通常部署一个主节点和一到多个备节点,通过Zookeeper选主。
  • RegionServer:提供数据读写服务,每个实例负责若干个互不重叠的rowkey 区间内的数据。
  • ThriftServer:提供Thrift API 读写的代理层。

依赖组件包括:

  • Zookeeper:分布式一致性共识协作管理,例如HMaster选主、任务分发、元数据变更管理等。
  • HDFS:分布式文件系统,HBase 数据存储底座。

image-20220808231419536.png

HMaster 主要职责

  • 管理RegionServer实例生命周期,保证服务可用性
  • 协调RegionServer数据故障恢复,保证数据正确性
  • 集中管理集群元数据,执行负载均衡等等护集群稳定性
  • 定期巡检元数据,调整数据分布,清理废弃数据等
  • 处理用户主动发起的元数据操作如建表、删表等

Hmaster - 主要组件

  • ActiveMasterManager:管理 HMaster 的 active/backup 状态
  • ServerManager:管理集群内RegionServer 的状态
  • AssignmentManager:管理数据分片 (region)的状态
  • SplitWalManager:负责故障数据恢复的 WAL拆分工作
  • LoadBalancer:定期巡检、调整集群负载状态
  • RegionNormalizer:定期巡检并拆分热点、整合碎片
  • CatalogJanitor:定期巡检、清理元数据
  • Cleaners:定期清理废弃的HFile / WAL 等文件 MasterFileSystem:封装访问HDFS的客户端SDK

image-20220808231721463.png

RegionServer 主要职责

  • 提供部分rowkey 区间数据的读写服务
  • 如果负责meta表,向客户端 SDK 提供rowkey位置信息
  • 认领HMaster发布的故障恢复任务,帮助加速数据恢复过程
  • 处理HMaster下达的元数据操作,如region 打开/关闭/分裂/合并操作等

RegionServer - 主要组件

  • Memstore:基于 SkipList数据结构实现的内存态存储,定期批量写入硬盘
  • Wrrie-Ahead-Log:顺序记录写请求到持久化存储,用于故障恢复内存中丢失的数据
  • Store:对应一个Column Family 在一个regon下的数据集合,通常包含多个文件
  • StoreFile:即 HFile,表示HBase 在HDFS存储数据的文件格式,其内数据按rowkey字典序有序排列
  • BlockCache:HBase 以数据块为单位读取数据并缓存在内存中以加速重复数据的读取

image-20220808232307203.png

ZooKeeper 主要职责

  • HMaster登记信息,对active/backup分工达成共识
  • RegionServer登记信息,失联时HMaster保活处理
  • 登记meta 表位置信息,供SDK查询读写位置信息
  • 供HMaster和RegionServer 协作处理分布式任务

image-20220808232648942.png

ThriftServer 主要职责

  • 实现HBase定义的 Thrift API,作为代理层向用户提供RPC 读写服务
  • 用户可根据IDL自行生成客户端实现
  • 独立于RegionServer 水平扩展,用户可访问任意 ThriftServer实例 (scan 操作较特殊,需要同实例维护scan 状态)

image-20220808232759833.png

大数据支撑

HBase 在大数据生态的定位

  • 对TB、PB级海量数据支持强一致、近实时的读写性能,支持快速的 ad-hoc 分析查询任务;
  • 支持字典序批量扫描大量数据,支持只读取部分列族的数据,灵活支持不同查询模式,避免读取不必要的数据;
  • 存储大规模任务(例如 MapReduce,Spark, Flink)的中间/最终计算结果;
  • 平滑快速的水平扩展能力,能够敏捷应对大数据场景高速增长的数据体量和大规模的并发访问;
  • 精细化的资源成本控制,计算层和存储层分别按需扩展,避免资源浪费。

水平扩展能力

  • 增加 RegionServer 实例,分配部分region 到新实例。
  • 扩展过程平滑,无需搬迁实际数据。
  • 可用性影响时间很短,用户基本无感知。

Region 热点切分

  • 当某个region数据量过多,切分成两个独立的子region分摊负载。
  • RegionServer在特定时机 (flush、compaction)检查region是否应该切分,计算切分点并RPC上HMaster,由AssignmentManager负责执行 RegionStateTransition
  • 不搬迁实际数据,切分产生的新region数据目录下生成一个以原 region 文件信息命名的文件,内容是切分点对应的rowkey,以及标识新region 是上/下半部分的数据。

切分点选取

HBase 原生提供的多种切分策略使用相同的切分点选择策略。 目标:优先把最大的数据文件均匀切分。

切分点选择步骤:

  1. 找到该表中哪个region 的数据大小最大 image-20220809001313295.png

  2. 找到该region内哪个column family的数据大小最大 image-20220809001403337.png

  3. 找到 column family 内哪个HFile的数据大小最大 image-20220809001424836.png

    1. 找到HFile里处于最中间位置的Data Block image-20220809001506214.png
    2. 用这个Data Block 的第一条 KeyValue的Rowkey作为切分点。

切分过程

  • 所有Column Family都按照统一的切分点来切分数据。
  • 目的是优先均分最大的文件,不保证所有ColumnFamily的所有文件都被均分。
  • HFile 1作为最大的文件被均分,其他文件也必须以相同的rowkey 切分以保证对齐新 region 的 rowkey 区间。

image-20220809001632829.png

  • 切分出的新region 分别负责rowkey 区间[2000,2500)和[2500,4000)。

image-20220809002004527.png

  • 每个新region分别负责原region的上下下半部分rowkey 区间的数据。
  • 在compaction 执行前不实际切分文件,新region下的文件通过reference fle 指向原文件读取实际数据。

image-20220809002038435.png

流程设计

AssianmentManaaer cluster、 table、reaion 的状态后,创建SplitTableReaionProcedu 通过状态机实现执行切分过程

状态名称执行操作
SPLIT_TABLE_REGION_PREPARE检查是否满足切分条件
SPLIT_TABLE_REGION_PRE_OPERATION调用相关 coprocessor 方法,检查quota
SPLIT_TABLE_REGION_CLOSE_PARENT_REGION关闭待切分region 并确认执行成功
SPLIT_TABLE_REGION_CREATE_DAUGHTER_REGIONS创建切分目标 regions 临时目录,并行切分每个文件,创建reference fle 和 regioninfo 元数据文件,最终移动到正式目录下。
SPLIT_TABLE_REGION_WRITE_MAX_SEQUENCE_ID_FILE将原 region 的 maxSequencelD写入新regions
SPLIT_TABLE_REGION_UPDATE_META标记原新region 状态为SPLIT/SPLITTING_NEW,在hbase:meta 表更新原 新 region 状态为 Offline/Closed
SPLIT_TABLE_REGION_OPEN_CHILD_REGIONS打开新regions正式提供读写服务

Region 碎片整合

  • 当某些 region 数据量过小、碎片化,合并相邻邻 region 整合优化数据分布。
  • AssignmentManager 创建 MergeTableRegionsProcedure 执行整合操作。
  • 不搬迁实际数据, 通过reference file 定位原 region 的文件,直到下次 compaction 时实际处理数据。

注意:只允许合并相邻region,否则会打破rowkey空间连续且不重合的约定。

流程设计

类似于 region 切分,不立刻处理实际数据文件,而是通过创建reference files 引I用到原文件,然后原子地更新元数据来完成碎片整合,后续靠compaction 整合数据文件,靠CatalogJanitor 异步巡检元数据处理遗留数据。

状态名称执行操作
MERGE_TABLE_REGIONS_PREPARE检查是否满足整合条件,清理上次整合余留的数据,设置region 状态为 MERGING
MERGE_TABLE_REGIONS_CLOSE_REGIONS关闭待整合的regions,确认成功完成
MERGE_TABLE_REGIONS_CREATE_MERGED_REGiON在首个待整合region 的目录下创建临时目录,记录待整合regions的所有文件路径的reference file ,都成功后 move 临时目录内容到新region 的正式目录下,新region 状态标记为MERGING_NEW
MERGE_TABLE_REGIONS_WRITE_MAX_SEQUENCE_ID_FILE遍历所有待整合regions 找到最大的 sequencelD,记为新region 的 sequencelD
MERGE_TABLE_REGIONS_UPDATE_META新region 状态设为 MERGED,异步安全删除原 regions 目录,原子地更新hbase:meta 表中新 region 为 Closed状态,删除原regions 记录
MERGE_TABLE_REGIONS_OPEN_MERGED_REGION调度打开整合出的新region,开始提供读写服务

Region 负载均衡

定期巡检各RegionServer 上的 region 数量,保持 region 的数量均匀分布在各个RegionServer 上。

SimpleLoadBalancer具体步骤:

  1. 根据总 region 数量和RegionServer 数量计算平均region数,设定弹性上下界避免不必要的操作。例如默认slop为0.2,平均region数为5,负载均衡的RS上region 数量应该在 [4,6]区间内。
  2. 将RegionServer按照region数量降序排序,对region 数量超出上限的选取要迁出的region并按创建时间从新到老排序;

image-20220809003115081.png

调度策略

simpleLoadBalancer具体步骤:

  1. 选取出 region 数量低于下限的RegionServer列表,round-robin 分配步骤 2 选取的 regions,尽量使每个RS的region 数量都不低于下限;
  2. 处理边界情况,无法满足所有 RS 的 region 数量都在合理范围内时,尽量保持region数量相近。

image-20220809003958039.png

其他策略

StochasticLoadBalancer

  • 随机尝试不region 放直策略,根据提供的 cost function 计算不同策略的分值排名 (0为最优策略,1为最差策略);
  • cost 计算将下列指标纳入统计:region 负载、表负载、数据本地性(本地访问 HDFS)、Memstore大小、HFile大小。
  • 根据配置加权计算最终 cost,选择最优方案进行负载均衡;

FavoredNodeLoadBalancer

  • 用于充分利用本地读写 HDFS文件来优化读写性能。
  • 每个region 会指定优选的3个RegionServer地址 同时会告知HDFS在这些优选节点上放置该region的数据;
  • 即使第一节点出现故障,HBase 也可以将第二节点提升为第一节点,保证稳定的读时延;

故障恢复机制 - HMaster

HMaster 通过多实例基于 Zookeeper 选主实现高可用性。

  • 所有实例尝试向 Zookeeper 的 /hbase/active-master 临时节点 CAS 地写入自身信息
  • 写入成功表示成为主实例,失败即为从实例,通过 watch 监听 /hbase/active-master 节点的变动。
  • 主实例不可用时临时节点被删除,此时触发其他从实例重新尝试选主。

image-20220809004303793.png

HMaster 恢复流程

  1. HMaster 自身恢复流程:
    1. 监听到 /hbase/active-master 临时节点被删除的事件,触发选主逻辑;
    2. 选主成功后执行HMaster 启动流程,从持久化存储读取未完成的 procedures 从之前状态继续执行;
    3. 故障HMaster实例恢复后发现主节点已存在,继续监听/hbase/active-master。
  2. 调度 RegionServer 的故障恢复流程:
    1. AssignmentManager从procedure 列表中找出 Region-In-Transition 状态的 region 继续调度过程;
    2. RegionServerTracker从 Zookeeper 梳理 online 状态的 RegionServer列表,结合ServerCrashProcedure列表、HDFS中WAL 目录里 alive / splitting 状态的 RegionServer 记录,获取掉线RegionServer 的列表,分别创建ServerCrashProcedure 执行恢复流程。

故障恢复机制 - RegionServer

  • 每个RegionServer 实例启动时都会往Zookeeper 的 /hbase/rs 路径下创建对应的临时节点。
  • HMaster通过监听RegionServer 在 Zookeeper的临时节点状态,监控数据读写服务的可用性,及时调度恢复不可用的regions。
  • RegionServer的故障恢复需要将内存中丢失的数据从 WAL 中恢复,HMaster 利用 Zookeeper 配合所有RegionServer实例,分布式地处理WAL数据,提升恢复速度。

image-20220809004615922.png

RegionServer 恢复流程

启动流程:

  1. 启动时去Zookeeper 登记自身信息,告知主HMaster实例有新RS实例接入集群
  2. 接收和执行来自 HMaster的region调度命令
  3. 打开region前先从HDFS读取该region 的 recovered.edits 目录下的WAL记录,回放恢复数据
  4. 恢复完成,认领Zookeeper 上发布的分布式任务(如 WAL 切分)帮助其他数据恢复

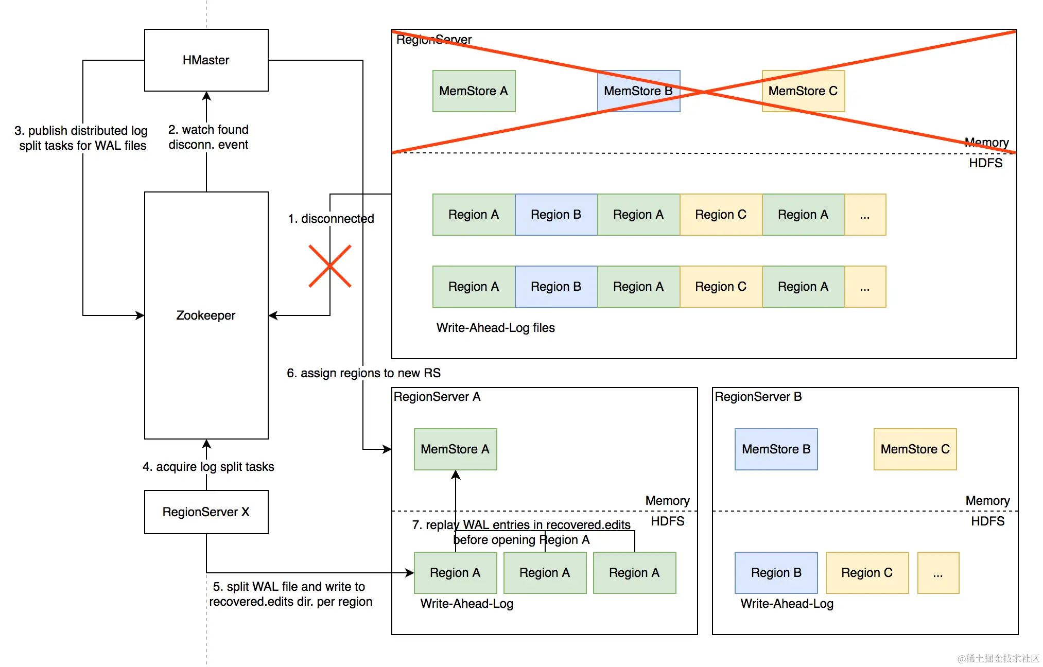
Distributed Log Split原理

背景:

  1. 写入HBase的数据首先顺序持久化到 Write-Ahead-Log,然后写入内存态的MemStore即完成,不立即写盘,RegionServer故障会导致内存中的数据丢失,需要回放WAL来恢复;
  2. 同 RegionServer 的所有region复用 WAL,因此不同region的数据交错穿插, RegionServer 故障后重新分配 region 前需要先按region 维度折分 WAL。

image-20220809005150366.png

具体流程

image-20220809005021118.png

  1. RegionServer故障,Zookeeper检测到心跳超时或连接断开,删除对应的临时节点并通知监听该节点的客户端
  2. active HMaster监听到 RS 临时节点删除事件,从HDFS 梳理出该RS负责的WAL文件列表
  3. HMaster 为每个WAL文件发布一个log split task 到 ZK
  4. 其他在线的RS监听到新任务,分别认领
  5. 将WAL entries 按 region 折分,分别写入HDFS 上该region的recovered.edits 目录
  6. HMaster监听到log split 任务完成,调度 region 到其他 RS
  7. RS打开region前在HDFS找到先回放recovered.edits 目录下的WAL文件将数据恢复到 Memstore 里,再打开region 恢复读写服务

优化空间

进一步优化:Distributed Log Replay

  • HMaster先将故障 RegionServer 上的所有region以Recovering状态调度分配到其他正常RS上;
  • 再进行类似Distributed Log Split 的 WAL 日志按 region 维度切分;
  • 切分后不写入HDFS,而是直接回放,通过SDK 写流程将 WAL 记录写到对应的新RS;
  • Recovering状态的 region 接受写请求但不提供读服务,直到 WAL回放数据恢复完成。

最佳实践

Rowkey 设计策略

场景分类:

  • 不需要顺序扫描批量连续 rowkey
    • 对原始rowkey做哈希(如 MD5),作为真实rowkey的前缀。建议取适当长度的子串,避免过多占用存储空间。
  • 需要顺序扫描批量连续rowkey
    • 首先用 grouplD/applD/userlD 前缀避免数据热点,然后加上定义顺序的信息(如时间戳等)ID前缀也建议哈希处理,避免非预期的热点。e.g. MD5(grouplD):grouplD:timestamp:…
  • rowkey 长度尽量保持较短,因为会冗余存储到每个KeyValue中。

避免用时间戳直接作为rowkey 前缀,会导致最新的数据始终集中在单个RegionServer上,造成热点瓶颈,无法通过水平扩容缓解。

Column Family设计策略

  1. Column family 数量过多容易影响性能,建议尽量少,不超过5个。
  2. 需要同时读取的数据尽量放在相同列族,反之尽量放在不同列族,读取时尽量只读取必需的列族,避免读不必要的列族。
  3. 列族(以及 column qualifier)名称尽量短,因为会冗余存储到每个KeyValue中。

参数调用

参数名称参数作用建议值
hbase.regionserver.handler.count处理RPC请求的线程数量2*CPU核数
hfile.block.cache.sizeRegionServer的block cache 大小上限,为最大堆大小的比例读多写少的场景可以适当调高
hbase.hstore.blockingStoreFiles单列族下HFile文件数量上限,超过会阻塞写请求,直到compaction 使数量下降设置较大的值例如100,避免频繁阻塞写入的情况
hbase.rpc.timeoutRPC 请求超时时间建议调大到5min,因为集群异常状态下RPC耗时可能很高,超时太短会导致故障恢复相关RPC频繁超时无法恢复
hbase.regionserver.wal.max.splitters切分WAL的线程数建议设置为最大 WAL文件数量(默认32)
hbase.regionserver.hlog.splitlog.writer.threads将切分后的 WAL 批量写盘的线程数建议调大到50来加速故障恢复
hbase.master.executor.openregion.threadsHMaster用于openRegion操作的线程数2 * CPU 核数
hbase.regionserver.executor.openregion.threadsRegionServer打开 region的线程数2*CPU核数
hbase.regionserver.metahandler.count处理元数据操作的线程数建议调大为5*CPU核数或400
-XX:+UseG1GCJVM垃圾回收器类型堆大于 8GB 建议用 G1GC,反之用CMS