Spring5源码2-整体架构和核心组件

1,759 阅读4分钟

欢迎大家关注 github.com/hsfxuebao ,希望对大家有所帮助,要是觉得可以的话麻烦给点一下Star哈

1. 常使用的注解

image.png

image.png

注:@Indexed 需要引入依赖
<dependency>
	<groupId>org.springframework</groupId>
	<artifactId>spring-context-indexer</artifactId>
	<optional>true</optional>
</dependency>

如果对这写经常使用的注解不熟悉,建议看B站视频Spring注解驱动教程

2. 核心组件

主要探讨Spring的三大核心组件。Spring的核心组件有很多,但真正构成其骨骼的,是Core,Context和Bean

2.1 Bean

三者之中,Bean是核心中的核心。Bean实现了将对象通过配置文件的方式,由Spring来管理对象存储空间,生命周期的分配。通过依赖注入的方式,可以实现将对象注入到指定的业务逻辑类中。这些注入关系,由Ioc容器来管理。

因此,Spring的核心思想常常被称作BOP(Bean Oriented Programming) ,面向Bean编程。

Bean组件定义在Spring的org.springframework.beans包下,解决了以下几个问题:

  1. Bean的定义
  2. Bean的创建
  3. Bean的解析

使用者只需要关注Bean的创建,其他两个过程由Spring内部完成。

image.png

1.整体架构

Spring Bean的整体架构是典型的工厂模式,最上层的接口是BeanFactory。ListableBeanFactory、HierarchicalBeanFactory和AutowireCapableBean是其子类,目的是为了区分Spring内部对象处理和转化的数据限制

  • ListableBeanFactory: 的实现是DefaultListableBeanFactory,保存了ioc容器中的核心信息
  • HierarchicalBeanFactory: 表示这些Bean有继承关系,定义父子工厂(父子容器)
  • AutowireCapableBeanFactory: 定义Bean的自动装配规则,提供了自动装配能力 AnnotationConfigApplicationContext组合了档案馆,他有自动装配能力。

这几个接口分别定义了Bean的集合、Bean的关系和Bean的行为。

2.Bean定义

Bean的定义主要由BeanDefinition描述,层次关系如下:

image.png

Spring的配置文件中定义的<bean/>节点,成功解析后都会被转化为BeanDefinition对象,之后所有的操作都会在BeanDefinition对象之上进行。

3.Bean解析

Bean解析的主要任务是:对Spring的配置文件进行解析,最后生成BeanDefinition对象。
解析过程非常复杂,包括配置文件里所有的tag。主要参与的类如下:

image.png

XmlBeanDefenitionReader 组合了 BeanDefinitionDocumentReader;

4. 核心接口Aware分析

image.png

5. 后置处理器

BeanFactoryPostProcessor

后置增强BeanFactory的功能:

image.png

InitializingBean

image.png

DisposableBean

image.png

BeanPostProcessor

在一个Bean初始化前后进行功能增强。 image.png

  • BeanPostProcessor:后置增强普通的Bean组件
  • BeanFactoryPostProcessor:后置增强BeanFactory

2.2 Context

Bean包装的是一个个Object,Object中存储着业务所需的数据。所以,如何给这些数据及之间的关系提供生存、运行环境(即保存对象的状态),就是Context要解决的问题。Context实际上就是Bean关系的集合,又称之为Ioc容器

ApplicationContext是Context最上层的接口,层次关系如下:

image.png

ApplicationContext能够标识一个应用环境的基本信息。其上继承了5个接口,用于拓展Context的功能,其中BeanFactory用于创建Bean,同时继承了ResourceLoader接口,用于访问任何外部资源。

ApplicationContext的子类,主要包括:

  1. ConfigurableApplicationContext: 用户可动态配置修改信息的Context,其下AbstractRefreshableApplicationContext最为常用。
  2. WebApplicationContext:
    为Web应用准备的Context,可以直接访问ServletContext。

总之,ApplicationContext必须完成的功能如下:

  • 标识一个应用环境
  • 利用BeanFactory创建Bean对象
  • 保存对象关系表
  • 捕获各种事件

作为Ioc容器,Context是Spring其他大部分功能的基础

2.2.1 ApplicationContext与BeanFactory区别

见上面分析

2.2.2 BeanFactory与FactoryBean区别

BeanFactory:负责生产和管理Bean的一个工厂接口,提供一个Spring Ioc容器规范,
FactoryBean: 一种Bean创建的一种方式,对Bean的一种扩展。对于复杂的Bean对象初始化创建使用其可封装对象的创建细节。

2.3 Core

Spring 发现、建立和维护Bean之间关系的一揽子工具,称之为Core。实际上就是所需的Util。

Core的重要组成部分之一是Resource

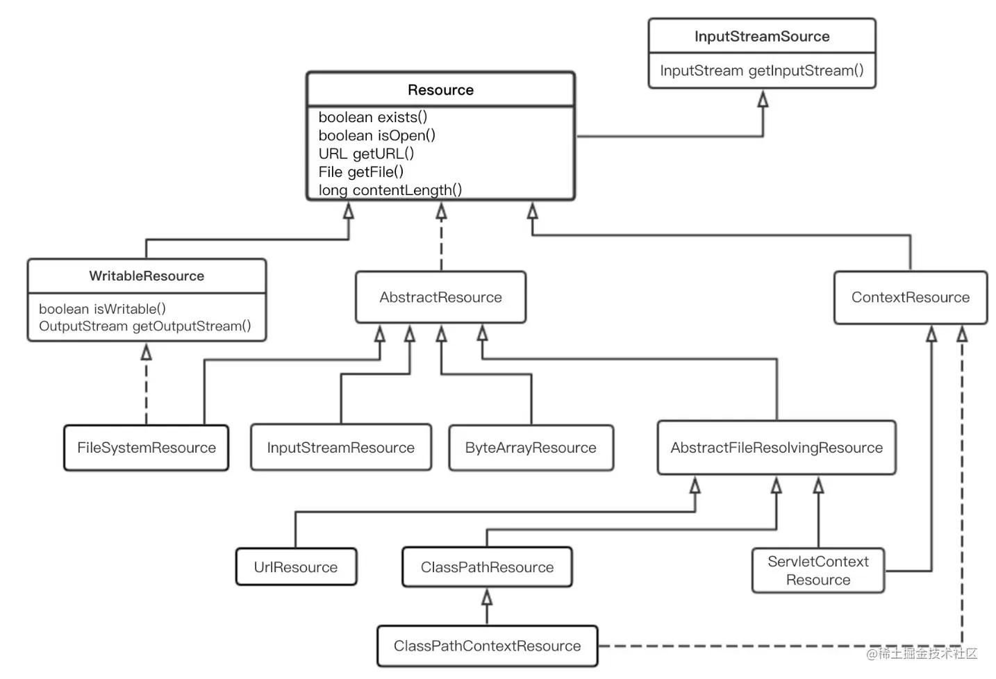
2.3.1 Resource整体层次

Resource主要定义了资源的访问方式,所有资源都抽象到了Resource接口中,层次关系如下:

image.png

  • 资源包装。Resource向上继承了InputStreamSource接口,所有的资源都通过InputStream来获取,从而屏蔽了资源提供者。
  • 资源加载。Resource下的ResourceLoader接口,所有资源加载者统一实现该接口就能加载所有的资源,例如之前的ApplicationContext。

Resource的基本方法如下:

image.png

ResourceLoader的接口实现如下:

image.png

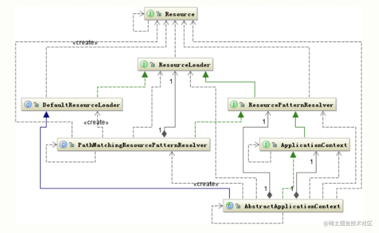
2. 与Context建立关系

image.png

如图,ApplicationContext通过ResourcePatternResolver接口与ResourceLoader进行交互,来进行资源的加载、解析和描述。ResourcePatternResolver将资源封装整合,便于其他组件使用。

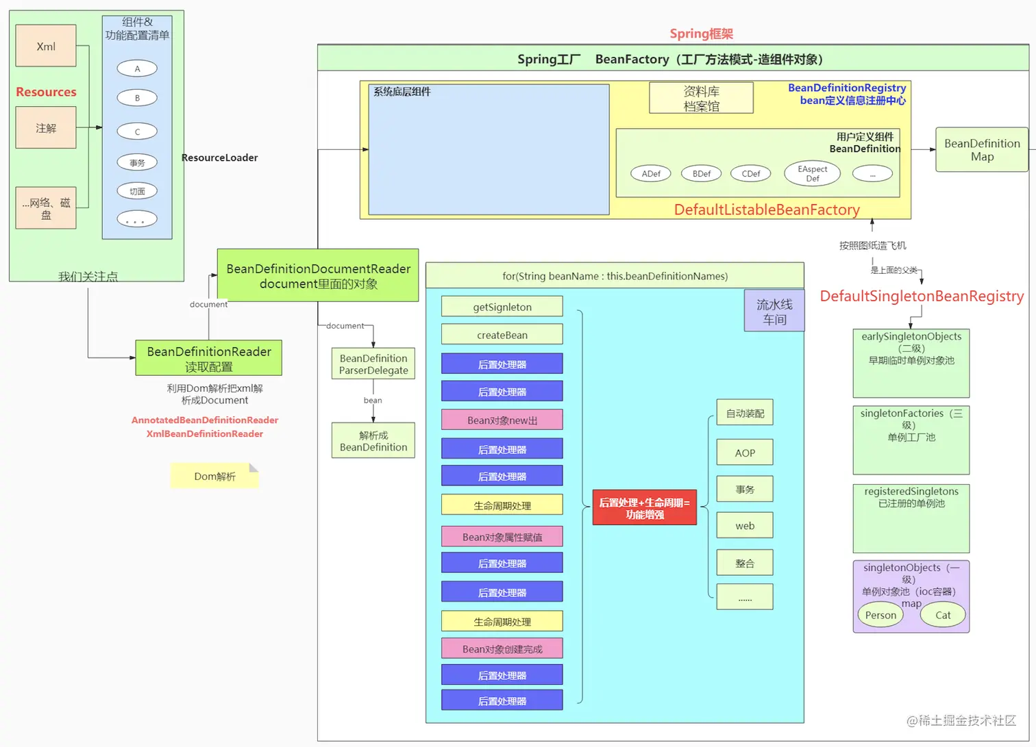
3. 整体架构图

image.png

参考文章

Spring5源码注释github地址
Spring源码深度解析(第2版)
spring源码解析
Spring源码深度解析笔记