Activiti-流程操作

397 阅读6分钟

1. Activiti流程操作

1.1 流程的部署

将上面在设计器中定义的流程部署到activiti数据库中,就是我们讲的流程部署。

通过调用Activiti的api将流程定义的bpmn和png两个文件一个一个添加部署到activiti中,还可以将两个文件打车zip包部署。

1.1.1 单个文件部署

分别将bpmn文件和png图片分别部署

    /**
     * 实现文件的单个部署
     */
    @Test
    public void test03(){
        // 1.获取ProcessEngine对象
        ProcessEngine engine = ProcessEngines.getDefaultProcessEngine();
        // 2.获取RepositoryService进行部署操作
        RepositoryService service = engine.getRepositoryService();
        // 3.使用RepositoryService进行部署操作
        Deployment deploy = service.createDeployment()
                .addClasspathResource("bpmn/evection.bpmn") // 添加bpmn资源
                .addClasspathResource("bpmn/evection.png") // 添加png资源
                .name("出差申请流程")
                .deploy();// 部署流程
        // 4.输出流程部署的信息
        System.out.println("流程部署的id:" + deploy.getId());
        System.out.println("流程部署的名称:" + deploy.getName());
    }

日志中查看到相关的输出信息

image-20210518095505079.png

1.1.2 部署zip文件

将bpmn文件和png文件两个打包为一个zip文件,统一上传 image-20210518100625200.png

    /**
     * 通过一个zip文件来部署操作
     */
    @Test
    public void test04(){
        // 定义zip文件的输入流
        InputStream inputStream = this.getClass().getClassLoader().getResourceAsStream("bpmn/evection.zip");
        // 对 inputStream 做装饰
        ZipInputStream zipInputStream = new ZipInputStream(inputStream);
        ProcessEngine engine = ProcessEngines.getDefaultProcessEngine();
        RepositoryService repositoryService = engine.getRepositoryService();
        Deployment deploy = repositoryService.createDeployment()
                .addZipInputStream(zipInputStream)
                .name("出差申请流程")
                .deploy();
        // 4.输出流程部署的信息
        System.out.println("流程部署的id:" + deploy.getId());
        System.out.println("流程部署的名称:" + deploy.getName());
    }

上传后的数据库中的数据和单个文件上传其实是一样的。

1.1.3 操作数据表

流程定义部署后操作activiti中的三张表

act_re_deployment: 流程定义部署表,每部署一次就增加一条记录

image-20210518100938027.png

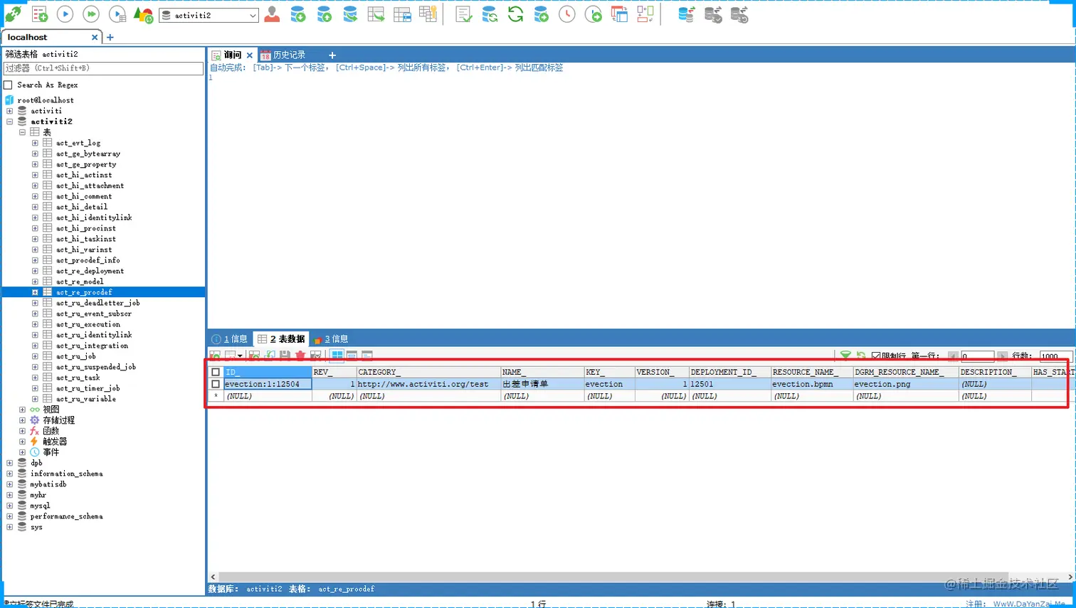
act_re_procdef :流程定义表,部署每个新的流程定义都会在这张表中增加一条记录

image-20210518101000521.png

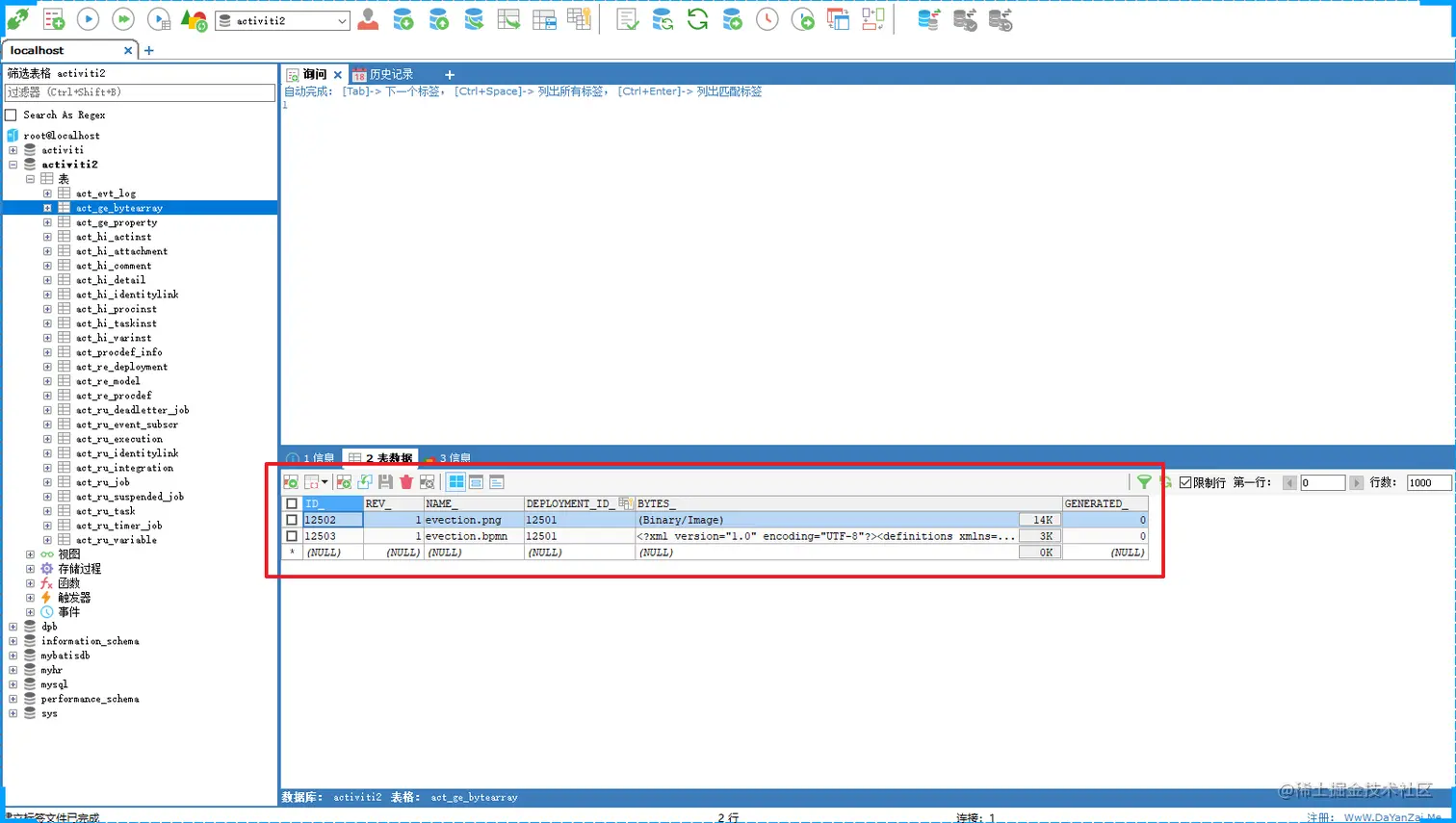
act_ge_bytearray :流程资源表,流程部署的 bpmn文件和png图片会保存在该表中

image-20210518101022380.png

1.2 启动流程实例

流程定义部署在Activiti后就可以通过工作流管理业务流程,也就是说上边部署的出差申请流程可以使用了。

针对该流程,启动一个流程表示发起一个新的出差申请单,这就相当于Java类和Java对象的关系,类定义好了后需要new创建一个对象使用,当然可以new出多个对象来,对于出差申请流程,张三可以发起一个出差申请单需要启动一个流程实例。

    /**
     * 启动一个流程实例
     */
    @Test
    public void test05(){
        // 1.创建ProcessEngine对象
        ProcessEngine engine = ProcessEngines.getDefaultProcessEngine();
        // 2.获取RuntimeService对象
        RuntimeService runtimeService = engine.getRuntimeService();
        // 3.根据流程定义的id启动流程
        String id= "evection";
        ProcessInstance processInstance = runtimeService.startProcessInstanceByKey(id);
        // 4.输出相关的流程实例信息
        System.out.println("流程定义的ID:" + processInstance.getProcessDefinitionId());
        System.out.println("流程实例的ID:" + processInstance.getId());
        System.out.println("当前活动的ID:" + processInstance.getActivityId());
    }

输出内容:

image-20210518102613350.png

启动流程实例涉及到的表结构

act_hi_actinst 流程实例执行历史

act_hi_identitylink 流程的参与用户的历史信息

act_hi_procinst 流程实例历史信息

act_hi_taskinst 流程任务历史信息

act_ru_execution 流程执行信息

act_ru_identitylink 流程的参与用户信息

act_ru_task 任务信息

1.3 任务查找

流程启动后,任务的负责人就可以查询自己当前能够处理的任务了,查询出来的任务都是当前用户的待办任务

    /**
     * 任务查询
     */
    @Test
    public void test06(){
        String assignee ="zhansan";
        ProcessEngine engine = ProcessEngines.getDefaultProcessEngine();
        // 任务查询 需要获取一个 TaskService 对象
        TaskService taskService = engine.getTaskService();
        // 根据流程的key和任务负责人 查询任务
        List<Task> list = taskService.createTaskQuery()
                .processDefinitionKey("evection")
                .taskAssignee(assignee)
                .list();
        // 输出当前用户具有的任务
        for (Task task : list) {
            System.out.println("流程实例id:" + task.getProcessInstanceId());
            System.out.println("任务id:" + task.getId());
            System.out.println("任务负责人:" + task.getAssignee());
            System.out.println("任务名称:" + task.getName());
        }
    }

输出结果

image-20210518104109224.png

1.4 流程任务处理

任务负责人查询出来了待办的人,选择任务进行处理,完成任务

    /**
     * 流程任务的处理
     */
    @Test
    public void test07(){
        ProcessEngine engine = ProcessEngines.getDefaultProcessEngine();
        TaskService taskService = engine.getTaskService();
        Task task = taskService.createTaskQuery()
                .processDefinitionKey("evection")
                .taskAssignee("zhansan")
                .singleResult();
        // 完成任务
        taskService.complete(task.getId());
    }

zhangsan处理了这个操作后,流程就流转到了 lisi处

image-20210518104526601.png

然后就是不同的用户登录,然后查询任务处理任务,直到任务流程走完。

1.5 流程定义的查询

查询流程相关的信息,包括流程的定义,流程的部署,流程定义的版本

    /**
     * 查询流程的定义
     */
    @Test
    public void test08(){
        ProcessEngine engine = ProcessEngines.getDefaultProcessEngine();
        RepositoryService repositoryService = engine.getRepositoryService();
        // 获取一个 ProcessDefinitionQuery对象 用来查询操作
        ProcessDefinitionQuery processDefinitionQuery = repositoryService.createProcessDefinitionQuery();
        List<ProcessDefinition> list = processDefinitionQuery.processDefinitionKey("evection")
                .orderByProcessDefinitionVersion() // 安装版本排序
                .desc() // 倒序
                .list();
        // 输出流程定义的信息
        for (ProcessDefinition processDefinition : list) {
            System.out.println("流程定义的ID:" + processDefinition.getId());
            System.out.println("流程定义的name:" + processDefinition.getName());
            System.out.println("流程定义的key:" + processDefinition.getKey());
            System.out.println("流程定义的version:" + processDefinition.getVersion());
            System.out.println("流程部署的id:" + processDefinition.getDeploymentId());
        }
    }

输出结果

流程定义的ID:evection:1:12504
流程定义的name:出差申请单
流程定义的key:evection
流程定义的version:1
流程部署的id:12501

1.6 流程的删除

    /**
     * 删除流程
     */
    @Test
    public void test09(){
        ProcessEngine engine = ProcessEngines.getDefaultProcessEngine();
        RepositoryService repositoryService = engine.getRepositoryService();
        // 删除流程定义,如果该流程定义已经有了流程实例启动则删除时报错
        repositoryService.deleteDeployment("12501");
        // 设置为TRUE 级联删除流程定义,及时流程有实例启动,也可以删除,设置为false 非级联删除操作。
        //repositoryService.deleteDeployment("12501",true);
    }

注意:项目开发中级联删除操作的权限一般只开发给超级管理员使用。

1.7 流程资源的下载

现在我们的流程资源文件已经上传到了数据库中,如果其他用户想要查看这些资源,可以从数据库中把这些资源下载到本地。

解决方案:

  1. jdbc对blob类型处理clob类型数据读取出来就可以了。
  2. 使用activiti的api来实现操作。

使用activiti的api来操作我们需要添加commons-io的依赖

        <dependency>
            <groupId>commons-io</groupId>
            <artifactId>commons-io</artifactId>
            <version>2.6</version>
        </dependency>

实现代码

    /**
     * 读取数据库中的资源文件
     */
    @Test
    public void test10() throws Exception{
        // 1.得到ProcessEngine对象
        ProcessEngine engine = ProcessEngines.getDefaultProcessEngine();
        // 2.获取RepositoryService对象
        RepositoryService repositoryService = engine.getRepositoryService();
        // 3.得到查询器
        ProcessDefinition definition = repositoryService.createProcessDefinitionQuery()
                .processDefinitionKey("evection")
                .singleResult();
        // 4.获取流程部署的id
        String deploymentId = definition.getDeploymentId();
        // 5.通过repositoryService对象的相关方法 来获取图片信息和bpmn信息
        // png图片
        InputStream pngInput = repositoryService
                .getResourceAsStream(deploymentId, definition.getDiagramResourceName());
        // bpmn 文件的流
        InputStream bpmnInput = repositoryService
                .getResourceAsStream(deploymentId, definition.getResourceName());
        // 6.文件的保存
        File filePng = new File("d:/evection.png");
        File fileBpmn = new File("d:/evection.bpmn");
        OutputStream pngOut = new FileOutputStream(filePng);
        OutputStream bpmnOut = new FileOutputStream(fileBpmn);

        IOUtils.copy(pngInput,pngOut);
        IOUtils.copy(bpmnInput,bpmnOut);

        pngInput.close();
        pngOut.close();
        bpmnInput.close();
        bpmnOut.close();
    }

1.8 流程历史信息查看

即使流程定义已经被删除了,流程执行的实例信息通过前面的分析,依然保存在Activiti的act_hi_* 的相关表结构中,所以我们还是可以查询流程的执行的历史信息,可以通过HistoryService来查看

    /**
     * 流程历史信息查看
     */
    @Test
    public void test11(){
        ProcessEngine engine = ProcessEngines.getDefaultProcessEngine();
        // 查看历史信息我们需要通过 HistoryService来实现
        HistoryService historyService = engine.getHistoryService();
        // 获取 actinst 表的查询对象
        HistoricActivityInstanceQuery instanceQuery = historyService.createHistoricActivityInstanceQuery();
        instanceQuery.processDefinitionId("evection:1:12504");
        instanceQuery.orderByHistoricActivityInstanceStartTime().desc();
        List<HistoricActivityInstance> list = instanceQuery.list();
        // 输出查询的结果
        for (HistoricActivityInstance hi : list) {
            System.out.println(hi.getActivityId());
            System.out.println(hi.getActivityName());
            System.out.println(hi.getActivityType());
            System.out.println(hi.getAssignee());
            System.out.println(hi.getProcessDefinitionId());
            System.out.println(hi.getProcessInstanceId());
            System.out.println("-----------------------");
        }
    }

输出结果

usertask3
总经理审批
userTask
wangwu
evection:1:12504
15001
-----------------------
usertask2
经理审批
userTask
lisi
evection:1:12504
15001
-----------------------
usertask1
创建请假单
userTask
zhansan
evection:1:12504
15001
-----------------------
startevent1
Start
startEvent
null
evection:1:12504
15001
-----------------------

携手创作,共同成长!这是我参与「掘金日新计划 · 8 月更文挑战」的第13天,点击查看活动详情