深入浅出 HBase 实战|青训营笔记

93 阅读15分钟

这是我参与「第四届青训营」笔记创作活动的第14天

1、适用场景

1.1 认识HBase

HBase是一个开源的NoSQL 分布式数据库,是Apache软件基金会顶级项目之一。参考Google BigTable 的设计,对稀疏表提供更高的存储空间使用率和读写效率

采用存储计算分离架构

  • 存储层基于HDFS存储数据,提供容错机制和高可靠性
  • 计算层提供灵活快速的水平扩展、负载均衡和故障恢复能力

提供强一致语义,在CAP理论中属于CP系统(Consistency,Availability,Partition Tolerance)。

HBaseRelational DB
数据结构半结构化,无数据类型;按列族稀疏存储,缺省数据不占用存储空间;支持多版本数据;结构化,数据类型丰富;按完整行存储,缺省的列需要存储占位符;不支持多版本数据;
读写模式支持按需读写部分列必须整行读取
事务支持仅支持单行内原子性支持完整的事务语义
数据规模适用于TB、PB级海量数据,水平扩展快速平滑仅适用于GB、小量TB级,扩展过程较复杂
索引支持仅支持rowkey主键索引支持二级索引

1.2 HBase数据模型

HBase以列族(column family)为单位存储数据,以行键(rowkey)索引数据

  • 列族需要在使用前预先创建,列名(column qualifier)不需要预先声明,因此支持半结构化数据模型
  • 支持保留多个版本的数据,(行键+列族+列名+版本号)定位一个具体的值
概念名称概念用途
行键(rowkey)用于唯一索引一行数据的“主键”,以字典序组织。一行可以包含多个列族
列族(column family)用于组织—系列列名,一个列族可以包含任意多个列名。每个列族的数据物理上相互独立地存储,以支持按列读取部分数据
列名(column qualifier)用于定义到一个具体的列,一个列名可以包含多个版本的数据。不需要预先定义列名,以支持半结构化的数据模型
版本号(version)用于标识一个列内多个不同版本的数据,每个版本号对应一个值
值(value)存储的—个具体的值

1.2.1 逻辑结构

HBase是半结构化数据模型。以列族(column family)为单位存储数据,以行键(rowkey)索引数据。

通过非关系型视图理解 HBase数据模型:

  • 适合稀疏数据,缺省列不占用存储空间
  • 通过(rowkey,column family,column qualifier,version)√唯一指定一个具体的值
  • 允许批量读取多行的部分列族/列数据

1.2.2 物理结构 

物理数据结构最小单元是Key Value结构:

image.png

  • 每个版本的数据都携带全部行列信息
  • 同一行,同一列族的数据物理上连续有序存储
  • 同列族内的Key Value按rowkey字典序升序,column qualifier升序,version降序排列

image.png

  • 不同列族的数据存储在相互独立的物理文件,列族间不保证数据全局有序

  • 同列族下不同物理文件间不保证数据全局有序

  • 仅单个物理文件内有序

1.3 适用场景

(1) “近在线"的海量分布式KV/宽表存储,数据量级可达到PB级以上

(2) 写密集型、高吞吐应用,可接受一定程度的时延抖动

(3) 字典序主键索引、批量顺序扫描多行数据的场景

(4) Hadoop 大数据生态友好兼容

(5) 半结构化数据模型,行列稀疏的数据分布,动态增减列名

(6) 敏捷平滑的水平扩展能力,快速响应数据体量、流量变化

1.3.1 典型应用

(1) 电商订单数据:查询最新/待处理订单进度

(2) 搜索推荐引擎:存储原始数据、排序推荐结果

(3) 广告数据流:触达、点击、转化等事件流

(4) 用户交互数据:IM、Email、点赞、搜索

(5) 时序数据引擎:日志、监控(OpenTSDB)

(6) 图存储引擎:JanusGraph

(7) 大数据生态:高度融入Hadoop 生态

1.3.2 案例

  • 半结构化/字典序有序索引的数据:字节跳动推荐中台基于HBase提供“近在线”读写的推荐候选数据集
  • “近在线”海量分布式 KV/宽表存储:商家订单系统使用HBase管理买家、卖家的订单操作信息
  • “近在线”海量分布式KV/苋表仔储字节跳动:Facebook 在2010年开始使用HBase存储用户的互动消息,包括电子邮件、即时消息、短信等
  • 写密集型的高吞吐场景:时序存储引擎,典型场景是日志、监控数据存储,例如OpenTSDB(Open Time Series Database)

1.4 HBase数据模型的优缺点

优势缺点
稀疏表友好,不存储缺省列,支持动态新增列类型每条数据都要冗余存储行列信息
支持保存多版本数据不支持二级索引,只能通过rowkey索引,查询效率依赖rowkey设计
支持只读取部分column family的数据,避免读取不必要的数据column family数量较多时可能引发性能衰退
支持的数据规模相比传统关系型数据库更高,更易水平扩展不支持数据类型,一律按字节数组存储
支持rowkey字典序批星扫描数据仅支持单行内的原子性操作,无跨行事务保障

2、 架构设计

image.png

主要组件包括:

- HMaster:元数据管理,集群调度、保活

- RegionServer:提供数据读写服务,每个实例负责若干个互不重叠的rowkey 区间内的数据

  • ThriftServer:提供Thrift API读写的代理层

依赖组件包括:

  • Zookeeper:分布式一致性共识协作管理,例如HMaster选主、任务分发、元数据变更管理等

- HDFS:分布式文件系统,HBase数据存储底座

2.1 Hmaster

2.1.1 Hmaster主要职责

  • 管理RegionServer 实例生命周期,保证服务可用性
  • 协调RegionServer数据故障恢复,保证数据正确性
  • 集中管理集群元数据,执行负载均衡等维护集群稳定性
  • 定期巡检元数据,调整数据分布,清理废弃数据等
  • 处理用户主动发起的元数据操作如建表、删表等

2.1.2 Hmaster主要组件

image.png

(1) ActiveMasterManager:管理HMaster的active/backup状态

(2) ServerManager:管理集群内RegionServer的状态

(3) AssignmentManager:管理数据分片(region)的状态

(4) SplitWalManager:负责故障数据恢复的WAL 拆分工作

(5) LoadBalancer:定期K检、调整集群负载状态

(6) RegionNormalizer:定期巡检并拆分热点、整合碎片

(7) CatalogJanitor:定期巡检、清理元数据

(8) Cleaners:定期清理废弃的HFile / WAL等文件

(9) MasterFileSystem:封装访问HDFS的客户端 SDK

2.2 RegionServer

2.2.1 RegionServer主要职责

(1) 提供部分rowkey区间数据的读写服务

(2) 如果负责meta表,向客户端 SDK提供rowkey位置信息

(3) 认领HMaster 发布的故障恢复任务,帮助加速数据恢复过程

(4) 处理HMaster下达的元数据操作,如region打开/关闭/分裂/合并操作等

2.2.2 RegionServer主要组件

image.png

(1) MemStore:基于SkipList数据结构实现的内存态存储,定期批量写入硬盘

(2) Write-Ahead-Log:顺序记录写请求到持久化存储,用于故障恢复内存中丢失的数据

(3) Store:对应一个Column Family在一个region下的数据集合,通常包含多个文件

(4) StoreFile:即 HFile,表示HBase在HDFS存储数据的文件格式,其内数据按rowkey字典典有序排列

(5) BlockCache:HBase以数据块为单位读取数据并缓存在内存中以加速重复数据的读取

2.3 ZooKeeper主要职责

image.png

(1) HMaster登记信息,对active/backup 分工达成共识

(2) RegionServer登记信息,失联时 HMaster保活处理

(3) 登记meta表位置信息,供 SDK查询读写位置信息

(4) 供HMaster 和RegionServer协作处理分布式任务

2.4 ThriftServer主要职责

image.png

  • 实现HBase定义的Thrift API,作为代理层向用户提供RPC读写服务
  • 用户可根据IDL自行生成客户端实现
  • 独立于RegionServer 水平扩展,用户可访问任意ThriftServer 实例(scan操作较特殊,需要同实例维护scan状态)

3、大数据支撑

3.1 HBase在大数据生态的定位

(1) 对TB、PB级海量数据支持强一致、近实时的读写性能,支持快速的ad-hoc分析查询任务

(2) 支持字典序批量扫描大量数据,支持只读取部分列族的数据,灵活支持不同查询模式,避免读取不必要的数据

(3) 存储大规模任务(例如MapReduce,Spark,Flink)的中间/最终计算结果

(4) 平滑快速的水平扩展能力,能够敏捷应对大数据场景高速增长的数据体量和大规模的并发访问

(5) 精细化的资源成本控制,计算层和存储层分别按需扩展,避免资源浪费

3.2 水平扩展能力

image.png

image.png

(1) 增加RegionServer 实例,分配部分region到新实例

(2) 扩展过程平滑,无需搬迁实际数据

(3) 可用性影响时间很短,用户基本无感知

3.3 Region热点切分

(1) 当某个region数据量过多,切分成两个独立的子region分摊负载

(2) RegionServer在特定时机(flush、compaction)检查region是否应该切分,计算切分点并RPC上报HMaster,由AssignmentManager负责执行RegionStateTransition

(3) 不搬迁实际数据,切分产生的新region数据目录下生成一个以原region文件信息命名的文件,内容是切分点对应的rowkey,以及标识新region是上/下半部分的数据

3.3.1 切分点选取

HBase 原生提供的多种切分策略使用相同的切分点选择策略。

目标:优先把最大的数据文件均匀切分。

切分点选择步骤

(1) 找到该表中哪个region的数据大小最大

(2) 找到该region内哪个column family的数据大小最大

(3) 找到column family内哪个HFile的数据大小最大

(4) 找到 HFile里处于最中间位置的Data Block

(5) 用这个Data Block的第—条 Key Value的Rowkey作为切分点

image.png

image.png

image.png

image.png

3.3.2 切分过程

(1) 所有Column Family都按照统一的切分点来切分数据

(2) 目的是优先均分最大的文件,不保证所有Column Family的所有文件都被均分

(3) HFile 1作为最大的文件被均分,其他文件也必须以相同的 rowkey切分以保证对齐新region的 rowkey区间

(4) 切分出的新region分别负责rowkey区间[2000,2500)和[2500,4000)。

(5) 每个新region 分别负责原region的上/下半部分rowkey区间的数据

(6) 在compaction执行前不实际切分文件,新 region下的文件通过reference file 指向原文件读取实际数据

image.png

3.3.3 流程设计

AssignmentManager检查cluster、table、region的状态后,创建SplitTableRegionProcedure通过状态机实现执行切分过程

image.png

3.4 碎片整合

(1) 当某些region数据量过小、碎片化,合并相邻 region整合优化数据分布

(2) AssignmentManager创建MergeTableRegionsProcedure 执行整合操作

(3) 不搬迁实际数据,通过reference file定位原region的文件,直到下次compaction时实际处理数据

注意:只允许合并相邻region,否则会打破rowkey空间连续且不重合的约定。

流程设计:

类似于region切分,不立刻处理实际数据文件,而是通过创建reference files引用到原文件,然后原子地更新元数据来完成碎片整合,后续靠compaction整合数据文件,靠CatalogJanitor异步巡检元数据处理遗留数据

image.png

3.5 Region负载均衡

定期巡检各 Regionserver 上的region数量,保持region的数量均匀分布在各个RegionServer 上

3.5.1 simpleLoadBalancer

具体步骤:

1.根据总region数量和RegionServer数量计算平均region数,设定弹性上下界避免不必要的操作。例如默认slop为0.2,平均region 数为5,负载均衡的RS 上 region数量应该在[4,6]区间内

2.将RegionServer按照region数量降序排序,对region数量超出上限的选取要迁出的region并按创建时间从新到老排序

3.选取出region数量低于下限的RegionServer列表,round-robin分配步骤2选取的regions

尽量使每个RS的region数量都不低于下限

4.处理边界情况,无法满足所有RS的region数量都在合理范围内时,尽量保持region数量相近

image.png

image.png

3.5.2 stochasticLoadBalancer

  • 随机尝试不同的region放置策略,根据提供的cost function计算不同策略的分值排名(0为最优策略,1为最差策略)
  • cost 计算将下列指标纳入统计:gion负裁、表负裁、数据本地性(本地访问HDFS). Memstore大小、HFile大小
  • 根据配置加权计算最终cost,选择最优方案进行负裁均衡 

3.5.3 FavoredNodeLoadBalancer

  • 用于充分利用本地读写HDFS文件来优化读写性能
  • 每个region会指定优选的3个RegionServer地址,同时会告知HDFS在这些优选节点上放置该region的数据
  • 即使第一节点出现故障,HBase也可以将第二节点提升为第一节点,保证稳定的读时延

3.6 故障恢复机制:HMaster

HMaster通过多实例基于Zookeeper选主实现高可用性

(1) 所有实例尝试向Zookeeper的/hbaselactive-master 临时节点CAS地写入自身信息

(2) 写入成功表示成为主实例,失败即为从实例,通过watch监听/hbaselactive-master节点的变动

(3) 主实例不可用时临时节点被删除,此时触发其他从实例重新尝试选主

image.png

HMaster 自身恢复流程:

1.监听到/hbase/active-master 临时节点被删除的事件,触发选主逻辑

2.选主成功后执行HMaster启动流程,从持久化存储读取未完成的procedures 从之前状态继续执行

3.故障HMaster 实例恢复后发现主节点已存在,继续监听hbaselactive-master。

调度RegionServer的故障恢复流程:

AssignmentManager 从 procedure列表中找出 Region-In-Transition 状态的region继续调度过程;RegionServerTracker 从Zookeeper梳理online 状态的RegionServer列表,结合ServerCrashProcedure列表、HDFS中 WAL目录里alive I splitting 状态的RegionServer记录,获取掉线RegionServer的列表,分别创建ServerCrashProcedure执行恢复流程

3.7 故障恢复机制:RegionServer

(1) 每个RegionServer实例启动时都会往Zookeeper的/hbaselrs 路径下创建对应的临时节点

(2) HMaster 通过监听RegionServer在Zookeeper的临时节点状态,监控数据读写服务的可用性,及时调度恢复不可用的regions

(3) RegionServer的故障恢复需要将内存中丢失的数据从WAL中恢复,HMaster利用Zookeeper配合所有RegionServer实例,分布式地处理WAL 数据,提升恢复速度

image.png

启动流程

1.启动时去Zookeeper登记自身信息,告知主HMaster实例有新RS实例接入集群

2.接收和执行来自HMaster的region调度命令

3.打开region前先从HDFS读取该region的recovered.edits目录下的WAL记录,回放恢复数据

4.恢复完成,认领Zookeeper上发布的分布式任务(如 WAL 切分)帮助其他数据恢复

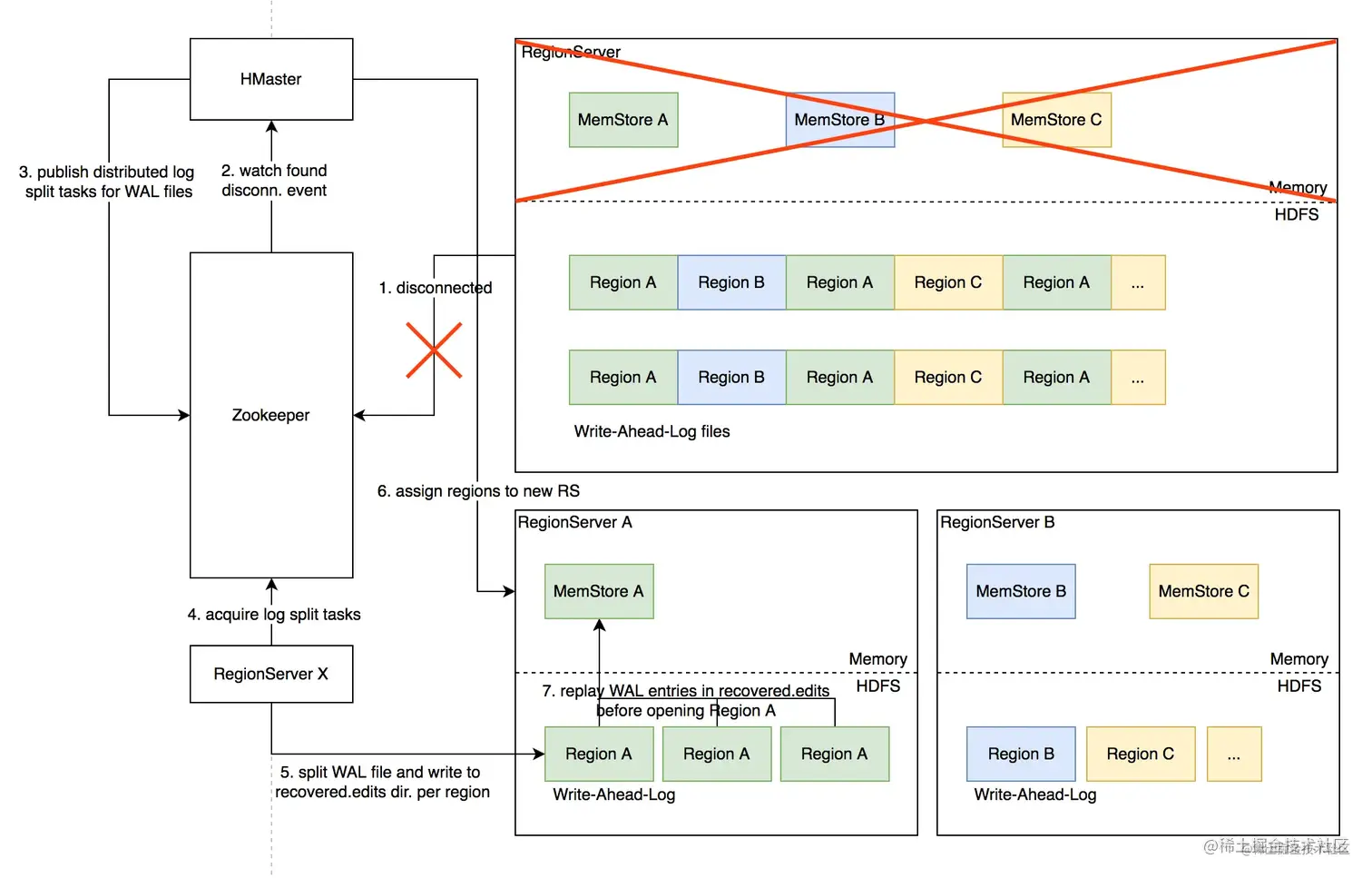
3.8 Distributed Log Split原理

实现原理:

(1) RegionServer故障,Zookeeper检测到心跳超时或连接断开,删除对应的临时节点并通知监听该节点的客户端

(2) active HMaster监听到RS临时节点删除事件,从HDFS梳理出该RS负责的WAL文件列表

(3) HMaster为每个WAL文件发布一个log split task 到ZK

(4) 其他在线的RS监听到新任务,分别认领

(5) 将WAL entries按region拆分,分别写入HDFS上该region的recovered.edits目录

(6) HMaster 监听到 log split任务完成,调度region到其他 RS

(7) RS打开region前在HDFS找到先回放recovered.edits目录下的WAL文件将数据恢复到Memstore里,再打开region恢复读写服务

image.png

优化空间:

(1) HMaster先将故障RegionServer上的所有region以Recovering状态调度分配到其他正常RS上;

(2) 再进行类似Distributed Log Split的 WAL日志按region维度切分;

(3) 切分后不写入HDFS,而是直接回放,通过SDK写流程将WAL记录写到对应的新 RS;

(4) Recovering 状态的region接受写请求但不提供读服务,直到 WAL回放数据恢复完成。

4、最佳实践

4.1 Rowkey设计策略

场景分类

1.不需要顺序扫描批量连续rowkey

  • 对原始rowkey 做哈希(如MD5),作为真实rowkey的前缀。建议取适当长度的子串,避免过多占用存储空间

2需要顺序扫描批量连续rowkey

  • ID前缀也建议哈希处理,避免非预期的热点

3.rowkey长度尽量保持较短,因为会冗余存储到每个KeyValue 中

  • 避免用时间戳直接作为rowkey前缀,会导致最新的数据始终集中在单个RegionServer上,造成热点瓶颈,且无法通过水平扩容缓解

4.2 Column Family设计策略

1.Column family数量过多容易影响性能,建议尽量少,不超过5个

2.需要同时读取的数据尽量放在相同列族,反之尽量放在不同列族,读取时尽量只读取必需的列族,避免读不必要的列族

3.列族(以及column qualifier)名称尽量短,因为会冗余存储到每个KeyValue 中

4.3 参数调优经验

image.png