线程本地存储 ThreadLocal

132 阅读12分钟

本文已参与「新人创作礼」活动, 一起开启掘金创作之路。

线程本地存储 · 语雀 (yuque.com)

线程本地存储提供了线程内存储变量的能力,这些变量是线程私有的。

线程本地存储一般用在跨类、跨方法的传递一些值。

线程本地存储也是解决特定场景下线程安全问题的思路之一(每个线程都访问本线程自己的变量)。

Java 语言提供了线程本地存储,ThreadLocal 类。

1659940416781-c0e6634b-3e1d-4982-8dd4-df6dddeaf0c7.jpeg

ThreadLocal 的使用及注意事项

public class TestClass {
    public static ThreadLocal<Integer> threadLocal = new ThreadLocal<>();

    public static void main(String[] args) {
        // 设置值
        threadLocal.set(1);
        test();
    }

    private static void test() {
        // 获取值,返回 1
        threadLocal.get();
        // 防止内存泄漏
        threadLocal.remove();
    }
}

static 修饰的变量是在类在加载时就分配地址了,在类卸载才会被回收,因此使用 static 的 ThreadLocal,延长了 ThreadLocal 的生命周期,可能会导致内存泄漏。

分配使用了 ThreadLocal,又不调用 get()、set()、remove() 方法,并且当前线程迟迟不结束的话,那么就会导致内存泄漏。

ThreadLocal 的 set() 过程

1658590040855-f69d5460-ffa7-49b9-9f49-e93b9988977b.png

每一个 Thread 实例对象中,都会有一个 ThreadLocalMap 实例对象;

ThreadLocalMap 是一个 Map 类型,底层数据结构是 Entry 数组;

一个 Entry 对象中又包含一个 key 和 一个 value

  • key 是 ThreadLocal 实例对象的弱引用
  • value 就是通过 ThreadLocal#set() 方法实际存储的值
static class Entry extends WeakReference<ThreadLocal<?>> {
    /**
     * The value associated with this ThreadLocal.
     */
    Object value;

    Entry(ThreadLocal<?> k, Object v) {
        super(k);
        value = v;
    }
}

下面我们通过源码分析 ThreadLocal#set() 的过程。

  • 获取当前线程
  • 获取当前线程的 ThreadLocalMap
  • 将存储的值设置到 ThreadLocalMap
public void set(T value) {
    // 获取当前线程
    Thread t = Thread.currentThread();
    // 获取当前线程的 ThreadLocalMap
    ThreadLocal.ThreadLocalMap map = getMap(t);
    if (map != null) {
        // 将存储的值设置到 ThreadLocalMap
        map.set(this, value);
    } else {
        // 首次设置存储的值,需要创建 ThreadLocalMap
        createMap(t, value);
    }
}

ThreadLocalMap 的内存泄露

介绍内存泄漏

内存泄漏(Memory leak)

本质上,内存泄漏可以定义为:当进程不再需要某些内存的时候,这些不再被需要的内存依然没有被进程回收。

造成内存泄漏的原因:不再需要(没有作用)的实例对象依然存在着强引用关系,无法被垃圾收集器回收

内存泄露的原因分析

ThreadLocalMap 是一个 Map 类型,底层数据结构是 Entry 数组;

一个 Entry 对象的 key 是 ThreadLocal 实例对象的弱引用。

一个对象如果只剩下弱引用,则该对象在垃圾收集时就会被回收

ThreadLocalMap 使用 ThreadLocal 实例对象的弱引用作为 key 时,如果一个 ThreadLocal 实例对象没有强引用引用它,比如手动将 ThreadLocal A 这个对象赋值为 null,那么系统垃圾收集时,这个 ThreadLocal A 势必会被回收,这样一来 ThreadLocalMap 中就出现了 key 为 null 的 Entry,Java 程序没有办法访问这些 key 为 null 的 Entry,故没有办法删除 Entry 对 value 的强引用,则这个 value 无法被回收,直到线程的生命周期结束。

  • 如果当前线程迟迟不结束的话(比如使用了线程池,或者当前线程还在执行其他耗时的任务)那么这些 key 为 null 的 Entry 的 value 就会一直存在一条强引用链,导致 value 无法被回收。
  • 只有当前线程结束以后,ThreadRef 就不存在于栈中了,强引用断开,Thread 对象、ThreadLocalMap 对象、Entry 数组、Entry 对象、value 依次回收。

造成内存泄漏的原因是:由于 ThreadLocalMap 的生命周期跟 Thread 一样长,当 Thread 的生命周期过长时,导致 value 无法回收,而不是因为弱引用。

  • Entry 对象的 key 是 ThreadLocal 实例对象的弱引用,造成 value 无法被回收。实际是 ThreadLocalMap 的设计中,已经考虑到了这种情况,也加上了一些防护措施,我们在下面内存泄漏的解决办法中介绍。
  • 如果 Entry 对象的 key 是 ThreadLocal 实例对象的强引用的话,那么会造成 key 和 value 都无法被回收。

强引用链如下图红线所示:

强引用链的表述如下:

ThreadRef 引用 Thread,Thread 引用 ThreadLocalMap,ThreadLocalMap 引用 Entry,Entry 引用 value

1658636013370-07d35558-51e5-4188-aaca-d7bbaa115f11.png

内存泄露的解决办法

Entry 对象的 key 是 ThreadLocal 实例对象的弱引用,造成 value 无法被回收。

实际是 ThreadLocalMap 的设计中,已经考虑到了这种情况,也加上了一些防护措施。

在调用 ThreadLocal 的 get()、set() 方法操作数据,从指定位置开始遍历 Entry 时,会找到 Entry 不为 null,但 key 为 null 的 Entry,并删除 key 为 null 的 Entry 的 value 和对应的 Entry。


但是,如果 ThreadLocal 实例对象的强引用被删除后,线程长时间存活,又没有再对该线程的 ThreadLocalMap 实例对象进行操作,也就是没有再调用 get()、set() 方法,那么依然会存在内存泄漏。

所以,避免内存泄漏最好的做法是:主动调用 ThreadLocal 对象的 remove() 方法,将设置的线程本地变量的值删除。

/**
 * Remove the entry for key.
 */
private void remove(ThreadLocal<?> key) {
    ThreadLocal.ThreadLocalMap.Entry[] tab = table;
    int len = tab.length;
    int i = key.threadLocalHashCode & (len-1);
    for (ThreadLocal.ThreadLocalMap.Entry e = tab[i];
         e != null;
         e = tab[i = nextIndex(i, len)]) {
        if (e.get() == key) {
            e.clear();
            expungeStaleEntry(i);
            return;
        }
    }
}

get()、set()、remove() 实际都会调用 ThreadLocalMap#expungeStaleEntry() 方法来进行删除 Entry,下面我们来看一下代码实现。

// 入参 staleSlot 是当前被删除对象在 Entry 数组中的位置
private int expungeStaleEntry(int staleSlot) {
    ThreadLocal.ThreadLocalMap.Entry[] tab = table;
    int len = tab.length;

    // 删除 staleSlot 位置的 value,key 已经在进入该方法前删除了 / 已经被回收
    // expunge entry at staleSlot
    tab[staleSlot].value = null;
    // 将 Entry 对象赋值为 null,断开 Entry 实例对象的强引用
    tab[staleSlot] = null;
    // Entry 数组大小 - 1
    size--;

    // Rehash until we encounter null
    ThreadLocal.ThreadLocalMap.Entry e;
    int i;
    // for 循环的作用是从当前位置开始向后循环处理 Entry 中的 ThreadLocal 对象
    // 将从指定位置开始,遇到 null 之前的所有 ThreadLocal 对象 rehash
    for (i = nextIndex(staleSlot, len); (e = tab[i]) != null; i = nextIndex(i, len)) {
        // 获取 ThreadLocal 的虚引用引用的实例对象
        ThreadLocal<?> k = e.get();
        if (k == null) {
            // 虚引用引用的实例对象为 null,说明 ThreadLocal 已经被回收了
            // 则删除 value 和 Entry,让虚拟机能够回收
            e.value = null;
            tab[i] = null;
            size--;
        } else {
            // rehash
            int h = k.threadLocalHashCode & (len - 1);
            if (h != i) {
                tab[i] = null;
                // 从当前 h 的位置向后找,找到一个 null 的位置将 e 填入
                // Unlike Knuth 6.4 Algorithm R, we must scan until
                // null because multiple entries could have been stale.
                while (tab[h] != null) {
                    h = nextIndex(h, len);
                }

                tab[h] = e;
            }
        }
    }
    return i;
}

ThreadLocalMap 的哈希冲突

ThreadLocalMap 里处理 hash 冲突的机制不是像 HashMap 一样使用链表(拉链法)。

它采用的是另一种经典的处理方式,沿着冲突的索引向后查找空闲的位置(开放寻址法中的线性探测法)。

下面我们通过 ThreadLocal 的 set()、get() 方法源码,分析 ThreadLocalMap 的哈希冲突解决方案。

// set() 的关键方法,被 set(Object value) 调用
private void set(ThreadLocal<?> key, Object value) {

    // We don't use a fast path as with get() because it is at
    // least as common to use set() to create new entries as
    // it is to replace existing ones, in which case, a fast
    // path would fail more often than not.

    ThreadLocal.ThreadLocalMap.Entry[] tab = table;
    int len = tab.length;
    // 计算 key 在数组中的下标,其实就是 ThreadLocal 的 hashCode 和 数组大小-1 取余
    int i = key.threadLocalHashCode & (len - 1);

    // 整体策略:查看 i 索引位置有没有值,有值的话,索引位置 + 1,直到找到没有值的位置
    // 这种解决 hash 冲突的策略,也导致了其在 get 时查找策略有所不同,体现在 getEntryAfterMis
    // nextIndex() 就是让在不超过数组长度的基础上,把数组的索引位置 + 1
    for (ThreadLocal.ThreadLocalMap.Entry e = tab[i]; e != null; e = tab[i = nextIndex(i, len)]) {
        ThreadLocal<?> k = e.get();

        // 找到内存地址一样的 ThreadLocal,直接替换
        // 即,修改线程本地变量
        if (k == key) {
            e.value = value;
            return;
        }

        // 当前 key 是 null,说明 ThreadLocal 被清理了,直接替换掉并返回
        if (k == null) {
            replaceStaleEntry(key, value, i);
            return;
        }
    }

    // 当前 i 位置是无值的,可以被当前 thradLocal 使用
    tab[i] = new ThreadLocal.ThreadLocalMap.Entry(key, value);
    int sz = ++size;
    // 当数组大小大于等于扩容阈值(数组大小的三分之二)时,进行扩容
    if (!cleanSomeSlots(i, sz) && sz >= threshold) {
        rehash();
    }
}

上面源码我们注意几点:

  1. 是通过递增的 AtomicInteger 作为 ThreadLocal 的 hashCode 的;
  2. 计算数组索引位置的公式是:hashCode 取模 数组大小-1,由于 hashCode 不断自增,所以不同的 hashCode 大概率上会计算到同一个数组的索引位置(但这个不用担心,在实际项目中,ThreadLocal 都很少,基本上不会冲突);
  3. 通过 hashCode 计算的索引位置 i 处如果已经有值了,会从 i 开始,通过 +1 不断的往后寻找,直到找到索引位置为空的地方,把当前 ThreadLocal 作为 key 放进去。

// get 的关键方法,被 get() 方法调用

// 得到当前 thradLocal 对应的值,值的类型是由 thradLocal 的泛型决定的
// 首先尝试根据 hashcode 取模 数组大小-1 = 索引位置 i 寻找,找不到的话,自旋把 i+1,直到找到
private ThreadLocal.ThreadLocalMap.Entry getEntry(ThreadLocal<?> key) {
    int i = key.threadLocalHashCode & (table.length - 1);
    ThreadLocal.ThreadLocalMap.Entry e = table[i];
    // e 不为空,并且 e 的 ThreadLocal 的内存地址和 key 相同,直接返回,否则就是没有找到,继续寻找
    if (e != null && e.get() == key) {
        return e;
    } else {
        // 这个取数据的逻辑,是因为 set 时数组索引位置冲突造成的
        return getEntryAfterMiss(key, i, e);
    }
}

// 自旋 i+1,直到找到为止
private ThreadLocal.ThreadLocalMap.Entry getEntryAfterMiss(ThreadLocal<?> key, int i, ThreadLocal.ThreadLocalMap.Entry e) {
    ThreadLocal.ThreadLocalMap.Entry[] tab = table;
    int len = tab.length;

    while (e != null) {
        ThreadLocal<?> k = e.get();
        // 内存地址一样,表示找到了
        if (k == key) {
            return e;
        }
        // 删除不再使用的 Entry,避免内存泄漏
        if (k == null) {
            expungeStaleEntry(i);
        } else {
            // 继续使索引位置 + 1
            i = nextIndex(i, len);
        }
        e = tab[i];
    }
    return null;
}

ThreadLocalMap 的扩容策略

// set() 的部分源码
if (!cleanSomeSlots(i, sz) && sz >= threshold){
    rehash();
}

// 称为启发式清理,从指定下标开始遍历
private boolean cleanSomeSlots(int i, int n) {
    boolean removed = false;
    ThreadLocal.ThreadLocalMap.Entry[] tab = table;
    int len = tab.length;
    do {
        i = nextIndex(i, len);
        ThreadLocal.ThreadLocalMap.Entry e = tab[i];
        if (e != null && e.get() == null) {
            n = len;
            removed = true;
            i = expungeStaleEntry(i);
        }
    } while ( (n >>>= 1) != 0);
    return removed;
}

private void rehash() {
    // 探测式清理,从数组的下标为 0 处开始遍历,清理所有无用的 Entry
    expungeStaleEntries();

    // 扩容使用较低的阈值,以避免迟滞
    // Use lower threshold for doubling to avoid hysteresis
    if (size >= threshold - threshold / 4)
        resize();
}

由上面源码我们可以看出,ThreadLocalMap 扩容的时机是,ThreadLocalMap 中的 ThreadLocal 的个数超过阈值,并且 cleanSomeSlots() 返回 false(启发式清理),然后尝试清理所有 key 为 null 的 Entry,清理完之后 ThreadLocal 的个数仍然大于阈值的四分之三,ThreadLocalMap 就要开始扩容了, 我们一起来看下扩容的逻辑:

// 扩容
private void resize() {
    // 拿出旧的数组
    ThreadLocal.ThreadLocalMap.Entry[] oldTab = table;
    int oldLen = oldTab.length;
    // 新数组的大小为老数组的两倍
    int newLen = oldLen * 2;
    // 初始化新数组
    ThreadLocal.ThreadLocalMap.Entry[] newTab = new ThreadLocal.ThreadLocalMap.Entry[newLen];
    int count = 0;
    // 老数组的值拷贝到新数组上
    for (int j = 0; j < oldLen; ++j) {
        ThreadLocal.ThreadLocalMap.Entry e = oldTab[j];
        if (e != null) {
            ThreadLocal<?> k = e.get();
            if (k == null) {
                e.value = null; // Help the GC
            } else {
                // 计算 ThreadLocal 在新数组中的位置
                int h = k.threadLocalHashCode & (newLen - 1);
                // 如果索引 h 的位置值不为空,往后+1,直到找到值为空的索引位置
                while (newTab[h] != null)
                    h = nextIndex(h, newLen);
                // 给新数组赋值
                newTab[h] = e;
                count++;
            }
        }
    }
    // 给新数组初始化下次扩容阈值,为数组长度的三分之二
    setThreshold(newLen);
    size = count;
    table = newTab;
}

源码注解也比较清晰,我们注意两点:

  1. 扩容后数组大小是原来数组的两倍,下一次的扩容阈值为数组长度的三分之二;
  2. 扩容时是没有线程安全问题的,因为 ThreadLocalMap 是线程的一个属性,一个线程同一时刻只能对 ThreadLocalMap 进行操作,因为同一个线程执行业务逻辑必然是串行的,那么操作 ThreadLocalMap 必然也是串行的。

ThreadLocalMap 扩容策略的语言描述:

在 ThreadLocalMap.set() 方法的最后,如果执行完启发式清理工作后,未清理到任何 Entry,且当前数组中 Entry 的数量已经达到了扩容阈值(数组长度的三分之二),就开始执行 rehash() 逻辑。

rehash() 首先是会进行探测式清理工作,从数组的起始位置开始遍历,查找 key 为 null 的 Entry 并清理。清理完成之后如果 ThreadLocal 的个数仍然大于等于扩容阈值的四分之三,那么就进行扩容操作,扩容为原来数组长度的两倍,并且设置下一次的扩容阈值为新数组长度的三分之二。

InheritableThreadLocal 与继承性

通过 ThreadLocal 创建的线程变量,其子线程是无法继承的。

也就是说你在线程中通过 ThreadLocal 创建了线程变量 V,而后该线程创建了子线程,你在子线程中是无法通过 ThreadLocal 来访问父线程的线程变量 V 的。

public class TestClass {
    public static ThreadLocal<Integer> threadLocal = new ThreadLocal<>();

    public static void main(String[] args) {
        threadLocal.set(1);
        // 返回 1
        threadLocal.get();

        new Thread(new Runnable() {
            @Override
            public void run() {
                // 返回 null
                threadLocal.get();
            }
        }).start();
    }
}

如果你需要子线程继承父线程的线程变量,那该怎么办呢?

JDK 的 InheritableThreadLocal 类可以完成父线程到子线程的值传递。

InheritableThreadLocal 是 ThreadLocal 子类,所以用法和 ThreadLocal 相同。

使用时,改为 ThreadLocal<Integer> threadLocal = new InheritableThreadLocal<>(); 即可。

InheritableThreadLocal 在创建子线程的时候(初始化线程时),在 Thread#init() 方法中拷贝父线程中本地变量的值到子线程的本地变量中,子线程就拥有了和父线程一样的本地变量。

下面是 Thread#init() 中,和 ThreadLocal 相关的代码,我们一起来看下这个功能是怎么实现的

public class Thread implements Runnable {
    // 如果是使用 ThreadLocal 进行 set(),则使用该变量保存
    ThreadLocal.ThreadLocalMap threadLocals = null;
    // 如果是使用 InheritableThreadLocal 进行 set(),则使用该变量保存
    ThreadLocal.ThreadLocalMap inheritableThreadLocals = null;

    private void init(ThreadGroup g, Runnable target, String name, long stackSize, AccessControlContext acc) {
        // ...
        Thread parent = currentThread();
        // ...
        if (parent.inheritableThreadLocals != null) {
            // 根据 parent.inheritableThreadLocals 重新 new 一个 ThreadLocalMap 对象
            this.inheritableThreadLocals = ThreadLocal.createInheritedMap(parent.inheritableThreadLocals);
        }
        // ...
    }
}

不过,完全不建议你在线程池中使用 InheritableThreadLocal,不仅仅是因为它具有 ThreadLocal 相同的缺点:可能导致内存泄露,更重要的原因是:线程池中线程的创建是动态的,很容易导致继承关系错乱,如果你的业务逻辑依赖 InheritableThreadLocal,那么很可能导致业务逻辑计算错误,而这个错误往往比内存泄露更要命。

同时,如果父线程的本地变量是引用数据类型的话,父子线程共享相同的数据,存在线程安全问题,甚至导致业务逻辑计算错误。要想做到父子线程的本地变量互不影响,则需要继承 InheritableThreadLocal 并重写 childValue() 方法实现对象的深拷贝 。

并且对于使用线程池等会池化复用线程的执行组件的情况,线程由线程池创建好,并且线程是池化起来反复使用的;这时父子线程关系的 ThreadLocal 值传递已经没有意义,应用需要的实际上是把任务提交给线程池时的ThreadLocal 值传递到任务执行时。阿里开源的 TransmittableThreadLocal 类继承并加强 InheritableThreadLocal 类,解决上述的问题。

TransmittableThreadLocal

TransmittableThreadLocal 的 GitHub:github.com/alibaba/tra…

TransmittableThreadLocal 的 API 文档:alibaba.github.io/transmittab…

TransmittableThreadLocal 是阿里开源的一个增强 InheritableThreadLocal 的库。

TransmittableThreadLocal 的功能:在使用线程池等会池化复用线程的执行组件情况下,提供 ThreadLocal 值的传递功能,解决异步执行时上下文传递的问题。

TTL 的使用及注意事项

TTL 的 User Guide:github.com/alibaba/tra…

TransmittableThreadLocal 有三种使用方式(具体使用见 GitHub 的 README):

  • 修饰 Runnable 或 Callable
  • 修饰线程池
  • 使用 Java Agent 来修饰 JDK 线程池实现类

注意事项:

使用 TtlRunnable 和 TtlCallable 来修饰传入线程池的 Runnable 和 Callable 时,即使是同一个 Runnable 任务多次提交到线程池时,每次提交时都需要通过修饰操作(即TtlRunnable.get(task))以抓取这次提交时的 TransmittableThreadLocal 上下文的值;即如果同一个任务下一次提交时不执行修饰而仍然使用上一次的 TtlRunnable,则提交的任务运行时会是之前修饰操作所抓取的上下文。

修饰线程池其实本质上也是修饰 Runnable,只是将这个逻辑移到了 ExecutorServiceTtlWrapper.submit() 方法内,对所有提交的 Runnable 进行修饰。


public class Main {
    static int val = 0;

    public static void main(String[] args) {
        TransmittableThreadLocal<String> ttl = new TransmittableThreadLocal();

        ExecutorService executorService = Executors.newFixedThreadPool(1);
        Runnable task = new Runnable() {
            @Override
            public void run() {
                System.out.println("child thread get " + ttl.get());
            }
        };
        for (int i = 0; i < 5; i++) {
            val++;
            ttl.set("value-set-in-parent " + val);
            executorService.execute(TtlRunnable.get(task));
        }
        executorService.shutdown();
    }
}

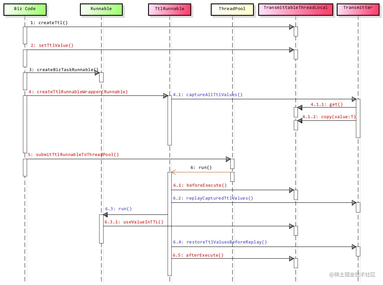
TTL 的原理

1659933918179-bf853ad8-db00-4320-b20d-3e7479fd3f3c.png

TTL 做的是,使用装饰器模式装饰 Runnable 等任务,将原本与 Thread 绑定的线程变量,缓存一份到 TtlRunnable 对象中,每次调用任务的 run() 前后进行 set() 和还原数据。

TTL 的需求场景

需求场景说明

总结

使用 ThreadLocal 库友好地解决了线程本地存储的问题,但是它还存在父子线程值传递丢失的问题,于是 JDK 又引入了 InheritableThreadLocal 对象。

InheritableThreadLocal 的出现又引出了下一个问题,那就是涉及到线程池等复用线程场景时,还是会存在变量复制混乱的缺陷。阿里巴巴提供了解决方案,用 TransmittableThreadLocal 来增强 InheritableThreadLocal 对象。

参考资料

30 | 线程本地存储模式:没有共享,就没有伤害-极客时间 (geekbang.org)

ThreadLocal原理分析及内存泄漏演示-极客时间 (geekbang.org)

ThreadLocal如何在父子线程及线程池中传递?-极客时间 (geekbang.org)

github.com/alibaba/tra…