这是我参与「第四届青训营」笔记创作活动的的第7天
HBase适用场景
1.1什么是HBase ?
-
HBase是一个开源的NoSQL分布式数据库,是Apache软件基金会顶级项目之一。
-
参考Google BigTable的设计,对稀疏表提供更高的存储空间使用率和读写效率。
-
采用存储计算分离架构,
- 存储层基于HDFS存储数据,提供容错机制和高可靠性;
- 计算层提供灵活快速的水平扩展、负载均衡和故障恢复能力;
-
提供强一致语义,在CAP理论中属于CP系统。
- Consistency, Availability, Partition Tolerance
HBase和关系型数据库的区别
HBase数据模型
-
HBase以列族(column family)为单位存储数据,以行键(rowkey) 索弓|数据。
- 列族需要在使用前预先创建,列名(column qualifier) 不需要预先声明,因此支持半结构化数据模型。
- 支持保留多个版本的数据,(行键+列族+列名+版本号)定位一个具体的值。
HBase数据模型-逻辑结构
- HBase 是半结构化数据模型。以列族(column family)为单位存储数据,以行键(rowkey) 索引数据。
- 列族需要在使用前预先创建,列名(column qualifier) 不需要预先声明,因此支持半结构化数据模型。
- 支持保留多个版本的数据,(行键 +列族+列名+版本号)定位一个具体值。
-
通过非关系型视图理解HBase数据模型:
- 适合稀疏数据,缺省列不占用存储空间。
- 通过(rowkey, column,family, column qualifier, version)
- 唯一指定一个具体的值。
- 允许批量读取多行的部分列族列数据。
HBase数据模型-物理结构
- 物理数据结构最小单元是KeyValue结构:
- 每个版本的数据都携带全部行列信息。
- 同一行,同一列族的数据物理上连续有序存储。
- 同列族内的KeyValue按rowkey字典序升序,column qualifier序,version 降序排列。
- 不同列族的数据存储在相互独立的物理文件,列族间不保证数据全局有序。
- 同列族下不同物理文件间不保证数据全局有序。
- 仅单个物理文件内有序。
使用场景
适用场景
- “近在线”的海量分布式KV /宽表存储,数据量级可达到PB级以上
- 写密集型、高吞吐应用,可接受一定程度的时延抖动
- 字典序主键索引、批量顺序扫描多行数据的场景
- Hadoop大数据生态友好兼容
- 半结构化数据模型,行列稀疏的数据分布,动态增减列名
- 敏捷平滑的水平扩展能力,快速响应数据体量、流量变化
典型应用
- 电商订单数据:查询最新/待处理订单进度
- 搜索推荐引擎:存储原始数据、排序推荐结果
- 广告数据流:触达、点击、转化等事件流
- 用户交互数据: IM、 Email、 点赞、搜索
- 时序数据引擎:日志、监控(OpenTSDB)
- 图存储引擎: JanusGraph
- 大数据生态:高度融入Hadoop生态
HBase数据模型的优缺点
02.架构设计
HBase架构设计
-
主要组件包括:
- HMaster:元数据管理,集群调度、保活。
- RegionServer:提供数据读写服务,每个实例 负责若干个互不重叠的rowkey区间内的数据。
- ThritServer:提供Thrift API读写的代理层。
-
依赖组件包括:
- Zookeeper:分布式一致性共识协作管理, 例如HMaster选主、任务分发、元数据变更管理等。
- HDFS:分布式文件系统,HBase数据存储底座。
Hmaster
主要职责
- 管理RegionServer实例生命周期,保证服务可用性
- 协调RegionServer数据故障恢复,保证数据正确性
- 集中管理集群元数据,执行负载均衡等维护集群稳定性
- 定期巡检元数据,调整数据分布,清理废弃数据等
- 处理用户主动发起的元数据操作如建表、删表等
主要组件
- ActiveMasterManager:管理HMaster的active/backup状态
- ServerManager:管理集群内RegionServer的状态
- AssignmentManager:管理数据分片(region) 的状态
- SplitWalManager:负责故障数据恢复的WAL拆分工作
- LoadBalancer:定期巡检、调整集群负载状态
- RegionNormalizer:定期巡检并拆分热点、整合碎片
- CatalogJanitor: 定期巡检、清理元数据
- Cleaners:定期清理废弃的HFile / WAL等文件
- MasterFileSystem:封装访问HDFS的客户端SDK
RegionServer
主要职责
- 提供部分rowkey区间数据的读写服务
- 如果负责meta表,向客户端SDK提供rowkey位置信息
- 认领HMaster发布的故障恢复任务, 帮助加速数据恢复过程
- 处理HMaster下达的元数据操作, 如region打开/关闭分裂/合并操作等
主要组件
- MemStore:基于SkipL ist数据结构实现的内存态存储,定期批量写入硬盘
- Write Ahead-Log:顺序记录写请求到持久化存储,用于故障恢复内存中丢失的数据
- Store:对应一个Column Family在一个 region下的数据集合,通常包含多个文件
- StoreFile:即HFile,表示HBase在HDFS 存储数据的文件格式,其内数据按rowkey字典序有序排列
- BlockCache: HBase 以数据块为单位读取数据并缓存在内存中以加速重复数据的读取
ZooKeeper
主要职责
- HMaster登记信息,对active/backup分I达成共识
- RegionServer登记信息,失联时HMaster保活处理
- 登记meta表位置信息,供SDK查询读写位置信息
- 供HMaster和RegionServer协作处理分布式任务
ThriftServer
主要职责
- 实现HBase定义的Thrift API,作为代理层向用户提供RPC读写服务
- 用户可根据IDL自行生成客户端实现
- 独立于RegionServer水平扩展
- 用户可访问任意ThriftServer实例
- (scan操作较特殊,需要同实例维护scan状态)
03.大数据支撑
HBase在大数据生态的定位
- 对TB、PB 级海量数据支持强一致、 近实时的读写性能,支持快速的ad-hoc分析查询任务;
- 支持字典序批量扫描大量数据,支持只读取部分列族的数据,灵活支持不同查询模式,避免读取不必要的数据;
- 存储大规模任务(例如MapReduce, Spark, Flink) 的中间/最终计算结果;
- 平滑快速的水平扩展能力,能够敏捷应对大数据场景高速增长的数据体量和大规模的并发访问;
- 精细化的资源成本控制,计算层和存储层分别按需扩展,避免资源浪费。
水平扩展能力
- 增加RegionServer实例,分配部分region 到新实例。
- 扩展过程平滑,无需搬迁实际数据。
- 可用性影响时间很短,用户基本无感知。
(类似指针)
3.3 Region热点切分
- 当某个region数据量过多,切分成两个独立的子region分摊负载。
- RegionServer 在特定时机(flush、compaction) 检查region是否应该切分,计算切分点并RPC.上报HMaster,由AssignmentManager负责执行RegionState Transition。
- 不搬迁实际数据,切分产生的新region数据目录下生成一个以原region文件信息命名的文件,内容是切分点对应的 rowkey,以及标识新region是上下半部分的数据。
切分点选取
- HBase原生提供的多种切分策略使用相同的切分点选择策略。
- 目标:优先把最大的数据文件均匀切分。
- 切分点选择步骤:
- 1.找到该表中哪个region的数据大小最大!
- 2.找到该region内哪个column family 的数据大小最大!
- 3.找到column family内哪个HFile 的数据大小最大
- 4.找到HFile里处于最中间位置的Data Block;
- 5.用这个Data Block的第一条KeyValue的Rowkey作为切分点。
Region热点切分
切分过程
- 所有Column Family都按照统一的切分点来切分数据。
- 目的是优先均分最大的文件,不保证所有Column Family的所有文件都被均分。
- HFile 1作为最大的文件被均分,其他文件也必须以相同的rowkey切分以保证对齐新region的rowkey区间。
- 切分出的新region分别负责rowkey区间[2000, 2500)和[2500, 4000)。
- 每个新region分别负责原region的下半部分rowkey区间的数据。
- 在compaction执行前不实际切分文件,新region下的文件通过reference file指向原文件读取实际数据。
流程设计
AssignmentManager检查cluster、table、 region 的状态后,创建SplitTableRegionProcedure通过状态机实现执行切分过程。
3.4 Region碎片整合
- 当某些region数据量过小、碎片化,合并相邻region整合优化数据分布。
- AssignmentManager 创建Merge TableRegionsProcedure执行整合操作。
- 不搬迁实际数据,通过reference file 定位原region的文件,直到下次compaction时实际处理数据。
- *注意:只允许合并相邻region,否则会打破rowkey空间连续且不重合的约定。
- 类似于region切分,不立刻处理实际数据文件,而是通过创建reference files引用到原文件,然后原子地更新元数据来完 成碎片整合,后续靠compaction整合数据文件,靠CatalogJanitor异步巡检元数据处理遗留数据。
Region负载均衡
定期巡检各RegionServer.上 的region数量,保持region的数量均匀分布在各个RegionServer上。
SimpleLoadBalancer具体步骤:
- 根据总region数量和RegionServer数量计算平均region数,设定弹性上下界避免不必要的操作。 例如默认slop为0.2,平均region数为5,负载均衡的RS.上region数量应该在[4, 6]区间内。
- 将RegionServer按照region数量降序排序,对region数量超出上限的选取要迁出的region并按创建时间从新到老排序;
- 选取出region数量低于下限的RegionServer列表,round-robin分配步骤2选取的regions,尽量使每个RS的region数量都不低于下限;
- 处理边界情况,无法满足所有RS的region数量都在合理范围内时,尽量保持region数量相近。
其他策略
-
StochasticLoadBalancer
-
随机尝试不同的region放置策略,根据提供的cost function计算不同策略的分值排名(0 为最优策略,1 为最差策略) ;
-
cost计算将下列指标纳入统计:
- region负载、负载、数据本地性(本地访问HDFS)、Memstore 大小、HFile 大小。
-
D根据配置加权计算最终cost,选择最优方案进行负载均衡;
-
-
FavoredNodeLoadBalancer
- 用于充分利用本地读写HDFS文件来优化读写性能。
- 每个region会指定优选的3个RegionServer地址,同时会告知HDFS在这些优选节点上放置该region的数据;
- 即使第一节点出现故障,HBase 也可以将第节点提升为第一 节点, 保证稳定的读时延;
故障恢复机制- HMaster
- HMaster通过多实例基于Zookeeper选主实现高可用性。
- 所有实例尝试向Zookeeper的/hbase/active-master临时节点CAS地写入自身信息,
- 写入成功表示成为主实例,失败即为从实例,通过watch监听/hbase/active-master节点的变动。
- 主实例不可用时临时节点被删除,此时触发其他从实例重新尝试选主。
HMaster恢复流程
一、HMaster自身恢复流程:
- 监听到/hbase/active master临时节点被删除的事件,触发选主逻辑;
- 选主成功后执行HMaster启动流程,从持久化存储读取未完成的procedures从之前状态继续执行;
- 故障HMaster实例恢复后发现主节点存在,继续监听/hbase/active master。
二、调度RegionServer的故障恢复流程:
- AssignmentManager 从procedure列表中找出Region-In-Transition 状态的region继续调度过程;
- RegionServerTracker从Zookeeper梳理online状态的RegionServer列表,结合ServerCrashProcedure列表、 HDFS中WAL目录里alive / splitting状态的RegionServer记录,获取掉线RegionServer的列表,分别创建ServerCrashProcedure执行恢复流程。
3.7故障恢复机制- RegionServer
- 每个RegionServer实例启动时都会往Zookeeper的/hbase/rs路径下创建对应的临时节点。
- HMaster 通过监听RegionServer在Zookeeper的临时节点状态,监控数据读写服务的可用性,及时调度恢复不可用的regions.
- RegionServer 的故障恢复需要将内存中丢失的数据从WAL中恢复,HMaster 利用Zookeeper配合所有
- RegionServer实例,分布式地处理WAL数据,提升恢复速度。
启动流程:
- 启动时去Zookeeper登记自身信息,告知主HMaster实例有新RS实例接入集群
- 接收和执行来自HMaster的region调度命令
- 打开region前先从HDFS读取该region的recovered.edits目录下的WAL记录,回放恢复数据
- 恢复完成,认领Zookeeper.上发布的分布式任务(如WAL切分)帮助其他数据恢复
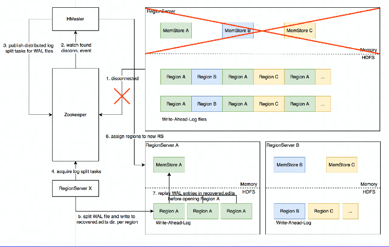
Distributed Log Split原理
背景:
- 1.写入HBase的数据首先顺序持久化到Write -Ahead-Log,然后写入内存态的MemStore即完成,不立即写盘,RegionServer 故 障会导致内存中的数据丢失,需要回放WAL来恢复;
- 2.同RegionServer的所有region复用WAL,因此不同region的数据交错穿插,RegionServer故障后重新分配region前需要先按region维度拆分WAL。
实现原理:
- RegionServer 故障, Zookeeper 检测到 心跳超时或连接断开,删除对应的临时 节点并通知监听该节点的客户端
- active HMaster监听到RS临时节点删除 事件,从HDFS梳理出该RS负责的 WAL文件列表
- HMaster 为每个WAL文件发布一个 log split task到ZK
- 其他在线的RS监听到新任务,分别认领
- 将WAL entries按region拆分,分别写入HDFS上该region 的recovered.edits目录
- HMaster监听到log split任务完成,调度region到其他RS
- RS打开region前在HDFS找到先回放recovered.edits目录下的WAL文件将数据恢复到Memstore里,再打开region恢复读写服务

进一步优化: Distributed Log Replay
- V HMaster 先将故障RegionServer.上的所有region以Recovering状态调度分配到其他正常RS上;
- V再进行类似Distributed Log Split 的WAL日志按region维度切分;
- V切分后不写入HDFS,而是直接回放,通过SDK写流程将WAL记录写到对应的新RS;
- Recovering状态的region接受写请求但不提供读服务,直到WAL回放数据恢复完成。
04.最佳实践
Rowkey设计策略
-
场景分类
-
不需要顺序扫描批量连续rowkey
- 对原始rowkey做哈希(如MD5),作为真实rowkey的前缀。
- 建议取适当长度的子串,避免过多占用存储空间。
-
需要顺序扫描批量连续rowkey
- 首先用grouplD/applD/userlD前缀避免数据热点,然后加上定义顺序的信息(如时间戳等)
- ID前缀也建议哈希处理,避免非预期的热点。
- e.g. MD5(grouplD):grouplD:timestamp....
-
rowkey长度尽量保持较短,因为会冗余存储到每个KeyValue中。
- 避免用时间戳直接作为rowkey前缀,会导致最新的数据始终集中在单个RegionServer上,造成热点瓶颈,且无法通 过水平扩容缓解。
-
Column Family设计策略
- Column family数量过多容易影响性能,建议尽量少,不超过5个。
- 需要同时读取的数据尽量放在相同列族,反之尽量放在不同列族, 读取时尽量只读取必需的列族,避免读不必要的列族。
- 列族(以及column qualfier)名称尽量短,因为会冗余存储到每个KeyValue中。
参数调优经验
\