Activiti-ProcessEngine创建方式和Servcie介绍

474 阅读5分钟

ProcessEngine创建方式

前面使用的是getDefaultProcessEngine()方法来加载classpath下的 activiti.cfg.xml文件,有些情况下我们可能没有按照默认的方式来处理,那这时我们应该怎么办呢?

    /**
     * 自定义的方式来加载配置文件
     */
    @Test
    public void test02(){
        // 首先创建ProcessEngineConfiguration对象
        ProcessEngineConfiguration configuration =
                ProcessEngineConfiguration.createProcessEngineConfigurationFromResource("activiti.cfg.xml");
        // 通过ProcessEngineConfiguration对象来创建 ProcessEngine对象
        ProcessEngine processEngine = configuration.buildProcessEngine();
    }

Servcie服务接口

Service是工作流引擎提供用于进行工作流部署、执行、管理的服务接口,我们使用这些接口可以就是操作服务对应的数据表

Service创建方式

通过ProcessEngine创建Service

方式如下:

RuntimeService runtimeService = processEngine.getRuntimeService();
RepositoryService repositoryService = processEngine.getRepositoryService();
TaskService taskService = processEngine.getTaskService();

Service总览

service名称service作用
RepositoryServiceactiviti的资源管理类
RuntimeServiceactiviti的流程运行管理类
TaskServiceactiviti的任务管理类
HistoryServiceactiviti的历史管理类
ManagerServiceactiviti的引擎管理类

简单介绍:

RepositoryService

是activiti的资源管理类,提供了管理和控制流程发布包和流程定义的操作。使用工作流建模工具设计的业务流程图需要使用此service将流程定义文件的内容部署到计算机。

除了部署流程定义以外还可以:查询引擎中的发布包和流程定义。

暂停或激活发布包,对应全部和特定流程定义。 暂停意味着它们不能再执行任何操作了,激活是对应的反向操作。获得多种资源,像是包含在发布包里的文件, 或引擎自动生成的流程图。

获得流程定义的pojo版本, 可以用来通过java解析流程,而不必通过xml。

RuntimeService

Activiti的流程运行管理类。可以从这个服务类中获取很多关于流程执行相关的信息

TaskService

Activiti的任务管理类。可以从这个类中获取任务的信息。

HistoryService

Activiti的历史管理类,可以查询历史信息,执行流程时,引擎会保存很多数据(根据配置),比如流程实例启动时间,任务的参与者, 完成任务的时间,每个流程实例的执行路径,等等。 这个服务主要通过查询功能来获得这些数据。

ManagementService

Activiti的引擎管理类,提供了对 Activiti 流程引擎的管理和维护功能,这些功能不在工作流驱动的应用程序中使用,主要用于 Activiti 系统的日常维护。

1.5 流程绘制

1.5.1 绘制插件

由于Idea 在2019年之后就没有再更新维护Activiti的设计工具了,那么在高版本的IDEA中我们就没法使用actiBPM插件来绘制了,这时可以选择降低版本来使用,或者使用我们给大家提供的Eclipse来实现流程的设计。

image-20210518091819931.png

我们提供给大家的Eclipse是已经集成好了Activiti插件的。

image-20210518091905869.png

创建一个Activiti项目

image-20210518091935005.png

1.5.2 绘制流程

使用滑板来绘制流程,通过从右侧把图标拖拽到左侧的面板,最终的效果

image-20210518092614975.png

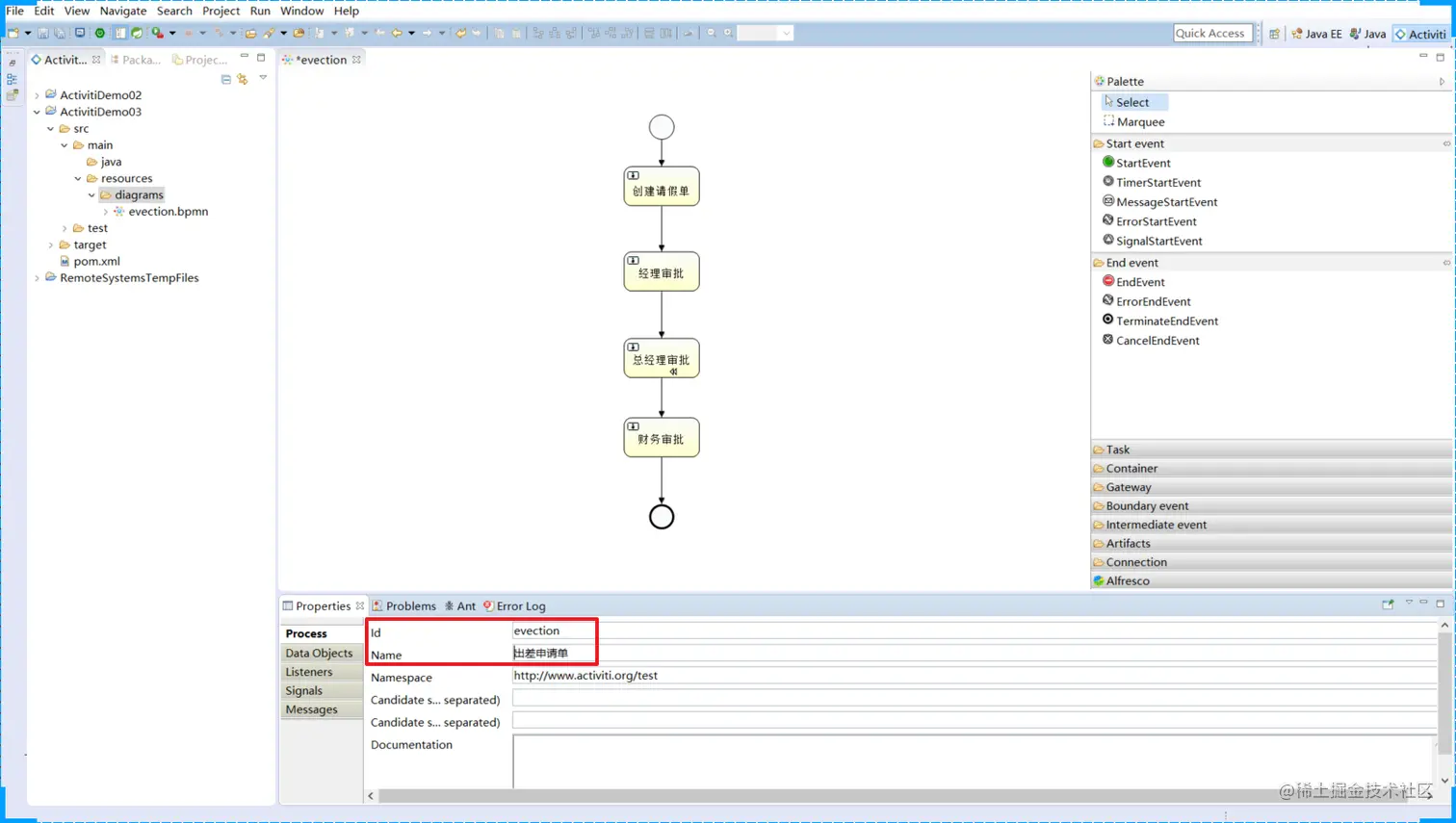
指定流程的主键

image-20210518092724158.png

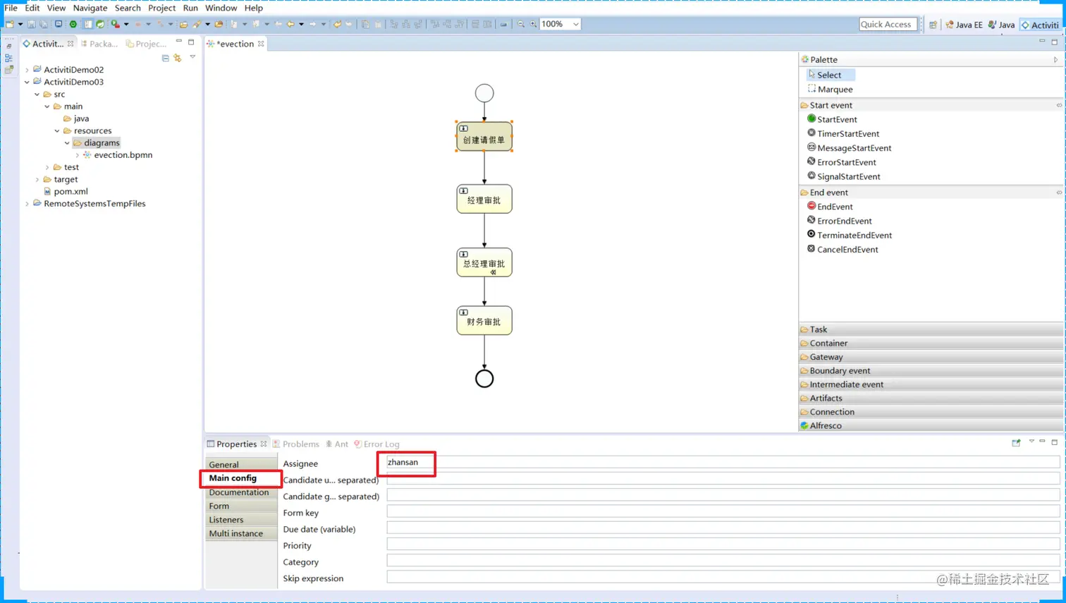
指定任务的负责人

在Properties视图中指定每个任务节点的负责人:

image-20210518092955563.png

经理审批:lisi

总经理审批:wangwu

财务审批:xiaoming

当我们设置完成后保存文件,会同时生成png图片

image-20210518093156624.png

然后将这两个文件拷贝到IDEA项目中即可

image-20210518093405860.png

1.5.3 图标介绍

流程符号

BPMN 2.0是业务流程建模符号2.0的缩写。

它由Business Process Management Initiative这个非营利协会创建并不断发展。作为一种标识,BPMN 2.0是使用一些符号来明确业务流程设计流程图的一整套符号规范,它能增进业务建模时的沟通效率。

目前BPMN2.0是最新的版本,它用于在BPM上下文中进行布局和可视化的沟通。

接下来我们先来了解在流程设计中常见的 符号。

BPMN2.0的基本符合主要包含:

事件 Event

1574522151044.png

活动 Activity

活动是工作或任务的一个通用术语。一个活动可以是一个任务,还可以是一个当前流程的子处理流程; 其次,你还可以为活动指定不同的类型。常见活动如下:

1574562726375.png

网关 GateWay

网关用来处理决策,有几种常用网关需要了解:

1574563600305.png

排他网关 (x)

——只有一条路径会被选择。流程执行到该网关时,按照输出流的顺序逐个计算,当条件的计算结果为true时,继续执行当前网关的输出流;

如果多条线路计算结果都是 true,则会执行第一个值为 true 的线路。如果所有网关计算结果没有true,则引擎会抛出异常。

排他网关需要和条件顺序流结合使用,default 属性指定默认顺序流,当所有的条件不满足时会执行默认顺序流。

并行网关 (+)

——所有路径会被同时选择

拆分 —— 并行执行所有输出顺序流,为每一条顺序流创建一个并行执行线路。

合并 —— 所有从并行网关拆分并执行完成的线路均在此等候,直到所有的线路都执行完成才继续向下执行。

包容网关 (+)

—— 可以同时执行多条线路,也可以在网关上设置条件

​ 拆分 —— 计算每条线路上的表达式,当表达式计算结果为true时,创建一个并行线路并继续执行

​ 合并 —— 所有从并行网关拆分并执行完成的线路均在此等候,直到所有的线路都执行完成才继续向下执行。

事件网关 (+)

—— 专门为中间捕获事件设置的,允许设置多个输出流指向多个不同的中间捕获事件。当流程执行到事件网关后,流程处于等待状态,需要等待抛出事件才能将等待状态转换为活动状态。

流向 Flow

流是连接两个流程节点的连线。常见的流向包含以下几种:

1574563937457.png

流程设计器使用

Palette(画板)

Connection—连接

Event---事件

Task---任务

Gateway---网关

Container—容器

Boundary event—边界事件

Intermediate event- -中间事件

携手创作,共同成长!这是我参与「掘金日新计划 · 8 月更文挑战」的第12天,点击查看活动详情