Presto架构原理与优化介绍(2) | 青训营笔记

143 阅读4分钟

这是我参与「第四届青训营 」笔记创作活动的第10天

7.3 Presto重要机制

1.多租户资源管理

Case介绍

假设某个用户提交一个sql:

提交方式: Presto-cli

提交用户: zhangyanbing

提交SQL: select customer_type, avg(cost) as a from test_table group by customer_type order by a limit 10;

Resource Group

类似Yarn多级队列的资源管理方式

基于CPU、MEMORY、SQL执行数进行资源使用量限制

image.png

image.png

image.png

优点:轻量的Query级别的多级队列资源管理模式

缺点:存在一定滞后性,只会对Group 中正在运行的SQL进行判断

2.多租户下的任务调度

物理计划生成

提交SQL: select customer_type, avg(cost) as a from test_table group by customer_type order by a limit 10;

  1. Antlr4解析生成AST

2)转换成Logical Plan

3)按照是否存在Shuffle (Exchange) ,切分成不同的Stage (Fragment)

image.png

Stage调度

AllAtOnceExecutionPolicy-同时调度

PhasedExecutionPolicy-分阶段调度

➢PhasedExecutionPolicy:不代表每个stage都分开调度

典型的应用场景(join查询)

Build 端:右表构建用户join的hashtable

Probe 端:对用户左表数据进行探查,需要等待build端完成

Build 端构建hashtable端时,probe 端是一直在空跑的

image.png

调度策略:

AllAtOnceExecutionPolicy-延迟点,会存在任务空跑

PhasedExecutionPolicy-有一定延迟、节省部分资源

Task调度

task的数量如何确定?

Source :根据数据meta决定分配多少个节点

Fixed: hash partition count确定,如集群节点数量

Sink:汇聚结果,一台机器

Scaled:无分区限制,可拓展,如write数据

Coordinator_Only: 只需要coordinator参与

image.png

选择什么样的节点(调度方式有哪些)

➢HARD_ AFFINITY:计算、存储Local模式,保障计算与存储在同一个节点,减少数据传输

➢SOFT AFFINITY:基于某些特定算法,如一致性HASH函数,常用于缓存场景,保证相似的Task调度到同一个Worker

➢NO_ PREFERENCE:随机选取,常用于普通的纯计算Task

Split调度

Query A大SQL先提交

Query B小SQL后提交

是否应该等Query A执行完了再执行Query B?

FIFO顺序执行,绝对公平

优先级调度:快速响应

1)按照固定的时间片,轮训Split处理数据,处理1s,再重新选择一个Split执行

2) Split 间存在优先级

MultilevelSplitQueue

5个优先级level理论.上分配的时间占比为16:8:4:2:1 (2-based)

优势:

1)优先保证小Query快速执行

2)保障大Query存在固定比例的时间片,不会被完全饿死

3.内存计算

Pipeline化的数据处理

Pipeline(按LocalExchange拆分):

Pipeline的引入更好的实现算子间的并行

语义上保证了每个Task内的数据流式处理

image.png

Back Pressure Mechanism

控制split生成流程

控制operator的执行

1) targetConcurrency auto-scale-out定时检查,如果OutputBuffers使用率低于0.5 (下游消费较快需要提高生产速度),并发度+1

2) "sink.max buffer- size"写入buffer的大小控制"exchange.max buffer size"读取buffer的大小控制

达到最大值时Operator会进入阻塞状态

4.多数据源联邦查询

将各个数据源进行统一的抽象,最后由presto sever进行统一的物理执行

image.png

局限性:

1)元数据管理与映射(每个connector管理一套元数据服务)

2)谓词下推

3)数据源分片

小结:

展开介绍了如下的Presto重要机制:

1)多租户资源管理

2)多租户任务调度

3)内存计算

4)多数据源联邦查询

7.4 性能优化实践

1.常用性能分析工具

Grafana:埋点、系统指标如CPU、内存、网络等的可视化界面,时序化的数据显示

image.png

image.png

JAVA相关指令

Jstack查看Java线程栈信息,排查是否有死锁,或者异常线程存在

JMX(Java Management Extensions)是一个为应用程序植入管理功能的框架,常用来做一些监控指标的统计收集

JMAP & GC日志等等内存分析工具

image.png

image.png

线上问题排查工具

Arthas:Watch,Trace...

image.png

image.png

Flame Figure/火焰图

用于分析热点代码占用大量CPU,从而导致服务性能下降的情况。如下图,自底向上为调用关系。上层宽度越宽表示当前函数 CPU耗时越久,我们关注最宽的函数调用。

image.png

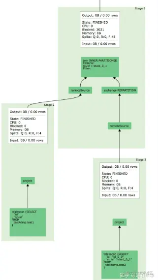
Presto UI

Query级别统计信息

Logical plan

Stage、Task 信息

Worker状态信息

image.png

3.字节内部优化实战