注册中心组件-Nacos

142 阅读4分钟

一、Nacos概述

1.1 什么是Nacos

Nacos 是阿里巴巴推出来的一个新开源项目,这是一个更易于构建云原生应用的动态服务发现配置管理服务管理平台。

Nacos是以服务为主要服务对象的中间件,Nacos支持所有主流的服务发现、配置和管理。

Nacos主要提供以下四大功能:

  1. 服务发现和服务健康监测。

  2. 动态配置服务。

  3. 动态DNS服务。

  4. 服务及其元数据管理。

1.2 同类组件中,为什么要选择Nacos

常见的注册中心

  1. Eureka(原生,2.0遇到性能瓶颈,停止维护)

  2. Zookeeper(支持,专业的独立产品。例如:dubbo

  3. Consul(原生,GO语言开发)

  4. Nacos

相对于 Spring Cloud Eureka 来说,Nacos 更强大。

Nacos = Spring Cloud Eureka + Spring Cloud Config

Nacos 可以与 Spring, Spring Boot, Spring Cloud 集成,并能代替 Spring Cloud Eureka, Spring Cloud Config

  • 通过 Nacos Serverspring-cloud-starter-alibaba-nacos-config 实现配置的动态变更

  • 通过 Nacos Serverspring-cloud-starter-alibaba-nacos-discovery 实现服务的注册与发现

简而言之:

  • 替代Eureka做服务注册中心。

  • 替代Config做服务配置中心。

二、Nacos安装与访问

2.1 安装

可以从 官网最新稳定版本 下载 nacos-server-$version.zip 包。

# 解压
unzip nacos-server-$version.zip 或者 tar -xvf nacos-server-$version.tar.gz

# 进入bin目录
cd nacos/bin

# 执行启动命令 (standalone代表着单机模式运行,非集群模式)
[Linux/Unix/Mac]# sh startup.sh -m standalone
[Windows]# cmd startup.cmd

2.2 访问

访问:http://localhost:8848/nacos

用户名密码:nacos/nacos
  • 登录界面

三、Nacos作为注册中心

3.1 依赖版本推荐

Spring Cloud Alibaba & Spring Cloud & Spring Boot

红框标注为当前使用版本组合。

3.2 依赖引入


<properties>
  <spring.boot.version>2.2.5.RELEASE</spring.boot.version>
  <spring.cloud.version>Hoxton.SR3</spring.cloud.version>
  <cloud.alibaba.version>2.2.1.RELEASE</cloud.alibaba.version>
</properties>

<dependencyManagement>
  
  <dependencies>
    
    <dependency>
      <groupId>org.springframework.boot</groupId>
      <artifactId>spring-boot-dependencies</artifactId>
      <version>${spring.boot.version}</version>
      <type>pom</type>
      <scope>import</scope>
    </dependency>
    <dependency>
      
      <groupId>org.springframework.cloud</groupId>
      <artifactId>spring-cloud-dependencies</artifactId>
      <version>${spring.cloud.version}</version>
      <type>pom</type>
      <scope>import</scope>
    </dependency>
    
    <dependency>
      <groupId>com.alibaba.cloud</groupId>
      <artifactId>spring-cloud-alibaba-dependencies</artifactId>
      <version>${cloud.alibaba.version}</version>
      <type>pom</type>
      <scope>import</scope>
    </dependency>
    
  </dependencies>
  
</dependencyManagement>

3.3 配置 application.properties

# 端口及服务名
server.port=8070
spring.application.name=nacos-provider

# nacos服务地址
spring.cloud.nacos.discovery.server-addr=127.0.0.1:8848

# 自定义参数
myName=nacos

3.4 开启服务发现

/* *
 * 通过Spring Cloud原生注解 @EnableDiscoveryClient 开启服务注册发现功能。
 */

@SpringBootApplication
@EnableDiscoveryClient
public class NacosProviderApplication {

    public static void main(String[] args) {
        SpringApplication.run(NacosProviderApplication.class, args);
    }

}

3.5 服务成功注册

消费者注册到Nacos跟生产者一样,也分为3步:

  1. 添加依赖:同生产者。
  2. application.properties中配置Nacos的服务名及服务地址:同生产者。
  3. 在引导类(NacosConsumerApplication.java)中添加@EnableDiscoveryClient注解:同生产者。

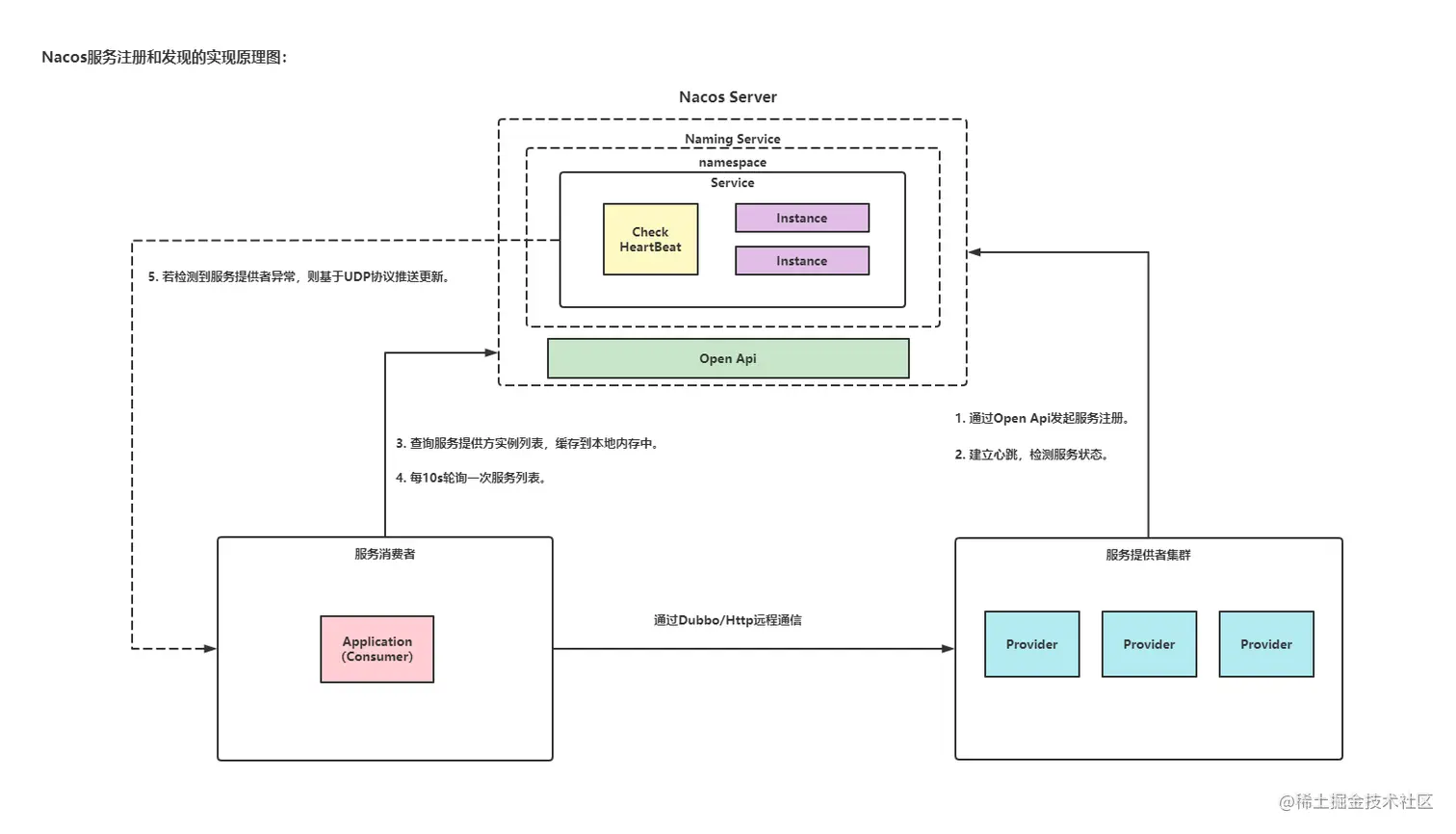
四、Nacos服务注册原理

五、Nacos对比其他注册中心

5.1 与常见注册中心的功能对比

5.2 CAP理论

分布式系统的最大难点,就是各个节点的状态如何保持一致。CAP理论是在设计分布式系统的过程中,处理数据一致性问题时必须考虑的理论

CConsistency一致性,访问所有的节点得到的数据应该是一样的。注意,这里的一致性指的是强一致性,也就是数据更新完,访问任何节点看到的数据完全一致,要和弱一致性,最终一致性区分开来。

AAvailability可用性,所有的节点都保持高可用性。注意,这里的高可用还包括不能出现延迟,比如如果节点B由于等待数据同步而阻塞请求,那么节点B就不满足高可用性。

PPartiton tolerance分区容忍性,这里的分区是指网络意义上的分区。由于网络是不可靠的,所有节点之间很可能出现无法通讯的情况,在节点不能通信时,要保证系统可以继续正常服务。

CAP 原则指的是:这三个要素最多只能同时实现两点,不可能三者兼顾。

5.3 Nacos支持AP和CP的切换

C是所有节点在同一时间看到的数据是一致的;而A的定义是所有的请求都会收到响应。

何时选择何种模式?

  • 一般来说,如果不需要存储服务级别的信息且服务实例是通过nacos-client注册,并能保持心跳上报,那么可以选择AP模式,AP模式为了服务的可能性而减弱了一致性,因此AP模式下只支持临时实例。

  • 如果需要在服务级别编辑或者存储配置信息,那么CP是必须的。K8S服务和DNS服务则适用于CP模式。CP模式下则支持注册持久化实例,此时则是以Raft协议为集群运行模式,该模式下注册实例之前必须先注册服务,如果服务不存在,则返回错误。

# 切换命令:
curl -X PUT '$NACOS_SERVER:8848/nacos/v1/ns/operator/switches?entry=serverMode&value=CP'

5.4 总结Nacos功能优势

Nacos 作为服务发现中心,具备更多的功能支持项,且从长远来看 Nacos在以后的版本会支持 SpringCloud + Kubernetes 的组合,填补了两者的鸿沟,在两套体系下可以采用同一套服务发现和配置管理的解决方案,这将大大简化使用和维护的成本

另外,Nacos 计划实现 Service Mesh,也是未来微服务发展的趋势。

六、结束语

“-------怕什么真理无穷,进一寸有一寸的欢喜。”

微信公众号搜索:饺子泡牛奶