深入浅出HBase实战 | 青训营笔记

302 阅读11分钟

这是我参与「第四届青训营」笔记创作活动的第10天

0 引言

  • 介绍HBase的设计理念、数据模型、适用场景、业界典型用例
  • 介绍HBase的整体架构设计、主要模块设计
  • 介绍Hbase针对海量数据场景所做的设计优化,包括水平扩展能力、负载均衡策略、故障恢复机制
  • 分享HBase 实战经验总结与最佳实践

思维导图.png

1 适用场景

1.1 HBase简介

HBase是一个开源的NoSQL分布式数据库,对稀疏表提供更高的存储空间使用率和读写效率。

采用存储计算分离架构:

  • 存储层基于HDFS存储数据,提供容错机制和高可靠性;
  • 计算层提供灵活快速的水平扩展、负载均衡和故障恢复能力。

提供强一致语义,在CAP理论中属于CP系统。
注:一致性(Consistency)、可用性(Availability)、分区容错性(Partition tolerance)

HBase与关系型数据库对比: HBase与关系型数据库区别.png

1.2 HBase数据模型

逻辑结构
HBase以列族(column family)为单位存储数据,以行键(rowkey)索引数据。
个人感觉有点像DataFrame结构,它适合稀疏数据,缺省列不占用存储空间;通过(rowkey, column family, column qualifier, version)唯一指定一个具体的值;允许批量读取多行的部分列族/列数据。

  • 列族需要在使用前预先创建,列名(column qualifier)不需要预先声明,因此支持半结构化数据模型。
  • 支持保留多个版本的数据,(行键+列族+列名+版本号)定位一个具体的值。

数据模型.png

物理结构
物理数据结构最小单元是KeyValue结构:

  • 每个版本的数据都携带全部行列信息。
  • 同一行,同一列族的数据物理上连续有序存储。
  • 同列族内的KeyValue按rowkey字典序升序,column qualifier升序,version降序排列。
  • 不同列族的数据存储在相互独立的物理文件,列族间不保证数据全局有序。
  • 同列族下不同物理文件间不保证数据全局有序。
  • 仅单个物理文件内有序。

物理结构.png

1.3 使用场景

  • “近在线”的海量分布式KV/宽表存储,数据量级可达到PB级以上
  • 写密集型、高吞吐应用,可接受一定程度的时延抖动
  • 字典序主键索引、批量顺序扫描多行数据的场景
  • Hadoop大数据生态友好兼容
  • 半结构化数据模型,行列稀疏的数据分布,动态增减列名
  • 敏捷平滑的水平扩展能力,快速响应数据体量、流量变化

典型应用:
电商订单数据、搜索推荐引擎、广告数据流、用户交互数据、时序数据引擎、图存储引擎、大数据生态

HBase数据模型的优缺点: 优缺点.png

2 架构设计

2.1 HBase整体架构

HBase架构设计.png

主要组件包括

  • HMaster:元数据管理,集群调度、保活。
  • RegionServer:提供数据读写服务,每个实例负责若千个互不重叠的rowkey区间内的数据。
  • ThriftServer:提供Thrift API读写的代理层。

依赖组件

  • Zookeeper:分布式一致性共识协作管理,例如HMaster选主、任务分发、元数据变更管理等。
  • HDFS:分布式文件系统,HBase数据存储底座。

2.2 HMaster主要职责/组件

HMaster主要职责:

  • 管理RegionServer 实例生命周期,保证服务可用性。
  • 协调RegionServer数据故障恢复,保证数据正确性。
  • 集中管理集群元数据,执行负载均衡等维护集群稳定性。
  • 定期巡检元数据,调整数据分布,清理废弃数据等。
  • 处理用户主动发起的元数据操作如建表、删表等。

HMaster主要组件.png

2.3 RegionServer主要职责/组件

RegionServer主要职责.png

  • 提供部分rowkey区间数据的读写服务。
  • 如果负责meta表,向客户端SDK提供rowkey位置信息。
  • 认领HMaster发布的故障恢复任务,帮助加速数据恢复过程
  • 处理HMaster下达的元数据操作,如region打开/关闭/分裂/合并操作等。

RegionServer主要组件.png

2.4 ZooKeeper主要职责

  • HMaster登记信息,对active/backup分工达成共识。
  • RegionServer登记信息,失联时HMaster保活处理。
  • 登记meta表位置信息,供SDK查询读写位置信息。
  • 供HMaster和RegionServer协作处理分布式任务。

2.5 ThriftServer主要职责

  • 实现HBase定义的Thrift API,作为代理层向用户提供RPC(Remote Procedure Call,远程过程调用)读写服务。
  • 用户可根据IDL自行生成客户端实现。
  • 独立于RegionServer水平扩展,用户可访问任意ThriftServer实例(scan操作较特殊,需要同实例维护scan状态)

ThriftServer主要职责.png

3 大数据支撑

3.1 水平扩展能力

  • 增加RegionServer 实例,分配部分region到新实例。
  • 扩展过程平滑,无需搬迁实际数据。
  • 可用性影响时间很短,用户基本无感知。

水平扩展能力.png

3.2 Region热点切分

  • 当某个region数据量过多,切分成两个独立的子region分摊负载。
  • RegionServer在特定时机(flush、compaction)检查region是否应该切分,计算切分点并RPC上报HMaster,由AssignmentManager负责执行RegionStateTransition。
  • 不搬迁实际数据,切分产生的新region数据目录下生成一个以原region文件信息命名的文件,内容是切分点对应的rowkey,以及标识新region是上/下半部分的数据。

切分点选取
HBase原生提供的多种切分策略使用相同的切分点选择策略。目标是优先把最大的数据文件均匀切分

切分点选择步骤:

  1. 找到该表中哪个region的数据大小最大;
  2. 找到该region内哪个column family的数据大小最大;
  3. 找到column family内哪个HFile的数据大小最大;
  4. 找到HFile里处于最中间位置的Data Block;
  5. 用这个Data Block的第一条KeyValue的Rowkey 作为切分点。

切分点找取.png

切分过程
所有Column Family都按照统一的切分点来切分数据。目的是优先均分最大的文件,不保证所有Column Family的所有文件都被均分。

切分过程步骤:

  1. HFile 1作为最大的文件被均分,其他文件也必须以相同的 rowkey切分以保证对齐新region的rowkey区间;
  2. 切分出的新region 分别负责rowkey区间[2000,2500)和[2500,4000);
  3. 每个新region 分别负责原region的上/下半部分rowkey区间的数据;
  4. 在compaction执行前不实际切分文件,新region下的文件通过reference file指向原文件读取实际数据。

切分过程.png

流程设计
AssignmentManager检查cluster、table、region的状态后,创建SplitTableRegionProcedure通过状态机实现执行切分过程。 流程设计.png

3.3 Region碎片整合

  • 当某些region数据量过小、碎片化,合并相邻region整合优化数据分布。
  • AssignmentManager创建MergeTableRegionsProcedure 执行整合操作。
  • 不搬迁实际数据,通过reference file定位原region的文件,直到下次compaction时实际处理数据。
    注意:只允许合并相邻region,否则会打破rowkey空间连续且不重合的约定。

和region切分类似,不立刻处理实际数据文件,而是通过创建reference files引用到原文件,然后原子地更新元数据来完成碎片整合,后续靠compaction整合数据文件,靠 CatalogJanitor异步巡检元数据处理遗留数据。 Region碎片整合.png

3.4 Region负载均衡

定期巡检各RegionServer上的region数量,保持region的数量均匀分布在各个RegionServer上。

SimpleLoadBalancer策略

StochasticLoadBalancer策略

FavoredNodeLoadBalancer策略

3.5 故障恢复机制

HMaster通过多实例基于Zookeeper选主实现高可用性。

  • 所有实例尝试向Zookeeper的/hbaselactive-master临时节点CAS地写入自身信息。
  • 写入成功表示成为主实例,失败即为从实例,通过watch监听/hbase/active-master节点的变动。
  • 主实例不可用时临时节点被删除,此时触发其他从实例重新尝试选主。

HMaster自身恢复流程:

  1. 监听到/hbase/active-master 临时节点被删除的事件,触发选主逻辑;
  2. 选主成功后执行HMaster启动流程,从持久化存储读取未完成的procedures从之前状态继续执行;
  3. 故障HMaster实例恢复后发现主节点已存在,继续监听/hbaselactive-master。

调度RegionServer的故障恢复流程:

  1. AssignmentManager 从procedure列表中找出Region-In-Transition状态的region继续调度过程;
  2. RegionServerTracker 从Zookeeper梳理online状态的RegionServer列表,结合ServerCrashProcedure列表、HDFS 中 WAL目录里alive / splitting状态的RegionServer记录,获取掉线RegionServer的列表,分别创建ServerCrashProcedure执行恢复流程。

  • 每个RegionServer实例启动时都会往Zookeeper的/hbase/rs路径下创建对应的临时节点。
  • HMaster通过监听RegionServer在Zookeeper的临时节点状态,监控数据读写服务的可用性,及时调度恢复不可用的regions。
  • RegionServer的故障恢复需要将内存中丢失的数据从WAL 中恢复,HMaster利用Zookeeper配合所有RegionServer实例,分布式地处理WAL数据,提升恢复速度。

启动流程:

  1. 启动时去Zookeeper登记自身信息,告知主HMaster实例有新RS实例接入集群;
  2. 接收和执行来自HMaster的region调度命令;
  3. 打开region前先从HDFS读取该region的recovered.edits目录下的WAL记录,回放恢复数据;
  4. 恢复完成,认领Zookeeper上发布的分布式任务(如WAL切分)帮助其他数据恢复。

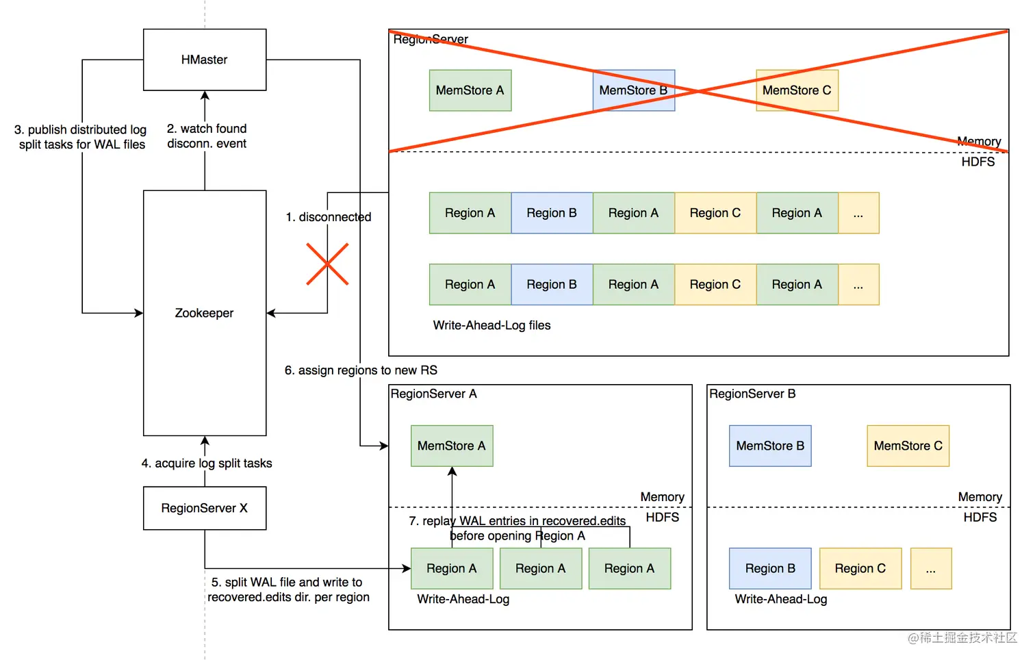
3.6 Distributed Log Split原理

背景:

  1. 写入HBase的数据首先顺序持久化到Write-Ahead-Log,然后写入内存态的MemStore即完成,不立即写盘,RegionServer故障会导致内存中的数据丢失,需要回放WAL来恢复;
  2. 同RegionServer的所有region复用WAL,因此不同region的数据交错穿插,RegionServer故障后重新分配region前需要先按region维度拆分WAL。

实现原理:

  1. RegionServer故障,Zookeeper检测到心跳超时或连接断开,删除对应的临时节点并通知监听该节点的客户端;
  2. active HMaster 监听到RS 临时节点删除事件,从 HDFS梳理出该RS负责的WAL文件列表;
  3. HMaster为每个WAL文件发布一个log split task 到ZK;
  4. 其他在线的RS监听到新任务,分别认领;
  5. 将WAL entries按region拆分,分别写入HDFS上该region的recovered.edits目录;
  6. HMaster 监听到 log split任务完成,调度region 到其他RS;
  7. RS打开region前在HDFS 找到先回放recovered.edits目录下的WAL文件将数据恢复到Memstore里,再打开region恢复读写服务。

Distributed Log Split原理.png

进一步优化Distributed Log Replay:

  • HMaster 先将故障RegionServer上的所有region以Recovering状态调度分配到其他正常RS上;
  • 再进行类似Distributed Log Split的WAL日志按region维度切分;
  • 切分后不写入HDFS,而是直接回放,通过SDK写流程将WAL记录写到对应的新RS;
  • Recovering 状态的region接受写请求但不提供读服务,直到 WAL回放数据恢复完成。

4 最佳实践

4.1 Rowkey设计策略

  1. 不需要顺序扫描批量连续rowkey:对原始rowkey做哈希(如MD5),作为真实rowkey的前缀。建议取适当长度的子串,避免过多占用存储空间。
  2. 需要顺序扫描批量连续rowkey:首先用groupID/applD/uSerID前缀也建议哈希处理,避免非预期的热点。 比如MD5(grouplD):grouplD:timestamp:...
  3. rowkey长度尽量保持较短,因为会冗余存储到每个KeyValue中。

注意:避免用时间戳直接作为rowkey前缀,会导致最新的数据始终集中在单个RegionServer上,造成热点瓶颈,且无法通过水平扩容缓解。

4.2 Column Family设计策略

  1. Column family数量过多容易影响性能,建议尽量少,不超过5个。
  2. 需要同时读取的数据尽量放在相同列族,反之尽量放在不同列族,读取时尽量只读取必需的列族,避免读不必要的列族。
  3. 列族((以及column qualifier)名称尽量短,因为会冗余存储到每个KeyValue 中。

4.3 参数调优经验

参数调优经验.png

4.4 ByteTable-字节跳动自研分布式表格存储系统

参考信息

1.【大数据专场 学习资料四】第四届字节跳动青训营
2. 初探远程过程调用RPC(一.了解RPC框架协议)
3. 入门Hbase,看这一篇就够了
4. 一文讲清HBase存储结构