深入浅出HBase实战 | 青训营笔记

55 阅读15分钟

这是我参与「第四届青训营 」笔记创作活动的第7天!

一、HBase适用场景。

1.什么是Hbase?

HBase 一个开源的NOSQL分布式数据库,是Apache 软件基金会顶级项目之一。

参考Google BigTable 的设计,对稀疏表提供更高的存储空间使用率和读写效率。

采用存储计算分离架构

  • -存储层基于HDFS 存储数据,提供容错机制和高可靠性;
  • -计算层提供灵活快速的水平扩展、负载均衡和故障恢复能力;

提供强一致语义,在CAP理论中属于CP系统。

  • Consistency, Availability, Partition Tolerance
2.Hbase和关系型数据库的区别:

c7ea01f1a19c418dfa40d5e6d6ab9d7.jpg

3.HBase数据模型:

HBase 以列族(column family )组织数据,以行键(rowkey)索引数据。

  • 列族需要在使用前预先创建,列名(column qualfer ) 不需要预先声明,因此支持半结构化数据模型。
  • 支持保留多个版本的数据,(行键+列族+列名+版本号)定位一个具体的值。

bdac875e979ff9fd55b5a7d5e565f2f.jpg 3.1 HBase数据模-逻辑结构:

4c393d656d37ef5a8da036075c4b04e.jpg 通过非关系型视图理解HBase 数据模型:

  • 适合稀疏数据,缺省列不占用存储空间。
  • 通过(rowkey, column family, column qualfier, version)
  • 唯一指定一个具体的值
  • 允许批量读取多行的部分列族/列数据,

924368a91212b1bc8f2ad328a8858fb.jpg 3.2 HBase数据模-物理结构:

  • 物理数据结构最小单元是KeyValue 结构:
    • 每个版本的数据都携带全部行列信息
    • 同一行,同一列族的数据物理上连续有序存储。
    • 同列族内的KeyValue 按rowkey字典序升序column qualifier 升序 version 降序排列。
    • 不同列族的数据存储在相互独立的物理文件,列族间不保证数据全局有序。
    • 同列族下不同物理文件间不保证数据全局有序。
    • 仅单个物理文件内有序。

f403f25435c657c3cdd8b5a0b873494.jpg

141f2b135a0ed7af18840ede9260e9b.jpg

4.使用场景:

适用场景:

  • 近在线”的海量分布式 KV/宽表存储,数据量级可达到PB级以上
  • 写密集型、高吞吐应用 可接受一定程度的时延抖动
  • 字典序主键索引、批量顺序扫描多行数据的场景
  • Hadoop 大数据生态友好兼容
  • 半结构化数据模型,行列稀疏的数据分布,动态增减列名
  • 敏捷平滑的水平扩展能力,快速响应数据体量、流量变化

典型应用:

  • 电商订单数据:查询最新/待处理订单进度
  • 搜索推荐引擎:存储原始数据、 排序推荐结果
  • 广告数据流:触达、点击、转化等事件流
  • 用户交互数据:IM、Emaill.点赞、搜索
  • 时序数据引擎:日志、监控(OpenTSDB)
  • 图存储引擎:JanusGraph
  • 大数据生态:高度融入Hadoop 生态

43dbe589477a023079715385789213c.jpg 4.1 半结构化/字典序有序索引的数据

典型用例:

  • 字节跳动推荐中台基于HBase 提供“近在线”读写的推荐候选数据集

数据格式:

dbdd56295653b0cf69220275ab482f7.jpg

查询模式:

批量查询指定tenantID 租户的指定channellD 频道下的推荐候选集。例如:

  • start rowkey: "part1:tenant1:channel1",
  • end rowkey:"part1:tenant1:channel2",

对应数据:

  • value: "features (e.g. sport, basketball,...)"
  • columns: "additional labels (e.g. region=CN,...)"

4.2 “近在线” 海量分布式 KV/宽表存储

典型用例:

  • 商家订单系统使用 HBase 管理买家、卖家的订单操作信息

数据格式:

9faa27369e7f477e8186d8a1fe715b5.jpg

查询模式:

查询指定orderID订单最近新增/特处理的操作记录。 例如:

rowkey: "e1cb:orderlD1",column family: "customer"

对应多个column的数据:

  • column1: actionType1 actionlD1, value1:"{timestamp-21,action='...}",
  • column2: actionType2 actionlD2,value2:"{timestamp-26, action='...}",
  • column3: checkpoint, value: “timestamp=23”

典型用例:

  • Facebook 在2010年开始使用HBase存储用户的互动消息,包括电子邮件、 即时消息、短信等

数据格式:

0e8459cb20fb47c43159969105dfcab.jpg

查询模式:

查询指定userID用户包含给定词语 word的最近N条消息的messagelD. 例如:

rowkey:"userlD1",column:"cf.hello"对应多个版本的数据:

  • value1:"offset-23",version: "messagelD=1234"
  • value2:“offset=12" ,version:"messagelD=1134"
  • value3:“offset=41" ,version: "messagelD=1034"

4.3写密集型的高吞吐场景:

典型用例:

  • 时序存储引摩,典型场录日志、 监控政存储, 例如 OpenTSDB( Open Time Series Database )

数据格式:

14e2d93fb2f5466ba08557c464bde88.jpg 查询模式:

查询指定metric uid 指标在指定时间段的所有数据。例如:

start rowkey:"[hash]metric1:1655386954",

end rowkey:"[hash]metric1:1665386954",

column family:"dp",

查询1655386954到1665386954时间内该监控的所有数据点。

*rowkey和column 通过编码尽量简短,减少空间用量。

5.HBase数据模型的优缺点:

4c914fae383f9975454351dccc1e46f.jpg

二、Hbase架构设计。

1.Hbase架构设计。

主要组件包括:

  • HMaster:元数据管理,集群调度、保活。
  • RegionServer :提供数据读写服务,每个实例负责若干个互不重叠的rowkey区间内的数据.
  • ThriftServer :提供 Thrit API 读写的代理层。

依赖组件包括:

  • Zookeeper :分布式一致性共识协作管理,例如HMaster选主、任务分发、 元数据变更管理等。
  • HDFS :分布式文件系统,HBase 数据存储底座。

7adc586289bc4605ef2c537bce85e3f.jpg

2.HMaster 主要职责:
  • 管理RegionServer 实例生命周期,保证服务可用性
  • 协调RegionServer 数据故障恢复,保证数据正确性
  • 集中管理集群元数据,执行负载均街等维护集群稳定性
  • 定期巡检元数据,调整数据分布,清理度弃数据等
  • 处理用户主动发起的元数据操作如建表、删表等

f9a83a9e7b71ab87f1557a199206456.jpg 主要组件:

  • ActiveMasterManager:管理 HMaster的 active/backup 状态
  • ServerManager :管理集群内 RegionServer 的状态
  • AssignmentManager:管理数据分片(region)的状态
  • SplitWalManager :负责故障数据恢复的WAL拆分工作
  • LoadBalancer :定期巡检、 调整集群负载状态
  • RegionNormalizer:定期巡检并拆分热点、整合碎片
  • CatalogJanitor :定期巡检、 清理元数据
  • Cleaners :定期清理废弃的HFle/WAL 等文件
  • MasterFileSystem:封装访问HDFS 的客户端SDK
3.RegionServer 主要职责:
  • 提供部分 rowkey 区间数据的读写服务
  • 如果负责meta表,向客户端SDK提供rowkey 位置信息
  • 认领HMaster发布的故障恢复任务,帮助加速数据恢复过程
  • 处理 HMaster 下达的元数据操作,如reglon打开/关闭分製/合井操作等

3244782f4a50ec60f3976fb7e1d777f.jpg 主要组件:

  • MemStore :基于 SkipList数据结构实现的内存态存储,定期批量写入硬盘
  • Wite-Ahead-Log:顺序记录写请求到持久化存储,用于故障恢复内存中丢失的数据
  • StoreFile:即HFile,表示HBase在HDFS 存储数据的文件格式,其内数据按 rowkey 字典序有序排列
  • BlockCache:HBase 以以数据块为单位读取数据并缓存在内存中以加速重复数据的读取
4.ZooKeeper主要职责:
  • HMaster 登记信息,对 activelbackup 分工达成共识
  • RegionServer登记信息,失联时HMaster 保活处理
  • 登记 meta表位置信息,供SDK查询读写位置信息
  • 供HMaster和RegionServer 协作处理分布式任务

e0996a73a4e4a38dc5dc569644c8657.jpg

5.ThriftServer 主要职责:
  • 实现HBase 定义的Thrit API,作为代理层向用户提供RPC读写服务
  • 用户可根据IDL自行生成客户端实现
  • 独立于RegionServer水平扩展,用户可访问任意 ThritServer 实例(scan 操作较特殊,需要同实例雌护scan 状态)

7a9a3b16a2360cf70e81b74f2e02098.jpg

三、大数据支撑。

1.HBase在大数据生态的定位:
  • 对TB、PB 级海量数据支持强一致、近实时的读写性能,支持快速的ad-hoc分析查询任务;
  • 支持字典序批量扫描大量数据,支持只读取部分列族的数据灵活支持不同查询模式,避免读取不必要的数据;
  • 存储大规模任务(例如 MapReduce, Spark, Flink)的中间/最终计算结果;
  • 平滑快速的水平扩展能力,能够敏捷应对大数据场景高速增长的数据体量和大规模的并发访问;
  • 精细化的资源成本控制,计算层和存储层分别按需扩展,避免资源浪费。
2.水平扩展能力:
  • 增加RegionServer 实例,分配部分region 到新实例。
  • 扩展过程平滑,无需搬迁实际数据。
  • 可用性影响时间很短,用户基本无感知。

985b7ee426546b3fe378872e11e66fc.jpg

3.Region热点切分:
  • 当某个region 数据量过多,切分成两个独立的子 region 分摊负载。
  • RegionServer在特定时机(fush compaction )检查 reg lon 是否应该切分,计算切分点并RPC 上报HMaster,由AssignmentManager 负责执行 RegionState Transition.
  • 不搬迁实际数据,切分产生的新 region 数据目录下生成一 个以原rogion 文件信息命名的文件,内容是切分点对应的rowkey,以及标识新 region 是上门半分的数据。

a2e8fe9d39b5004ad91a9d16993177a.jpg

3.1 Region热点切分-切分点选取:

HBase 原生提供的多种切分策略使用相同的切分点选择策略。

目标:优先把最大的数据文件均匀切分。

切分点选择步骤:

1.找到该表中哪个region 的数据大小最大

bf64f84653f69476d4d32346a58fb34.jpg 2.找到该region内哪个 column family的数据大小最大。

96419ebb7aad1c9922e4d9b93ef2990.jpg 3.找到 column family 内哪个HFile的数据大小最大。

ab92ab77bc87244a093d2414c31085e.jpg 4.找到HFile里处于最中间位置的 Data Block;

5.用这个Data Block的第一条 KeyValue 的Row可以作为切分点。 c8527fd730b1e73cdd8d03c02374208.jpg

3.2Region热点切分-切分过程:
  • 所有Column Family 都按照统一的切分点来切分数据。
  • 目的是优先均分最大的文件,不保证所有 Column Family的所有文件都被均分
  • HFile 1 作为最大的文件被均分,其他文件也必须以相 司的 rowkey 切分以保证对齐新 region 的 rowkey 区间。

d5a8acaddbec16481eebfedf74ccb61.jpg

  • 切分出的新 region 分别负责 rowkey 区间(2000.2500)和(2500.4000)

173e2b3fa55643c3b938d951d14002d.jpg

  • 每个新rogion分别负责原rogjon的上/下半部分wkey区间的数器。
  • 在compaction 执行前不实标切分文件,新region下 的文件通过relerence fle 指向原文件读取实际数据。

86a7d355980895fa1d3898d37434954.jpg

78a257f7a8930344a9c8d823c24909d.jpg

3.3流程设计:

AssignmentManager 检查 cluster, table. reglon 的状态 ,创建SpltTableRegionProcedure 通过状态机实现执行切分过程。

6773aaa83efdeeb64f11befe2c2c69d.jpg

4.碎片整合:
  • 当某些region 数据量过小、碎片化,合并相邻region 整合优化数据分布。
  • AssignmentManager 创建 MergeTableRegionsProcedure 执行整合操作。
  • 不搬迁实际数据,通过reference flle 定位原regi on 的文件,直到下次 compaction 时实际处理数据.
  • 注意:只允许合并相部reglon 百则会打啵 rowkey空间连续且不重合的约定。
4.1 Region碎片整合-流程设计:

类似于region 切分,不立刻处理实际数据文件,而是通过创 建 reference files 引用到原文件,然后原子地更新元数据来完成碎片整合,后续靠 compaction 整合数据文件, 靠 CatalogJanitor 异步巡检元数据处理进留数据。

ea4453691f3ff164025b0ac6f1c0879.jpg

5.Region 负载均衡。

定期巡检各RegionServer 上的region 数量,保持 region 的数最均匀分布在各个RagionServer 上。

SimpleLoadBalancer具体步骤:(调度策略)

1.根据总region 数量和RegionServer 数量计算平均 region数,设定弹性上下界避免不必要的操作。例如默认 slop为0.2,平均region数为5,负载均衡的RS 上 region数量应该在[4,6]区间内。

2.将RegionServer 按照 region 数量降序排序,对region数量超出上限的选取要迁出的region并按创建时间从新到老排序;

caaa0b68bffe02ca81e1cec57faed64.jpg 3.选取出region 数量低于下限的RegionServer列表,round-robin 分配步骤2选取的regions 尽量使每个RS的region 数量都不低于下限;

4.处理边界情况,无法满足所有RS的 region 数量都在合理范围内时,尽量保持region 数量相近。

92ba29155f48d8a0a02719e98e1ac11.jpg

其他策略:
  • StochasticLoadBalancer
    • 随机尝试不同的 region 放置策略,根据提供的 cost function 计算不同策略的分值排名(0为最优策略,1为最差策略);
    • cost 计算将下列指标纳入统计: region 负表负载、数据本地性(本地讨 间HDFS)、Momstore 大小、HFile 大小。
    • 根据配置加权计算最终 cost,选择最优方案进行负载均衡;
  • FavoredNodeLoadBalancer
    • 用于充分利用本地读写HDFS 文件来优化读写性能
    • 每个region 会指定优选的3个RegionServer 地址,同时会告知HDFS在这些优选节点上放置该region的数据;
    • 即使第一节点出现故障,HBase也可以将第二节点提升为第一节点,保证稳定的读时延;
6.故障恢复机制-HMaster:

HMaster通过多次实例基于ZooKeeper选主实现高可用性。

  • 所有实例尝试向 Zookeeper的/hbase/active-master 临时节点 CAS 地写入自身信息,
  • 写入成功表示成为主实例,失败即为从实例通过 watch 监听/base/active-master 节点的变动。
  • 主实例不可用时临时节点被删除,此时触发其他从实例重新尝试选主。

ffd67901b5ab3d49e96b337da8f6b02.jpg

HMaster恢复流程:

1.HMaster自身恢复流程:

  • 监听到 /hbase/active-master 临时节点被删除的事件,触发选主逻辑;
  • 选主成功后执行HMaster启动流程,从持久化存储读取未完成的procedures从之前状态继续执行;
  • 故障HMaster实例恢复后发现主节点已存在,继续监听 /hbase/active-master.

2.调度 RegionServer 的故障恢复流程:

  • AssignmentManager 从 procedure 列表中找出R egion-ln-Transition 状态的 region 继续调度过程;
  • RegionServerTracker 从 Zookeeper 梳理online 状态的 RegionServer 列表,结合 ServerCrashProcedure 列表HDFS 中 WAL 目录里 aive/ spliting 状态的 RegionServer记录,获取掉线 RegionServer的列表,分别创建 ServerCrashProcedure 执行恢复流程。
7.故障恢复机制-RegionServer:
  • 每个RegionServer实例启动时都会往 Zookee per的 hbase/rs 路径下创建对应的临时节点。
  • HMaster 通过监听ReglonServer 在 Zookeeper的临时节 点状态,监控数据读写服务的可用性,及时调度恢复不可用的 regions.
  • RegionServer 的故障恢复需要将内存中丢失的数掘# 人WAL 中恢复,HMaster 利用 Zookeeper配合所有RegionServer 实例,分布式地处理 WAL 数据,提升恢复速度。

ef2b31e663b27cfbb427607cb30be73.jpg

7.1恢复流程:

启动流程:

  • 启动时去 Zookeeper 登记自身信息,告知主HMaster 实例有新RS 实例接入集群
  • 接收和执行来自HMaster的 region 调度命令
  • 打开 region 前先从HDFS 读取该region 的 recc wered.edits 目录下的 WAL 记录,回放恢复数据
  • 恢复完成,认领Zookeeper 上发布的分布 式任务(如WAL 切分)帮助其他数据恢复
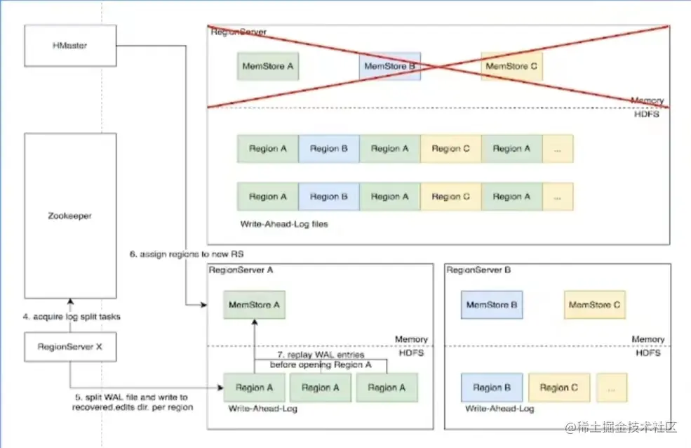
8.Distributed Log Split 原理:

背景:

  • 写入HBase 的数据首先顺序持久化到 Write-Ahead-Log,然后 写入内存态的MermSlore 即完成,不立即写盘,RegionServer故障会导致内存中的数据丢失,需要回放WAL 来饮复;
  • 同ReglonServer 的所有region复用WAL,因此不间region 的 文据交始穿插,RegionServer故障后重新分配region 前需要先按region 维度拆分 WAL.

adefea9e77c432cd69a3db03ab41b1d.jpg

8.1具体流程:

实现原理:

1.RegionServer故障,Zookeeper 检测到心跳超时或连接断开,剥除对应的临时节点并通知监听该节点的客户端

2.active HMaster监听到RS 临时节点删除事件,从HDFS 梳理出该RS 负责的WAL 文件列表

3.HMaster为每个WAL 文件发布一个log split task到 ZK

6e288fcabcc64c37b3a97e6d9f49e38.jpg 实现原理:

4.其他在线的RS 监听到新任务,分别认领

5.将 WAL entries 按region 拆分,分别写入HDFS 上该region 的recovered.edits 目录

6.HMaster 监听到log splt 任务完成,调度region 到其他RS

7.RS 打开reglon 前在 HDFS 找到先回放recovered.edits 目录下的WAL 文件将数据恢复到 Memstore里,再打开region 恢复读写服务

6bdc28d0c1782f9b3eced11f703de0b.jpg

8.2优化空间:

进一步优化:Distributed Log Replay

  • HMaster 先将故障 RegionServer 上的所有regior 以Recovering 状态调度分配到其他正常RS上;
  • 再进行类似 Distrbuted Log Splt 的 WAL 日志按 region 维度切分;
  • 切分后不写入HDFS,而是直接回放,通过 SDK 写流程将 WAL 记录写到对应的新RS:
  • Recovering 状态的region 接受写请求但不 是供读服务,直到 WAL 回放数据恢复完成。

四、最佳实践分享。

1.Rowkey设计策略:

场景分类:

1.不需要顺序扫描批量连续rowkey

  • 对原始rowkey做哈希(如 MD5) 作为真实 rowkey的前缀。
  • 建议取适当长度的子串,避免过多占用存储空间。

2.需要顺序扫描批量连续rowkey

  • 首先用grouplDlappIDuserlD 前级避免数据热点,然后加上定义顺序的信息(如时间#等)ID前级也建议哈希处理,避免非预期的热点。
  • e.g.MD5(grouplD):grouplD:timestamp:

3.rowkey 长度尽量保持较短,因为会冗余存储到每个KeyValue中。

避免用时间戰直接作为rowkey前级,会导致最 的数据始终集中在单个RegionServer上,造成热点瓶颈,且无法通过水平扩容缓解。

2.Column Family 设计策略:

1.Column family 数量过多容易影响性能,建议尽量少,不超过5个。

2.需要同时读取的数据尽量放在相同列族,反之尽量放在不同列族读取时尽量只读取必需的列族,避免读不必要的列族。

3.列族(以及column qualifer)名称尽量短,因为会冗余存储到每个 KeyValue 中。

3.参数调优经验:

a158e7dfdf45fe587194865899f6dbe.jpg

4.ByteTable-字节跳动自研分布式表格存储系统

优势:

  • 存储层基于字节跳动自研分布式存储底座,从设计上充分支持在线场景的性能、功能需求;
  • 采用C++编写构建,杜绝了 Garbage Collection 在 Stop-The-World 阶段带来的性能抖动;
  • 架构设计上支持更细粒度、 更灵活的数据分片组织方式,激活更多优化空间;
  • 元数据设计提供更好的故障域控制,避免多租户相互影响;
  • 更短的故障恢复时间,对在线场景的高可用性支持更好;

总结

经过本次学习,我了解了HBase是通过HMaster管理员数据、调度保活;RegionServer提供数据读写;以来ZooKeeper协调调度、组件探活;基于HDFS存储底座实现存储计算分离架构的。可见HBase是多方共同协调来运行的。热点切分可以避免数据分布倾斜带来的性能瓶颈等。