前端必须知道的开发调试知识 | 青训营笔记

82 阅读4分钟

这是我参与「第四届青训营 」笔记创作活动的第6天

一 、Bug与Debug

1. 第一个bug

第一个bug的产生:bug原意本来为昆虫的意思,1947年9月9日,葛丽丝·霍普(Grace Hopper)发现了第一个电脑上的bug,之后人们开始用“bug”来称呼计算机中的隐错。

image.png

2.前端Debug的特点

  1. 多平台:浏览器、Hybrid、Nodejs、小程序…
  2. 多环境:本地来开发环境、线上环境
  3. 多工具:Chrome devTools、Charles、Spy-Debuger…
  4. 多技巧:Console、BreakPoint、sourceMap、代理…

二、Chrome DevTools

2.1 动态修改元素和样式

1. 点击.cls开启动态修改元素的class
2. 输入字符串可以动态的给元素添加类名
3. 勾选/取消类名可以动态的查看类名生效效果
4. 点击具体的样式值(字号、颜色、宽度高度等)可以进行编辑,浏览器内容区域实时预览
5. Computed下点击样式里的箭头可以跳转到styles面板中的Css规则

可以用以下2种方式强制激活伪类:

  • 选中具有伪类的元素:点击: hov
  • DOM树右键菜单,选择Force State

2.2 Console

  • console.log、console.warn、console.error、console.debug、console.info

  • console.table具象化的展示JSON和数组数据

  • console.dir通过类似文件树的方式展示对象的属性

  • 占位符:给日志添加样式,可以突出重要的信息:

    1. %s: 字符串占位符
    2. %o:对象占位符
    3. &c:样式占位符
    4. %d:数字占位符

2.3 Sorce Tab

image.png

2.3.1 Break Point与Watch

1. 使用关键字debugger或代码预览区域的行号可以设置断点
2. 执行到断点处时代码暂停执行
3. 展开Breakpoints列表可以查看断点列表,勾选/取消可以激活/禁用对应断点
4. 暂停状态下,鼠标hover变量可以查看变量的值
5. 在调试器Watch右侧点击+可以添加对变量的监控,查看该变量的值

image.png

2.3.2 Scope与Call Stack

  • 展开Scope可以查看作用域列表(包含闭包)、
  • 展开Call Stack可以查看当前JavaScript代码的调用栈

image.png

2.3.3 Source Map

Mapping字段储存了源文件和Source Map的映射

  • 英文,表示源码以及压缩代码的位置关系
  • 逗号,分隔一行代码中的内容
  • 分号,代表换行

2.4 NetWork

image.png

2.5 Performance

image.png

三、移动端 H5 调试

通常所用的调试方法有:真机调试、VConsole调试以及使用代理工具调试

3.1 真机调试

使用数据线将PC端与手机连接在一起,之后通过手机进入调试页面并完成代码调试

屏幕截图 2022-08-06 162706.jpg

3.2 使用代理工具调试

常用代理工具

image.png

调试原理

  • 电脑作为代理服务器
  • 手机通过HTTP代理连接到电脑
  • 手机上的请求都经过代理服务器

以Charles为例:

1. 安装Charles

2. 查看电脑IP和端口

3. 将IP、端口号填入手机HTTP代理

4. Charles允许授权

5. 使用SwitchHosts!软件给Mac电脑配Hosts6.手机访问开发环境页面

:默认情况下,Charles无法抓取到HTTPS的请求,需要安装证书

四、Node·Js调试

4.1 Inspector Protocol + Chrome Devtool

  1. 执行命令:node --inspect=8888 index.js
  2. CHrome浏览器访问服务
  3. 点击绿色Node图标打开node调试面板
  4. 在Node调试面板中使用断点调试

4.2 Inspector Protocol + VS code

  1. VScode点击运行
  2. 添加配置
  3. 启动调试
  4. 添加断点
  5. 查看变量、堆栈

image.png

五、常用开发调试技巧

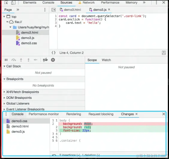
5.1 线上即时修改 Overrides

1.打开Sources面板下的的Overrides
2.点击Select folders for Overrides。选择一个本地的空文件夹目录。
3.允许授权
4.在page中修改代码,修改完成后command + S保存
5.打开devTools点击右上角的三个小点-> More tools ->Changes,就能看到所有修改了

image.png

5.2 利用代理解决开发阶段的跨域问题

image.png

5.3 启用本地 Source Map

:线上不存在Source Map时,可以使用Map Local网络映射功能来访问本地的Source Map文件

5.4 使用代理工具Mock数据

  1. 右键选中要mock数据的接口,选择save response,保存文件到本地。

  2. 本地打开保存的文件,编辑想mock的数据并保存。

  3. 右键选中第一步的接口,选择 Map Local, Local Path 选择第二步的文件。

六、个人总结

今天是我在青训营学习的第8天,今天主要学习了前端相关的开发调试知识,包括Bug的产生、Chrome Devtools的应用,移动端调试代码以及代理工具调试的方法。通过今天所学的调试方法,我掌握了动态修改元素、样式以及利用断点进行调试的方法。