Presto框架原理与优化介绍 | 青训营笔记

167 阅读3分钟

wallhaven-28mo1y.jpg 这是我参与「第四届青训营 」笔记创作活动的的第3天

今天的笔记主要分为四个部分:
一、概述
二、Presto基础原理和概念
三、Presto重要机制
四、性能优化实践

一、概述

1.大数据与OLAP的演进

大数据:大数据其实是在2000年后,因为信息化的快速发展。信息交换、信息存储、信息处理三个方面能力的大幅增长而产生的数据。

image (7).png Hadoop:基于廉价机器的存算分离的大规模分布式处理系统。

OLAP(Online Analytical Processing):对业务数据执行多维分析,并提供复杂计算,趋势分析和复杂数据建模的能力。是许多商务智能(BI)应用程序背后的技术。

2.Presto设计思想
image (8).png Presto最初是由Facebook研发的构建于Hadoop/HDFS系统之上的PB级交互式分析引擎,其具有如下的特点:
-多租户任务的管理与调度
-多数据源联邦调查
-支持内存化计算
-Pipeline式数据处理

二、Presto基础原理与概念

1.基础概念介绍
1.1服务相关
Coordinator
-解析SQL语句
-生成执行计划
-分发执行任务给Worker节点
Worker
-执行Task处理数据
-与其他Worker交互传输数据

image (9).png 1.2数据源相关
Connector:一个Connector代表一种数据源。可以认为Connector是由Presto提供的适配多数据源的统一接口。
Catalog:管理元信息与实际数据的映射关系。
image (10).png 2.核心组件架构介绍 Presto架构图 image (11).png 2.1服务发现

Discovery Service:

-Worker配置文件配置Discovery Service地址

-Worker节点启动后会向Discovery Service注册

-Coordiantor从Discovery Service获取Worker的地址

image (12).png 2.2通信机制

-Presto Client/JDBC Client与Server间通信:Http

-Coordinator与Worker间的通信:Thrift/Http

-Worker与Worker间的通信:Thrift/Http

三、Presto重要机制

1.多租户资源管理-Case介绍

假设某个用户提交一个sql:

提交方式:Presto-cli

提交用户:zhangyanbing

提交sql:select customer_type,avg(cost) as a from test_table group by customer_type order by a limit 10;

Resource group:

优点:轻量的Query级别的多级队列资源管理模式

缺点:存在一定的滞后性,只会对Group中正在运行的SQL进行判断

2.多租户下的任务调度

2.1 Stage调度

调度策略:

-AllAtOnceExecutionPolicy(同时调度):延迟点,会存在任务跑空
-PhasedExecutionPolicy(分阶段调度):有一定延迟,节省部分资源

典型的应用场景(join查询)

-Build端:右表构建用户join的hashtable
-Probe端:对用户左表数据进行探查,需要等待build端完成
-Build端构建hashtable端时,probe端是一直在空跑的 image (7).jpeg

2.2 Task调度

-Task的数量如何确定

Source:根据数据meta决定分配多少个节点

Fixed:hash partition count确定,如集群节点数量

Sink:汇聚结果,一台机器

Scaled:无分区限制,可拓展,如while数据

Coordinator_Only:只需要coordinator参与 image (13).png 选择什么样的节点?

HARD_AFFINITY:计算、存储Local模式,保障计算与存储在同一个节点,减少数据传输

SOFT_AFFINITY:基于某些特定算法,如一致性HASH函数,常用于缓存场景,保证相似的Task调度到同一个worker

NO_PREFERENCE:随机选取,常用于普通的纯计算Task

3.内存计算

Pipeline(按LocalExchange拆分):

-Pipeline的引入更好的实现算子间的并行

-语义上保证了每个Task内的数据流式处理

image (14).png 四、性能优化实践

1.常用性能分析工具

-Grafana:埋点、系统指标如CPU、内存、网络等的可视化界面,时序化的数据显示。

-Java相关指令:

Jstack查看Java线程栈信息,排查是否有死锁,或者异常线程存在

JMX是一个为应用程序植入管理功能的框架,常用来做一些监控指标的统计收集

JMAP和GC日志等内存分析工具

-线上问题排查工具: -Arthas

-Flame Figure火焰图

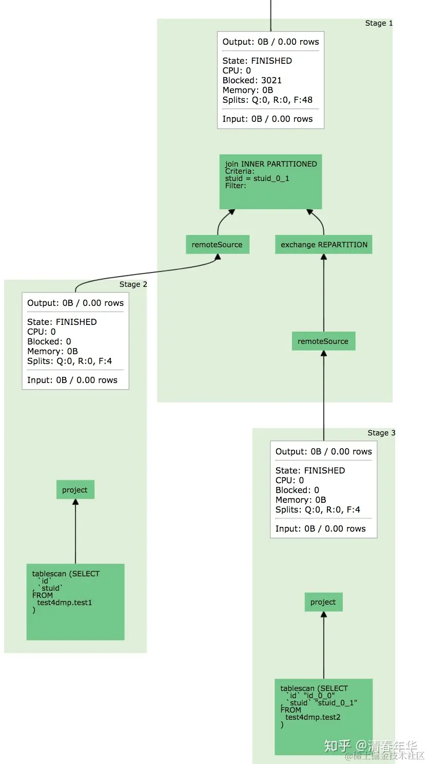
-Presto UI

2.案例分析以及优化