Presto 架构原理与优化介绍

592 阅读12分钟

青训营 Presto 架构原理与优化介绍

概述

2022の夏天,半壶水响叮当的我决定充实一下自我


一、内容介绍

    青训营

总述

  1. 介绍大数据与 OLAP 的演进之路,并简单介绍 Presto 的设计理念
  2. 介绍 Presto 的基础概念与原理,加深对Presto基础概念的理解
  3. 对 Presto 的特色和重要机制进行讲解和剖析
  4. 基于实际工作中遇到的case,介绍 Presto 常用的优化工具,以及 Presto 在字节内部的相关优化

大数据与 OLAP 基础概念介绍

en.wikipedia.org/wiki/Big_da…

en.wikipedia.org/wiki/Online…

Presto 基础概念-服务

  • Coordinator(负责调度):
    • 解析SQL语句
    • ⽣成执⾏计划
    • 分发执⾏任务给Worker节点执⾏
  • Worker

在一个presto集群中,存在一个coordinator节点和多个worker节点,coordinator节点是管理节点,而worker节点就是工作节点,在每个worker节点上都会存在一个worker服务进程,该服务进程主要进行数据的处理以及task的执行,worker服务进程每隔一定的时间都会向coordinator上的服务发送心跳,接受调度。当客户端提交一个查询的时候,coordinator则会从当前存活的worker列表中选择出适合的worker节点去运行task,而worker在执行每个task的时候又会进一步对当前task读入的每个split进行一系列的操作和处理

  • Discovery Service(将coordinator和woker结合到一起的服务):

    • Worker节点启动后向Discovery Server服务注册
    • Coordinator从Discovery Server获得Worker节点

所有的worker都把自己注册到Discovery Server上,Discovery Server是一个发现服务的service,Discovery Server发现服务之后,coordinator便知道在集群中有多少个worker能够工作,分配工作到worker时便有了根据

Presto基础概念-数据源

  • Connector

Presto通过Connector来支持多数据源,一个Connector代表一种数据源,如Hive Connector代表了对Hive数据源的支持。可以认为Connector是由Presto提供的适配多数据源的统一接口

  • Catalog

针对不同的数据源,Connector和Catalog是一一对应的关系,Catalog包含了schema和data source的映射关系。

Presto基础概念-Query部分

  • Query

基于SQL parser后获得的执行计划

  • Stage

根据是否需要shuffle将Query拆分成不同的subplan,每一个subplan便是一个stage

  • Fragment

基本等价于Stage,属于在不同阶段的称呼,在本门课程可以认为两者等价

  • Task

单个 Worker 节点上的最小资源管理单元: 在一个节点上, 一个 Stage 只有一个 Task, 一个 Query 可能有多个Task

  • Pipeline

Stage 按照 LocalExchange 切分为若干 Operator 集合, 每个 Operator 集合定义一个 Pipeline

  • Driver

Pipeline 的可执行实体 , Pipeline 和 Driver 的关系可类比 程序和进程 ,是最小的执行单元,通过 火山迭代模型执行每一个Operator

  • Split

输入数据描述(数据实体是 Page), 数量上和 Driver 一一对应,不仅代表实际数据源split,也代表了不同stage间传输的数据

  • Operator

最小的物理算子

Presto基础概念-数据传输部分

  • Exchange

表示不同 Stage 间的数据传输,大多数意义下等价于 Shuffle

  • LocalExchange

Stage内的 rehash 操作,常用于提高并行处理数据的能力(Task在presto中只是最小的容器,而不是最小的执行单元)


二、Presto概述

大数据与OLAP系统的演进
Presto设计思想

2.1 大数据与OLAP系统的演进

大数据:(马丁·希尔伯特)在2000年后,因为信息化的快速发展。信息交换、信息存储、信息处理三个方面能力的大幅增长而产生的数据。 image (65).png

Hadoop:基于廉价机器存算分离的大规模分布式处理系统
1.谷歌在2003、2004年发布Google File System论文、MapReduce论文
2.2008年,Hadoop成为apache]顶级项目
map:数据转化
reduce:聚合,清洗

  • OLAP(OnLine Analytical Processing/联机分析处理)对业务数据执行多维分析,并提供复杂计算,趋势分析和复杂数据建模的能力。是许多商务智能(BI)应用程序背后的技术。
  • OLAP VS MapReduce
    • 1.MaoRo
    • 2.与Mapreduce Job相比,OLAP引擎常通过SQL的形式,为数据分析、数据开发人员提供统一的逻辑描述语言,实际的物理执行由具体的引擎进行转换和优化。

OLAP核心概念:

  • 维度
  • 度量 image (66).png

常见的OLAP引擎:

  • 预计算引擎:Kylin, Druid
  • 批式处理引擎:Hive, Spark
  • 流式处理引擎:Flink
  • 交互式处理引擎:Presto, Clickhouse, Doris

2.2 Presto设计思想

Presto最初是由Facebook 研发的构建于Hadoop/HDFS 系统之上的PB级交互式分析引擎,其具有如下的特点:

  • 多租户任务的管理与调度
  • 多数据源联邦查询
  • 支持内存化计算
  • Pipeline式数据处理
  • image (67).png

下:数据源;中:Presto;上:数据呈现客户

有很多公司也基于Presto进行了二次开发:

Prestodb: github.com/prestodb/pr…

Trino: https:/lgithub.com/trinodbltrino

Openlookeng: https:/lgithub.com/openlookeng/hetu-core


三、Presto基础原理和概念

基础概念的介绍
核心组件架构介绍

3.1 基础概念的介绍

3.1.1 基础概念介绍-服务相关

  • Coordinator/协调员
    • 角解析SQL语句
    • 生成执行计划
    • 分发执行任务给Worker节点
  • Worker/工人
    • 执行Task处理数据
    • 与其他Worker交互传输数据 image.png
  • 黄色:数据源
  • 绿色:Presto 服务
  • 蓝色:用户端

3.1.2 基础概念介绍-数据源相关

Connector/连接器:
一个Connector代表一种数据源。可以认为Connector是由Presto提供的适配多数据源的统一接口
Catalog/目录:
管理元信息与实际数据的映射关系
image.png

3.1.3 基础概念介绍-Query/查询 相关

  • Query/查询 基于SQL parser后获得的执行计划
  • Stage/舞台 根据是否需要shuffle将Query拆分成不同的subplan,每一个subplan便是一个stage
  • Fragment/碎片 基本等价于Stage,属于在不同阶段的称呼,在本门课程可以认为两者等价
  • Task/任务 单个 Worker 节点上的最小资源管理单元: 在一个节点上, 一个 Stage 只有一个 Task, 一个 Query 可能有多个Task
  • Pipeline/流水线 Stage 按照 LocalExchange 切分为若干 Operator 集合, 每个 Operator 集合定义一个 Pipeline
    • Driver/驱动 Pipeline 的可执行实体 , Pipeline 和 Driver 的关系可类比 程序和进程 ,是最小的执行单元,通过 火山迭代模型执行每一个Operator
  • Split/分离 输入数据描述(数据实体是 Page), 数量上和 Driver 一一对应,不仅代表实际数据源split,也代表了不同stage间传输的数据
  • Operator/操作员 最小的物理/执行算子 image (68).png

3.1.4 Presto基础概念-数据传输部分

  • Exchange 表示不同 Stage 间的数据传输,大多数意义下等价于 Shuffle(map与reduce间的数据移动)
  • LocalExchange Stage内的 rehash 操作,常用于提高并行处理数据的能力(Task在presto中只是最小的容器,而不是最小的执行单元)
    LocalExchange的默认数值是16
    image (69).png

3.1.5 多租户下的任务调度-数据传输相关

Q:如何衡量某个任务某个Stage的真实并行度?
A:在不同Pipeline 下 Split (Driver)的数目之和。
image (70).png

image (71).png

3.2 核心组件架构介绍

3.2.1 Presto 架构图

image (72).png

3.2.2 核心组件架构介绍-服务发现

Discovery Service/发现处:

  1. Worker配置文件配置 Discovery Service地址
  2. Worker节点启动后会向Discovery Service注册
  3. Coordiantor 从Discovery Service获取Worker的地址

image.png

3.2.3 核心组件架构介绍-通信机制

通信机制

  1. Presto Client / JDBC Client 与Server间通信
  • Http
  1. Coordinator 与Worker 间的通信
  • Thrift / Http
  1. Worker 与 Worker |间的通信
  • Thrift / Http

Http 1.1 Vs Thrift

  • Thrift具有更好的数据编码能力,Http 1.1还不支持头部信息的压缩,Thrift具有更好的数据压缩率

节点状态

  • ACTIVE/主动
  • INACTIVE/不活动
  • SHUTDOWN/停工

3.2.3核心组件架构介绍

Graceful Shutdown(优雅的扩缩容)∶

image (73).png

3.3 Presto基础原理与概念-小结

  1. 服务、数据源、Query、数据传输四个角度,介绍了Presto相关的基础概念
  • 服务、数据源、Query、数据传输包含哪些基本概念?
  • 如何衡量一个任务的并行度(Task并不是最小的执行单元)
  1. 通过服务发现、通信机制、节点状态三方面介绍了Coordinator 与 Worker是如何协调和工作的

四、Presto重要机制

多租户资源管理
多租户下的任务调度
内存计算
多数据源联邦查询

4.1. 多租户资源管理

4.1.1 多租户资源管理- Case介绍

假设某个用户提交一个SQL:

提交方式:Presto-cli
提交用户:zhangyanbing
提交SQL:

select 
    customer type, 
    avg (cost)
as a from test table 
group by customer type 
order by a limit 10;

4.1.2 多租户资源管理- Resource Group

Resource Group/资源组

  • 类似Yarn多级队列的资源管理方式
  • 基于CPU、MEMORY、SQL执行数进行资源使用量限制

image (74).png

image (75).png

  • 优点 : 轻量的Query级别的多级队列资源管理模式
  • 缺点: 存在一定滞后性,只会对Group中正在运行的 SQL进行判断

4.2. 多租户下的任务调度

Stage/阶段 调度
Task/任务 调度
Split/分裂 调度

4.2.1 多租户下的任务调度-物理计划生成

select customer type, 
        avg (cost) as a
from test_ table 
    group by customer type 
    order by a
        limit 10;
  1. Antlr4解析生成AST
  2. 转换成Logical Plan/逻辑计划
  3. 按照是否存在Shuffle(Exchange),切分成不同的Stage (Fragment)

image (76).png

4.2.2 多租户下的任务调度-Stage/阶段 调度

Stage的调度策略:

  • 默认:AllAtOnceExecutionPolicy/流式,交互式,延迟低,会存在任务空跑/同时调度
  • PhasedExecutionPolicy/阶段执行政策有一定延迟、节省部分资源/分阶段调度

  • PhasedExecutionPolicy/执行策略 :
    • 不代表每个stage都分开调度
  • 典型的应用场景(join查询):
    • Build端:右表构建用户join的hashtable
    • Probe端:对用户左表数据进行探查,需要等待build端完成
    • Build端构建hashtable端时,probe端是一直在空跑的 image (17).jpeg

4.2.3 多租户下的任务调度-Task/任务 调度

Task调度

  • Task的数量如何确定

    • Source:根据数据meta决定分配多少个节点
    • Fixed: hash partition count确定,如集群节点数量
    • Sink/汇:汇聚结果,一台机器
    • Scaled/缩放:无分区限制,可拓展,如write数据
    • Coordinator_Only:只需要coordinator参与
    • image (77).png
  • 选择什么样的节点(调度方式有那些)

    • HARD_AFFINITY/硬亲和力:计算、存储Local模式,保障计算与存储在同一个节点,减少数据传输
    • SOFT_AFFINITY/软关联:基于某些特定算法,如一致性HASH函数,常用于缓存场景,保证相似的Task调度到同一个Worker
    • NO_PREFERENCE/NO_首选项:随机选取,常用于普通的纯计算Task

4.2.4 多租户下的任务调度-Split/分裂 调度

Query A 大SQL先提交
Query B 小SQL后提交
是否应该等Query A执行完了再执行Query B ?
image.png

4.3. 内存计算

4.3.1 Pipeline/流水线 化的数据处理

Pipeline(按LocalExchange拆分) :

  • Pipeline的引入更好的实现算子间的并行
  • 语义上保证了每个Task 内的数据流式处理

image (78).png

4.3.2 Back Pressure Mechanism

Back Pressure Mechanism/背压机构

  • 控制split生成流程(源头)
  • 控制operator的执行(消费)
  1. targetConcurrency auto-scale-out/目标并发自动缩放
  • 定时检查,如果OutputBuffers使用率低于0.5(下游消费较快,需要提高生产速度),并发度+1
  1. "sink.max-buffer-size"写入buffer的大小控制
  • "exchange.max-buffer-size”读取buffer的大小控制

达到最大值时Operator会进入阻塞状态

4.4. 多数据源联邦查询

将各个数据源进行统一的抽象,最后由presto server进行统一的物理执行 image (79).png 局限性:

  1. 元数据管理与映射(每个 connector/连接器 管理一套元数据服务)
  2. 谓词下推
  3. 数据源分片

五、性能优化实战

常用性能分析工具
具体案例分析
字节内部优化实战

5.1 常用性能分析工具

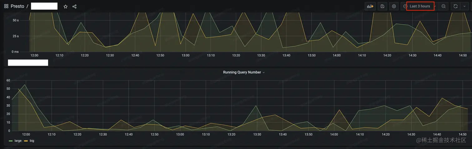
Grafana:埋点、系统指标如CPU、内存、网络等的可视化界面,时序化的数据展示 image (80).png

image (81).png

Java相关指令

  1. Jstack:查看Java线程栈信息,排查是否有死锁,或者异常线程存在 image (82).png
  2. JMX(Java Management Extensions)是一个为应用程序植入管理功能的框架,常用来做—些监控指标的统计收集 image (83).png
  3. JMAP& GC日志等等内存分析工具

线上问题排查工具:
Arthas:

  • Watch(瓶颈) image (84).png
  • Trace(自己知道问题) image (85).png

线上问题排查工具: Flame Figure/火焰图

image (86).png

  • 用于分析热点代码占用大量CPU ,从而导致服务性能下降的情况。如下图,自底向上为调用关系。上层宽度越宽表示当前函数CPU耗时越久,我们关注最宽的函数调用

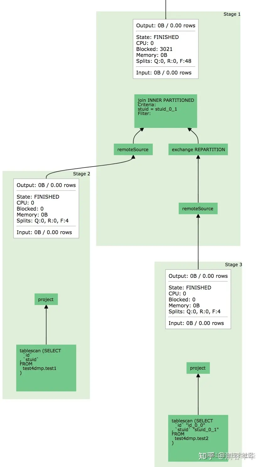
Presto ul
Query 级别统计信息
Logical plan/逻辑计划
Stage、Task信息
Worker状态信息
image (87).png

5.2 具体案例分析

5.2.1

image.png

image (88).png

逐元素copy,大量的hashmap的rehash 操作 image (89).png 对底层数据直接clone image (90).png

时间从3-4s减少到了1s左右

5.2.2

image.png 1.正则表达式是完全由用户输入的,而与正则表达式匹配的实际数据也不可控,结果就是单条记录匹配的时间也可能需要数天时间。

2.正则表达式不可中断,阻塞了Split的优先级调度 image (91).png lnput每增加一个0,耗时就会明显提升

解决思路:

  1. 能否实现一个可中断的正则表达式?
  2. 除了正则表达式外遇到其他类似问题怎么处理?

5.3 字节内部优化实战 - Multi Coordinator

  1. Coordinator单节点稳定性差
  2. 单节点会成为集群性能瓶颈 image (92).png

Multi Coordinator:

  1. 不可用时间从几分钟->3s内
  2. coordinator多活

5.4 字节内部优化实践–History Server

  • 原始的Presto UI存储在内存中,无法长时间报错
  • History Server提供与Presto UI相同体验&持久化的数据存储 image (93).png

5.5 字节内部优化实践–Support Remote UDF

统一的UDF抽象,适配多引擎
多租户的内核与网络隔离
image (94).png

5.6 字节内部优化实践–RaptorX的多级缓存

Metastore cache by version/按版本分列的Metastore缓存

List file cache/列表文件缓存

Fragament cache/帧缓存

Alluxio cache/Alluxio缓存

image (95).png Fragament cache/帧缓存


晚安玛卡巴卡

快乐暑假