前端必须知道的开发调试知识| 青训营笔记

127 阅读3分钟

这是我参与「第四届青训营 」笔记创作活动的的第8天

01.Bug 与 Debug

image.png

01-2 前端 Debug 的特点

  1. 多平台:浏览器、Hybrid、NodeJs、小程序、桌面应用……
  2. 多环境:本地开发环境、线上环境……
  3. 多工具:Chrome devTools、Charles、Spy-Debugger、Whistle、vConsole……
  4. 多技巧:Console、BreakPoint、spirceMap、代理……

02。Chrome DevTools

02-1 动态修改元素和样式

image.png

image.png

  • 点击 .cls 开启动态修改元素的 class
  • 输入字符串可以动态的给元素添加类名
  • 勾选/取消类名可以动态的查看类名生效效果
  • 点击具体的样式值(字号、颜色、宽度高度等)可以进行编辑,浏览器内容区域实时预览
  • Computed 下点击样式里的箭头可以跳转到 style 面板中的 css 规则

可以用以下两种方式强制激活伪类:

  • 选中具有伪类的元素,点击:hov
  • DOM 树右键菜单,选择 Force State

02-2 Console

  • console.log
  • console.warn
  • console.error
  • console.debug
  • console.info
  • console.table 具体化的展示 JSON 和 数组数据
  • console.dir 通过类似文件树的方式展示对象的属性
  • 占位符: 给日志添加样式,可以突出重要的信息

%s: 字符串占位符;%o: 对象占位符;%c: 样式占位符; %d: 数字占位符

左侧可以选择等级,对日志进行分类查看

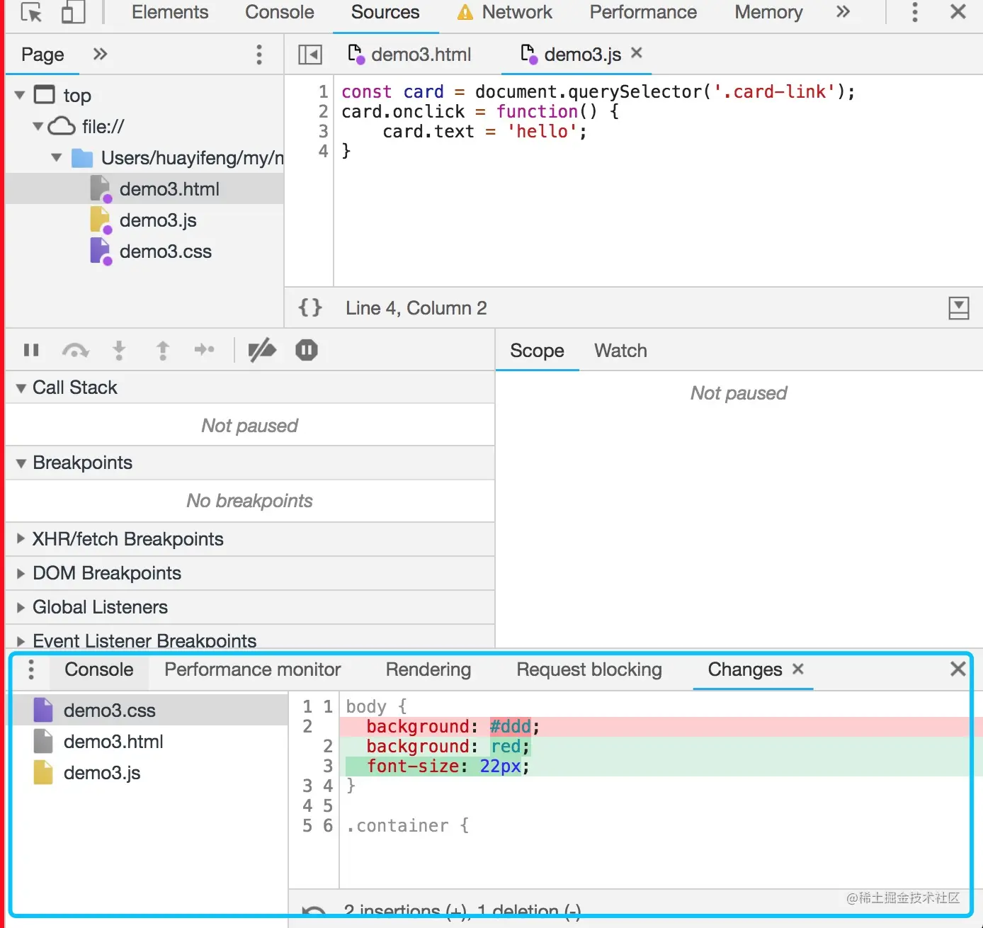
02-3 Sorce Tab

image.png

区域1:页面资源文件目录树
区域2:代码预览区域
区域3:Debug区域工具栏,从左到右依次为:暂停(继续)、单步跳过、进入函数、跳出函数、单步执行、激活(关闭)所有断点、代码执行异常处自动
区域4:断点调试器

02-3-1 Break Point 与 Watch

image.png

  • 使用关键字 debugger 或 代码预览区域的行号可以设置断点
  • 执行到断点处时代码暂停执行
  • 展开 Breakpoints 列表可以查看断点列表,勾选/取消可以激活/禁用对应断点
  • 暂停状态下,鼠标 hover 变量可以查看变量的值
  • 在调试器 Watch 右侧点击 + 可以添加对变量的监控,查看该变量的值

02-3-2 Scope 与 Call Stack

image.png

  • 展开 Scope 可以查看作用域列表(包含闭包)

闭包可以参考:developer.mozilla.org/en-US/docs/…

  • 展开 Call Stack 可以查看当前 javasSript 代码的调用栈

关于调用栈可以参考:developer.mozilla.org/en-US/docs/…

02-3-3 压缩后的代码如何调试?

image.png

image.png

mappings 字段存储了源文件和 Source Map 的映射

  • 英文,标识源码及代码压缩的位置关联
  • 逗号,分隔一行代码中的内容
  • 分号,代表换行

映射间: www.murzwin.com/base64vlq

02-4 Network

image.png

区域1:控制面板
区域2:过滤面板
区域3:概览区域
区域4: Request Table 面板
区域5:总结面板
区域6:请求详情面板

02-5 Application

image.png

02-6 Performance

image.png

02-6-1 Performance 运用 示例

googlechrome.github.io/devtools-sa… image.png

02-7 Lighthouse

image.png

03.移动端 H5 调试

03-1 真机调试

image.png

03-2 VConsole

image.png

03-3 使用代理工具调试

image.png

03-4 常用代理工具

image.png

04. NodejS 调试

04-1 Inspector Protocol + Chrome Devtool

image.png

04-2 Inspector Protocol + VS code

image.png

VScode 点击运行->添加配置->启动调试->添加断点->查看变量、堆栈

05. 常用开发调试技巧

05-1 线上即时修改 Overrides

  1. 打开 Sources 面板下的 Overrides
  2. 点击 Select folders for Overrides。选择一个本地的空文件夹目录
  3. 允许授权
  4. 在 page 中修改代码,修改完成后 command + s 保存
  5. 打开 devTools,点击右上角的三个小点->More tools->Changes,这样就能看到所有修改了

05-2 利用代理解决开发阶段的跨域问题

image.png

05-3 启用本地 source map

image.png

05-4 使用代理工具 Mock 数据

image.png

05-5 小黄鸭调试大法

image.png