前端必须知道的开发调试知识 | 青训营笔记

90 阅读6分钟

这是我参与「第四届青训营 」笔记创作活动的第5天

Chrome DevTools

动态修改元素和样式

  • 点击.cls开启动态修改元素的class
  • 输入字符串可以动态的给元素添加类名
  • 勾选/取消类名可以动态的查看类名生效效果
  • 点击具体的样式值(字号、颜色、宽度高度等)可以进行编辑,浏览器内容区域实施预览
  • Computed下点击样式里的箭头可以跳转到styles面板中的css规则

image.png

可以用以下两种方式强制激活伪类

  • 选中具有伪类的元素,点击:hov
  • DOM树右键菜单,选择Force State

image.png

console

  • console.log
  • console.warn:输出黄色警告信息
  • console.error:输出红色错误信息
  • console.debug:输出蓝色验证信息
  • console.info:与console.log相似

image.png

  • console.table:具像化的展示JSON和数组数据

image.png

  • console.dir:通过类似文件树的方式展示对象的属性
  • 占位符:给日志添加样式,可以突出重要的信息。%s字符串占位符;%o对象占位符;%c样式占位符;%d数字占位符

image.png

  • console.time/console.timeEnd:让WEB开发人员测量一个JavaScript脚本程序执行消耗的时间。

Sources

  • 区域一:页面资源文件目录树
  • 区域二:代码预览区域
  • 区域三:Debug工具栏,从左到右依次为:
    • 暂停(继续)
    • 单步跳过
    • 进入函数
    • 跳出函数
    • 单步执行
    • 激活(关闭)所有断点
    • 代码执行异常处自动
  • 区域四:断点调试器

image.png

Break PointWatch

如何进入断点调试界面?

最简单的方法,就是在我们的代码中想调试的位置,加上debugger,之后我们的网页就会变灰,就代表进入了调试状态或者说暂停状态。

  • 使用关键字debugger或代码预览区域的行号可以设置断点
  • 执行到断点处时代码暂停执行
  • 展开Breakpoints列表可以查看断点列表,勾选/取消可以激活/禁用对应断点
  • 暂停状态下,鼠标hover变量可以查看变量的值
  • 在调试器Watch右侧点击+可以添加对变量的监控,查看该变量的值
  • 点击工具栏第一个可以继续执行程序。

image.png

ScopeCall Stack

  • 展开Scope可以查看作用域列表(包含闭包)
  • 展开Call Stack可以查看当前JavaScript代码的调用栈

image.png

XHR/fetch BreakpointsDOM Breakpoints

  • XHR/fetch Breakpoints界面中可以勾选上所有的请求或者想要断点的请求,勾选之后,一旦程序发起请求,那么就会记录断点
  • DOM Breakpoints表示HTML中某一个元素发生变化时,我们会记录一个断点

image.png

压缩后的代码如何调试

前端代码天生具有“开源”属性,出于安全考虑,JavaScript代码通常会被压缩,压缩后的代码只有一行,变量使用‘a’,‘b’等替换,整体变得不可阅读,那么压缩后的代码如何调试呢?

image.png

我们在压缩代码时,可以在配置文件中加入devtool:'source-map'字段,这样我们在调试时会自动映射到源代码上。

image.png

mappings字段存储了源文件和Source Map的映射

  • 英文,表示源码及压缩代码的位置关联
  • 逗号,分割一行代码中的内容
  • 分号,代表换行

image.png

NetWork

  • 区域一:控制面板
  • 区域二:过滤面板
  • 区域三:概览区域
  • 区域四:Request Table面板
  • 区域五:总结面板
  • 区域六:请求详情面板

image.png

Application

Application面板展示与本地存储相关的信息

  • Local Storage
  • Session Storage
  • IndexedDB
  • Web SQL
  • Cookie

image.png

Performance

  • 区域一:控制面板
  • 区域二:概览面板
    • FPS:每秒帧数
    • CPU:处理各个任务花费的时间
    • NET:各个请求花费时间
  • 区域三:线程面板
    • Frames:帧线程
    • Main:主线程,负责执行JavaScript,解析HTML/CSS,完成绘制
    • Raster:Raster线程,负责完成某个layer或者某些块(tile)的绘制
  • 区域四:统计面板

image.png

Lighthouse

核心Web指标:

image.png

  • Largest Contentful Paint(LCP):最大内容绘制,测量加载性能。为了提供良好的用户体验,LCP应在页面首次开始加载后的2.5秒内发生。
  • First Input Delay(FID):首次输入延迟,测量交互性。为了提供良好的用户体验,页面的FID应为100毫秒或更短。
  • Cumulative Layout Shift(CLS):累计布局偏移,测量视觉稳定性。为了提供良好的用户体验,页面的CLS应保持在0.1或更少

image.png

移动端H5调试

真机调试

IOS:没有iPhone设备可以在Mac App Store安装Xcode使用其内置的iOS模拟器

  1. 使用Lightning数据线将iPhoneMac相连
  2. iPhone开启Web检查器(设置->Safari->高级->开启Web检查器)
  3. iPhone使用Safari浏览器打开要调试的页面
  4. Mac打开Safari浏览器调试(菜单栏->开发->iPhone设备名->选择调试页面)
  5. 在弹出的Safari Developer Tools中调试

Android:直接使用手机扫码查看,体验更佳

  1. 使用USB数据线将手机与电脑相连
  2. 手机进入开发者模式,勾选USB调试,并允许调试
  3. 电脑打开Chrome浏览器,在地址栏输入: chrome://inspect/#devices并勾选Discover USB devices选项
  4. 手机允许远程调试,并访问调试页面
  5. 电脑点击inspect按钮
  6. 进入调试界面

VConsole

  • 日志(Logs):console.loginfoerror..
  • 网络(Network): XMLHttpRequestFetchsendBeacon
  • 节点(Element): HTML节点树
  • 存储(Storage): CookiesLocalStprageSessionStorage
  • 手动执行JS命令行
  • 自定义插件

image.png

image.png

使用代理工具调试

原理:

  • 电脑作为代理服务器
  • 手机通过HTTP代理连接到电脑
  • 手机上的请求都经过代理服务器

harles为例:

  1. 安装Charles
  2. 查看电脑IP端口
  3. 将IP、端口号填入手机HTTP代理
  4. Charles允许授权
  5. 使用SwitchHosts!软件给Mac电脑配Hosts
  6. 手机访问开发环境页面

默认情况下,Charles无法抓取到HTTPS的请求,需要安装证书

常用代理工具

  1. Charles:适合查看、控制网络请求,分析数据
  2. `Fiddler:与Charles``类似,适合windows平台
  3. spy-debugger:远程调试手机页面,抓包
  4. Whistle:基于Node实现的跨平台Web调试代理工具

NodeJS调试`

Inspector Protocol+Chrome Devtool

  1. 执行命令:node --inspect=8888 index.js
  2. chrome浏览器访问服务
  3. 点击绿色node图标打开node调试面板(在chrome://inspect/#devices中配置network target
  4. node调试面板中使用断点调试

常用开发技巧

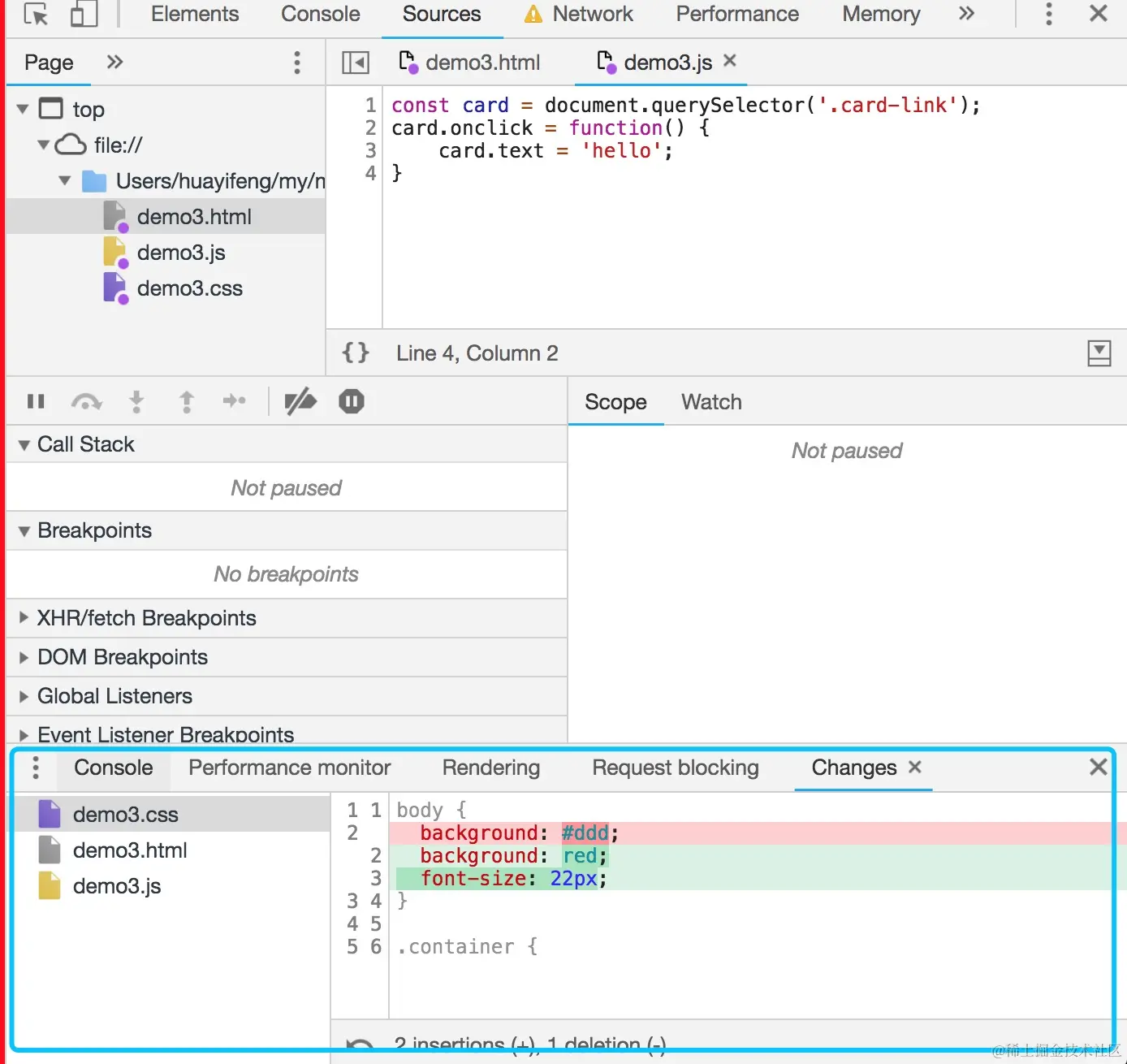
线上即时修改

  1. 打开Sources面板下的Overrides
  2. 点击Select folders for Overrides。选择一个本地的空文件夹目录。
  3. 允许授权
  4. page中修改代码,修改完成后command+s保存
  5. 打开devTools点击右,上角的三个小点->More tools Changes,就能看到所有修改了

image.png

利用代理解决开发阶段的跨域问题

image.png

启用本地Source Map

线上不存在Source Map时,可以使用Map Local网络映射功能来访问本地的Source Map文件。

image.png

使用代理工具Mock数据

  1. 右键选中要mock数据的接口,选择save response,保存文件到本地。
  2. 本地打开保存的文件,编辑想mock的数据并保存。
  3. 右键选中第一步的接口,选择Map LocalLocal Path选择第二步的文件。

image.png