看看Spring——IOC

234 阅读15分钟

携手创作,共同成长!这是我参与「掘金日新计划 · 8 月更文挑战」的第2天,点击查看活动详情

Spring——IOC

IoC是什么

Ioc—Inversion of Control,即“控制反转”,不是什么技术,而是一种设计思想。在Java开发中,Ioc意味着将你设计好的对象交给容器控制,而不是传统的在你的对象内部直接控制。

IoC能做什么

IoC 不是一种技术,只是一种思想,一个重要的面向对象编程的法则,它能指导我们如何设计出松耦合、更优良的程序。

传统应用程序都是由我们在类内部主动创建依赖对象,从而导致类与类之间高耦合,难于测试;有了IoC容器后,把创建和查找依赖对象的控制权交给了容器,由容器进行注入组合对象,所以对象与对象之间是 松散耦合,这样也方便测试,利于功能复用,更重要的是使得程序的整个体系结构变得非常灵活

IoC和DI是什么关系

控制反转是通过依赖注入实现的,其实它们是同一个概念的不同角度描述。通俗来说就是IoC是设计思想,DI是实现方式

Ioc 配置的三种方式

xml 配置

顾名思义,就是将bean的信息配置.xml文件里,通过Spring加载文件为我们创建bean。这种方式出现很多早前的SSM项目中,将第三方类库或者一些配置工具类都以这种方式进行配置,主要原因是由于第三方类不支持Spring注解。

  • 优点: 可以使用于任何场景,结构清晰,通俗易懂
  • 缺点: 配置繁琐,不易维护,枯燥无味,扩展性差

举例

  1. 配置xx.xml文件
  2. 声明命名空间和配置bean
<?xml version="1.0" encoding="UTF-8"?>
<beans xmlns="http://www.springframework.org/schema/beans"
       xmlns:xsi="http://www.w3.org/2001/XMLSchema-instance"
       xsi:schemaLocation="http://www.springframework.org/schema/beans
 http://www.springframework.org/schema/beans/spring-beans.xsd">
    <!-- services -->
    <bean id="userService" class="tech.pdai.springframework.service.UserServiceImpl">
        <property name="userDao" ref="userDao"/>
        <!-- additional collaborators and configuration for this bean go here -->
    </bean>
    <!-- more bean definitions for services go here -->
</beans>

Java 配置

将类的创建交给我们配置的JavcConfig类来完成,Spring只负责维护和管理,采用纯Java创建方式。其本质上就是把在XML上的配置声明转移到Java配置类中

  • 优点:适用于任何场景,配置方便,因为是纯Java代码,扩展性高,十分灵活
  • 缺点:由于是采用Java类的方式,声明不明显,如果大量配置,可读性比较差

举例

  1. 创建一个配置类, 添加@Configuration注解声明为配置类
  2. 创建方法,方法上加上@bean,该方法用于创建实例并返回,该实例创建后会交给spring管理,方法名建议与实例名相同(首字母小写)。注:实例类不需要加任何注解
/**
 * @author pdai
 */
@Configuration
public class BeansConfig {
​
    /**
     * @return user dao
     */
    @Bean("userDao")
    public UserDaoImpl userDao() {
        return new UserDaoImpl();
    }
​
    /**
     * @return user service
     */
    @Bean("userService")
    public UserServiceImpl userService() {
        UserServiceImpl userService = new UserServiceImpl();
        userService.setUserDao(userDao());
        return userService;
    }
}

注解配置

通过在类上加注解的方式,来声明一个类交给Spring管理,Spring会自动扫描带有@Component,@Controller,@Service,@Repository这四个注解的类,然后帮我们创建并管理,前提是需要先配置Spring的注解扫描器。

  • 优点:开发便捷,通俗易懂,方便维护。
  • 缺点:具有局限性,对于一些第三方资源,无法添加注解。只能采用XML或JavaConfig的方式配置

举例

  1. 对类添加@Component相关的注解,比如@Controller,@Service,@Repository
  2. 设置ComponentScan的basePackage, 比如<context:component-scan base-package='tech.pdai.springframework'>, 或者@ComponentScan("tech.pdai.springframework")注解,或者 new AnnotationConfigApplicationContext("tech.pdai.springframework")指定扫描的basePackage.

依赖注入的三种方式

常用的注入方式主要有三种:构造方法注入(Construct注入),setter注入,基于注解的注入(接口注入)

setter方式

  • 在XML配置方式中,property都是setter方式注入,比如下面的xml:

    <?xml version="1.0" encoding="UTF-8"?>
    <beans xmlns="http://www.springframework.org/schema/beans"
           xmlns:xsi="http://www.w3.org/2001/XMLSchema-instance"
           xsi:schemaLocation="http://www.springframework.org/schema/beans
     http://www.springframework.org/schema/beans/spring-beans.xsd">
        <!-- services -->
        <bean id="userService" class="tech.pdai.springframework.service.UserServiceImpl">
            <property name="userDao" ref="userDao"/>
            <!-- additional collaborators and configuration for this bean go here -->
        </bean>
        <!-- more bean definitions for services go here -->
    </beans>
    

    本质上包含两步:

    1. 第一步,需要new UserServiceImpl()创建对象, 所以需要默认构造函数
    2. 第二步,调用setUserDao()函数注入userDao的值, 所以需要setUserDao()函数
  • 在注解和Java配置方式下

    @Autowired
    public void setUserDao(UserDaoImpl userDao) {
        this.userDao = userDao;
    }
    

构造函数

  • 在XML配置方式中<constructor-arg>是通过构造函数参数注入,比如下面的xml:

    <?xml version="1.0" encoding="UTF-8"?>
    <beans xmlns="http://www.springframework.org/schema/beans"
           xmlns:xsi="http://www.w3.org/2001/XMLSchema-instance"
           xsi:schemaLocation="http://www.springframework.org/schema/beans
     http://www.springframework.org/schema/beans/spring-beans.xsd">
        <!-- services -->
        <bean id="userService" class="tech.pdai.springframework.service.UserServiceImpl">
            <constructor-arg name="userDao" ref="userDao"/>
            <!-- additional collaborators and configuration for this bean go here -->
        </bean>
        <!-- more bean definitions for services go here -->
    </beans>
    

    本质上是new UserServiceImpl(userDao)创建对象。

  • 在注解和Java配置方式下

    @Autowired // 这里@Autowired也可以省略
    public UserServiceImpl(final UserDaoImpl userDaoImpl) {
        this.userDao = userDaoImpl;
    }
    

注解注入

以@Autowired(自动注入)注解注入为例,修饰符有三个属性:Constructor,byType,byName。默认按照byType注入。

  • constructor:通过构造方法进行自动注入,spring会匹配与构造方法参数类型一致的bean进行注入,如果有一个多参数的构造方法,一个只有一个参数的构造方法,在容器中查找到多个匹配多参数构造方法的bean,那么spring会优先将bean注入到多参数的构造方法中。
  • byName:被注入bean的id名必须与set方法后半截匹配,并且id名称的第一个单词首字母必须小写,这一点与手动set注入有点不同。
  • byType:查找所有的set方法,将符合符合参数类型的bean注入。

BeanFactory和BeanRegistry:IOC容器功能规范和Bean的注册

Spring Bean的创建是典型的工厂模式,这一系列的Bean工厂,也即IOC容器为开发者管理对象间的依赖关系提供了很多便利和基础服务,在Spring中有许多的IOC容器的实现供用户选择和使用,这是IOC容器的基础;在顶层的结构设计主要围绕着BeanFactory和xxxRegistry进行:

  • BeanFactory: 工厂模式定义了IOC容器的基本功能规范
  • BeanRegistry: 向IOC容器手工注册 BeanDefinition 对象的方法

BeanFactory定义了哪些IOC 容器基本功能规范?

BeanFactory作为最顶层的一个接口类,它定义了IOC容器的基本功能规范,BeanFactory 有三个子类:ListableBeanFactory、HierarchicalBeanFactory 和AutowireCapableBeanFactory。

BeanFactory为何要定义这么多层次的接口?定义了哪些接口?

主要是为了区分在 Spring 内部在操作过程中对象的传递和转化过程中,对对象的数据访问所做的限制

有哪些接口呢?

  • ListableBeanFactory:该接口定义了访问容器中 Bean 基本信息的若干方法,如查看Bean 的个数、获取某一类型 Bean 的配置名、查看容器中是否包括某一 Bean 等方法;
  • HierarchicalBeanFactory:父子级联 IoC 容器的接口,子容器可以通过接口方法访问父容器; 通过 HierarchicalBeanFactory 接口, Spring 的 IoC 容器可以建立父子层级关联的容器体系,子容器可以访问父容器中的 Bean,但父容器不能访问子容器的 Bean。Spring 使用父子容器实现了很多功能,比如在 Spring MVC 中,展现层 Bean 位于一个子容器中,而业务层和持久层的 Bean 位于父容器中。这样,展现层 Bean 就可以引用业务层和持久层的 Bean,而业务层和持久层的 Bean 则看不到展现层的 Bean。
  • ConfigurableBeanFactory:是一个重要的接口,增强了 IoC 容器的可定制性,它定义了设置类装载器、属性编辑器、容器初始化后置处理器等方法;
  • ConfigurableListableBeanFactory: ListableBeanFactory 和 ConfigurableBeanFactory的融合;
  • AutowireCapableBeanFactory:定义了将容器中的 Bean 按某种规则(如按名字匹配、按类型匹配等)进行自动装配的方法;

如何将Bean注册到BeanFactory中?BeanRegistry

Spring 配置文件中每一个<bean>节点元素在 Spring 容器里都通过一个 BeanDefinition 对象表示,它描述了 Bean 的配置信息。而 BeanDefinitionRegistry 接口提供了向容器手工注册 BeanDefinition 对象的方法。

Bean对象存在依赖嵌套等关系,所以设计者设计了BeanDefinition,它用来对Bean对象及关系定义;我们在理解时只需要抓住如下三个要点:

  • BeanDefinition 定义了各种Bean对象及其相互的关系
  • BeanDefinitionReader 这是BeanDefinition的解析器
  • BeanDefinitionHolder 这是BeanDefination的包装类,用来存储BeanDefinition,name以及aliases等。

ApplicationContext:IOC接口设计和实现

IoC容器的接口类是ApplicationContext,很显然它必然继承BeanFactory对Bean规范(最基本的ioc容器的实现)进行定义。而ApplicationContext表示的是应用的上下文,除了对Bean的管理外,还至少应该包含了

  • 访问资源: 对不同方式的Bean配置(即资源)进行加载。(实现ResourcePatternResolver接口)
  • 国际化: 支持信息源,可以实现国际化。(实现MessageSource接口)
  • 应用事件: 支持应用事件。(实现ApplicationEventPublisher接口)

ApplicationContext接口的设计

image-20220705100215494

  • HierarchicalBeanFactory 和 ListableBeanFactory: ApplicationContext 继承了 HierarchicalBeanFactory 和 ListableBeanFactory 接口,在此基础上,还通过多个其他的接口扩展了 BeanFactory 的功能:
  • ApplicationEventPublisher:让容器拥有发布应用上下文事件的功能,包括容器启动事件、关闭事件等。实现了 ApplicationListener 事件监听接口的 Bean 可以接收到容器事件 , 并对事件进行响应处理 。 在 ApplicationContext 抽象实现类AbstractApplicationContext 中,我们可以发现存在一个 ApplicationEventMulticaster,它负责保存所有监听器,以便在容器产生上下文事件时通知这些事件监听者。
  • MessageSource:为应用提供 i18n 国际化消息访问的功能;
  • ResourcePatternResolver : 所 有 ApplicationContext 实现类都实现了类似于PathMatchingResourcePatternResolver 的功能,可以通过带前缀的 Ant 风格的资源文件路径装载 Spring 的配置文件。
  • LifeCycle:该接口是 Spring 2.0 加入的,该接口提供了 start()和 stop()两个方法,主要用于控制异步处理过程。在具体使用时,该接口同时被 ApplicationContext 实现及具体 Bean 实现, ApplicationContext 会将 start/stop 的信息传递给容器中所有实现了该接口的 Bean,以达到管理和控制 JMX、任务调度等目的。

ApplicationContext接口的实现

image-20220705100516261

第一,从类结构设计上看, 围绕着是否需要Refresh容器衍生出两个抽象类

  • GenericApplicationContext: 是初始化的时候就创建容器,往后的每次refresh都不会更改
  • AbstractRefreshableApplicationContext: AbstractRefreshableApplicationContext及子类的每次refresh都是先清除已有(如果不存在就创建)的容器,然后再重新创建;AbstractRefreshableApplicationContext及子类无法做到GenericApplicationContext混合搭配从不同源头获取bean的定义信息

第二, 从加载的源来看(比如xml,groovy,annotation等), 衍生出众多类型的ApplicationContext, 典型比如:

  • FileSystemXmlApplicationContext: 从文件系统下的一个或多个xml配置文件中加载上下文定义,也就是说系统盘符中加载xml配置文件。
  • ClassPathXmlApplicationContext: 从类路径下的一个或多个xml配置文件中加载上下文定义,适用于xml配置的方式。
  • AnnotationConfigApplicationContext: 从一个或多个基于java的配置类中加载上下文定义,适用于java注解的方式。
  • ConfigurableApplicationContext: 扩展于 ApplicationContext,它新增加了两个主要的方法: refresh()和 close(),让 ApplicationContext 具有启动、刷新和关闭应用上下文的能力。在应用上下文关闭的情况下调用 refresh()即可启动应用上下文,在已经启动的状态下,调用 refresh()则清除缓存并重新装载配置信息,而调用close()则可关闭应用上下文。这些接口方法为容器的控制管理带来了便利,但作为开发者,我们并不需要过多关心这些方法。

第三, 更进一步理解

设计者在设计时AnnotationConfigApplicationContext为什么是继承GenericApplicationContext? 因为基于注解的配置,是不太会被运行时修改的,这意味着不需要进行动态Bean配置和刷新容器,所以只需要GenericApplicationContext。

基于XML这种配置文件,这种文件是容易修改的,需要动态性刷新Bean的支持,所以XML相关的配置必然继承AbstractRefreshableApplicationContext; 且存在多种xml的加载方式(位置不同的设计),所以必然会设计出AbstractXmlApplicationContext, 其中包含对XML配置解析成BeanDefination的过程。

设计结构总览

image-20220705101216500

Spring如何解决循环依赖

Spring 解决循环依赖的核心就是提前暴露对象,而提前暴露的对象就是放置于第二级缓存中。下表是三级缓存的说明:

名称描述
singletonObjects一级缓存,存放完整的 Bean。
earlySingletonObjects二级缓存,存放提前暴露的Bean,Bean 是不完整的,未完成属性注入和执行 init 方法。
singletonFactories三级缓存,存放的是 Bean 工厂,主要是生产 Bean,存放到二级缓存中。
  • 所有被 Spring 管理的 Bean,最终都会存放在 singletonObjects 中,这里面存放的 Bean 是经历了所有生命周期的(除了销毁的生命周期),完整的,可以给用户使用的。
  • earlySingletonObjects 存放的是已经被实例化,但是还没有注入属性和执行 init 方法的 Bean。
  • singletonFactories 存放的是生产 Bean 的工厂。三级缓存的目的是为了在没有循环依赖的情况下,延迟代理对象的创建,使 Bean 的创建符合 Spring 的设计原则。

image-20220627151918599

总结:

  1. 完整对象创建分两个步骤:实例化 + 初始化,只要初始化没进行完毕,就不完整对象分三种类型:刚实例化的普通对象(放在三级缓存),提前进行AOP的不完整对象(放在二级缓存),完整对象(一级缓存/单例池)
  2. 循坏依赖带来了什么问题?重复创建,如何解决?第三级缓存通过存储刚创建的实例化普通对象来打破循环,但循环依赖需要的有可能是完成了AOP的代理对象,所以三级缓存中的对象是一个bean工厂,只有在发生了循环以来的情况下才会提前进行AOP或者生成普通对象并放入二级缓存
  3. 那为什么要二级缓存?因为需要区分“已进行AOP的不完整对象”和“完整的代理对象”,并防止多次AOP(多个循环依赖叠加可导致)
  4. 相关链接:哪些循环依赖问题Spring解决不了?

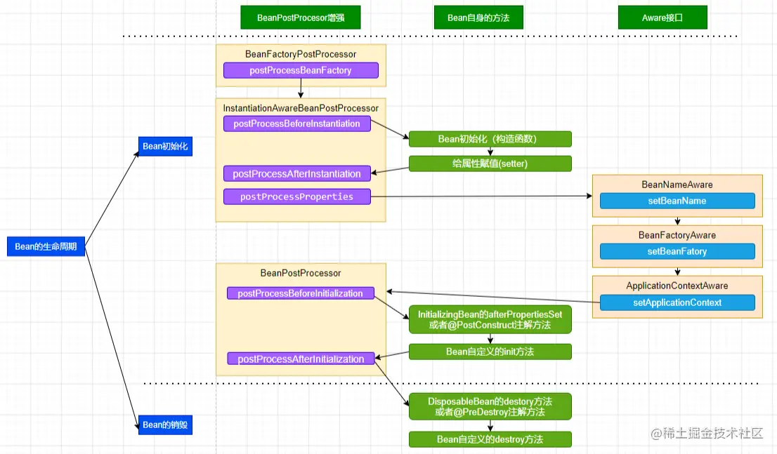
Spring中Bean的生命周期

Spring 只帮我们管理单例模式 Bean 的完整生命周期,对于 prototype 的 bean ,Spring 在创建好交给使用者之后则不会再管理后续的生命周期。

image-20220705105249131

  • 如果 BeanFactoryPostProcessor 和 Bean 关联, 则调用postProcessBeanFactory方法.(即首先尝试从Bean工厂中获取Bean)

  • 如果 InstantiationAwareBeanPostProcessor 和 Bean 关联,则调用postProcessBeforeInstantiation方法

  • 根据配置情况调用 Bean 构造方法实例化 Bean

  • 利用依赖注入完成 Bean 中所有属性值的配置注入

  • 如果 InstantiationAwareBeanPostProcessor 和 Bean 关联,则调用postProcessAfterInstantiation方法和postProcessProperties

  • 调用xxxAware接口

    (上图只是给了几个例子)

    • 第一类Aware接口

      • 如果 Bean 实现了 BeanNameAware 接口,则 Spring 调用 Bean 的 setBeanName() 方法传入当前 Bean 的 id 值。
      • 如果 Bean 实现了 BeanClassLoaderAware 接口,则 Spring 调用 setBeanClassLoader() 方法传入classLoader的引用。
      • 如果 Bean 实现了 BeanFactoryAware 接口,则 Spring 调用 setBeanFactory() 方法传入当前工厂实例的引用。
    • 第二类Aware接口

      • 如果 Bean 实现了 EnvironmentAware 接口,则 Spring 调用 setEnvironment() 方法传入当前 Environment 实例的引用。
      • 如果 Bean 实现了 EmbeddedValueResolverAware 接口,则 Spring 调用 setEmbeddedValueResolver() 方法传入当前 StringValueResolver 实例的引用。
      • 如果 Bean 实现了 ApplicationContextAware 接口,则 Spring 调用 setApplicationContext() 方法传入当前 ApplicationContext 实例的引用。
      • ...
  • 如果 BeanPostProcessor 和 Bean 关联,则 Spring 将调用该接口的预初始化方法 postProcessBeforeInitialzation() 对 Bean 进行加工操作,此处非常重要,Spring 的 AOP 就是利用它实现的。

  • 如果 Bean 实现了 InitializingBean 接口,则 Spring 将调用 afterPropertiesSet() 方法。(或者有执行@PostConstruct注解的方法)

  • 如果在配置文件中通过 init-method 属性指定了初始化方法,则调用该初始化方法。

  • 如果 BeanPostProcessor 和 Bean 关联,则 Spring 将调用该接口的初始化方法 postProcessAfterInitialization()。此时,Bean 已经可以被应用系统使用了。

  • 如果在 <bean> 中指定了该 Bean 的作用范围为 scope="singleton",则将该 Bean 放入 Spring IoC 的缓存池中,将触发 Spring 对该 Bean 的生命周期管理;如果在 <bean> 中指定了该 Bean 的作用范围为 scope="prototype",则将该 Bean 交给调用者,调用者管理该 Bean 的生命周期,Spring 不再管理该 Bean。

  • 如果 Bean 实现了 DisposableBean 接口,则 Spring 会调用 destory() 方法将 Spring 中的 Bean 销毁;(或者有执行@PreDestroy注解的方法)

  • 如果在配置文件中通过 destory-method 属性指定了 Bean 的销毁方法,则 Spring 将调用该方法对 Bean 进行销毁。

Bean的完整生命周期经历了各种方法调用,这些方法可以划分为以下几类

  • Bean自身的方法: 这个包括了Bean本身调用的方法和通过配置文件中<bean>的init-method和destroy-method指定的方法
  • Bean级生命周期接口方法: 这个包括了BeanNameAware、BeanFactoryAware、ApplicationContextAware;当然也包括InitializingBean和DiposableBean这些接口的方法(可以被@PostConstruct和@PreDestroy注解替代)
  • 容器级生命周期接口方法: 这个包括了InstantiationAwareBeanPostProcessor 和 BeanPostProcessor 这两个接口实现,一般称它们的实现类为“后处理器”。
  • 工厂后处理器接口方法: 这个包括了AspectJWeavingEnabler, ConfigurationClassPostProcessor, CustomAutowireConfigurer等等非常有用的工厂后处理器接口的方法。工厂后处理器也是容器级的。在应用上下文装配配置文件之后立即调用。