Presto 架构原理与优化介绍 | 青训营笔记

84 阅读4分钟

这是我参与「第四届青训营 」笔记创作活动的第7天

1. 概述

1.1. 大数据与OLAP的演进

image.png

image.png

image.png

OALP 核心概念:

  • 维度
  • 度量

image.png

常见的OLAP引擎:

  • 预计算引擎:Kylin,Druid
  • 批示处理引擎:Hive,Spark
  • 流式处理引擎:Flink
  • 交互式处理引擎:Presto,ClickHouse,Doris

1.2. Presto 设计思想

特点:

  • 多租户人物的管理与调度
  • 多数据源联邦查询
  • 支持内存化计算
  • Pipeline 式数据处理

image.png

很多公司也基于Presto 进行了二次开发:

2. Presto 基础原理和概念

举出概念介绍 - 服务相关

  • Coordinator
    • 解析SQL语句
    • 生成执行计划
    • 分发执行任务给Workers节点
  • Worker
    • 执行Task处理数据
    • 与其他Worker交互传输数据

image.png

2.1. 基础概念介绍 - 数据源相关

  • Connector

    • 一个Connector代表一种数据源,可以认为Connector是由Presto提供的适配多数据源的统一接口
  • Catalog

    • 管理元信息与实际数据的映射关系

2.1. 基础概念介绍 - Query 相关

  • Query
    • 基于 SQL parser 后获得的执行计划
  • Stage
    • 根据是否需要Shuffle将Query拆分成不同的subplan,每一个subplan是一个stage
  • Fragment
    • 基本等价于Stage,属于在不同阶段的称呼,在本门课程可以认为两者等价
  • Task
    • 单个Worker节点上的最小资源管理单元,在一个节点上,一个Stage只有一个Task,一个Query可能有多个Task

image.png

2.1. 基础概念介绍 - 数据传输相关

  • Exchange & LocalExchange
  • Exchange
    • 表示不同Stage间的数据传输,大多数意义下等价于Shuffle
  • LocalExchange:
    • Stage内的rehash操作,常用于提高并行处理数据的能力
    • 默认值为16

image.png

image.png

2.2. 核心组件架构介绍

image.png

2.2. 核心组件架构介绍 - 服务发现

Discovery Service

  1. Workers配置文件配置Discovery Service地址
  2. Worker节点启动后会向Discovery Service注册
  3. Coordinator 从Discovery Service获取Worker的地址

image.png

2.2. 核心组件架构介绍 - 通信机制

image.png

节点状态

  • ACTIVE
  • INACTIVE
  • SHUTDOWN

image.png

3. Presto 重要机制

3.1. 多租户资源管理 - Case介绍

image.png

3.1. 多租户资源管理 - Resource Group

  • 类似Yarn多级队列的资源管理方式
  • 基于CPU、MEMORY、SQL执行数进行资源使用量限制

image.png

image.png

image.png

优点:

  1. 轻量的Query级别的多级队列资源管理模式

缺点: 2. 存在一定滞后性,只会对Group中正在运行的SQL进行判断

3.1. 多租户下的任务调度 - 物理计划生成

  1. Antlr4 解析生成AST
  2. 转换成Logical Plan
  3. 按照是否存在Shuffle(Exchange),切分成不同的Stage(Fragment)

image.png

image.png

3.2. 多租户下的任务调度 - Stage 调度

Stage的调度策略

  • AllAtOnceExecutionPolicy:同时调度,延迟低,会存在任务空跑
  • PhasedExecutionPolicy:分阶段调度,有一定延迟、节省部分资源

PhasedExecutionPolicy

  • 不代表每个Stage都分开调度

典型的应用场景(join查询)

  • Build端:右表构建用户join的hashtable
  • Probe端口:对用户左表数据进行探查,需要等待build端完成
  • Build端构建hashtable端时,probe端是一只在跑空的

image.png

3.2. 多租户下的任务调度 - Task调度

  • Task的数量如何确定
  • 选择什么样的节点(调度方式有哪些)

Task的数量如何确定:

  • Source:根据数据meta决定分配多少个节点
  • Fixed:hash partition count确定,如集群节点数量
  • Sink:汇聚结构,一台机器
  • Scaled:无分区限制,可拓展,如write数据
  • Coordinator_Only:只需要coordinator参与

image.png

选择什么样的节点:

  • HARD_AFFINITY: 计算、存储Local模式,保障计算与存储在同一个节点,减少数据传输
  • SOFT_AFFINITY: 基于某些特定算法,如一致性HASH函数,常用于缓存场景,保证相似的Task调度到同一个Worker
  • NO_PREFERENCE: 随机选取,常用于普通的纯计算Task

3.2. 多租户下的任务调度 - Split 调度

FIFO:顺序执行,绝对公平

优先级调度:快速响应

  1. 按照固定的时间片,轮训Split处理数据,处理1s,再重新选择一个Split执行
  2. Split间存在优先级

MultilevelSplitQueue

  • 5个优先级leve理论上分配的实践占比为: 16:8:4:2:1

优势:

  1. 优先保证小Queue快速执行
  2. 保障大Query存在固定比例的时间片,不会被完全饿死

3.3. 内存计算

  • Pipeline化的数据处理
  • Back Pressure Mechanism

3.3. 内存计算 - Pipeline化数据处理

Pipeline(按LocalExchange拆分):

  • Pipeline的引入更好的实现算子间的并行
  • 语义上保证了每个Task内的数据流式处理

image.png

3.3. 内存计算

image.png

3.4. 多数据源联邦查询

image.png

image.png

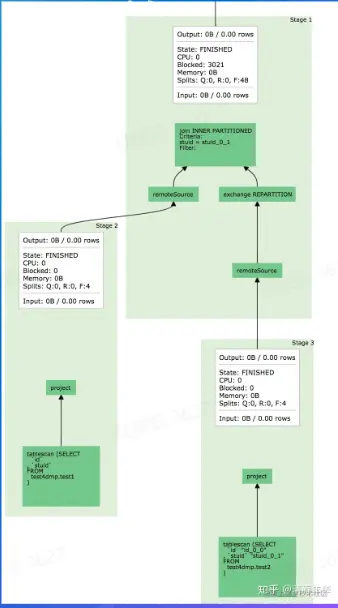
4. 性能优化实践

4.1. 常用性能分析工具

image.png

image.png

image.png

image.png

image.png

image.png

image.png

image.png

4.2. 具体案例分析

image.png

image.png

image.png