使用TortoiseGit上传代码到代码仓库

793 阅读3分钟

​​​本文已参与「新人创作礼」活动,一起开启掘金创作之路

一、我们需要什么

        我们只需要三个工具就可以将代码保存在远程仓库里——他们分别是gitee,git和tortoise。先来介绍一下各自所扮演的角色是什么。首先,Gitee网站用来托管我们的代码,就像一个仓库;Git是版本管理工具,我们可以通过Git向Gitee传输文件;tortoise则是一个图形化界面,用来操作Git,我们只需点点鼠标就可以实现各种操作,相当于是对原本命令行的代码操作的图形化封装,适合小白入手。

(用命令行创建仓库)

​  

 看用小乌龟点点鼠标就好了,是不是很方便。

二、网站注册

        本文采用的是gitee网站。虽然gitee不如github有名,但gitee毕竟是国产的,提示都是中文,使用起来也更加流畅。    

 三、创建仓库

​ 

四、 工具的安装配置

Git和Tortoise                                   网盘资源点这里——提取码CSDN    

 敲重点:一定要先安装git再安装小乌龟!!!

1.安装git时只要注意一下安装路径,其他一路next就可以

 

2.安装git tortoise

安装后到这个界面开始配置

​  

 

 

 之后一路往下,其他都不用再点了,就配置好了两个文件。

五、开始上传文件

①创建本地仓库

 随便在哪个文件夹下右击选择git clone,在本地创建代码仓库

 之后进入如下界面,url配置好就可以了

看到这个说明本地远程仓库创建成功

 ②add

首先将我们需要上传的文件复制到上面所创建的本地代码仓库,再右击选择git add

 添加成功了!

 ③commit

 ④push

第一次push的时候需要输入用户名和密码

 (作者以前输入过了,就用视频教学里的图)

 刷新gitee页面后发现已经提交成功了。小绿点是你今天努力的证明🥳

六、疑问解答

1.为什么右击没有出现add等选项呢

因为必须在克隆的代码仓库下才能进行操作“三板斧”操作

2.为什么提交了代码但是没有出现小绿点

代码提交的次数需本地配置的 git 邮箱是 Gitee 帐号已确认绑定的才会被统计,所以最可能的原因是Gitee绑定的邮箱和git配置的邮箱不同或是用户名不同导致不被识别

上述问题如何解决呢?

查看gitee邮箱,同时注意不能选“不公开我的邮箱”一项。

查看gitee用户名,注意用户名不包含@

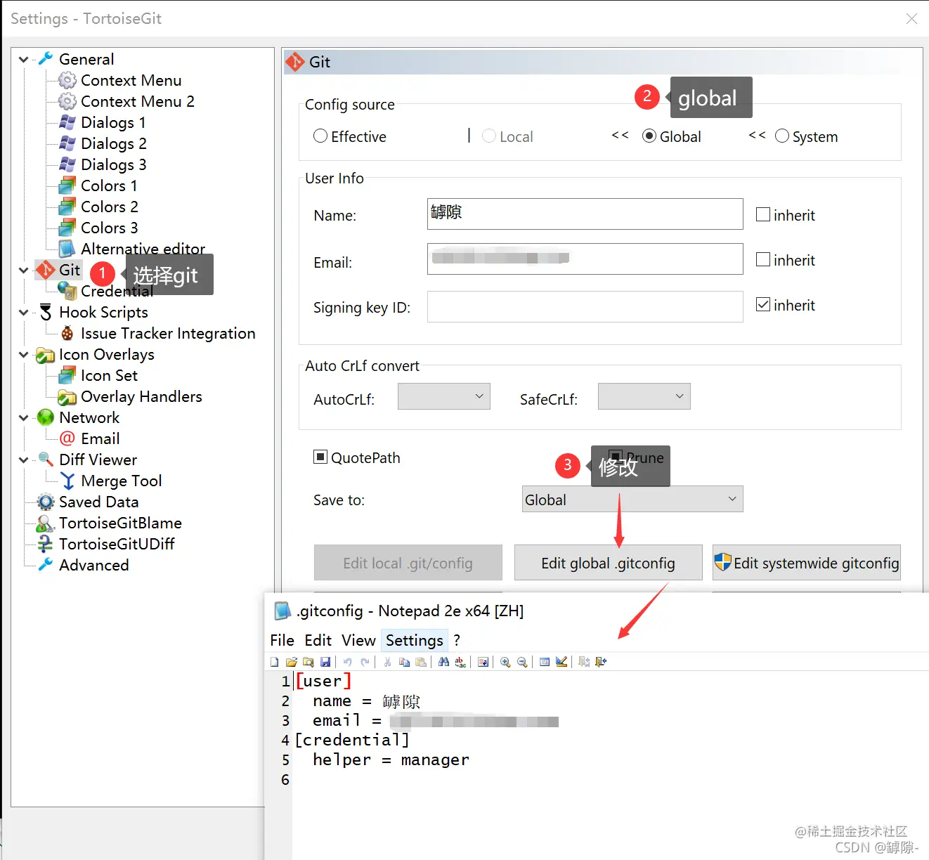
检查git里配置的邮箱和用户名

右键进入tortise的settings

 如果不一样修改一样就可以了

3.为什么会有以下报错

 根据字面翻译,没什么可添加,说明你add的对象是已经添加过的文件,不能重复add了

 4.对已经提交过的代码编辑后绿√变成红!怎么办

 修改后只需要再次commit和push就可以了,不需要再add。

5. 一个代码仓库只可以存放一个工程文件吗?

错误。就像QQ空间的空间相册一样,谁会一个相册只存一张照片,代码仓库同样的道理

 6.tortoise里密码输入错误怎么办

第一步:

第二步: 

 之后重新输入正确即可。