Linux服务器需要安装代理软件EPS(agent)数据库

132 阅读1分钟

1、官网下载代理软件,有Windows版本和Linux版本

agent下载地址https://eps.sangfor.com.cn/agent/

 2、下载的文件EPS2.0_Build20161102.tgz 上传到服务器 

1、使用 tar -vxf EPS2.0_Build20161102.tgz 解压文件
2、然后使用 chmod 7777 agent_installer.bin 赋予操作执行权限

 3、安装agent代理软件

 ./agent_installer.bin /data/tqf-test/eps_agent 

/data/tqf-test/eps_agent 是安装的指定路径

4、修改config文件目录下的das_agent.ini配置文件

;DAS agent配置文件

[server]
;DAS agent连接的服务端地址
host = 10.20.158.221

[capture]
dev = lo
filter = tcp and port 3306

 【server】此处 host 字段配置的 IP 地址即为 DAS 设备的业务口 IP ,填写正确
【capture】]字段下需要配置的有 dev 和 filter 两个字段。
dev 用来指定抓包的接口,linux 下写接口名称即可,例如 eth0、lo 等;
filter 用来过滤 agent 抓包的流量,用于客户环境中流量过大时,通过在配置文件中指
定过滤条件来抓取特定的流量,减轻网络流量。
(3) 保存配置后,重启 bin 目录下的 eps_agent 服务,完成配置。

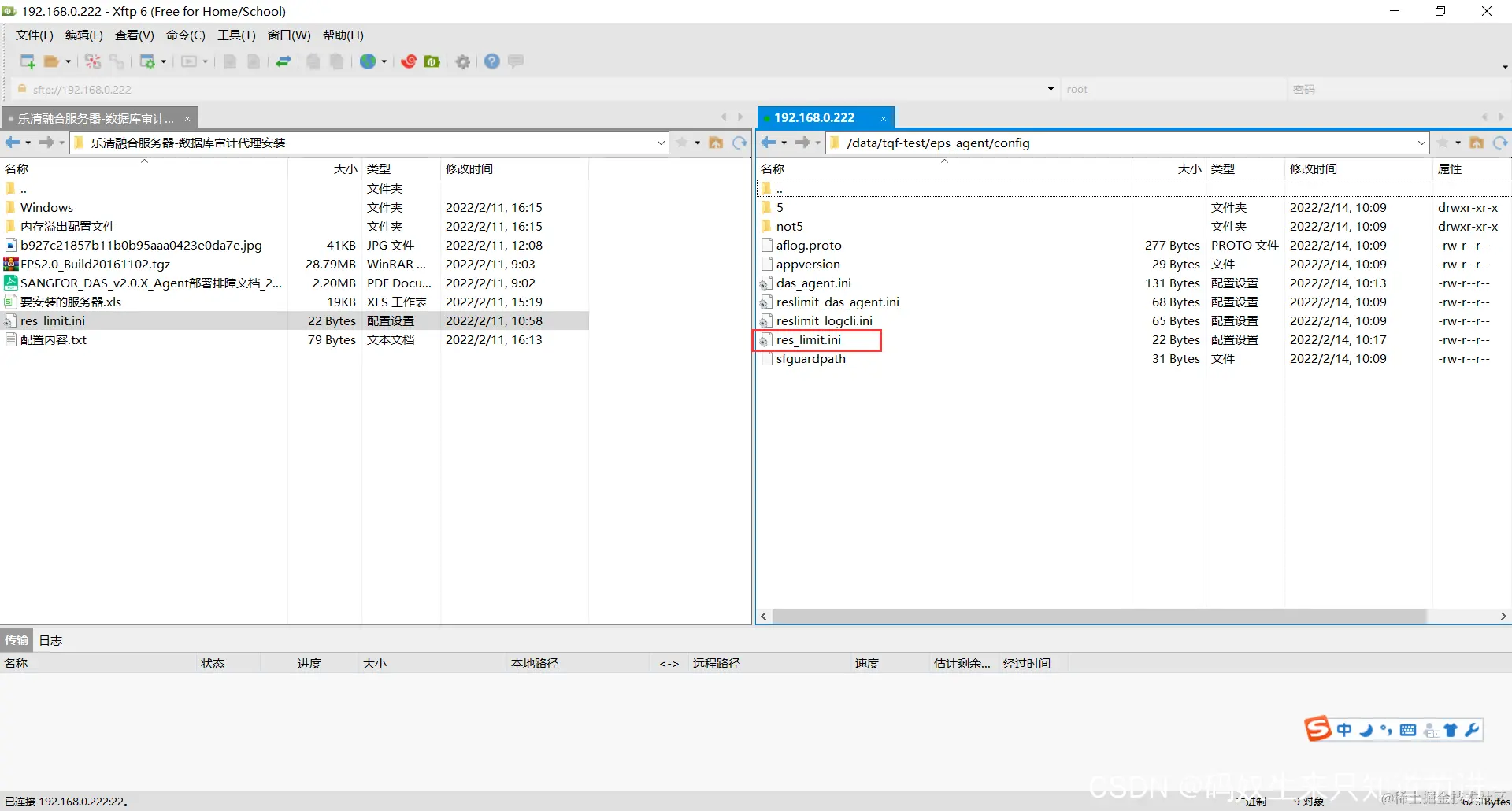
若 log 目录下没有生成 das_agent 文件夹则看 monitor 文件夹下的日志,一般会提示内
存超限,导致插件 bypass:此时需要在安装目录 config 下创建配置文件名为 res_limit.ini 格式文件

[config]
start_mem=90

 

然后在重启服务器

查看到日志路径下生成了 

相关文件和说明下载icon-default.png?t=M0H8https://download.csdn.net/download/tanqingfu1/80574141