DNC软件对接MES实现NC文件下发ERP对接DNC软件实现CNC文件批量下载DNC软件对接ERP实现CNC文件自动推送下发

477 阅读5分钟

可对接MES系统,可对接EPR系统实现自动推送NC文件批量自动下发CNC程序文件MES下发NC文件CNC程序MES推送NC文件自动下发到设备NC文件下发

file

您还在用传统繁琐的程序传输管理方式?还在为串口烧坏主板而苦恼?文档程序混乱,找不到加工程序?重复查找修改? ROZRZ DNC可以帮助企业车间所有机床使用一台计算机进行联网管理,实现机床的网络化程序通讯及管理,帮助企业解决加工程序通讯管理上的困扰。

filefile ROZRZ DNC 设备联网管理系统

ROZRZ DNC(Distributed Numerical Control)是以计算机以太网通讯为技术,数控系统为基础,把机床工位与上层控制计算机集成连接在一起,是制造企业现代化生产车间实现自动化网络化管理的基础平台。 file

ROZRZ DNC设备联网管理系统:规范了程序的上传,关联,调用,回传等整个应用流程,所有的操作都基于一套软件,一个数据库,一个网络平台,让企业数控程序的管理应用更为优化。

file

系统功能及应用

功能属性

功能

具体描述

filefilefile

Classic

联网设备数量

支持一台服务器联网管理您企业的所有设备,联网数量不受限制,扩展方便。

Classic

控制器兼容类型

Fanuc、Mazak、Mitsubishi、Okuma、Siemens、Haas、Brother、Sodick、Heidenhain、Fagor等。

Classic

远程请求

操作人员在设备端通过简单的操作就能实现远程下载和回传程序。

Classic

自动命名保存

服务自动接收来自设备端回传的程序并实现自动命名保存。

Classic

后台运行

系统程序支持后台运行,减少服务器资源占用。

Classic

系统命令自动启动

系统启动时自动开启远程服务功能,使生产设备自动联网在线。

Classic

在线加工

支持数控设备的加工程序边下载,边加工,无需存放在设备内存;并支持断点续传功能。

Classic

通讯协议

支持标准的RS232、422、485、FTP、TCP/IP 、无线 802.11b/g协议。

Classic

日志记录

具有详细的系统运行日志记录。

Classic

模糊搜索功能

支持按零部件编号、名称、图号、角色、时间、程序ID号等条件进行模糊和精确搜索程序。

Classic

结构树管理

支持客户自定义结构树管理,层级动态分级。

Classic

版本管理

能实现对程序版本自动管理功能,确保下发至现场的程序是最新版本的;如需用老版本程序可以将其进行置新,并可以管理版本删除权限。

Classic

权限控制

拥有各级各类用户及权限细化管理功能,将权限细化只限于访问查看具体某一条目录、甚至哪个文件或操作某一条命令。

file

Classic

支持批量导入程序目录和程序

通过拖放或上传功能实现对程序目录和程序的批量导入操作,提高用户的工作效率。

Classic

程序上传、下载

在DNC客户端,实现将本地程序上传至服务器保存以及从服务器端下载程序到本地的操作。

Classic

附件关联管理

将程序说明文档与程序进行关联管理,便于后续文档的维护、查询工作,同时可以指导现场人员进行正确加工操作。

Classic

程序版本备注管理

用户可以自定义在线编辑程序版本备注,方便后续的查询及维护工作。

Classic

程序摘要管理

用户可以自定义在线编辑程序摘要内容,如该程序对应的是哪个图纸号、用于加工哪个零件、哪道工序、编制人员是谁等信息。

Classic

支持在线编辑

支持在线编辑功能,无需下载到本地编辑后再上传至服务器的繁琐操作流程,有效提高用户的工作效率。

Classic

程序锁定/解锁功能

针对一些机密或长期不用的程序可以选择锁定功能,锁定后任何操作都会被限制,如后续用到可以将其解锁。

Classic

文件共享管理

支持文件共享功能,便于程序的统一管理及维护,避免同一程序重复存在多个不同文件夹下,造成程序的混乱及造成服务器的存储压力。 file

Classic

Windows风格操作界面

操作界面包括鼠标拖放,右键快捷菜单、剪切、复制、粘贴、上传、下载、编辑、重命名、新增、删除、属性,状态/工具栏,快捷键功能、工具按钮和在线帮助。

Classic

内嵌文档管理器

它能支持在同一窗口中浏览Microsoft Office™ 文档(包括:.DOC、.XLS、.PPT、.MPP、.VSD等)还包括:PDF、.DXF、.DWG、.TIF、.JPEG、.GIF等其他常用的文档格式。

Classic

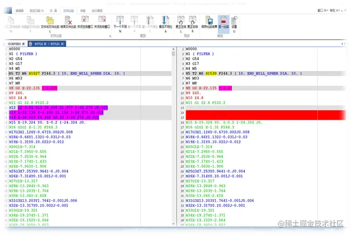
程序比较功能

支持在线程序比较功能,帮助用户快速查看同一程序不同版本之间的内容区别。

Classic

自定义设置版本号

用户可以根据多种版本号管理方式进行自定义设置,如:A、B、C...

V1.1、V1.2、V1.3...

V1.0、V2.0、V3.0... file

本文由 云沃嘉数字化工厂服务商 发布,[点这里] (www.yun-360.com) 可以找到我