重学设计模式之 建造者模式

71 阅读2分钟

建造者模式

建造者模式 :

定义

  1. 定义:将一个复杂对象的构建与它的表示分离 使得同样的构建过程 可以创建不同的表示
  2. 类型 创建型
  3. 用户只需指定需要建造的类型就可以得到它们,建造过程及细节不需要知道

适用场景

1.如果一个对象有非常复杂的内部结构 很多属性 2.想把复杂对象的创建和使用分离

优点

1.封装性好 创建和使用分离 2.扩展性好、建造类之间独立 一定程度上解耦

缺点:

1.产生多余的builder 对象 2.产品内部发生变化 建造者都需要进行修改 成本较大

建造者与工厂区别

1.建造者 注重方法调用顺序 可以创建一些复杂的产品 由各种复杂的组件组成 2。工厂模式 注重创建产品 创建出来的都是一个样子 创建对象粒度不同 3.关注点 工厂模式 创建出来就ok 工厂不关心顺序 建造者 不当指创建出来 还要知道这些产品是那些组件组成的 关心顺序

代码如下

1.0 创建课程

package com.zw.design.pattern.creational.builder;

/***
 * 课程类
 */
public class Course {
    private String courseName;
    private String coursePPT;
    private String courseVideo;
    private String courseArticle;
    //question and answer
    private String courseOA;

    @Override
    public String toString() {
        return "Course{" +
                "courseName='" + courseName + '\'' +
                ", coursePPT='" + coursePPT + '\'' +
                ", courseVideo='" + courseVideo + '\'' +
                ", courseArticle='" + courseArticle + '\'' +
                ", courseOA='" + courseOA + '\'' +
                '}';
    }

    public String getCourseName() {
        return courseName;
    }

    public void setCourseName(String courseName) {
        this.courseName = courseName;
    }

    public String getCoursePPT() {
        return coursePPT;
    }

    public void setCoursePPT(String coursePPT) {
        this.coursePPT = coursePPT;
    }

    public String getCourseVideo() {
        return courseVideo;
    }

    public void setCourseVideo(String courseVideo) {
        this.courseVideo = courseVideo;
    }

    public String getCourseArticle() {
        return courseArticle;
    }

    public void setCourseArticle(String courseArticle) {
        this.courseArticle = courseArticle;
    }

    public String getCourseOA() {
        return courseOA;
    }

    public void setCourseOA(String courseOA) {
        this.courseOA = courseOA;
    }
}

2.0 该类实现真正的课程类

package com.zw.design.pattern.creational.builder;

/***
 * 该类实现真正的课程类
 */
public class CourseActualBuilder extends CourseBuilder {

    private Course course=new Course();

    @Override
    public void buildCourseName(String courseName) {
        course.setCourseName(courseName);
    }

    @Override
    public void buildCoursePPT(String coursePPT) {
        course.setCoursePPT(coursePPT);
    }

    @Override
    public void buildCourseVideo(String courseVideo) {
        course.setCourseVideo(courseVideo);
    }

    @Override
    public void buildCourseArticle(String courseArticle) {
        course.setCourseArticle(courseArticle);
    }

    @Override
    public void buildCourseOA(String courseOA) {
        course.setCourseOA(courseOA);
    }

    @Override
    public Course buildCourse() {
        return course;
    }
}

3.0 写一个 课程的建造者类

package com.zw.design.pattern.creational.builder;

/***
 * 课程的建造者类
 */
public abstract class CourseBuilder {

    public  abstract  void buildCourseName(String courseName);
    public  abstract  void buildCoursePPT(String coursePPT);
    public  abstract  void buildCourseVideo(String courseVideo);
    public  abstract  void buildCourseArticle(String courseArticle);
    //question and answer
    public  abstract  void buildCourseOA(String courseOA);

    public abstract Course buildCourse();
}

4.0 写一个 教练类

package com.zw.design.pattern.creational.builder;
/**
 * 教练类
 */
public class Coach {
    private  CourseBuilder courseBuilder;

    public void setCourseBuilder(CourseBuilder courseBuilder) {
        this.courseBuilder = courseBuilder;
    }

    public Course getCourse( String courseName,
             String coursePPT,
             String courseVideo,
             String courseArticle,
            //question and answer
             String courseOA){
         this.courseBuilder.buildCourseName(courseName);
         this.courseBuilder.buildCourseOA(courseOA);
         this.courseBuilder.buildCourseArticle(courseArticle);
         this.courseBuilder.buildCoursePPT(coursePPT);
         this.courseBuilder.buildCourseVideo(courseVideo);
         return this.courseBuilder.buildCourse();

    }

}

5.0 测试类

package com.zw.design.pattern.creational.builder;

/**
 * 测试类
 */
public class Test {
    public static void main(String[] args) {
        CourseActualBuilder cab=new CourseActualBuilder();
        Coach zw=new Coach();
        zw.setCourseBuilder(cab);
        Course course = zw.getCourse("spring源码解析", "spring源码解析PPT",
                "spring源码解析视频", "spring源码解析手记", "spring源码解析问答");
        System.out.println("course = " + course);

    }
}

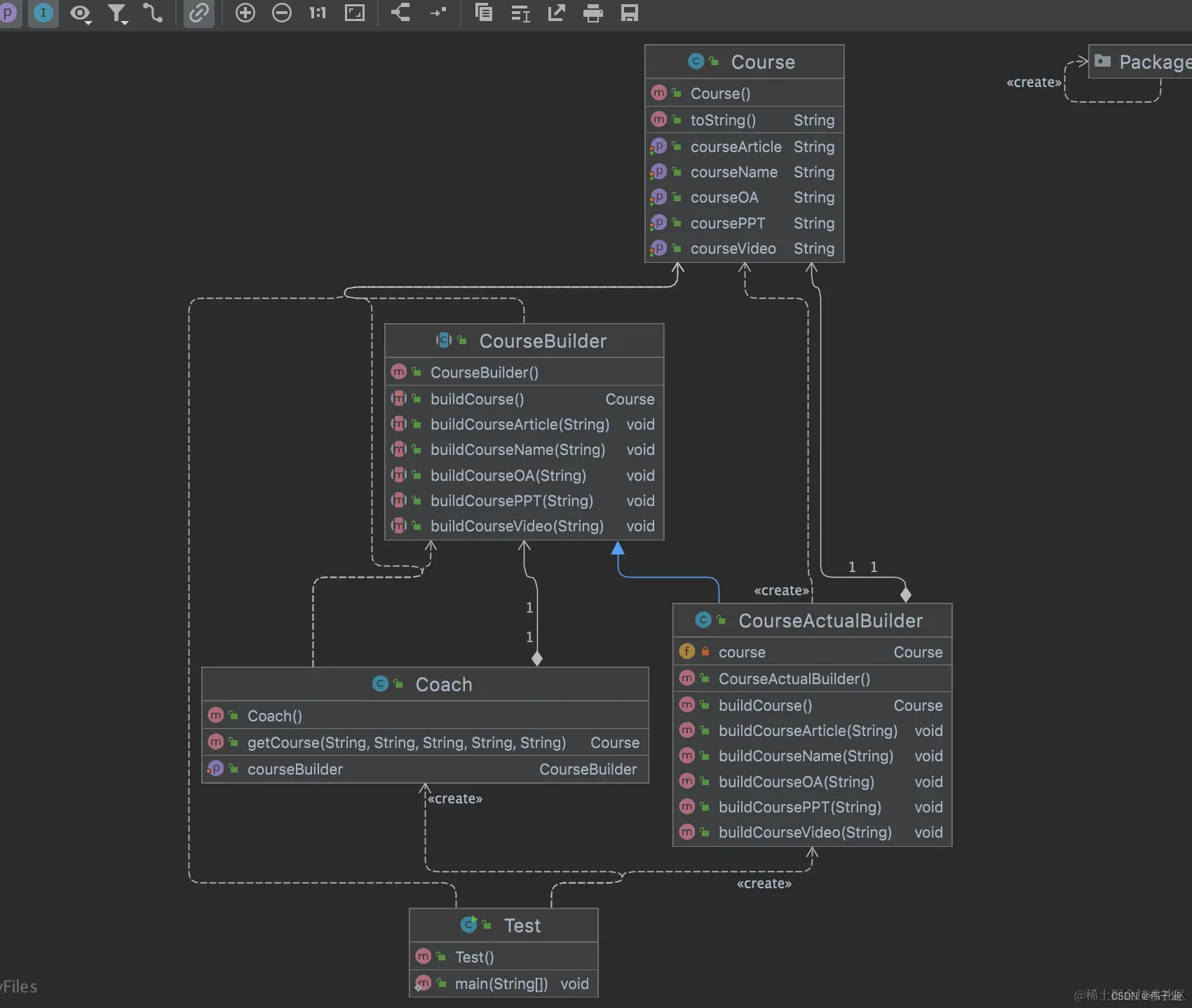
测试结果 在这里插入图片描述 uml 图 如图所示 在这里插入图片描述 代码如下 代码里面v2 是建造者 内部类的模式 比如 jdk 经典之作StringBuilder 使用了建造者模式 比如append()方法 还有ImmutableSet.builder().add()方法也是建造者模式 比如经典之作 mybatis 当中这个类 SqlSessionFactoryBuilder 也使用建造者模式