Android studio 文件目录介绍

308 阅读4分钟

携手创作,共同成长!这是我参与「掘金日新计划 · 8 月更文挑战」的第2天,点击查看活动详情


目录

Android studio 文件目录介绍

2.如何去使用这些资源

2.深入了解三个文件:

AndroidManifest.xml配置文件:

AndroidManifest.xml讲解


Android studio 文件目录介绍

1.先说下图片资源:

  • drawable: 存放各种位图文件,(.png,.jpg,.9png,.gif等)除此之外可能是一些其他的drawable类型的XML文件
  • mipmap-hdpi: 高分辨率,一般我们把图片丢这里
  • mipmap-mdpi: 中等分辨率,很少,除非兼容的的手机很旧
  • mipmap-xhdpi: 超高分辨率,手机屏幕材质越来越好,以后估计会慢慢往这里过渡
  • mipmap-xxhdpi: 超超高分辨率,这个在高端机上有所体现

2.接着说下布局资源:

  • layout:该目录下存放的就是我们的布局文件,另外在一些特定的机型上,我们做屏幕适配,比如480*320这样的手机,我们会另外创建一套布局,就行:layout-480x320这样的文件夹!

3.接下来说下菜单资源:

  • menu: 在以前有物理菜单按钮,即menu键的手机上,用的较多,现在用的并不多,菜单项相关的资源xml可在这里编写,不知道谷歌会不会出新的东西来替代菜单了~

4.接下来说下values目录:

  • demens.xml:定义尺寸资源
  • string.xml:定义字符串资源
  • styles.xml:定义样式资源
  • colors.xml:定义颜色资源
  • arrays.xml:定义数组资源
  • attrs.xml:自定义控件时用的较多,自定义控件的属性!
  • theme主题文件,和styles很相似,但是会对整个应用中的Actvitiy或指定Activity起作用,一般是改变窗口外观的!可在Java代码中通过setTheme使用,或者在Androidmanifest.xml中为<application...>添加theme的属性! PS:你可能看到过这样的values目录:values-w820dp,values-v11等,前者w代表平板设备,820dp代表屏幕宽度;而v11这样代表在API(11),即android 3.0后才会用到的!

5.在接着说下这个raw目录: 用于存放各种原生资源(音频,视频,一些XML文件等),我们可以通过openRawResource(int id)来获得资源的二进制流!其实和Assets差不多,不过这里面的资源会在R文件那里生成一个资源id而已

6.最后还有个动画的,动画有两种:属性动画和补间动画:

  • animator:存放属性动画的XML文件
  • anim:存放补间动画的XML文件

2.如何去使用这些资源

嗯,知道有什么资源,接下来就来了解该怎么用了: 前面也说了,我们所有的资源文件都会在R.java文件下生成一个资源id,我们可以通过这个资源id来完成资源的访问,使用情况有两种:Java代码中使用和XML代码中使用。

Java代码中使用:

Java 文字:

txtName.setText(getResources().getText(R.string.name)); 

图片:

imgIcon.setBackgroundDrawableResource(R.drawable.icon); 

颜色:

txtName.setTextColor(getResouces().getColor(R.color.red)); 

布局:

setContentView(R.layout.main);

控件:

txtName = (TextView)findViewById(R.id.txt_name);

XML代码中使用:

通过@xxx即可得到,比如这里获取文本和图片:

<TextView android:text="@string/hello_world" android:layout_width="wrap_content" android:layout_height="wrap_content" android:background = "@drawable/img_back"/>


2.深入了解三个文件:

我们定义了一个LinearLayout线性布局,在xml命名空间中定义我们所需要使用的架构,来自于①

​编辑

AndroidManifest.xml配置文件:

代码如下:

<?xml version="1.0" encoding="utf-8"?>
<manifest xmlns:android="http://schemas.android.com/apk/res/android"
    package="jay.com.example.firstapp" >

    <application
        android:allowBackup="true"
        android:icon="@mipmap/ic_launcher"
        android:label="@string/app_name"
        android:theme="@style/AppTheme" >
        <activity
            android:name=".MainActivity"
            android:label="@string/app_name" >
            <intent-filter>
                <action android:name="android.intent.action.MAIN" />

                <category android:name="android.intent.category.LAUNCHER" />
            </intent-filter>
        </activity>
    </application>

</manifest>

代码分析:  schema(提纲)

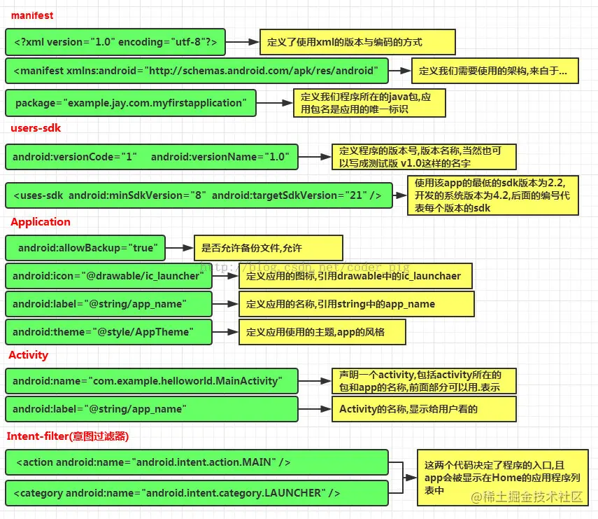
AndroidManifest.xml讲解

​编辑

除了上述内容外:

①如果app包含其他组件的话,都要使用类型说明语法在该文件中进行声明 Server:元素 BroadcastReceiver元素 ContentProvider元素 IntentFilter元素

②权限的声明: 在该文件中显式地声明程序需要的权限,防止app错误地使用服务, 不恰当地访问 资源,最终提高android app的健壮性 android.permission.SEND_SMS 有这句话表示app需要使用发送信息的权限,安装的时候就会提示用户, 相关权限可以在sdk参考手册查找!