(十一)get和post请求

206 阅读1分钟

网络数据请求

小程序中网络数据请求的限制

处于安全性方面考虑,小程序对数据接口的请求作出两个限制:

  • 只能请求HTTPS类型的接口
  • 必须将接口的域名添加到信任列表中

image.png

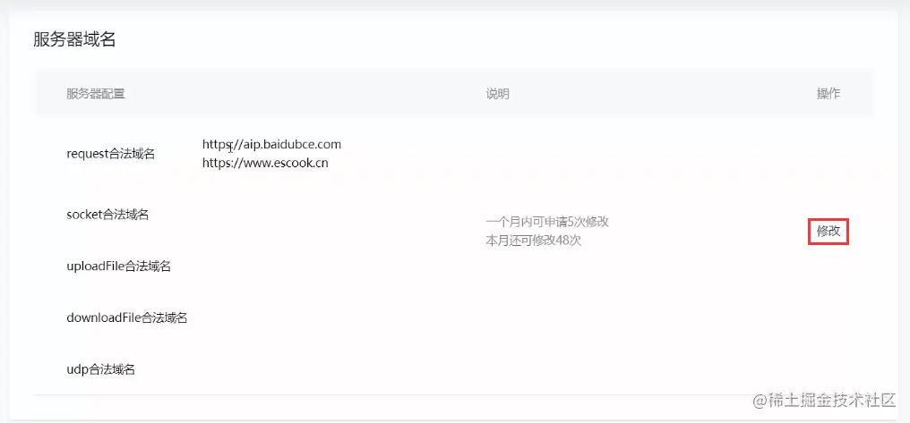
配置request合法域名

步骤

  • 登录微信小程序管理后台
  • 开发设置
  • 服务器域名
  • 修改request合法域名

注意事项

  • 域名只支持https协议
  • 域名不能使用IP地址或localhost
  • 域名必须经过ICP备案
  • 服务器域名一个月内最多可申请5次修改

image.png

get请求

调用微信小程序提供的 wx.request() 方法,可以发起get数据请求

wx.request({
    url: '',//请求接口
    method: 'GET', //请求方式
    data:{}, //发送服务器数据
    success:(res) => {
        //请求成功之后的回调
        console.log(res)
    }
})

post请求

与get请求类似,只是修改method值为POST

跳过request合法域名校验

若后端仅提供http协议接口,此时需要临时开启开发环境不校验请求域名、TLS版本及HTTPS证书 选项,即可跳过request合法域名校验

image.png 注意:跳过request合法域名校验仅限在开发与调试阶段使用!

关于跨域和ajax说明

  • 跨域问题只存在于基于浏览器web开发中。小程序的宿主是微信客户端,所以不存在跨域问题
  • ajax技术核心也是依赖于浏览器中XMLHttpRequest对象,所以小程序不叫”发起ajax请求“,而是 ”发起网络数据请求“