更新|3DCAT实时云渲染 v2.1.2版本全新发布

79 阅读1分钟

3DCAT实时渲染云在近期发布了新的v2.1.2的版本,让我们来看下做了哪些更新。

1. 整体UI的变更

目前的UI风格更加美观,区分开了3DCAT 应用控制中心和个人信息管理中心。

3DCAT 应用控制中心

3DCAT 应用控制中心

个人管理中心

个人管理中心

2. 新增消息通知中心

新增消息通知中心

消息通知中心可以通知的类型为:包机信息、系统通知、应用管理

包机信息:创建包机时,会通知至用户的消息通知栏

系统通知:如系统维护类通知,会及时告知用户

应用管理:应用审核失败后的应用下架通知

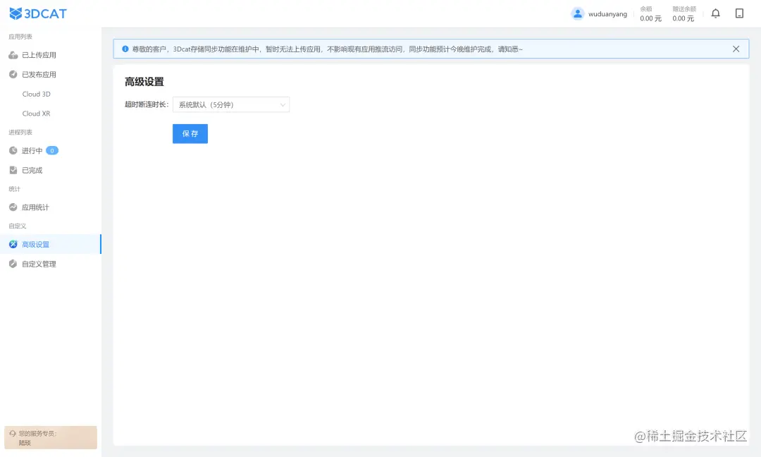
3. 超时断连设置

超时断连设置

应用超过xx时长未使用时,会自动断连,避免资源浪费。

4. 新增文件管理功能

新增文件管理功能

应用发布后,可通过文件管理,修改应用版本信息。无需重新上传应用。

本文《更新|3DCAT实时云渲染 v2.1.2版本全新发布》内容由**3DCAT实时渲染解决方案提供商**整理发布,如需转载,请注明出处及链接:www.3dcat.live/news/post-i…

本文使用 文章同步助手 同步