基于CMSIS Pack轻松一键实现串口DMA不定长收发,支持裸机和RTOS

251 阅读1分钟

1 CMSIS Pack

image.png image.png

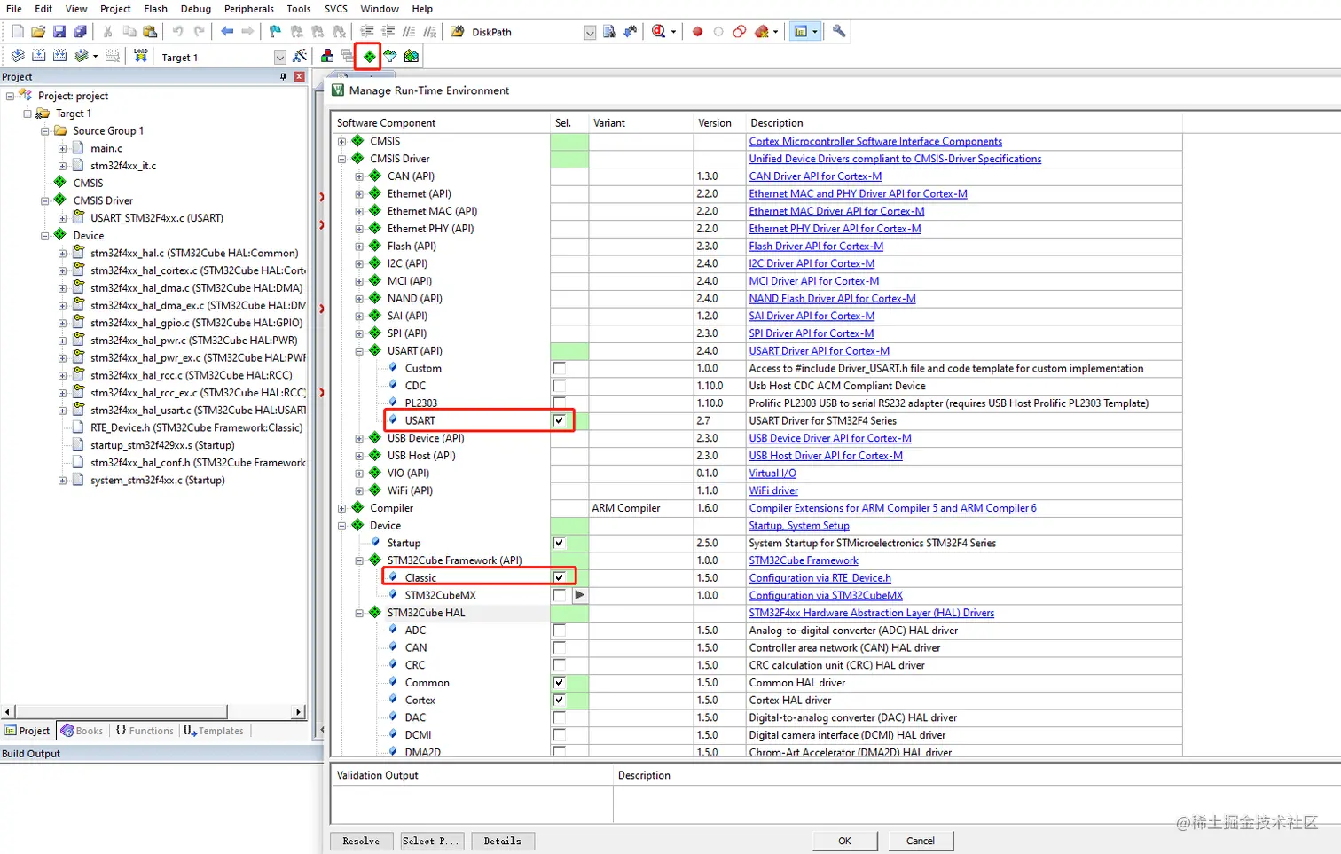
2 基于CMSIS Pack创建工程

image.png image.png image.png image.png image.png

  • 报警处理 image.png image.png

3 100个字符尚未接收完,实际上接收数据已经结束,超时中断后,就是不定长串口数据

image.png image.png image.png

4 不定长结果

image.png