如何使用Azure Storage Explorer管理Azure Blob存储

534 阅读10分钟

我将探讨如何使用存储探索器来管理Azure blob存储。 Azure blob存储是一种存储解决方案,可以在云环境中大规模地存储各种类型的数据。如果你在Azure存储中拥有大量的存储账户,那么管理这些账户就会很困难。微软已经开发了一个桌面应用程序,可以轻松管理Azure存储账户。这个桌面应用程序被称为Azure存储资源管理器,用于管理Azure存储账户。阅读附件中的文章,了解如何下载和安装Azure存储资源管理器,"开始使用Azure存储资源管理器"。

Azure存储资源管理器可用于管理以下类型的存储服务。

  • Azure blob存储
  • Azure文件
  • Azure队列
  • 安卓表(Azure Tables
  • Azure CosmosDB
  • Azure数据湖存储

我假设你已经安装了Azure存储探索器。继续点击桌面上的快捷方式或图标来启动它。一旦该程序启动,你将看到以下屏幕,以连接到Azure blob存储账户或Azure订阅。你可以选择所需的选项,并按照说明建立与存储账户或订阅的连接,显示该订阅的所有存储账户。

连接到Azure订阅

我想在存储探索器中列出我所有的存储账户和服务,所以我将使用下图所示的第一个选项 "订阅"连接到我的Azure账户。

Connect to Azure subscriptions

一旦你将点击上图的Subscription,它将在下面显示选择Azure环境的页面。我将选择Azure并点击下一步按钮继续。

Choose your Azure environment

点击上图中的 "下一步"按钮后,会出现下面的屏幕。下面的屏幕将重定向到Azure登录门户,输入Azure登录凭证,通过它可以在Azure存储资源管理器中访问所有存储账户。

Sign in

一旦你输入Azure登录凭证,你可以看到你的Azure帐户的详细信息,以及在下面的图片中的订阅细节。点击该订阅的复选框,并点击显示在暗红色箭头附近的 "打开资源管理器"按钮。

Azure Blob Storage

你会在对象资源管理器中看到以下细节。在这里,你可以看到Azure云中可用的几乎所有类型的存储解决方案。我们可以看到存储账户、磁盘、Cosmos DB账户和数据湖存储Gen1(预览)选项。你可以通过扩展存储账户名称得到Azure blob存储、Azure文件、Azure队列和Azure表。

Storage account

我们可以看到在上述对象资源管理器中显示了一个存储账户。让我再创建一个存储账户,在这个账户下我将向你展示我们可以使用Azure存储资源管理器进行的各种活动。我将在Azure门户上创建这个存储账户,并通过在Azure存储资源管理器中访问它来进行验证。

登录到Azure门户。搜索存储账户。点击存储账户页面上的创建按钮。你会看到下面的屏幕,填写存储账户的详细信息。关于这些选项,我就不多做解释了,因为我已经在另一篇文章中进行了探讨,我建议你阅读 "开始使用Azure blob存储"。填写完所有细节后,点击 "审查+创建"按钮,启动该部署。

Create a storage account

现在,你可以看到新的存储账户mdstorage12已经在下面的屏幕中创建。让我们在Azure存储资源管理器中访问这个存储账户。

Storage accounts

打开你在上述步骤中连接的Azure存储资源管理器。右键单击 "存储账户"选项,然后单击 "刷新"按钮,如下图所示。

Azure Storage explorer

你可以看到mdstorage12存储账户现在显示在存储账户树下。现在我将继续使用这个应用程序在这个存储账户上执行各种活动,向你展示Azure存储资源管理器对于从桌面上管理Azure blob存储是多么有用。

Storage Accounts tree

执行存储账户级别的更改

我们在上节中创建了一个名为mdstorage12的新存储账户,并使用存储探索器将其连接到这个Azure存储账户。现在让我们来探索一下,使用这个桌面应用程序存储探索器,我们可以为存储账户执行哪些活动。

有两种方法可以获得我们可以使用存储探索器对存储账户进行的所有活动。

  • 一种是通过右键单击存储账户,如下图所示,其中显示了活动列表。
  • 另一种方法是在选择存储账户后查看行动选项卡,该选项卡在对象资源管理器窗口的底部,也用暗红色箭头突出显示。

我们可以直接从存储探索器中对任何存储账户进行很多活动。我们可以在Azure门户上打开选定的存储账户,获得共享访问签名,复制密钥,设置访问层级等。

让我向你展示对这个Azure blob存储账户mdstorage12进行的具体活动。假设你想获得这个存储账户的共享访问签名,那么就在对象资源管理器中右键单击存储账户,选择获取共享访问签名...,如下图所示。你可以选择任何其他选项,如果你想执行该活动。

Get Shared Access Signature

一旦你点击了上述选项,下面的屏幕就会出现。你可以查看细节,根据你的需要进行修改,然后点击该窗口底部的创建按钮。

Shared Access Signature options

共享访问签名将显示在下一个页面,如下图所示。你可以点击复制按钮来复制这些签名以满足你的要求。

Shared Access Signature ,

同样,你也可以使用存储资源管理器在Azure blob存储账户上执行其他活动。继续练习其他选项,使你熟悉Azure存储资源管理器的工作。

创建一个Azure blob容器

现在,我将向你展示如何使用存储资源管理器在新的存储账户mdstorage12下创建一个Azure blob容器。在对象资源管理器中展开存储账户名称,你可以看到所有的存储选项blob容器、文件共享、队列和表格,如下图所示。你可以右键单击这些选项,以获得我们可以为每个Azure存储选项执行的活动列表。

由于我们要创建Azure blob存储,所以右键单击Blob容器,选择创建Blob容器选项。

Create Blob Container

你会得到下面的文本框来输入blob容器的名称。在文本框中输入blob容器的名称,然后按回车键来创建blob容器。

Create Blob Container name

一旦你命名了你的blob容器,在对象资源管理器窗口的右侧窗格中会出现一个额外的资源管理器窗口。你可以在右侧窗格中看到这个blob容器下的各种选项。让我们继续前进,向这个blob容器上传一个文档。

Upload a document to Blob Container

上传文档到Azure blob存储

我们已经创建了一个存储账户mdstorage12和一个名为mdsblobcontainerimage的blob容器。现在我们将上传一个文件,展示如何使用存储资源管理器在Azure blob存储中上传blob数据。

点击新创建的blob容器右侧窗格中的 "上传 "按钮。你会得到两个选项,一个是上传文件夹,另一个是上传文件。根据你要上传的数据,选择你的选项。因为我需要上传一个blob文档,所以我在下面的屏幕上选择了上传文件...。

Upload a document or folder

一旦你点击了上传文件选项,就会出现下面的屏幕。你可以通过点击红色箭头附近的三个点,进入你想要的位置来选择你的文件。接下来,你可以从下图中选择blob类型、访问层级、目标目录和标签(如果有)。

Select upload destination

我点击了3个点并上传了一份文件,选择了块状blob作为blob类型,保留了访问层的默认设置,并在此文件上传过程中添加了一个标签类型。选择好所有选项后,点击上传按钮,将该文件上传至Azure blob存储。

Target Access Tier

一旦文件被上传,你就可以在新创建的blob容器中看到它。你可以在blob容器的详情窗格中看到上传的文件。你还可以看到多个活动,这些活动以暗红色箭头突出显示,可以对这个上传的文件和blob容器进行操作。

Uploaded file options

由于文件已经通过存储资源管理器上传到了Azure的blob存储中,所以让我们在Azure门户中进行验证。在这里,我们可以看到相同的文件显示在下面的图片中的blob容器中。

Azure portal file validation

在blob容器级别执行各种活动

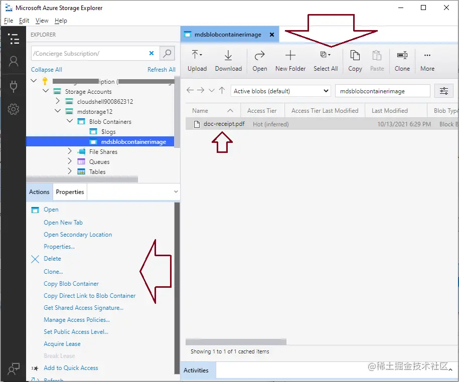
我们为blob容器做了各种活动,你可以通过右键单击blob容器来获得活动列表,如下图所示。当你点击blob容器时,你也可以在Actions选项卡中获得该列表。

让我给你举个例子,执行一个名为管理访问策略的活动...

Manage Access Policies

一旦你点击这个选项,你会得到下面的窗口,为这个容器添加访问策略。点击下图中的 "添加"按钮。

Access Policies

你会在访问策略下得到一个行,如下图所示。在这里,你可以为这个blob容器应用你想要的访问策略,然后点击保存按钮来存储和应用这个访问策略。

Access Policies settings

同样,你可以执行本节第一张图片的列表中显示的任何活动。

删除Azure blob容器

本节将探讨删除Azure blob存储账户的blob容器的步骤。在确定的blob容器上点击右键,选择删除...选项。

Delete an Azure blob container

一旦你点击删除选项,它将显示在弹出的窗口下面,说明这将永久地删除存储账户中的blob容器,给定的Azure blob存储账户。如果将来需要,请务必备份数据。

Delete an Azure blob container confirmation

在下面的图片中,你可以看到删除的blob容器没有显示在存储账户mdstorage12中。

Delete container

管理其他Azure存储选项

我们还可以为其他Azure存储选项执行各种活动,如文件共享、队列和表格。让我告诉你如何在存储账户mdstorage12中创建一个Azure表。在任何选项上点击右键,就像我对表所做的那样,然后选择创建表

Create table

你会得到下面的文本窗口来输入其名称。命名你的Azure表存储后按回车键。

Azure table storage

你可以看到Azure表已经和多个内部对象一起被创建。如果你看右边的窗格,你可以看到各种选项,如导入、导出、添加和列选项。你可以根据你的要求继续设计你的表。

like Import, Export, Add and column options

总结

Azure存储资源管理器是一个非常有用的桌面工具,用于管理Azure存储。我已经探讨了管理Azure blob存储的各种活动。我还展示了如何使用Azure存储探索器创建、删除和访问其属性。试着使用这个工具来管理你的Azure存储账户,而不需要访问Azure门户。