Spring系列三:Spring Bean生命周期

186 阅读2分钟

​本文已参与「新人创作礼」活动,一起开启掘金创作之路。

Spring Bean生命周期,好像人的一生~~

今天叶秋学长带领大家一起学习Spring Bean的一生~~

目录

 什么是Spring Bean生命周期?

参考文献:

Bean容器生命周期,好像人的一生。。 


 什么是Spring Bean生命周期?

可以看看:Spring Bean生命周期,好像人的一生。。

在Spring中,基本容器BeanFactory和扩展容器ApplicationContext的实例化时机不太一样,BeanFactory采用的是延迟初始化的方式,也就是只有在第一次getBean()的时候,才会实例化Bean;ApplicationContext启动之后会实例化所有的Bean定义。

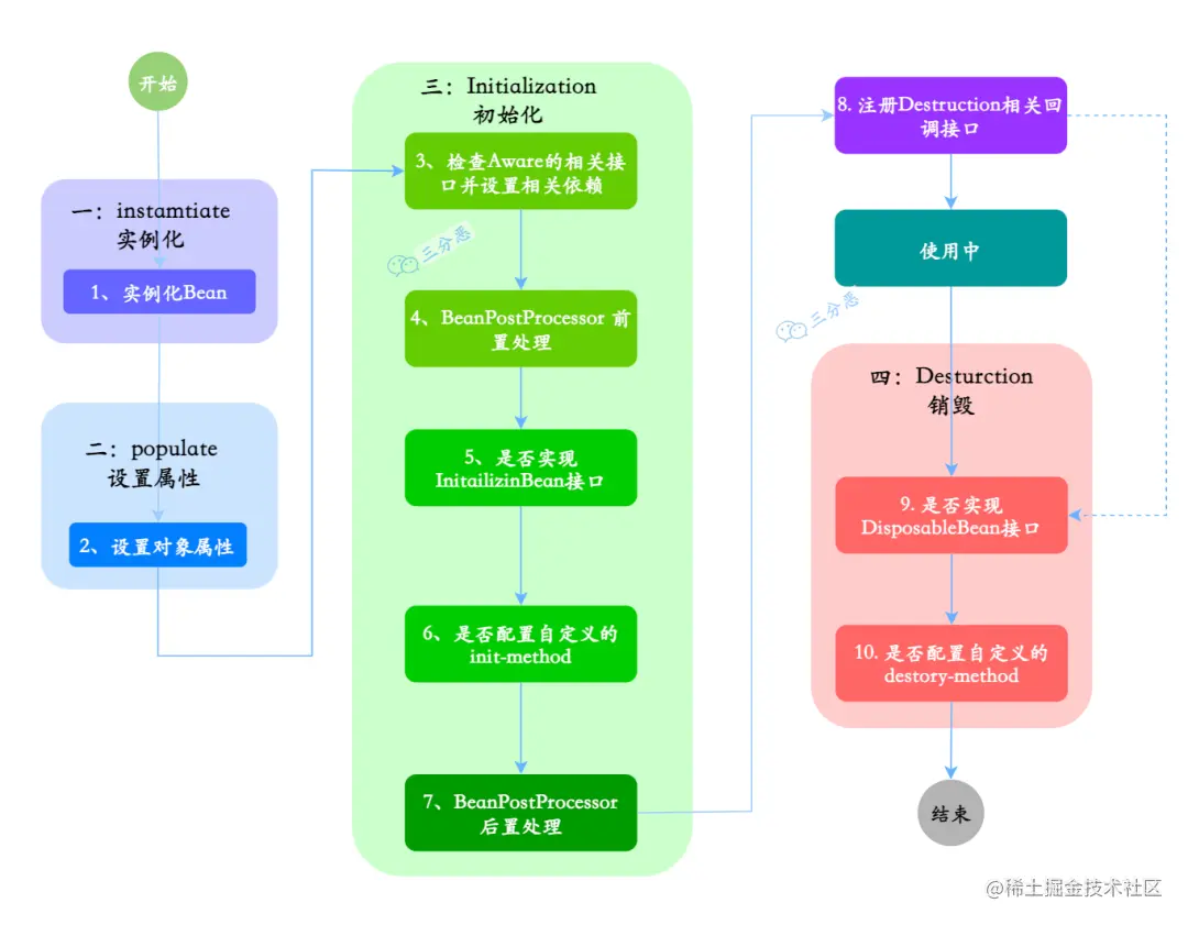
Spring IOC 中Bean的生命周期大致分为四个阶段:实例化(Instantiation)、属性赋值(Populate)、初始化(Initialization)、销毁(Destruction)。

​编辑​

Bean生命周期四个阶段

我们再来看一个稍微详细一些的过程:

  • 实例化:第 1 步,实例化一个 Bean 对象

  • 属性赋值:第 2 步,为 Bean 设置相关属性和依赖

  • 初始化:初始化的阶段的步骤比较多,5、6步是真正的初始化,第 3、4 步为在初始化前执行,第 7 步在初始化后执行,初始化完成之后,Bean就可以被使用了

  • 销毁:第 8~10步,第8步其实也可以算到销毁阶段,但不是真正意义上的销毁,而是先在使用前注册了销毁的相关调用接口,为了后面第9、10步真正销毁 Bean 时再执行相应的方法

    ​编辑​

简单总结一下,Bean生命周期里初始化的过程相对步骤会多一些,比如前置、后置的处理。

最后通过一个实例来看一下具体的细节:

​编辑​

  • 定义一个PersonBean类,实现DisposableBean, InitializingBeanBeanFactoryAwareBeanNameAware这4个接口,同时还有自定义的init-methoddestroy-method
public class PersonBean implements InitializingBeanBeanFactoryAwareBeanNameAwareDisposableBean {

    /**
     * 身份证号
     */
    private Integer no;

    /**
     * 姓名
     */
    private String name;

    public PersonBean() {
        System.out.println("1.调用构造方法:我出生了!");
    }

    public Integer getNo() {
        return no;
    }

    public void setNo(Integer no) {
        this.no = no;
    }

    public String getName() {
        return name;
    }

    public void setName(String name) {
        this.name = name;
        System.out.println("2.设置属性:我的名字叫"+name);
    }

    @Override
    public void setBeanName(String s) {
        System.out.println("3.调用BeanNameAware#setBeanName方法:我要上学了,起了个学名");
    }

    @Override
    public void setBeanFactory(BeanFactory beanFactory) throws BeansException {
        System.out.println("4.调用BeanFactoryAware#setBeanFactory方法:选好学校了");
    }

    @Override
    public void afterPropertiesSet() throws Exception {
        System.out.println("6.InitializingBean#afterPropertiesSet方法:入学登记");
    }

    public void init() {
        System.out.println("7.自定义init方法:努力上学ing");
    }

    @Override
    public void destroy() throws Exception {
        System.out.println("9.DisposableBean#destroy方法:平淡的一生落幕了");
    }

    public void destroyMethod() {
        System.out.println("10.自定义destroy方法:睡了,别想叫醒我");
    }

    public void work(){
        System.out.println("Bean使用中:工作,只有对社会没有用的人才放假。。");
    }

}

  • 定义一个MyBeanPostProcessor实现BeanPostProcessor接口。

  • public class MyBeanPostProcessor implements BeanPostProcessor {
    
        @Override
        public Object postProcessBeforeInitialization(Object bean, String beanName) throws BeansException {
            System.out.println("5.BeanPostProcessor.postProcessBeforeInitialization方法:到学校报名啦");
            return bean;
        }
    
        @Override
        public Object postProcessAfterInitialization(Object bean, String beanName) throws BeansException {
            System.out.println("8.BeanPostProcessor#postProcessAfterInitialization方法:终于毕业,拿到毕业证啦!");
            return bean;
        }
    }
    

  • 配置文件,指定init-methoddestroy-method属性

  • <?xml version="1.0" encoding="UTF-8"?>
    <beans xmlns="http://www.springframework.org/schema/beans"
           xmlns:xsi="http://www.w3.org/2001/XMLSchema-instance"
           xsi:schemaLocation="http://www.springframework.org/schema/beans http://www.springframework.org/schema/beans/spring-beans.xsd">
    
        <bean name="myBeanPostProcessor" class="cn.fighter3.spring.life.MyBeanPostProcessor" />
        <bean name="personBean" class="cn.fighter3.spring.life.PersonBean"
              init-method="init" destroy-method="destroyMethod">
            <property name="idNo" value= "80669865"/>
            <property name="name" value="张铁钢" />
        </bean>
    
    </beans>
    

  • 测试

  • public class Main {
    
        public static void main(String[] args) {
            ApplicationContext context = new ClassPathXmlApplicationContext("spring-config.xml");
            PersonBean personBean = (PersonBean) context.getBean("personBean");
            personBean.work();
            ((ClassPathXmlApplicationContext) context).destroy();
        }
    }
    

  • 运行结果:

  • 1.调用构造方法:我出生了!
    2.设置属性:我的名字叫张铁钢
    3.调用BeanNameAware#setBeanName方法:我要上学了,起了个学名
    4.调用BeanFactoryAware#setBeanFactory方法:选好学校了
    5.BeanPostProcessor#postProcessBeforeInitialization方法:到学校报名啦
    6.InitializingBean#afterPropertiesSet方法:入学登记
    7.自定义init方法:努力上学ing
    8.BeanPostProcessor#postProcessAfterInitialization方法:终于毕业,拿到毕业证啦!
    Bean使用中:工作,只有对社会没有用的人才放假。。
    9.DisposableBean#destroy方法:平淡的一生落幕了
    10.自定义destroy方法:睡了,别想叫醒我
    

    关于源码,Bean创建过程可以查看AbstractBeanFactory#doGetBean方法,在这个方法里可以看到Bean的实例化,赋值、初始化的过程,至于最终的销毁,可以看看ConfigurableApplicationContext#close()

    ​编辑​

    Bean生命周期源码追踪

参考文献:

Bean容器生命周期,好像人的一生。。 

本期分享到此为止,别忘了给叶秋学长点点关注,关注博主不迷路,叶秋学长带你上高速~~