【Netflix Hollow系列】深入Hollow底层读写引擎

1,138 阅读10分钟

前言

在上一篇文章【Netflix Hollow系列】深入分析Hollow生产消费模型中详细分析了Hollow的生产消费模型,但是Hollow是如何处理具体的Blob和数据流的呢?

本文针对以上问题,对Hollow的底层读写核心读写功能进行详细的阐述以及源码分析。

主要包含四部分:

  1. Hollow底层如何实现写数据
  2. Hollow底层如何实现读数据
  3. Hollow的Blob数据流
  4. Hollow底层数据ByteBuff的实现。

本文会附带众多关键的源码,希望通过本文可以详细能让大家理解Hollow底层数据流的流转过程以及生产消费是如何实现的。更进一步的是能够在设计和实现自己系统时有更多的思路。

@空歌白石 原创。

MemoryMode

在介绍数据流之前,让我们先来看下Hollow内存数据模型的分类。

Hollow 将内存模型分为ON_HEAPSHARED_MEMORY_LAZY两种,预留第三种定义SHARED_MEMORY_EAGER,方式目前并未实现。枚举定义如下:

  1. ON_HEAP:立即加载到主内存,在JVM堆上。
  2. SHARED_MEMORY_LAZY:映射到虚拟内存和延迟加载到主内存,离开堆
  3. SHARED_MEMORY_EAGER:(将来)映射到虚拟内存,并立即加载到主内存,离开堆

这里有点需要注意,并不是所有的MemoryMode都是支持TypeFilter,目前仅仅ON_HEAP支持。关于什么是TypeFilter,将在后续的文章中展开介绍。

public enum MemoryMode {
    ON_HEAP,
    SHARED_MEMORY_LAZY;
    // SHARED_MEMORY_EAGER
    /*
     * 返回是否支持某个内存模式
     */
    public boolean consumerSupported() {
        return this.equals(ON_HEAP) || this.equals(SHARED_MEMORY_LAZY);
    }
    /*
     * 返回内存模式是否支持类型Filter
     */
    public boolean supportsFiltering() {
        return this.equals(ON_HEAP);
    }
}

Write

首先我们查看HollowProducer的核心方法runCycle的具体实现。runCycle是 Producer 循环执行生成全量和增量逻辑。

核心流程:

  1. prepare
  2. populate
  3. produce new state
  4. publish
  5. checksum
  6. validation
  7. announce
long runCycle(
        ProducerListeners listeners,
        HollowProducer.Incremental.IncrementalPopulator incrementalPopulator, HollowProducer.Populator populator,
        Status.StageWithStateBuilder cycleStatus, long toVersion) {
    // 1. Begin a new cycle
    Artifacts artifacts = new Artifacts();
    HollowWriteStateEngine writeEngine = getWriteEngine();

    try {
        // 1a. Prepare the write state
        writeEngine.prepareForNextCycle();

        // save timestamp in ms of when cycle starts
        writeEngine.addHeaderTag(HollowStateEngine.HEADER_TAG_METRIC_CYCLE_START, String.valueOf(System.currentTimeMillis()));

        // 2. Populate the state
        populate(listeners, incrementalPopulator, populator, toVersion);

        // 3. Produce a new state if there's work to do
        if (writeEngine.hasChangedSinceLastCycle()) {
            boolean schemaChangedFromPriorVersion = readStates.hasCurrent() &&
                    !writeEngine.hasIdenticalSchemas(readStates.current().getStateEngine());
            if (schemaChangedFromPriorVersion) {
                writeEngine.addHeaderTag(HollowStateEngine.HEADER_TAG_SCHEMA_CHANGE, Boolean.TRUE.toString());
            } else {
                writeEngine.getHeaderTags().remove(HollowStateEngine.HEADER_TAG_SCHEMA_CHANGE);
            }

            // 3a. Publish, run checks & validation, then announce new state consumers
            publish(listeners, toVersion, artifacts);

            ReadStateHelper candidate = readStates.roundtrip(toVersion);
            cycleStatus.readState(candidate.pending());
            candidate = doIntegrityCheck ?
                    checkIntegrity(listeners, candidate, artifacts, schemaChangedFromPriorVersion) :
                        noIntegrityCheck(candidate, artifacts);

            try {
                validate(listeners, candidate.pending());

                announce(listeners, candidate.pending());

                readStates = candidate.commit();
                cycleStatus.readState(readStates.current()).success();
            } catch (Throwable th) {
                if (artifacts.hasReverseDelta()) {
                    applyDelta(artifacts.reverseDelta, candidate.pending().getStateEngine());
                    readStates = candidate.rollback();
                }
                throw th;
            }
            lastSuccessfulCycle = toVersion;
        } else {
            // 3b. Nothing to do; reset the effects of Step 2
            // Return the lastSucessfulCycle to the caller thereby
            // the callee can track that version against consumers
            // without having to listen to events.
            // Consistently report the version that would be used if
            // data had been published for the events.  This
            // is for consistency in tracking
            writeEngine.resetToLastPrepareForNextCycle();
            cycleStatus.success();
            listeners.fireNoDelta(toVersion);

            log.info("Populate stage completed with no delta in output state; skipping publish, announce, etc.");
        }
    } catch (Throwable th) {
        writeEngine.resetToLastPrepareForNextCycle();
        cycleStatus.fail(th);

        if (th instanceof RuntimeException) {
            throw (RuntimeException) th;
        }
        throw new RuntimeException(th);
    } finally {
        artifacts.cleanup();
    }
    return lastSuccessfulCycle;
}

populate

Hollow写数据,主要由填充方法populate实现。由firePopulateStartpopulatesuccess三个阶段组成。

void populate(
        ProducerListeners listeners,
        HollowProducer.Incremental.IncrementalPopulator incrementalPopulator, HollowProducer.Populator populator,
        long toVersion) throws Exception {
    assert incrementalPopulator != null ^ populator != null;

    Status.StageBuilder populateStatus = listeners.firePopulateStart(toVersion);
    try {
        if (incrementalPopulator != null) {
            // Incremental population is a sub-stage of the population stage
            // This ensures good integration with existing population listeners if this sub-stage fails
            // then the population stage will fail
            populator = incrementalPopulate(listeners, incrementalPopulator, toVersion);
        }

        try (CloseableWriteState writeState = new CloseableWriteState(toVersion, objectMapper,
                readStates.current())) {
            populator.populate(writeState);
            populateStatus.success();
        }
    } catch (Throwable th) {
        populateStatus.fail(th);
        throw th;
    } finally {
        listeners.firePopulateComplete(populateStatus);
    }
}

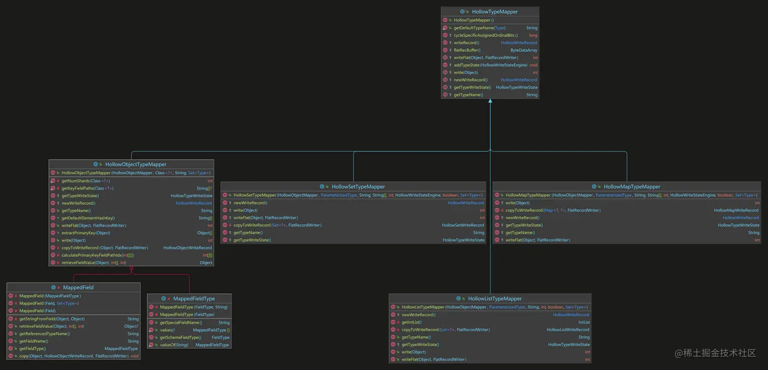
HollowTypeMapper

HollowTypeMapper负责数据从特定的类型转换为bytes。HollowTypeMapper作为一个接口,针对不同的数据类型有不同的实现,具体的依赖关系如下图:

HollowTypeMapper.png

核心的记录写入方法如下

protected void addTypeState(HollowWriteStateEngine stateEngine) {
    if(stateEngine.getTypeState(getTypeName()) == null)
        stateEngine.addTypeState(getTypeWriteState());
}

protected HollowWriteRecord writeRecord() {
    HollowWriteRecord rec = writeRec.get();
    if(rec == null) {
        rec = newWriteRecord();
        writeRec.set(rec);
    }
    rec.reset();
    return rec;
}

protected ByteDataArray flatRecBuffer() {
    ByteDataArray buf = flatRecBuffer.get();
    if(buf == null) {
        buf = new ByteDataArray();
        flatRecBuffer.set(buf);
    }
    buf.reset();
    return buf;
}

以Object类的实现HollowObjectTypeMapper为例展开介绍下:

@Override
protected HollowWriteRecord newWriteRecord() {
    return new HollowObjectWriteRecord(schema);
}

HollowObjectWriteRecord的构造方法中,依据SMALL_ARRAY_RECYCLER初始化字段数据。

public HollowObjectWriteRecord(HollowObjectSchema schema) {
    this.schema = schema;
    this.fieldData = new ByteDataArray[schema.numFields()];
    this.isNonNull = new boolean[schema.numFields()];
    for (int i = 0; i < fieldData.length; i++) {
        fieldData[i] = new ByteDataArray(WastefulRecycler.SMALL_ARRAY_RECYCLER);
    }
}

当需要添加记录时,需要调用add方法,将Object写入到Mapper。

    /**
     * Adds the specified POJO to the state engine.
     * <p>
     * Unless previously initialized with {@link #initializeTypeState(Class)},
     * the first time an instance of a particular type is added
     * its schema is derived and added to the data model.
     *
     * @param o the POJO to add
     * @return the ordinal assigned to the newly added object
     */
    public int add(Object o) {
        HollowTypeMapper typeMapper = getTypeMapper(o.getClass(), null, null);
        return typeMapper.write(o);
    }

HollowWriteRecord

HollowWriteRecord定义了每一条数据记录写入到Blob的行为,包括writeDataToreset两个方法。继承关系如下图:

HollowWriteRecord.png

package com.netflix.hollow.core.write;

import com.netflix.hollow.core.memory.ByteDataArray;

public interface HollowWriteRecord {

    public void writeDataTo(ByteDataArray buf);

    public void reset();

}

针对不同的数据类型需要对HollowWriteRecord进行特殊的实现。我们以Object的实现HollowObjectWriteRecord说明。

private final HollowObjectSchema schema;

private final ByteDataArray fieldData[];
private final boolean isNonNull[];

public HollowObjectWriteRecord(HollowObjectSchema schema) {
    this.schema = schema;
    this.fieldData = new ByteDataArray[schema.numFields()];
    this.isNonNull = new boolean[schema.numFields()];
    for (int i = 0; i < fieldData.length; i++) {
        fieldData[i] = new ByteDataArray(WastefulRecycler.SMALL_ARRAY_RECYCLER);
    }
}

具体writeDataTo的实现,可以看出Hollow在写数据时,会将Object的每一个Filed根据字段具体数据类型依次写入到ByteBuff中。如果为NULL则会特殊处理。

public void writeDataTo(ByteDataArray buf) {
    for (int i = 0; i < fieldData.length; i++) {
        writeField(buf, i);
    }
}

public void writeDataTo(ByteDataArray buf, HollowObjectSchema translate) {
    for(int i=0; i < translate.numFields(); i++) {
        int fieldIndex = schema.getPosition(translate.getFieldName(i));

        if(fieldIndex != -1) {
            writeField(buf, fieldIndex);
        } else {
            writeNull(buf, translate.getFieldType(i));
        }
    }
}

private void writeField(ByteDataArray buf, int fieldIndex) {
    if (isNonNull[fieldIndex]) {
        if (getSchema().getFieldType(fieldIndex).isVariableLength())
            VarInt.writeVInt(buf, (int)fieldData[fieldIndex].length());
        fieldData[fieldIndex].copyTo(buf);
    } else {
        writeNull(buf, schema.getFieldType(fieldIndex));
    }
}

数据模型可以用以下图形为例,加以理解。有兴趣的朋友也可以查阅之前的文章:# 【Netflix Hollow系列】深入分析Hollow内存布局,可以有更详细的理解。

image.png

Read

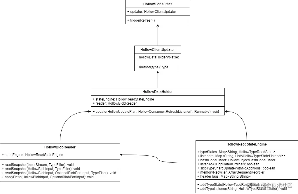
接下来,将阐述Consumer是如何Read数据,首先让我们看下Read数据相关的核心类的依赖关系。

Hollow-Consumer依赖体系.drawio.png

HollowBlobReader

HollowBlobReader负责填充全量和消费增量数据,也可以称之为更新数据到HollowReadStateEngine。在方法中可以根据具体的MemoryMode选择不同的堆内模型。

private void applySnapshotTransition(HollowConsumer.Blob snapshotBlob,
        HollowConsumer.RefreshListener[] refreshListeners,
        Runnable apiInitCallback) throws Throwable {
    try (HollowBlobInput in = HollowBlobInput.modeBasedSelector(memoryMode, snapshotBlob);
            OptionalBlobPartInput optionalPartIn = snapshotBlob.getOptionalBlobPartInputs()) {
        applyStateEngineTransition(in, optionalPartIn, snapshotBlob, refreshListeners);
        initializeAPI(apiInitCallback);

        for (HollowConsumer.RefreshListener refreshListener : refreshListeners) {
            if (refreshListener instanceof TransitionAwareRefreshListener)
                ((TransitionAwareRefreshListener)refreshListener).snapshotApplied(currentAPI, stateEngine, snapshotBlob.getToVersion());
        }
    } catch (Throwable t) {
        failedTransitionTracker.markFailedTransition(snapshotBlob);
        throw t;
    }
}

private void applyDeltaTransition(HollowConsumer.Blob blob, boolean isSnapshotPlan, HollowConsumer.RefreshListener[] refreshListeners) throws Throwable {
    if (!memoryMode.equals(MemoryMode.ON_HEAP)) {
        LOG.warning("Skipping delta transition in shared-memory mode");
        return;
    }

    try (HollowBlobInput in = HollowBlobInput.modeBasedSelector(memoryMode, blob);
            OptionalBlobPartInput optionalPartIn = blob.getOptionalBlobPartInputs()) {
        applyStateEngineTransition(in, optionalPartIn, blob, refreshListeners);

        if(objLongevityConfig.enableLongLivedObjectSupport()) {
            HollowDataAccess previousDataAccess = currentAPI.getDataAccess();
            HollowHistoricalStateDataAccess priorState = new HollowHistoricalStateCreator(null).createBasedOnNewDelta(currentVersion, stateEngine);
            HollowProxyDataAccess newDataAccess = new HollowProxyDataAccess();
            newDataAccess.setDataAccess(stateEngine);
            currentAPI = apiFactory.createAPI(newDataAccess, currentAPI);

            if(previousDataAccess instanceof HollowProxyDataAccess)
                ((HollowProxyDataAccess)previousDataAccess).setDataAccess(priorState);

            wireHistoricalStateChain(priorState);
        } else {
            if(currentAPI.getDataAccess() != stateEngine)
                currentAPI = apiFactory.createAPI(stateEngine);

            priorHistoricalDataAccess = null;
        }

        if(!staleReferenceDetector.isKnownAPIHandle(currentAPI))
            staleReferenceDetector.newAPIHandle(currentAPI);

        for(HollowConsumer.RefreshListener refreshListener : refreshListeners) {
            if(!isSnapshotPlan)
                refreshListener.deltaUpdateOccurred(currentAPI, stateEngine, blob.getToVersion());
            if (refreshListener instanceof TransitionAwareRefreshListener)
                ((TransitionAwareRefreshListener)refreshListener).deltaApplied(currentAPI, stateEngine, blob.getToVersion());
        }

    } catch (Throwable t) {
        failedTransitionTracker.markFailedTransition(blob);
        throw t;
    }
}

private void applyStateEngineTransition(HollowBlobInput in, OptionalBlobPartInput optionalPartIn, HollowConsumer.Blob transition, HollowConsumer.RefreshListener[] refreshListeners) throws IOException {
    if (transition.isSnapshot()) {
        if (filter == null) {
            reader.readSnapshot(in, optionalPartIn);
        }
        else {
            reader.readSnapshot(in, optionalPartIn, filter);
        }
    } else {
        reader.applyDelta(in, optionalPartIn);
    }

    setVersion(transition.getToVersion());

    for (HollowConsumer.RefreshListener refreshListener : refreshListeners)
        refreshListener.blobLoaded(transition);
}

读取全量数据的方法。

public void readSnapshot(HollowBlobInput in, OptionalBlobPartInput optionalParts, TypeFilter filter) throws IOException {
    validateMemoryMode(in.getMemoryMode());
    Map<String, HollowBlobInput> optionalPartInputs = null;
    if (optionalParts != null)
        optionalPartInputs = optionalParts.getInputsByPartName(in.getMemoryMode());

    HollowBlobHeader header = readHeader(in, false);
    List<HollowBlobOptionalPartHeader> partHeaders = readPartHeaders(header, optionalPartInputs, in.getMemoryMode());
    List<HollowSchema> allSchemas = combineSchemas(header, partHeaders);

    filter = filter.resolve(allSchemas);

    notifyBeginUpdate();

    long startTime = System.currentTimeMillis();

    int numStates = VarInt.readVInt(in);

    Collection<String> typeNames = new TreeSet<>();
    for (int i=0;i<numStates;i++) {
        String typeName = readTypeStateSnapshot(in, filter);
        typeNames.add(typeName);
    }

    if (optionalPartInputs != null) {
        for (Map.Entry<String, HollowBlobInput> optionalPartEntry : optionalPartInputs.entrySet()) {
            numStates = VarInt.readVInt(optionalPartEntry.getValue());

            for (int i=0;i<numStates;i++) {
                String typeName = readTypeStateSnapshot(optionalPartEntry.getValue(), filter);
                typeNames.add(typeName);
            }
        }
    }

    stateEngine.wireTypeStatesToSchemas();

    long endTime = System.currentTimeMillis();

    log.info("SNAPSHOT COMPLETED IN " + (endTime - startTime) + "ms");
    log.info("TYPES: " + typeNames);

    notifyEndUpdate();

    stateEngine.afterInitialization();
}

private String readTypeStateSnapshot(HollowBlobInput in, TypeFilter filter) throws IOException {
    HollowSchema schema = HollowSchema.readFrom(in);
    int numShards = readNumShards(in);
    String typeName = schema.getName();

    if (schema instanceof HollowObjectSchema) {
        if (!filter.includes(typeName)) {
            HollowObjectTypeReadState.discardSnapshot(in, (HollowObjectSchema)schema, numShards);
        } else {
            HollowObjectSchema unfilteredSchema = (HollowObjectSchema)schema;
            HollowObjectSchema filteredSchema = unfilteredSchema.filterSchema(filter);
            populateTypeStateSnapshot(in, new HollowObjectTypeReadState(stateEngine, memoryMode, filteredSchema, unfilteredSchema, numShards));
        }
    } else if (schema instanceof HollowListSchema) {
        if (!filter.includes(typeName)) {
            HollowListTypeReadState.discardSnapshot(in, numShards);
        } else {
            populateTypeStateSnapshot(in, new HollowListTypeReadState(stateEngine, memoryMode, (HollowListSchema)schema, numShards));
        }
    } else if(schema instanceof HollowSetSchema) {
        if (!filter.includes(typeName)) {
            HollowSetTypeReadState.discardSnapshot(in, numShards);
        } else {
            populateTypeStateSnapshot(in, new HollowSetTypeReadState(stateEngine, memoryMode, (HollowSetSchema)schema, numShards));
        }
    } else if(schema instanceof HollowMapSchema) {
        if (!filter.includes(typeName)) {
            HollowMapTypeReadState.discardSnapshot(in, numShards);
        } else {
            populateTypeStateSnapshot(in, new HollowMapTypeReadState(stateEngine, memoryMode, (HollowMapSchema)schema, numShards));
        }
    }
    return typeName;
}

private void populateTypeStateSnapshot(HollowBlobInput in, HollowTypeReadState typeState) throws IOException {
    stateEngine.addTypeState(typeState);
    typeState.readSnapshot(in, stateEngine.getMemoryRecycler());
}

@Override
public void readSnapshot(HollowBlobInput in, ArraySegmentRecycler memoryRecycler) throws IOException {
    if (shards.length > 1)
        maxOrdinal = VarInt.readVInt(in);

    for (int i = 0; i < shards.length; i++) {
        HollowObjectTypeDataElements snapshotData = new HollowObjectTypeDataElements(getSchema(), memoryMode, memoryRecycler);
        snapshotData.readSnapshot(in, unfilteredSchema);
        shards[i].setCurrentData(snapshotData);
    }

    if (shards.length == 1)
        maxOrdinal = shards[0].currentDataElements().maxOrdinal;

    SnapshotPopulatedOrdinalsReader.readOrdinals(in, stateListeners);
}

从数据流HollowBlobInput读取数据,同时指定了当前数据流是否为增量,HollowObjectSchema定义了HollowBlobInput的数据格式。

void readFromInput(HollowBlobInput in, boolean isDelta, HollowObjectSchema unfilteredSchema) throws IOException {
    maxOrdinal = VarInt.readVInt(in);

    if (isDelta) {
        encodedRemovals = GapEncodedVariableLengthIntegerReader.readEncodedDeltaOrdinals(in, memoryRecycler);
        encodedAdditions = GapEncodedVariableLengthIntegerReader.readEncodedDeltaOrdinals(in, memoryRecycler);
    }

    readFieldStatistics(in, unfilteredSchema);

    fixedLengthData = FixedLengthDataFactory.get(in, memoryMode, memoryRecycler);
    removeExcludedFieldsFromFixedLengthData();

    readVarLengthData(in, unfilteredSchema);
}

public static GapEncodedVariableLengthIntegerReader readEncodedDeltaOrdinals(HollowBlobInput in, ArraySegmentRecycler memoryRecycler) throws IOException {
    SegmentedByteArray arr = new SegmentedByteArray(memoryRecycler);
    long numBytesEncodedOrdinals = VarInt.readVLong(in);
    arr.loadFrom(in, numBytesEncodedOrdinals);
    return new GapEncodedVariableLengthIntegerReader(arr, (int)numBytesEncodedOrdinals);
}

@Override
public void loadFrom(HollowBlobInput is, long length) throws IOException {
    int segmentSize = 1 << log2OfSegmentSize;
    int segment = 0;

    byte scratch[] = new byte[segmentSize];

    while (length > 0) {
        ensureCapacity(segment);
        long bytesToCopy = Math.min(segmentSize, length);
        long bytesCopied = 0;
        while (bytesCopied < bytesToCopy) {
            bytesCopied += is.read(scratch, (int)bytesCopied, (int)(bytesToCopy - bytesCopied));
        }
        orderedCopy(scratch, 0, segments[segment++], 0, (int)bytesCopied);
        length -= bytesCopied;
    }
}

private void orderedCopy(byte[] src, int srcPos, byte[] dest, int destPos, int length) {
    int endSrcPos = srcPos + length;
    destPos += Unsafe.ARRAY_BYTE_BASE_OFFSET;

    while(srcPos < endSrcPos) {
        unsafe.putByteVolatile(dest, destPos++, src[srcPos++]);
    }
}

/**
* Reads up to {@code len} bytes of data from the HollowBlobInput by relaying the call to the underlying
* {@code DataInputStream} or {@code RandomAccessFile} into an array of bytes. This method blocks until at
* least one byte of input is available.
*
* @return an integer in the range 0 to 255
* @throws IOException if underlying {@code DataInputStream} or {@code RandomAccessFile}
* @throws UnsupportedOperationException if the input type wasn't  one of {@code DataInputStream} or {@code RandomAccessFile}
*/
public int read(byte b[], int off, int len) throws IOException {
    if (input instanceof RandomAccessFile) {
        return ((RandomAccessFile) input).read(b, off, len);
    } else if (input instanceof DataInputStream) {
        return ((DataInputStream) input).read(b, off, len);
    } else {
        throw new UnsupportedOperationException("Unknown Hollow Blob Input type");
    }
}

HollowTypeReadState

HollowTypeReadState定义了两个抽象方法,readSnapshotapplyDelta。分别负责读取全量和消费增量数据。 HollowTypeReadState.png

public abstract void readSnapshot(HollowBlobInput in, ArraySegmentRecycler recycler) throws IOException;
public abstract void applyDelta(HollowBlobInput in, HollowSchema schema, ArraySegmentRecycler memoryRecycler) throws IOException;

从继承关系图中可以看出,HollowObjectTypeReadStateHollowListTypeReadStateHollowSetTypeReadStateHollowMapTypeReadState,分别实现了HollowTypeReadState。我们以为例查看下子类是如何实现增量和全量的消费的。

@Override
public void readSnapshot(HollowBlobInput in, ArraySegmentRecycler memoryRecycler) throws IOException {
    if(shards.length > 1)
        maxOrdinal = VarInt.readVInt(in);

    for(int i=0;i<shards.length;i++) {
        HollowObjectTypeDataElements snapshotData = new HollowObjectTypeDataElements(getSchema(), memoryMode, memoryRecycler);
        snapshotData.readSnapshot(in, unfilteredSchema);
        shards[i].setCurrentData(snapshotData);
    }

    if(shards.length == 1)
        maxOrdinal = shards[0].currentDataElements().maxOrdinal;

    SnapshotPopulatedOrdinalsReader.readOrdinals(in, stateListeners);
}

@Override
public void applyDelta(HollowBlobInput in, HollowSchema deltaSchema, ArraySegmentRecycler memoryRecycler) throws IOException {
    if(shards.length > 1)
        maxOrdinal = VarInt.readVInt(in);

    for(int i=0;i<shards.length;i++) {
        HollowObjectTypeDataElements deltaData = new HollowObjectTypeDataElements((HollowObjectSchema)deltaSchema, memoryMode, memoryRecycler);
        deltaData.readDelta(in);
        if(stateEngine.isSkipTypeShardUpdateWithNoAdditions() && deltaData.encodedAdditions.isEmpty()) {

            if(!deltaData.encodedRemovals.isEmpty())
                notifyListenerAboutDeltaChanges(deltaData.encodedRemovals, deltaData.encodedAdditions, i, shards.length);

            HollowObjectTypeDataElements currentData = shards[i].currentDataElements();
            GapEncodedVariableLengthIntegerReader oldRemovals = currentData.encodedRemovals == null ? GapEncodedVariableLengthIntegerReader.EMPTY_READER : currentData.encodedRemovals;
            if(oldRemovals.isEmpty()) {
                currentData.encodedRemovals = deltaData.encodedRemovals;
                oldRemovals.destroy();
            } else {
                if(!deltaData.encodedRemovals.isEmpty()) {
                    currentData.encodedRemovals = GapEncodedVariableLengthIntegerReader.combine(oldRemovals, deltaData.encodedRemovals, memoryRecycler);
                    oldRemovals.destroy();
                }
                deltaData.encodedRemovals.destroy();
            }

            deltaData.encodedAdditions.destroy();
        } else {
            HollowObjectTypeDataElements nextData = new HollowObjectTypeDataElements(getSchema(), memoryMode, memoryRecycler);
            HollowObjectTypeDataElements oldData = shards[i].currentDataElements();
            nextData.applyDelta(oldData, deltaData);
            shards[i].setCurrentData(nextData);
            notifyListenerAboutDeltaChanges(deltaData.encodedRemovals, deltaData.encodedAdditions, i, shards.length);
            oldData.destroy();
        }
        deltaData.destroy();
        stateEngine.getMemoryRecycler().swap();
    }

    if(shards.length == 1)
        maxOrdinal = shards[0].currentDataElements().maxOrdinal;
}

针对全量数据,我们继续查看SnapshotPopulatedOrdinalsReader.readOrdinals(in, stateListeners);的实现。

public static void readOrdinals(HollowBlobInput in, HollowTypeStateListener[] listeners) throws IOException {
    int numLongs = in.readInt();

    int currentOrdinal = 0;

    for(int i=0;i<numLongs;i++) {
        long l = in.readLong();
        notifyPopulatedOrdinals(l, currentOrdinal, listeners);
        currentOrdinal += 64;
    }
}

private static void notifyPopulatedOrdinals(long l, int ordinal, HollowTypeStateListener[] listeners) {
    if(l == 0)
        return;

    int stopOrdinal = ordinal + 64;

    while(ordinal < stopOrdinal) {
        long mask = 1L << ordinal;
        if((l & mask) != 0) {
            for(int i=0; i<listeners.length; i++) {
                listeners[i].addedOrdinal(ordinal);
            }
        }
        ordinal++;
    }
}

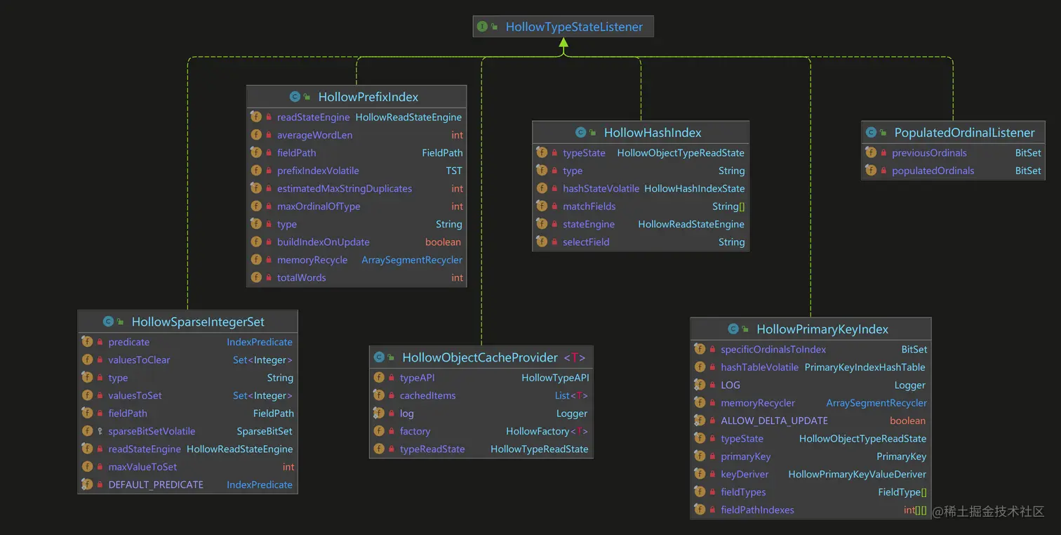
HollowTypeStateListener

最终可以看到在HollowTypeStateListeneraddedOrdinal方法中实现了数据的读取。HollowTypeStateListener是一个接口。下图展示了接口的实现情况。

HollowTypeStateListener注册到特定的HollowTypeReadState以在将增量应用于HollowReadStateEngine时接收回调通知。

HollowTypeStateListener.png

HollowObjectCacheProvider为例详细看下具体源码。

@Override
public void addedOrdinal(int ordinal) {
    // guard against being detached (or constructed without a HollowTypeReadState)
    if (factory == null)
        return;

    for (int i = cachedItems.size(); i <= ordinal; ++i)
        cachedItems.add(null);
    cachedItems.set(ordinal, instantiateCachedObject(factory, typeReadState, typeAPI, ordinal));
}

private T instantiateCachedObject(HollowFactory<T> factory, HollowTypeDataAccess typeDataAccess, HollowTypeAPI typeAPI, int ordinal) {
    try {
        return factory.newCachedHollowObject(typeDataAccess, typeAPI, ordinal);
    } catch(Throwable th) {
        log.log(Level.SEVERE, "Cached object instantiation failed", th);
        return null;
    }
}

factory.newCachedHollowObject就可以和MomoryMode小节的阐述相关联起来。

/**
 * A HollowFactory is responsible for returning objects in a generated Hollow Object API.  The HollowFactory for individual
 * types can be overridden to return hand-coded implementations of specific record types.
 */
public abstract class HollowFactory<T> {

    public abstract T newHollowObject(HollowTypeDataAccess dataAccess, HollowTypeAPI typeAPI, int ordinal);

    public T newCachedHollowObject(HollowTypeDataAccess dataAccess, HollowTypeAPI typeAPI, int ordinal) {
        return newHollowObject(dataAccess, typeAPI, ordinal);
    }
}

HollowFactory

HollowFactory的实现类继承关系如下图:

HollowFactory.png

以String的实现为例看下源码。

public class StringHollowFactory extends HollowFactory<HString> {

    @Override
    public HString newHollowObject(HollowTypeDataAccess dataAccess, HollowTypeAPI typeAPI, int ordinal) {
        return new HString(((StringTypeAPI)typeAPI).getDelegateLookupImpl(), ordinal);
    }

    @Override
    public HString newCachedHollowObject(HollowTypeDataAccess dataAccess, HollowTypeAPI typeAPI, int ordinal) {
        return new HString(new StringDelegateCachedImpl((StringTypeAPI)typeAPI, ordinal), ordinal);
    }
}

HollowBlobInput

为支持不同的内存模式以及使用DataInputStreamRandomAccessFile作为Hollow Producer/Consumer Blob的底层资源之间进行传递,Hollow封装了HollowBlobInput。可以认为此类是Hollow数据传输的核心数据流。

Constructor

HollowBlobInput包含了三个属性:MemoryModeinputStreamBlobByteBuffer

private final MemoryMode memoryMode;

private Object input;
private BlobByteBuffer buffer;

private HollowBlobInput(MemoryMode memoryMode) {
    this.memoryMode = memoryMode;
}

public MemoryMode getMemoryMode() {
    return memoryMode;
}

Blob To HollowBlobInput

本小节将分析Hollow是如何将Blob转换为数据流HollowBlobInput的。

modeBasedSelector

modeBasedSelector方法将数据从Blob文件中读取到内存流中,此方法主要作为一个选择器,基于不同的MemoryMode选择randomAccess还是serial方式读取数据流。

/**
* Initialize the Hollow Blob Input object from the Hollow Consumer blob's Input Stream or Random Access File,
* depending on the configured memory mode. The returned HollowBlobInput object must be closed to free up resources.
*
* @param mode Configured memory mode
* @param blob Hollow Consumer blob
* @return the initialized Hollow Blob Input
* @throws IOException if the Hollow Blob Input couldn't be initialized
*/
public static HollowBlobInput modeBasedSelector(MemoryMode mode, HollowConsumer.Blob blob) throws IOException {
    if (mode.equals(ON_HEAP)) {
        return serial(blob.getInputStream());
    } else if (mode.equals(SHARED_MEMORY_LAZY)) {
        return randomAccess(blob.getFile());
    } else {
        throw new UnsupportedOperationException();
    }
}

/**
* Initialize the Hollow Blob Input object from the Hollow Consumer blob's Input Stream or Random Access File,
* depending on the configured memory mode. The returned HollowBlobInput object must be closed to free up resources.
*
* @param mode Configured memory mode
* @param input Hollow Consumer blob
* @param partName the name of the optional part
* @return the initialized Hollow Blob Input
* @throws IOException if the Hollow Blob Input couldn't be initialized
*/
public static HollowBlobInput modeBasedSelector(MemoryMode mode, OptionalBlobPartInput input, String partName) throws IOException {
    if (mode.equals(ON_HEAP)) {
        return serial(input.getInputStream(partName));
    } else if (mode.equals(SHARED_MEMORY_LAZY)) {
        return randomAccess(input.getFile(partName));
    } else {
        throw new UnsupportedOperationException();
    }
}

randomAccess

使用RandomAccessFile的方式读取Blob文件,在BlobByteBuffer.mmapBlob方法中基于JDK的MappedByteBuffer类实现mmap的数据读取。

/**
* Initialize a random access Hollow Blob input object from a file. The returned HollowBlobInput object must be
* closed to free up resources.
*
* @param f file containing the Hollow blob
* @return a random access HollowBlobInput object
* @throws IOException if the mmap operation reported an IOException
*/
public static HollowBlobInput randomAccess(File f) throws IOException {
    return randomAccess(f, MAX_SINGLE_BUFFER_CAPACITY);
}

/**
* Useful for testing with custom buffer capacity
*/
public static HollowBlobInput randomAccess(File f,int singleBufferCapacity) throws IOException {
    HollowBlobInput hbi = new HollowBlobInput(SHARED_MEMORY_LAZY);
    RandomAccessFile raf = new RandomAccessFile(f, "r");
    hbi.input = raf;
    FileChannel channel = ((RandomAccessFile) hbi.input).getChannel();
    hbi.buffer = BlobByteBuffer.mmapBlob(channel, singleBufferCapacity);
    return hbi;
}

serial

serial的实现方式,直接将InputStrem转换为DataInputStream,赋值到HollowBlobInputinput属性中。

/**
* Shorthand for calling {@link HollowBlobInput#serial(InputStream)} on a byte[]
*/
public static HollowBlobInput serial(byte[] bytes) {
    InputStream is = new ByteArrayInputStream(bytes);
    return serial(is);
}

/**
* Initialize a serial access Hollow Blob input object from an input stream. The returned HollowBlobInput object
* must be closed to free up resources.
*
* @param is input stream containing for Hollow blob data
* @return a serial access HollowBlobInput object
*/
public static HollowBlobInput serial(InputStream is) {
    HollowBlobInput hbi = new HollowBlobInput(ON_HEAP);
    hbi.input = new DataInputStream(is);
    return hbi;
}

read stream

HollowBlobInput借助于read开头的方法,加载来自于不同的数据流以及不同的数据类型的数据。借助于RandomAccessFileDataInputStream的底层数据read能力。

/**
* Reads the next byte of data from the input stream by relaying the call to the underlying {@code DataInputStream} or
* {@code RandomAccessFile}. The byte is returned as an integer in the range 0 to 255.
*
* @return an integer in the range 0 to 255
* @throws IOException if underlying {@code DataInputStream} or {@code RandomAccessFile}
* @throws UnsupportedOperationException if the input type wasn't  one of {@code DataInputStream} or {@code RandomAccessFile}
*/
public int read() throws IOException {
    if (input instanceof RandomAccessFile) {
        return ((RandomAccessFile) input).read();
    } else if (input instanceof DataInputStream) {
        return ((DataInputStream) input).read();
    } else {
        throw new UnsupportedOperationException("Unknown Hollow Blob Input type");
    }
}

/**
* Reads up to {@code len} bytes of data from the HollowBlobInput by relaying the call to the underlying
* {@code DataInputStream} or {@code RandomAccessFile} into an array of bytes. This method blocks until at
* least one byte of input is available.
*
* @return an integer in the range 0 to 255
* @throws IOException if underlying {@code DataInputStream} or {@code RandomAccessFile}
* @throws UnsupportedOperationException if the input type wasn't  one of {@code DataInputStream} or {@code RandomAccessFile}
*/
public int read(byte b[], int off, int len) throws IOException {
    if (input instanceof RandomAccessFile) {
        return ((RandomAccessFile) input).read(b, off, len);
    } else if (input instanceof DataInputStream) {
        return ((DataInputStream) input).read(b, off, len);
    } else {
        throw new UnsupportedOperationException("Unknown Hollow Blob Input type");
    }
}

/**
* Sets the file-pointer to the desired offset measured from the beginning of the file by relaying the call to the
* underlying {@code RandomAccessFile}. Operation not supported if the Hollow Blob Input is an {@code DataInputStream}.
*
* @param pos the position in bytes from the beginning of the file at which to set the file pointer to.
* @exception IOException if originated in the underlying {@code RandomAccessFile} implementation
* @exception UnsupportedOperationException if called when Hollow Blob Input is not a {@code RandomAccessFile}
*/
public void seek(long pos) throws IOException {
    if (input instanceof RandomAccessFile) {
        ((RandomAccessFile) input).seek(pos);
    } else if (input instanceof DataInputStream) {
        throw new UnsupportedOperationException("Can not seek on Hollow Blob Input of type DataInputStream");
    } else {
        throw new UnsupportedOperationException("Unknown Hollow Blob Input type");
    }
}
/**
* Reads two bytes from the input (at the current file pointer) into a signed 16-bit short, and advances the offset
* in input.
*
* @return short value read from current offset in input
* @exception IOException if an I/O error occurs.
*/
public final short readShort() throws IOException {
    if (input instanceof RandomAccessFile) {
        return ((RandomAccessFile) input).readShort();
    } else if (input instanceof DataInputStream) {
        return ((DataInputStream) input).readShort();
    } else {
        throw new UnsupportedOperationException("Unknown Hollow Blob Input type");
    }
}

/**
* Reads 4 bytes from the input (at the current file pointer) into a signed 32-bit int, and advances the offset
* in input.
*
* @return int value read from current offset in input
* @exception IOException if an I/O error occurs.
*/
public final int readInt() throws IOException {
    if (input instanceof RandomAccessFile) {
        return ((RandomAccessFile) input).readInt();
    } else if (input instanceof DataInputStream) {
        return ((DataInputStream) input).readInt();
    } else {
        throw new UnsupportedOperationException("Unknown Hollow Blob Input type");
    }
}

/**
* Reads 8 bytes from the input (at the current file pointer) into a signed 64-bit long, and advances the offset
* in input.
*
* @return long value read from current offset in input
* @exception IOException if an I/O error occurs.
*/
public final long readLong() throws IOException {
    if (input instanceof RandomAccessFile) {
        return ((RandomAccessFile) input).readLong();
    } else if (input instanceof DataInputStream) {
        return ((DataInputStream) input).readLong();
    } else {
        throw new UnsupportedOperationException("Unknown Hollow Blob Input type");
    }
}

/**
* Reads in a string from this file, encoded using <a href="DataInput.html#modified-utf-8">modified UTF-8</a>
* format, and advances the offset in input.
* @return UTF-8 string read from current offset in input
* @exception IOException if an I/O error occurs.
*/
public final String readUTF() throws IOException {
    if (input instanceof RandomAccessFile) {
        return ((RandomAccessFile) input).readUTF();
    } else if (input instanceof DataInputStream) {
        return ((DataInputStream) input).readUTF();
    } else {
        throw new UnsupportedOperationException("Unknown Hollow Blob Input type");
    }
}

close

close负责关闭数据流。

/**
* Closes underlying InputStream/RandomAccessFile and releases any system resources associated with the Hollow Blob Input.
* @throws IOException
*/
@Override
public void close() throws IOException {
    if (input instanceof RandomAccessFile) {
        ((RandomAccessFile) input).close();
    } else if (input instanceof DataInputStream) {
        ((DataInputStream) input).close();
    } else {
        throw new UnsupportedOperationException("Unknown Hollow Blob Input type");
    }
}

BlobByteBuffer

HollowBlobInput中可以看到BlobByteBuffer这个属性。本小节着重探讨下BlobByteBuffer的实现。

BlobByteBuffer负责所有在内存中数据的存储,BlobByteBuffer实现了将类似于BLOB这样的大文件和MappedByteBuffer之间的桥梁,原因是MappedByteBuffer仅限于映射整数大小的内存。

请注意: JDK 14 将引入改进的 API 来访问外部内存并替换MappedByteBuffer

BlobByteBuffer不是线程安全的,但共享底层字节缓冲区以进行并行读取是安全的。支持的最大blob大小约为2的16次方。 在遇到此限制之前,可能会达到 Hollow 中的其他限制或实际限制。

fields

BlobByteBuffer的数据最终都存储在名为spineByteBuffer数组中。

public static final int MAX_SINGLE_BUFFER_CAPACITY = 1 << 30;   // largest, positive power-of-two int

private final ByteBuffer[] spine;   // array of MappedByteBuffers
private final long capacity;        // in bytes
private final int shift;
private final int mask;

private long position;              // within index 0 to capacity-1 in the underlying ByteBuffer

mmapBlob

BlobByteBuffermmapBlob方法实现了从File通过mmap方式读取数据。

/**
* mmap the entire contents of FileChannel into an array of {@code MappedByteBuffer}s, each of size singleBufferCapacity.
* @param channel FileChannel for file to be mmap-ed
* @param singleBufferCapacity Size of individual MappedByteBuffers in array of {@code MappedByteBuffer}s required
*                to map the entire file channel. It must be a power of 2, and due to {@code MappedByteBuffer}
*                constraints it is limited to the max integer that is a power of 2.
* @return BlobByteBuffer containing an array of {@code MappedByteBuffer}s that mmap-ed the entire file channel
* @throws IOException
*/
public static BlobByteBuffer mmapBlob(FileChannel channel, int singleBufferCapacity) throws IOException {
    long size = channel.size();
    if (size == 0) {
        throw new IllegalStateException("File to be mmap-ed has no data");
    }
    if ((singleBufferCapacity & (singleBufferCapacity - 1)) != 0) { // should be a power of 2
        throw new IllegalArgumentException("singleBufferCapacity must be a power of 2");
    }

    // divide into N buffers with an int capacity that is a power of 2
    final int bufferCapacity = size > (long) singleBufferCapacity
            ? singleBufferCapacity
            : Integer.highestOneBit((int) size);
    long bufferCount = size % bufferCapacity == 0
            ? size / (long)bufferCapacity
            : (size / (long)bufferCapacity) + 1;
    if (bufferCount > Integer.MAX_VALUE)
        throw new IllegalArgumentException("file too large; size=" + size);

    int shift = 31 - Integer.numberOfLeadingZeros(bufferCapacity); // log2
    int mask = (1 << shift) - 1;
    ByteBuffer[] spine = new MappedByteBuffer[(int)bufferCount];
    for (int i = 0; i < bufferCount; i++) {
        long pos = (long)i * bufferCapacity;
        int cap = i == (bufferCount - 1)
                ? (int)(size - pos)
                : bufferCapacity;
        ByteBuffer buffer = channel.map(READ_ONLY, pos, cap);
        /*
            * if (!((MappedByteBuffer) buffer).isLoaded()) // TODO(timt): make pre-fetching configurable
            *    ((MappedByteBuffer) buffer).load();
            */
        spine[i] = buffer;
    }

    return new BlobByteBuffer(size, shift, mask, spine);
}

总结

本文从通过详细的分析源码,深入分析了Hollow是如何实现数据Record的读写。最后探讨了Hollow对于ByteBuff的实现,对于ByteBuff我相信各位都不默认,几乎所有的框架都会用到,可见其重要性。

结束语

image.png

深入阅读源码,能够让自己更深刻的理解系统的设计架构,而不仅仅是停留在使用的层面上。

不要犹豫,不要彷徨,一起来阅读源码吧。