git操作记录

109 阅读3分钟

回退到某一个版本

1.点击这个小时钟

image.png 2.可以看到这一栏是当前所有版本,这里显示的是最初始的版本,因此只显示了一个版本

image.png 3、接下来我提交了第一个版本,在about这个页面中把“This is an about page”改成了“你好啊”,同时提交名叫 “第一个版本”

4、然后是第二个版本,在about这个页面中把“你好啊”改成了“你好啊 Vue”,同时提交名叫“第二版本” (我们这边提交版本是为了模拟我们在项目中的历史版本,两个版本足矣,最下面一个版本是最初始的版本)

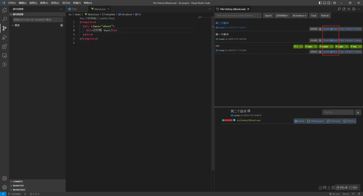
5.在这边我们可以看到刚刚提交上去的第一个版本和第二个版本,这里我们可以看到红色框中有两个按钮,分别是“软重置提交”、“硬重置提交”。

image.png

这边介绍一个这两个提交的区别

“软重置提交”: 点击了这个按钮以后,点击的这个版本和当前使用版本的差异会存在暂存区,不会直接对你工作区中的代码进行修改。比较适用于要去比较当前版本和历史版本差异的场景。

“硬重置提交”:点击了这个按钮以后,点击的这个版本会直接在工作区中覆盖你当前版本的所有文件,很暴力直接,比较适用于当你当前使用版本被你改成屎山(dog)圆不回去的时候你就可以用这个按钮挑选一个历史版本重新写(这可能也就是为什么他叫硬修改)

但是要注意的是,如果选择这个硬重置提交的话,这个版本之后的所有版本都会消,比如我上面这个例子中,如果我们想回到第一个版本并且点击了硬重置提交的话,那么我们当前的工作区文件都会被第一个版本覆盖,然后第二个版本这个历史版本就会消失,因为他是第一个版本之后的版本,假设有第三个版本、第四个版本等等在第一个版本之后的版本都会消失,所以这个也是比较需要注意的地方。

6、接下来我们点击第一个版本的“软重置提交”按钮,可以看到暂存区多处了文件修改,这个时候如果不进行手动修改直接提交的话,还是会提交当前版本,只是提交名字会变(正常来说我们每次提交都会生成一个新的版本,但是在用“软重置提交”这边提交后只是会覆盖当前使用版本的名字)

image.png

7、最后再来试一试“硬重置提交”,我们当前用的版本就是最新的第二个版本,并且已经在这个版本上做了一些我们并不想要的修改,并且主要问题是没办法用ctrl+z回退了,所以我们现在要回退到第二个版本刚提交的时候,下图是在第二个版本做出的一些修改(加了一些“啊啊啊啊啊啊啊啊啊啊啊”来模拟我们不想要的修改)

image.png

8、点击后如下,回到了第二个版本刚刚提交的样子,嗯~

image.png

仅记录