React 之玄学 State

230 阅读11分钟

一、前言

本文将详细介绍一下 state ,题目叫做玄学 state ,为什么说玄学 state 呢,因为在不同的执行环境下,或者不同的 React 模式下,State 更新流程都是不同的。

为了证实上面的话,首先翻出一道老掉牙的面试题:state 到底是同步还是异步的?

如果对 React 底层有一定了解,回答出 batchUpdate 批量更新概念,以及批量更新被打破的条件。似乎已经达到了面试官的要求,但是这里想说的是,这个答案在不久的将来有可能被颠覆。

为什么这么说呢?

React 是有多种模式的,基本平时用的都是 legacy 模式下的 React,除了legacy 模式,还有 blocking 模式和 concurrent 模式, blocking 可以视为 concurrent 的优雅降级版本和过渡版本,React 最终目的,不久的未来将以 concurrent 模式作为默认版本,这个模式下会开启一些新功能。

对于 concurrent 模式下,会采用不同 State 更新逻辑。前不久透露出未来的Reactv18 版本,concurrent 将作为一个稳定的功能出现。

本章节主要还是围绕 legacy 模式下的 state 。通过本文学习,目的是让大家了解 React 更新流程,以及类组件 setState 和函数组件 useState 的诸多细节问题。

二、类组件中的 state

setState用法

React 项目中 UI 的改变来源于 state 改变,类组件中 setState 是更新组件,渲染视图的主要方式。

基本用法

setState(obj,callback)
  • 第一个参数:当 obj 为一个对象,则为即将合并的 state ;如果 obj 是一个函数,那么当前组件的 state 和 props 将作为参数,返回值用于合并新的 state。
  • 第二个参数 callback :callback 为一个函数,函数执行上下文中可以获取当前 setState 更新后的最新 state 的值,可以作为依赖 state 变化的副作用函数,可以用来做一些基于 DOM 的操作。
/* 第一个参数为function类型 */
this.setState((state,props)=>{
    return { number:1 } 
})
/* 第一个参数为object类型 */
this.setState({ number:1 },()=>{
    console.log(this.state.number) //获取最新的number
})

假如一次事件中触发一次如上 setState ,在 React 底层主要做了那些事呢?

  • 首先,setState 会产生当前更新的优先级(老版本用 expirationTime ,新版本用 lane )。
  • 接下来 React 会从 fiber Root 根部 fiber 向下调和子节点,调和阶段将对比发生更新的地方,更新对比 expirationTime ,找到发生更新的组件,合并 state,然后触发 render 函数,得到新的 UI 视图层,完成 render 阶段。
  • 接下来到 commit 阶段,commit 阶段,替换真实 DOM ,完成此次更新流程。
  • 此时仍然在 commit 阶段,会执行 setState 中 callback 函数,如上的()=>{ console.log(this.state.number) },到此为止完成了一次 setState 全过程。

更新的流程图如下:

state1.png 请记住一个主要任务的先后顺序,这对于弄清渲染过程可能会有帮助: render 阶段 render 函数执行 -> commit 阶段真实 DOM 替换 -> setState 回调函数执行 callback 。

类组件如何限制 state 更新视图

对于类组件如何限制 state 带来的更新作用的呢?

  • ① pureComponent 可以对 state 和 props 进行浅比较,如果没有发生变化,那么组件不更新。
  • ② shouldComponentUpdate 生命周期可以通过判断前后 state 变化来决定组件需不需要更新,需要更新返回true,否则返回false。

setState原理揭秘

知其然,知其所以然,想要吃透 setState,就需要掌握一些 setState 的底层逻辑。 上一章节讲到对于类组件,类组件初始化过程中绑定了负责更新的Updater对象,对于如果调用 setState 方法,实际上是 React 底层调用 Updater 对象上的 enqueueSetState 方法。

因为要弄明白 state 更新机制,所以接下来要从两个方向分析。

  • 一是揭秘 enqueueSetState 到底做了些什么?
  • 二是 React 底层是如何进行批量更新的?

首先,这里极致精简了一波 enqueueSetState 代码。如下

react-reconciler/src/ReactFiberClassComponent.js

enqueueSetState(){
     /* 每一次调用`setState`,react 都会创建一个 update 里面保存了 */
     const update = createUpdate(expirationTime, suspenseConfig);
     /* callback 可以理解为 setState 回调函数,第二个参数 */
     callback && (update.callback = callback) 
     /* enqueueUpdate 把当前的update 传入当前fiber,待更新队列中 */
     enqueueUpdate(fiber, update); 
     /* 开始调度更新 */
     scheduleUpdateOnFiber(fiber, expirationTime);
}

enqueueSetState 作用实际很简单,就是创建一个 update ,然后放入当前 fiber 对象的待更新队列中,最后开启调度更新,进入上述讲到的更新流程。

那么问题来了,React 的 batchUpdate 批量更新是什么时候加上去的呢?

这就要提前聊一下事件系统了。正常 state 更新UI 交互,都离不开用户的事件,比如点击事件,表单输入等,React 是采用事件合成的形式,每一个事件都是由 React 事件系统统一调度的,那么 State 批量更新正是和事件系统息息相关的。

react-dom/src/events/DOMLegacyEventPluginSystem.js

/* 在`legacy`模式下,所有的事件都将经过此函数同一处理 */
function dispatchEventForLegacyPluginEventSystem(){
    // handleTopLevel 事件处理函数
    batchedEventUpdates(handleTopLevel, bookKeeping);
}

重点来了,就是下面这个 batchedEventUpdates 方法。

react-dom/src/events/ReactDOMUpdateBatching.js

function batchedEventUpdates(fn,a){
    /* 开启批量更新  */
   isBatchingEventUpdates = true;
  try {
    /* 这里执行了的事件处理函数, 比如在一次点击事件中触发setState,那么它将在这个函数内执行 */
    return batchedEventUpdatesImpl(fn, a, b);
  } finally {
    /* try 里面 return 不会影响 finally 执行  */
    /* 完成一次事件,批量更新  */
    isBatchingEventUpdates = false;
  }
}

如上可以分析出流程,在 React 事件执行之前通过 isBatchingEventUpdates=true 打开开关,开启事件批量更新,当该事件结束,再通过 isBatchingEventUpdates = false; 关闭开关,然后在 scheduleUpdateOnFiber 中根据这个开关来确定是否进行批量更新。

举一个例子,如下组件中这么写:

export default class index extends React.Component{
    state = { number:0 }
    handleClick= () => {
          this.setState({ number:this.state.number + 1 },()=>{   console.log( 'callback1', this.state.number)  })
          console.log(this.state.number)
          this.setState({ number:this.state.number + 1 },()=>{   console.log( 'callback2', this.state.number)  })
          console.log(this.state.number)
          this.setState({ number:this.state.number + 1 },()=>{   console.log( 'callback3', this.state.number)  })
          console.log(this.state.number)
    }
    render(){
        return <div>
            { this.state.number }
            <button onClick={ this.handleClick }  >number++</button>
        </div>
    }
} 

点击打印:0, 0, 0, callback1 1 ,callback2 1 ,callback3 1

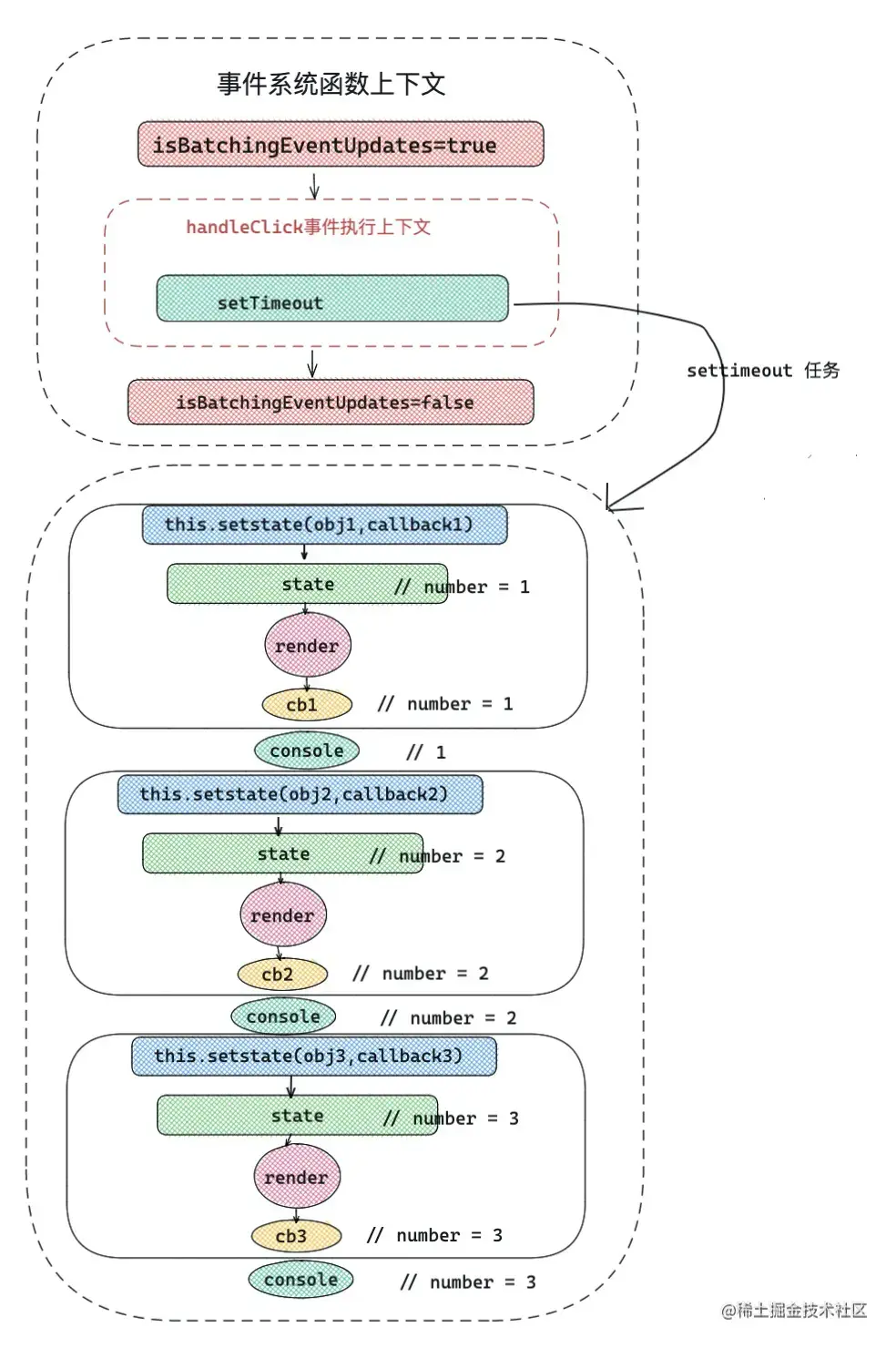
那么,为什么异步操作里面的批量更新规则会被打破呢?比如用 promise 或者 setTimeout 在 handleClick 中这么写:

setTimeout(()=>{
    this.setState({ number:this.state.number + 1 },()=>{   console.log( 'callback1', this.state.number)  })
    console.log(this.state.number)
    this.setState({ number:this.state.number + 1 },()=>{    console.log( 'callback2', this.state.number)  })
    console.log(this.state.number)
    this.setState({ number:this.state.number + 1 },()=>{   console.log( 'callback3', this.state.number)  })
    console.log(this.state.number)
})

打印 : callback1 1 , 1, callback2 2 , 2,callback3 3 , 3

那么在整个 React 上下文执行栈中就会变成如下图这样:

state2.png 所以批量更新规则被打破

那么,如何在如上异步环境下,继续开启批量更新模式呢?

React-Dom 中提供了批量更新方法 unstable_batchedUpdates,可以去手动批量更新,可以将上述 setTimeout 里面的内容做如下修改:

import ReactDOM from 'react-dom'
const { unstable_batchedUpdates } = ReactDOM
setTimeout(()=>{
    unstable_batchedUpdates(()=>{
        this.setState({ number:this.state.number + 1 })
        console.log(this.state.number)
        this.setState({ number:this.state.number + 1})
        console.log(this.state.number)
        this.setState({ number:this.state.number + 1 })
        console.log(this.state.number) 
    })
})

打印: 0 , 0 , 0 , callback1 1 , callback2 1 ,callback3 1

在实际工作中,unstable_batchedUpdates 可以用于 Ajax 数据交互之后,合并多次 setState,或者是多次 useState 。原因很简单,所有的数据交互都是在异步环境下,如果没有批量更新处理,一次数据交互多次改变 state 会促使视图多次渲染。

那么如何提升更新优先级呢?

React-dom 提供了 flushSync ,flushSync 可以将回调函数中的更新任务,放在一个较高的优先级中。React 设定了很多不同优先级的更新任务。如果一次更新任务在 flushSync 回调函数内部,那么将获得一个较高优先级的更新。

接下来,将上述 handleClick 改版如下样子:

handerClick=()=>{
    setTimeout(()=>{
        this.setState({ number: 1  })
    })
    this.setState({ number: 2  })
    ReactDOM.flushSync(()=>{
        this.setState({ number: 3  })
    })
    this.setState({ number: 4  })
}
render(){
   console.log(this.state.number)
   return ...
}

打印 3 4 1 ,相信不难理解为什么这么打印了。

  • 首先 flushSync this.setState({ number: 3 })设定了一个高优先级的更新,所以 2 和 3 被批量更新到 3 ,所以 3 先被打印。
  • 更新为 4。
  • 最后更新 setTimeout 中的 number = 1。

flushSync补充说明:flushSync 在同步条件下,会合并之前的 setState | useState,可以理解成,如果发现了 flushSync ,就会先执行更新,如果之前有未更新的 setState | useState ,就会一起合并了,所以就解释了如上,2 和 3 被批量更新到 3 ,所以 3 先被打印。

综上所述, React 同一级别更新优先级关系是:

flushSync 中的 setState  >  正常执行上下文中 setState  >  setTimeout ,Promise 中的 setState。

三、函数组件中的state

React-hooks 正式发布以后, useState 可以使函数组件像类组件一样拥有 state,也就说明函数组件可以通过 useState 改变 UI 视图。那么 useState 到底应该如何使用,底层又是怎么运作的呢,首先一起看一下 useState 。

useState用法

基本用法

 [ ①state , ②dispatch ] = useState(③initData)
  • ① state,目的提供给 UI ,作为渲染视图的数据源。
  • ② dispatch 改变 state 的函数,可以理解为推动函数组件渲染的渲染函数。
  • ③ initData 有两种情况,第一种情况是非函数,将作为 state 初始化的值。 第二种情况是函数,函数的返回值作为 useState 初始化的值。

initData 为非函数的情况:

/* 此时将把 0 作为初使值 */
const [ number , setNumber ] = React.useState(0)

initData 为函数的情况:

 const [ number , setNumber ] = React.useState(()=>{
       /*  props 中 a = 1 state 为 0-1 随机数 , a = 2 state 为 1 -10随机数 , 否则,state 为 1 - 100 随机数   */
       if(props.a === 1) return Math.random() 
       if(props.a === 2) return Math.ceil(Math.random() * 10 )
       return Math.ceil(Math.random() * 100 ) 
    })

对于 dispatch的参数,也有两种情况:

  • 第一种非函数情况,此时将作为新的值,赋予给 state,作为下一次渲染使用;
  • 第二种是函数的情况,如果 dispatch 的参数为一个函数,这里可以称它为reducer,reducer 参数,是上一次返回最新的 state,返回值作为新的 state。

dispatch 参数是一个非函数值

const [ number , setNumbsr ] = React.useState(0)
/* 一个点击事件 */
const handleClick=()=>{
   setNumber(1)
   setNumber(2)
   setNumber(3)
}

dispatch 参数是一个函数

const [ number , setNumbsr ] = React.useState(0)
const handleClick=()=>{
   setNumber((state)=> state + 1)  // state - > 0 + 1 = 1
   setNumber(8)  // state - > 8
   setNumber((state)=> state + 1)  // state - > 8 + 1 = 9
}

如何监听 state 变化?

类组件 setState 中,有第二个参数 callback 或者是生命周期componentDidUpdate 可以检测监听到 state 改变或是组件更新。

那么在函数组件中,如何怎么监听 state 变化呢?这个时候就需要 useEffect 出场了,通常可以把 state 作为依赖项传入 useEffect 第二个参数 deps ,但是注意 useEffect 初始化会默认执行一次。

具体可以参考如下 Demo :

export default function Index(props){
    const [ number , setNumber ] = React.useState(0)
    /* 监听 number 变化 */
    React.useEffect(()=>{
        console.log('监听number变化,此时的number是:  ' + number )
    },[ number ])
    const handerClick = ()=>{
        /** 高优先级更新 **/
        ReactDOM.flushSync(()=>{
            setNumber(2) 
        })
        /* 批量更新 */
        setNumber(1) 
        /* 滞后更新 ,批量更新规则被打破 */
        setTimeout(()=>{
            setNumber(3) 
        })
       
    }
    console.log(number)
    return <div>
        <span> { number }</span>
        <button onClick={ handerClick }  >number++</button>
    </div>
}

state3.png dispatch更新特点

上述讲的批量更新和 flushSync ,在函数组件中,dispatch 更新效果和类组件是一样的,但是 useState 有一点值得注意,就是当调用改变 state 的函数dispatch,在本次函数执行上下文中,是获取不到最新的 state 值的,把上述demo 如下这么改:

const [ number , setNumber ] = React.useState(0)
const handleClick = ()=>{
    ReactDOM.flushSync(()=>{
        setNumber(2) 
        console.log(number) 
    })
    setNumber(1) 
    console.log(number)
    setTimeout(()=>{
        setNumber(3) 
        console.log(number)
    })   
}

结果: 0 0 0

原因很简单,函数组件更新就是函数的执行,在函数一次执行过程中,函数内部所有变量重新声明,所以改变的 state ,只有在下一次函数组件执行时才会被更新。所以在如上同一个函数执行上下文中,number 一直为0,无论怎么打印,都拿不到最新的 state 。

useState注意事项

在使用 useState 的 dispatchAction 更新 state 的时候,记得不要传入相同的 state,这样会使视图不更新。比如下面这么写:

export default function Index(){
    const [ state  , dispatchState ] = useState({ name:'alien' })
    const  handleClick = ()=>{ // 点击按钮,视图没有更新。
        state.name = 'Alien'
        dispatchState(state) // 直接改变 `state`,在内存中指向的地址相同。
    }
    return <div>
         <span> { state.name }</span>
        <button onClick={ handleClick }  >changeName++</button>
    </div>
}

如上例子🌰中,当点击按钮后,发现视图没有改变,为什么会造成这个原因呢?

在 useState 的 dispatchAction 处理逻辑中,会浅比较两次 state ,发现 state 相同,不会开启更新调度任务; demo 中两次 state 指向了相同的内存空间,所以默认为 state 相等,就不会发生视图更新了。

解决问题: 把上述的 dispatchState 改成 dispatchState({...state}) 根本解决了问题,浅拷贝了对象,重新申请了一个内存空间。

useState原理揭秘

对于 useState 原理,后面会有独立的篇章介绍,这里就不多说了。

|--------问与答---------|

类组件中的 setState 和函数组件中的 useState 有什么异同? 相同点:

  • 首先从原理角度出发,setState和 useState 更新视图,底层都调用了 scheduleUpdateOnFiber 方法,而且事件驱动情况下都有批量更新规则。

不同点

  • 在不是 pureComponent 组件模式下, setState 不会浅比较两次 state 的值,只要调用 setState,在没有其他优化手段的前提下,就会执行更新。但是 useState 中的 dispatchAction 会默认比较两次 state 是否相同,然后决定是否更新组件。
  • setState 有专门监听 state 变化的回调函数 callback,可以获取最新state;但是在函数组件中,只能通过 useEffect 来执行 state 变化引起的副作用。
  • setState 在底层处理逻辑上主要是和老 state 进行合并处理,而 useState 更倾向于重新赋值。

|--------end---------|