MyBatis从入门到精通—MyBatis架构原理

7,536 阅读3分钟

架构设计

image.png 我们把Mybatis的功能架构分为三层: API接⼝层:提供给外部使⽤的接口API,开发⼈员通过这些本地API来操纵数据库。接⼝层⼀接收 到 调⽤请求就会调⽤数据处理层来完成具体的数据处理。 MyBatis和数据库的交互有两种⽅式:

  • 使⽤传统的MyBatis提供的API ;
  • 使⽤Mapper代理的⽅式

数据处理层:负责具体的SQL查找、SQL解析、SQL执⾏和执⾏结果映射处理等。它主要的⽬的是根 据调⽤的请求完成⼀次数据库操作。 基础⽀撑层:负责最基础的功能⽀撑,包括连接管理、事务管理、配置加载和缓存处理,这些都是 共 ⽤的东⻄,将他们抽取出来作为最基础的组件。为上层的数据处理层提供最基础的⽀撑。

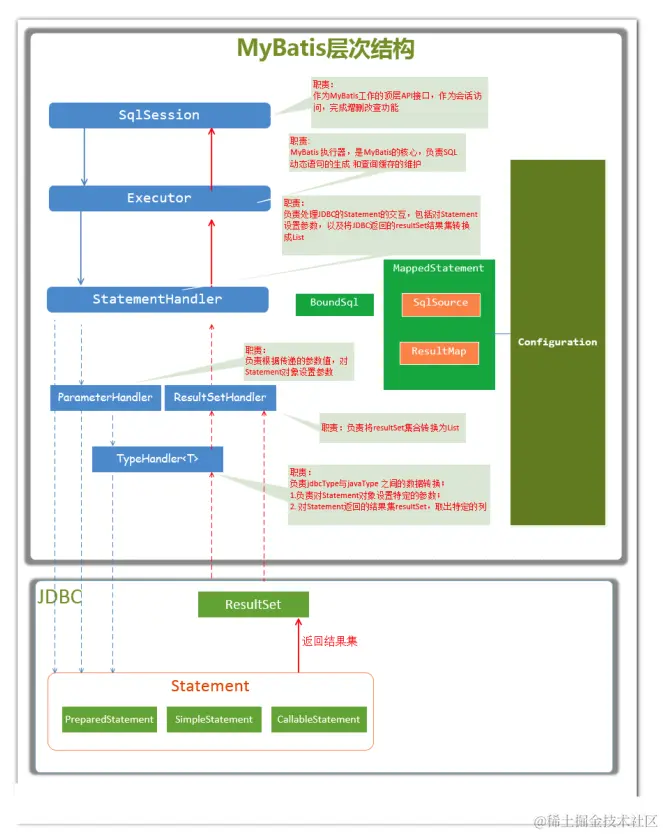
主要构件及其相互关系

构件描述
SqlSession作为MyBatis⼯作的主要顶层API,表示和数据库交互的会话,完成必要
数据库增删改查功能
ExecutorMyBatis执⾏器,是MyBatis调度的核⼼,负责SQL语句的⽣成和查询缓存
的维护
StatementHandler封装了JDBC Statement操作,负责对JDBC statement的操作,如设置参数、
将Statement结果集转换成List集合。
ParameterHandler负责对⽤户传递的参数转换成JDBC Statement所需要的参数,
ResultSetHandler负责将JDBC返回的ResultSet结果集对象转换成List类型的集合;
TypeHandler负责java数据类型和jdbc数据类型之间的映射和转换
MappedStatementMappedStatement维护了⼀条<select | update | delete | insert>节点的
封装
SqlSource负责根据⽤户传递的parameterObject,动态地⽣成SQL语句,将信息封
装到BoundSql对象中,并返回
BoundSql表示动态⽣成的SQL语句以及相应的参数信息

image.png

总体流程

  1. 加载配置并初始化

触发条件:加载配置⽂件 配置来源于两个地⽅,⼀个是配置⽂件(主配置⽂件sqlMapConfig.xml,mapper⽂件*.xml),—个是java代码中的注解,将主配置⽂件内容解析封装到Configuration,将sql的配置信息加载成为⼀个mappedstatement对象,存储在内存之中。

  1. 接收调⽤请求

触发条件:调⽤Mybatis提供的API 传⼊参数:为SQL的ID和传⼊参数对象 处理过程:将请求传递给下层的请求处理层进⾏处理。

  1. 处理操作请求

触发条件:API接⼝层传递请求过来 传⼊参数:为SQL的ID和传⼊参数对象 处理过程: (A) 根据SQL的ID查找对应的MappedStatement对象。 (B) 根据传⼊参数对象解析MappedStatement对象,得到最终要执⾏的SQL和执⾏传⼊参数。 (C) 获取数据库连接,根据得到的最终SQL语句和执⾏传⼊参数到数据库执⾏,并得到执⾏结果。 (D) 根据MappedStatement对象中的结果映射配置对得到的执⾏结果进⾏转换处理,并得到最终的处 理 结果。 (E) 释放连接资源。

  1. 返回处理结果

将最终的处理结果返回。

本文内容到此结束了,

如有收获欢迎点赞👍收藏💖关注✔️,您的鼓励是我最大的动力。

如有错误❌疑问💬欢迎各位大佬指出。

主页共饮一杯无的博客汇总👨‍💻

保持热爱,奔赴下一场山海。🏃🏃🏃

a37032f76d3ebe77e3e3d265ff1e1d7.jpg