设计模式学习笔记

227 阅读1小时+

课程:极客时间的《设计模式之美》 书籍:refactoringguru.cn/design-patt…

课程框架: 如何编写高质量的代码.png

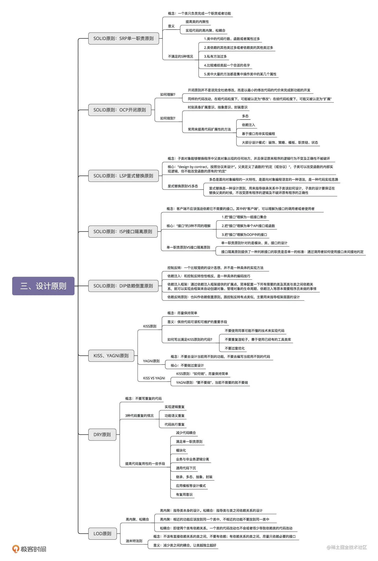
1. 设计原则与思想

1.1 设计原则

1.1.1 单一职责(SRP)

1. 定义

单一职责原则的英文是 Single Responsibility Principle,缩写为 SRP。这个原则的英文描述是这样的:A class or module should have a single responsibility。如果我们把它翻译成中文,那就是:一个类或者模块只负责完成一个职责(或者功能)。

2. 举例

在一个社交产品中,我们用下面的 UserInfo 类来记录用户的信息。你觉得,UserInfo 类的设计是否满足单一职责原则呢?

public class UserInfo { 
    private long userId; 
    private String username; 
    private String email; 
    private String telephone; 
    private long createTime; 
    private long lastLoginTime; 
    private String avatarUrl; 
    private String provinceOfAddress; // 省 
    private String cityOfAddress; // 市 
    private String regionOfAddress; // 区 
    private String detailedAddress; // 详细地址 
    // ...省略其他属性和方法...
}

对于这个问题,有两种不同的观点。

  • 一种观点是,UserInfo 类包含的都是跟用户相关的信息,所有的属性和方法都隶属于用户这样一个业务模型,满足单一职责原则;
  • 另一种观点是,地址信息在 UserInfo 类中,所占的比重比较高,可以继续拆分成独立的 UserAddress 类,UserInfo 只保留除 Address 之外的其他信息,拆分之后的两个类的职责更加单一。

哪种观点更对呢?实际上,要从中做出选择,我们不能脱离具体的应用场景。如果在这个社交产品中,用户的地址信息跟其他信息一样,只是单纯地用来展示,那 UserInfo 现在的设计就是合理的。但是,如果这个社交产品发展得比较好,之后又在产品中添加了电商的模块,用户的地址信息还会用在电商物流中,那我们最好将地址信息从 UserInfo 中拆分出来,独立成用户物流信息(或者叫地址信息、收货信息等)。

我们再进一步延伸一下。如果做这个社交产品的公司发展得越来越好,公司内部又开发出了很多其他产品(可以理解为其他 App)。公司希望支持统一账号系统,也就是用户一个账号可以在公司内部的所有产品中登录。这个时候,我们就需要继续对 UserInfo 进行拆分,将跟身份认证相关的信息(比如,emailtelephone 等)抽取成独立的类。

从刚刚这个例子,我们可以总结出,不同的应用场景、不同阶段的需求背景下,对同一个类的职责是否单一的判定,可能都是不一样的。在某种应用场景或者当下的需求背景下,一个类的设计可能已经满足单一职责原则了,但如果换个应用场景或着在未来的某个需求背景下,可能就不满足了,需要继续拆分成粒度更细的类。

综上所述,评价一个类的职责是否足够单一,我们并没有一个非常明确的、可以量化的标准,可以说,这是件非常主观、仁者见仁智者见智的事情。实际上,在真正的软件开发中,我们也没必要过于未雨绸缪,过度设计。所以,我们可以先写一个粗粒度的类,满足业务需求。随着业务的发展,如果粗粒度的类越来越庞大,代码越来越多,这个时候,我们就可以将这个粗粒度的类,拆分成几个更细粒度的类。这就是所谓的持续重构。

3. 总结

1. 如何理解单一职责原则(SRP)?

一个类只负责完成一个职责或者功能。不要设计大而全的类,要设计粒度小、功能单一的类。单一职责原则是为了实现代码高内聚、低耦合,提高代码的复用性、可读性、可维护性。

2. 如何判断类的职责是否足够单一?

不同的应用场景、不同阶段的需求背景、不同的业务层面,对同一个类的职责是否单一,可能会有不同的判定结果。实际上,一些侧面的判断指标更具有指导意义和可执行性,比如,出现下面这些情况就有可能说明这类的设计不满足单一职责原则:类中的代码行数、函数或者属性过多;类依赖的其他类过多,或者依赖类的其他类过多;私有方法过多;比较难给类起一个合适的名字;类中大量的方法都是集中操作类中的某几个属性。

3. 类的职责是否设计得越单一越好?

单一职责原则通过避免设计大而全的类,避免将不相关的功能耦合在一起,来提高类的内聚性。同时,类职责单一,类依赖的和被依赖的其他类也会变少,减少了代码的耦合性,以此来实现代码的高内聚、低耦合。但是,如果拆分得过细,实际上会适得其反,反倒会降低内聚性,也会影响代码的可维护性。

1.1.2 开闭原则

1. 如何理解“对扩展开放、对修改关闭”?

添加一个新的功能,应该是通过在已有代码基础上扩展代码(新增模块、类、方法、属性等),而非修改已有代码(修改模块、类、方法、属性等)的方式来完成。关于定义,我们有两点要注意。第一点是,开闭原则并不是说完全杜绝修改,而是以最小的修改代码的代价来完成新功能的开发。第二点是,同样的代码改动,在粗代码粒度下,可能被认定为“修改”;在细代码粒度下,可能又被认定为“扩展”。

2. 如何做到“对扩展开放、修改关闭”?

我们要时刻具备扩展意识、抽象意识、封装意识。在写代码的时候,我们要多花点时间思考一下,这段代码未来可能有哪些需求变更,如何设计代码结构,事先留好扩展点,以便在未来需求变更的时候,在不改动代码整体结构、做到最小代码改动的情况下,将新的代码灵活地插入到扩展点上。很多设计原则、设计思想、设计模式,都是以提高代码的扩展性为最终目的的。特别是 23 种经典设计模式,大部分都是为了解决代码的扩展性问题而总结出来的,都是以开闭原则为指导原则的。最常用来提高代码扩展性的方法有:多态、依赖注入、基于接口而非实现编程,以及大部分的设计模式(比如,装饰、策略、模板、职责链、状态)。

1.1.3 里式替换原则

里式替换原则的英文翻译是:Liskov Substitution Principle,缩写为 LSP。实际上,里式替换原则还有另外一个更加能落地、更有指导意义的描述,那就是“Design By Contract”,中文翻译就是“按照协议来设计”。

为了更好地理解这句话,我举几个违反里式替换原则的例子来解释一下。

1. 子类违背父类声明要实现的功能

父类中提供的 sortOrdersByAmount() 订单排序函数,是按照金额从小到大来给订单排序的,而子类重写这个 sortOrdersByAmount() 订单排序函数之后,是按照创建日期来给订单排序的。那子类的设计就违背里式替换原则。

2. 子类违背父类对输入、输出、异常的约定

在父类中,某个函数约定:运行出错的时候返回 null;获取数据为空的时候返回空集合(empty collection)。而子类重载函数之后,实现变了,运行出错返回异常(exception),获取不到数据返回 null。那子类的设计就违背里式替换原则。

在父类中,某个函数约定,输入数据可以是任意整数,但子类实现的时候,只允许输入数据是正整数,负数就抛出,也就是说,子类对输入的数据的校验比父类更加严格,那子类的设计就违背了里式替换原则。

在父类中,某个函数约定,只会抛出 ArgumentNullException 异常,那子类的设计实现中只允许抛出 ArgumentNullException 异常,任何其他异常的抛出,都会导致子类违背里式替换原则。

3. 子类违背父类注释中所罗列的任何特殊说明

父类中定义的 withdraw() 提现函数的注释是这么写的:“用户的提现金额不得超过账户余额……”,而子类重写 withdraw() 函数之后,针对 VIP 账号实现了透支提现的功能,也就是提现金额可以大于账户余额,那这个子类的设计也是不符合里式替换原则的。

以上便是三种典型的违背里式替换原则的情况。除此之外,判断子类的设计实现是否违背里式替换原则,还有一个小窍门,那就是拿父类的单元测试去验证子类的代码。如果某些单元测试运行失败,就有可能说明,子类的设计实现没有完全地遵守父类的约定,子类有可能违背了里式替换原则。

总结

里式替换原则是用来指导,继承关系中子类该如何设计的一个原则。理解里式替换原则,最核心的就是理解“design by contract,按照协议来设计”这几个字。父类定义了函数的“约定”(或者叫协议),那子类可以改变函数的内部实现逻辑,但不能改变函数原有的“约定”。这里的约定包括:函数声明要实现的功能;对输入、输出、异常的约定;甚至包括注释中所罗列的任何特殊说明。

理解这个原则,我们还要弄明白里式替换原则跟多态的区别。虽然从定义描述和代码实现上来看,多态和里式替换有点类似,但它们关注的角度是不一样的。多态是面向对象编程的一大特性,也是面向对象编程语言的一种语法。它是一种代码实现的思路。而里式替换是一种设计原则,用来指导继承关系中子类该如何设计,子类的设计要保证在替换父类的时候,不改变原有程序的逻辑及不破坏原有程序的正确性。

1.1.4 接口隔离原则

接口隔离原则的英文翻译是“Interface Segregation Principle”,缩写为 ISP

1. 如何理解“接口隔离原则”?

理解“接口隔离原则”的重点是理解其中的“接口”二字。这里有三种不同的理解。

如果把“接口”理解为一组接口集合,可以是某个微服务的接口,也可以是某个类库的接口等。如果部分接口只被部分调用者使用,我们就需要将这部分接口隔离出来,单独给这部分调用者使用,而不强迫其他调用者也依赖这部分不会被用到的接口。

如果把“接口”理解为单个 API 接口或函数,部分调用者只需要函数中的部分功能,那我们就需要把函数拆分成粒度更细的多个函数,让调用者只依赖它需要的那个细粒度函数。

如果把“接口”理解为 OOP 中的接口,也可以理解为面向对象编程语言中的接口语法。那接口的设计要尽量单一,不要让接口的实现类和调用者,依赖不需要的接口函数。

2. 接口隔离原则与单一职责原则的区别

单一职责原则针对的是模块、类、接口的设计。接口隔离原则相对于单一职责原则,一方面更侧重于接口的设计,另一方面它的思考角度也是不同的。接口隔离原则提供了一种判断接口的职责是否单一的标准:通过调用者如何使用接口来间接地判定。如果调用者只使用部分接口或接口的部分功能,那接口的设计就不够职责单一。

image.png

1.1.5 控制反转、依赖反转、依赖注入

1. 控制反转 实际上,控制反转是一个比较笼统的设计思想,并不是一种具体的实现方法,一般用来指导框架层面的设计。这里所说的“控制”指的是对程序执行流程的控制,而“反转”指的是在没有使用框架之前,程序员自己控制整个程序的执行。在使用框架之后,整个程序的执行流程通过框架来控制。流程的控制权从程序员“反转”给了框架。

2. 依赖注入

依赖注入和控制反转恰恰相反,它是一种具体的编码技巧。我们不通过 new 的方式在类内部创建依赖类的对象,而是将依赖的类对象在外部创建好之后,通过构造函数、函数参数等方式传递(或注入)给类来使用。

3. 依赖注入框架

我们通过依赖注入框架提供的扩展点,简单配置一下所有需要的类及其类与类之间依赖关系,就可以实现由框架来自动创建对象、管理对象的生命周期、依赖注入等原本需要程序员来做的事情。

4. 依赖反转原则

依赖反转原则也叫作依赖倒置原则。这条原则跟控制反转有点类似,主要用来指导框架层面的设计。高层模块不依赖低层模块,它们共同依赖同一个抽象。抽象不要依赖具体实现细节,具体实现细节依赖抽象。

1.1.6 如何理解KISS原则

KISS 原则的英文描述有好几个版本,比如下面这几个。

Keep It Simple and Stupid.

Keep It Short and Simple.

Keep It Simple and Straightforward.

不过,仔细看你就会发现,它们要表达的意思其实差不多,翻译成中文就是:尽量保持简单。

KISS 原则是保持代码可读和可维护的重要手段。KISS 原则中的“简单”并不是以代码行数来考量的。代码行数越少并不代表代码越简单,我们还要考虑逻辑复杂度、实现难度、代码的可读性等。而且,本身就复杂的问题,用复杂的方法解决,并不违背 KISS 原则。除此之外,同样的代码,在某个业务场景下满足 KISS 原则,换一个应用场景可能就不满足了。

对于如何写出满足 KISS 原则的代码,有下面几条指导原则:

  • 不要使用同事可能不懂的技术来实现代码;
  • 不要重复造轮子,要善于使用已经有的工具类库;
  • 不要过度优化。

1.1.7 DRY 原则(Don’t Repeat Yourself)

1.DRY 原则

三种代码重复的情况:实现逻辑重复、功能语义重复、代码执行重复。

实现逻辑重复,但功能语义不重复的代码,并不违反 DRY 原则。

实现逻辑不重复,但功能语义重复的代码,也算是违反 DRY 原则。

除此之外,代码执行重复也算是违反 DRY 原则。

2. 代码复用性

  • 提高代码可复用性的一些方法,有以下 7 点。
  • 减少代码耦合
  • 满足单一职责原则
  • 模块化
  • 业务与非业务逻辑分离
  • 通用代码下沉
  • 继承、多态、抽象、封装
  • 应用模板等设计模式

实际上,除了上面讲到的这些方法之外,复用意识也非常重要。在设计每个模块、类、函数的时候,要像设计一个外部 API 一样去思考它的复用性。

我们在第一次写代码的时候,如果当下没有复用的需求,而未来的复用需求也不是特别明确,并且开发可复用代码的成本比较高,那我们就不需要考虑代码的复用性。在之后开发新的功能的时候,发现可以复用之前写的这段代码,那我们就重构这段代码,让其变得更加可复用。

相比于代码的可复用性,DRY 原则适用性更强一些。我们可以不写可复用的代码,但一定不能写重复的代码。

1.1.8 用迪米特法则(LOD)实现“高内聚、松耦合”

迪米特法则的英文翻译是:Law of Demeter,缩写是 LOD。

1. 如何理解“高内聚、松耦合”?

“高内聚、松耦合”是一个非常重要的设计思想,能够有效提高代码的可读性和可维护性,缩小功能改动导致的代码改动范围。“高内聚”用来指导类本身的设计,“松耦合”用来指导类与类之间依赖关系的设计。

所谓高内聚,就是指相近的功能应该放到同一个类中,不相近的功能不要放到同一类中。相近的功能往往会被同时修改,放到同一个类中,修改会比较集中。所谓松耦合指的是,在代码中,类与类之间的依赖关系简单清晰。即使两个类有依赖关系,一个类的代码改动也不会或者很少导致依赖类的代码改动。

2. 如何理解“迪米特法则”?

不该有直接依赖关系的类之间,不要有依赖;有依赖关系的类之间,尽量只依赖必要的接口。迪米特法则是希望减少类之间的耦合,让类越独立越好。每个类都应该少了解系统的其他部分。一旦发生变化,需要了解这一变化的类就会比较少。

1.1.9 为什么要分 MVC 三层开发

大部分业务系统的开发都可以分为三层:Contoller 层、Service 层、Repository 层。

  • 分层能起到代码复用的作用
  • 分层能起到隔离变化的作用
  • 分层能起到隔离关注点的作用
  • 分层能提高代码的可测试性
  • 分层能应对系统的复杂性

1.2 规范与重构

1.2.1 重构

1. 重构的目的:为什么重构(why)?

对于项目来言,重构可以保持代码质量持续处于一个可控状态,不至于腐化到无可救药的地步。对于个人而言,重构非常锻炼一个人的代码能力,并且是一件非常有成就感的事情。它是我们学习的经典设计思想、原则、模式、编程规范等理论知识的练兵场。

2. 重构的对象:重构什么(what)?

按照重构的规模,我们可以将重构大致分为大规模高层次的重构和小规模低层次的重构。大规模高层次重构包括对代码分层、模块化、解耦、梳理类之间的交互关系、抽象复用组件等等。这部分工作利用的更多的是比较抽象、比较顶层的设计思想、原则、模式。小规模低层次的重构包括规范命名、注释、修正函数参数过多、消除超大类、提取重复代码等等编程细节问题,主要是针对类、函数级别的重构。小规模低层次的重构更多的是利用编码规范这一理论知识。

3. 重构的时机:什么时候重构(when)?

我反复强调,我们一定要建立持续重构意识,把重构作为开发必不可少的部分,融入到日常开发中,而不是等到代码出现很大问题的时候,再大刀阔斧地重构。

4. 重构的方法:如何重构(how)?

大规模高层次的重构难度比较大,需要组织、有计划地进行,分阶段地小步快跑,时刻让代码处于一个可运行的状态。而小规模低层次的重构,因为影响范围小,改动耗时短,所以,只要你愿意并且有时间,随时随地都可以去做。

1.2.2 单元测试

1. 什么是单元测试?

单元测试是代码层面的测试,由研发自己来编写,用于测试“自己”编写的代码的逻辑的正确性。单元测试顾名思义是测试一个“单元”,有别于集成测试,这个“单元”一般是类或函数,而不是模块或者系统。

2. 为什么要写单元测试?

写单元测试的过程本身就是代码 Code Review 和重构的过程,能有效地发现代码中的 bug 和代码设计上的问题。除此之外,单元测试还是对集成测试的有力补充,还能帮助我们快速熟悉代码,是 TDD 可落地执行的改进方案。

3. 如何编写单元测试?

写单元测试就是针对代码设计各种测试用例,以覆盖各种输入、异常、边界情况,并将其翻译成代码。我们可以利用一些测试框架来简化单元测试的编写。除此之外,对于单元测试,我们需要建立以下正确的认知:

  • 编写单元测试尽管繁琐,但并不是太耗时;
  • 我们可以稍微放低对单元测试代码质量的要求;
  • 覆盖率作为衡量单元测试质量的唯一标准是不合理的;
  • 单元测试不要依赖被测代码的具体实现逻辑;
  • 单元测试框架无法测试,多半是因为代码的可测试性不好。

4. 单元测试为何难落地执行?

一方面,写单元测试本身比较繁琐,技术挑战不大,很多程序员不愿意去写;另一方面,国内研发比较偏向“快、糙、猛”,容易因为开发进度紧,导致单元测试的执行虎头蛇尾。最后,关键问题还是团队没有建立对单元测试正确的认识,觉得可有可无,单靠督促很难执行得很好。

1.2.3 代码的可测试性

1. 什么是代码的可测试性?

粗略地讲,所谓代码的可测试性,就是针对代码编写单元测试的难易程度。对于一段代码,如果很难为其编写单元测试,或者单元测试写起来很费劲,需要依靠单元测试框架中很高级的特性,那往往就意味着代码设计得不够合理,代码的可测试性不好。

2. 编写可测试性代码的最有效手段

依赖注入是编写可测试性代码的最有效手段。通过依赖注入,我们在编写单元测试的时候,可以通过 mock 的方法解依赖外部服务,这也是我们在编写单元测试的过程中最有技术挑战的地方。

3. 常见的 Anti-Patterns

常见的测试不友好的代码有下面这 5 种:

  • 代码中包含未决行为逻辑
  • 滥用可变全局变量
  • 滥用静态方法
  • 使用复杂的继承关系
  • 高度耦合的代码

1.2.4 如何通过封装、抽象、模块化、中间层等解耦代码?

1.“解耦”为何如此重要?

过于复杂的代码往往在可读性、可维护性上都不友好。解耦保证代码松耦合、高内聚,是控制代码复杂度的有效手段。代码高内聚、松耦合,也就是意味着,代码结构清晰、分层模块化合理、依赖关系简单、模块或类之间的耦合小,那代码整体的质量就不会差。

2. 代码是否需要“解耦”?

间接的衡量标准有很多,比如,看修改代码是否牵一发而动全身。直接的衡量标准是把模块与模块、类与类之间的依赖关系画出来,根据依赖关系图的复杂性来判断是否需要解耦重构。

3. 如何给代码“解耦”?

给代码解耦的方法有:封装与抽象、中间层、模块化,以及一些其他的设计思想与原则,比如:单一职责原则、基于接口而非实现编程、依赖注入、多用组合少用继承、迪米特法则等。当然,还有一些设计模式,比如观察者模式。

1.2.5 让你最快速地改善代码质量的编程规范

1. 关于命名

  • 命名的关键是能准确达意。对于不同作用域的命名,我们可以适当地选择不同的长度。
  • 我们可以借助类的信息来简化属性、函数的命名,利用函数的信息来简化函数参数的命名。
  • 命名要可读、可搜索。不要使用生僻的、不好读的英文单词来命名。命名要符合项目的统一规范,也不要用些反直觉的命名。
  • 接口有两种命名方式:一种是在接口中带前缀“I”;另一种是在接口的实现类中带后缀“Impl”。对于抽象类的命名,也有两种方式,一种是带上前缀“Abstract”,一种是不带前缀。这两种命名方式都可以,关键是要在项目中统一。

2. 关于注释

  • 注释的内容主要包含这样三个方面:做什么、为什么、怎么做。对于一些复杂的类和接口,我们可能还需要写明“如何用”。
  • 类和函数一定要写注释,而且要写得尽可能全面详细。函数内部的注释要相对少一些,一般都是靠好的命名、提炼函数、解释性变量、总结性注释来提高代码可读性。

3. 关于代码风格

  • 函数、类多大才合适?函数的代码行数不要超过一屏幕的大小,比如 50 行。类的大小限制比较难确定。
  • 一行代码多长最合适?最好不要超过 IDE 的显示宽度。当然,也不能太小,否则会导致很多稍微长点的语句被折成两行,也会影响到代码的整洁,不利于阅读。
  • 善用空行分割单元块。对于比较长的函数,为了让逻辑更加清晰,可以使用空行来分割各个代码块。
  • 四格缩进还是两格缩进?我个人比较推荐使用两格缩进,这样可以节省空间,尤其是在代码嵌套层次比较深的情况下。不管是用两格缩进还是四格缩进,一定不要用 tab 键缩进。
  • 大括号是否要另起一行?将大括号放到跟上一条语句同一行,可以节省代码行数。但是将大括号另起新的一行的方式,左右括号可以垂直对齐,哪些代码属于哪一个代码块,更加一目了然。
  • 类中成员怎么排列?在 Google Java 编程规范中,依赖类按照字母序从小到大排列。类中先写成员变量后写函数。成员变量之间或函数之间,先写静态成员变量或函数,后写普通变量或函数,并且按照作用域大小依次排列。

4. 关于编码技巧

  • 将复杂的逻辑提炼拆分成函数和类。
  • 通过拆分成多个函数或将参数封装为对象的方式,来处理参数过多的情况。
  • 函数中不要使用参数来做代码执行逻辑的控制。
  • 函数设计要职责单一。
  • 移除过深的嵌套层次,方法包括:去掉多余的 if 或 else 语句,使用 continue、break、return 关键字提前退出嵌套,调整执行顺序来减少嵌套,将部分嵌套逻辑抽象成函数。
  • 用字面常量取代魔法数。
  • 用解释性变量来解释复杂表达式,以此提高代码可读性。

5. 统一编码规范 除了这三节讲到的比较细节的知识点之外,最后,还有一条非常重要的,那就是,项目、团队,甚至公司,一定要制定统一的编码规范,并且通过 Code Review 督促执行,这对提高代码质量有立竿见影的效果。

1.3 设计原则与思想 总结

image.png

image.png

image.png

image.png

2. 设计模式与范式

2.1 创建型

创建型模式主要解决对象的创建问题,封装复杂的创建过程,解耦对象的创建代码和使用代码。其中, 单例模式用来创建全局唯一的对象。

工厂模式用来创建不同但是相关类型的对象(继承同一父类或者接口的一组子类),由给定的参数来决定创建哪种类型的对象。

建造者模式是用来创建复杂对象,可以通过设置不同的可选参数,“定制化”地创建不同的对象。

原型模式针对创建成本比较大的对象,利用对已有对象进行复制的方式进行创建,以达到节省创建时间的目的。

1. 单例模式

1. 单例的定义 单例设计模式(Singleton Design Pattern)理解起来非常简单。一个类只允许创建一个对象(或者叫实例),那这个类就是一个单例类,这种设计模式就叫作单例设计模式,简称单例模式。

2. 单例的用处

从业务概念上,有些数据在系统中只应该保存一份,就比较适合设计为单例类。比如,系统的配置信息类。除此之外,我们还可以使用单例解决资源访问冲突的问题。

3. 单例的实现

单例有下面几种经典的实现方式。

  • 饿汉式 饿汉式的实现方式,在类加载的期间,就已经将 instance 静态实例初始化好了,所以,instance 实例的创建是线程安全的。不过,这样的实现方式不支持延迟加载实例。

  • 懒汉式 懒汉式相对于饿汉式的优势是支持延迟加载。这种实现方式会导致频繁加锁、释放锁,以及并发度低等问题,频繁的调用会产生性能瓶颈。

  • 双重检测 双重检测实现方式既支持延迟加载、又支持高并发的单例实现方式。只要 instance 被创建之后,再调用 getInstance() 函数都不会进入到加锁逻辑中。所以,这种实现方式解决了懒汉式并发度低的问题。

  • 静态内部类 利用 Java 的静态内部类来实现单例。这种实现方式,既支持延迟加载,也支持高并发,实现起来也比双重检测简单。枚举最简单的实现方式,基于枚举类型的单例实现。这种实现方式通过 Java 枚举类型本身的特性,保证了实例创建的线程安全性和实例的唯一性。

4. 单例存在哪些问题?

单例对 OOP 特性的支持不友好单例会隐藏类之间的依赖关系单例对代码的扩展性不友好单例对代码的可测试性不友好单例不支持有参数的构造函数

5. 单例有什么替代解决方案?

为了保证全局唯一,除了使用单例,我们还可以用静态方法来实现。不过,静态方法这种实现思路,并不能解决我们之前提到的问题。如果要完全解决这些问题,我们可能要从根上,寻找其他方式来实现全局唯一类了。比如,通过工厂模式、IOC 容器(比如 Spring IOC 容器)来保证,由程序员自己来保证(自己在编写代码的时候自己保证不要创建两个类对象)。

有人把单例当作反模式,主张杜绝在项目中使用。我个人觉得这有点极端。模式没有对错,关键看你怎么用。如果单例类并没有后续扩展的需求,并且不依赖外部系统,那设计成单例类就没有太大问题。对于一些全局的类,我们在其他地方 new 的话,还要在类之间传来传去,不如直接做成单例类,使用起来简洁方便。

6. 如何理解单例模式的唯一性?

单例类中对象的唯一性的作用范围是“进程唯一”的。“进程唯一”指的是进程内唯一,进程间不唯一;“线程唯一”指的是线程内唯一,线程间可以不唯一。实际上,“进程唯一”就意味着线程内、线程间都唯一,这也是“进程唯一”和“线程唯一”的区别之处。“集群唯一”指的是进程内唯一、进程间也唯一。

7. 如何实现线程唯一的单例?

我们通过一个 HashMap 来存储对象,其中 key 是线程 ID,value 是对象。这样我们就可以做到,不同的线程对应不同的对象,同一个线程只能对应一个对象。实际上,Java 语言本身提供了 ThreadLocal 并发工具类,可以更加轻松地实现线程唯一单例。

3. 如何实现集群环境下的单例?

我们需要把这个单例对象序列化并存储到外部共享存储区(比如文件)。进程在使用这个单例对象的时候,需要先从外部共享存储区中将它读取到内存,并反序列化成对象,然后再使用,使用完成之后还需要再存储回外部共享存储区。为了保证任何时刻在进程间都只有一份对象存在,一个进程在获取到对象之后,需要对对象加锁,避免其他进程再将其获取。在进程使用完这个对象之后,需要显式地将对象从内存中删除,并且释放对对象的加锁。

4. 如何实现一个多例模式?

“单例”指的是一个类只能创建一个对象。对应地,“多例”指的就是一个类可以创建多个对象,但是个数是有限制的,比如只能创建 3 个对象。多例的实现也比较简单,通过一个 Map 来存储对象类型和对象之间的对应关系,来控制对象的个数。

单例模式举例:

let Singleton = function(name){
  this.name = name;
  this.instance = null;
};
Singleton.prototype.getName = function(){
  return this.name;
}
// 获取实例对象
function getInstance(name) {
  if(!this.instance) {
      this.instance = new Singleton(name);
  }
  return this.instance;
}
// 测试单体模式的实例
let a = getInstance("aa");
let b = getInstance("bb");
console.log(a === b); // true

2. 工厂模式

一般情况下,工厂模式分为三种更加细分的类型:简单工厂、工厂方法和抽象工厂。而抽象工厂的原理稍微复杂点,在实际的项目中相对也不常用。 当创建逻辑比较复杂,是一个“大工程”的时候,我们就考虑使用工厂模式,封装对象的创建过程,将对象的创建和使用相分离。何为创建逻辑比较复杂呢?下面总结了两种情况。

  • 第一种情况:类似规则配置解析的例子,代码中存在 if-else 分支判断,动态地根据不同的类型创建不同的对象。针对这种情况,我们就考虑使用工厂模式,将这一大坨 if-else 创建对象的代码抽离出来,放到工厂类中。

  • 还有一种情况,尽管我们不需要根据不同的类型创建不同的对象,但是,单个对象本身的创建过程比较复杂,比如前面提到的要组合其他类对象,做各种初始化操作。在这种情况下,我们也可以考虑使用工厂模式,将对象的创建过程封装到工厂类中。

对于第一种情况,当每个对象的创建逻辑都比较简单的时候,推荐使用简单工厂模式,将多个对象的创建逻辑放到一个工厂类中。当每个对象的创建逻辑都比较复杂的时候,为了避免设计一个过于庞大的简单工厂类,推荐使用工厂方法模式,将创建逻辑拆分得更细,每个对象的创建逻辑独立到各自的工厂类中。同理,对于第二种情况,因为单个对象本身的创建逻辑就比较复杂,所以,建议使用工厂方法模式。

除了刚刚提到的这几种情况之外,如果创建对象的逻辑并不复杂,那我们就直接通过 new 来创建对象就可以了,不需要使用工厂模式。

判断要不要使用工厂模式的最本质的参考标准:

  • 封装变化:创建逻辑有可能变化,封装成工厂类之后,创建逻辑的变更对调用者透明。
  • 代码复用:创建代码抽离到独立的工厂类之后可以复用。
  • 隔离复杂性:封装复杂的创建逻辑,调用者无需了解如何创建对象。
  • 控制复杂度:将创建代码抽离出来,让原本的函数或类职责更单一,代码更简洁。

工厂模式是一种非常常用的设计模式,在很多开源项目、工具类中到处可见。

3. 建造者模式

建造者模式的原理和实现比较简单,重点是掌握应用场景,避免过度使用。

如果一个类中有很多属性,为了避免构造函数的参数列表过长,影响代码的可读性和易用性,我们可以通过构造函数配合 set() 方法来解决。但是,如果存在下面情况中的任意一种,我们就要考虑使用建造者模式了。

  • 我们把类的必填属性放到构造函数中,强制创建对象的时候就设置。如果必填的属性有很多,把这些必填属性都放到构造函数中设置,那构造函数就又会出现参数列表很长的问题。如果我们把必填属性通过 set() 方法设置,那校验这些必填属性是否已经填写的逻辑就无处安放了。

  • 如果类的属性之间有一定的依赖关系或者约束条件,我们继续使用构造函数配合 set() 方法的设计思路,那这些依赖关系或约束条件的校验逻辑就无处安放了。

  • 如果我们希望创建不可变对象,也就是说,对象在创建好之后,就不能再修改内部的属性值,要实现这个功能,我们就不能在类中暴露 set() 方法。构造函数配合 set() 方法来设置属性值的方式就不适用了。

与工厂模式有何区别?

工厂模式是用来创建不同但是相关类型的对象(继承同一父类或者接口的一组子类),由给定的参数来决定创建哪种类型的对象。

建造者模式是用来创建一种类型的复杂对象,通过设置不同的可选参数,“定制化”地创建不同的对象。

网上有一个经典的例子很好地解释了两者的区别。

顾客走进一家餐馆点餐,我们利用工厂模式,根据用户不同的选择,来制作不同的食物,比如披萨、汉堡、沙拉。对于披萨来说,用户又有各种配料可以定制,比如奶酪、西红柿、起司,我们通过建造者模式根据用户选择的不同配料来制作披萨。

4. 原型模式

对于熟悉 JavaScript 语言的前端程序员来说,原型模式是一种比较常用的开发模式。JavaScript 是一种基于原型的面向对象编程语言。即便 JavaScript 现在也引入了类的概念,但它也只是基于原型的语法糖而已。

1. 什么是原型模式?

如果对象的创建成本比较大,而同一个类的不同对象之间差别不大(大部分字段都相同),在这种情况下,我们可以利用对已有对象(原型)进行复制(或者叫拷贝)的方式,来创建新对象,以达到节省创建时间的目的。这种基于原型来创建对象的方式就叫作原型设计模式,简称原型模式。

2. 原型模式的两种实现方法

原型模式有两种实现方法,深拷贝和浅拷贝。浅拷贝只会复制对象中基本数据类型数据和引用对象的内存地址,不会递归地复制引用对象,以及引用对象的引用对象……而深拷贝得到的是一份完完全全独立的对象。所以,深拷贝比起浅拷贝来说,更加耗时,更加耗内存空间。

如果要拷贝的对象是不可变对象,浅拷贝共享不可变对象是没问题的,但对于可变对象来说,浅拷贝得到的对象和原始对象会共享部分数据,就有可能出现数据被修改的风险,也就变得复杂多了。除非像我们今天实战中举的那个例子,需要从数据库中加载 10 万条数据并构建散列表索引,操作非常耗时,这种情况下比较推荐使用浅拷贝,否则,没有充分的理由,不要为了一点点的性能提升而使用浅拷贝。

2.2 结构型

结构型模式主要总结了一些类或对象组合在一起的经典结构,这些经典的结构可以解决特定应用场景的问题。结构型模式包括:代理模式、桥接模式、装饰器模式、适配器模式、门面模式、组合模式、享元模式。

1. 代理模式

1. 代理模式的原理与实现

在不改变原始类(或叫被代理类)的情况下,通过引入代理类来给原始类附加功能。一般情况下,我们让代理类和原始类实现同样的接口。但是,如果原始类并没有定义接口,并且原始类代码并不是我们开发维护的。在这种情况下,我们可以通过让代理类继承原始类的方法来实现代理模式。

2. 动态代理的原理与实现

静态代理需要针对每个类都创建一个代理类,并且每个代理类中的代码都有点像模板式的“重复”代码,增加了维护成本和开发成本。对于静态代理存在的问题,我们可以通过动态代理来解决。我们不事先为每个原始类编写代理类,而是在运行的时候动态地创建原始类对应的代理类,然后在系统中用代理类替换掉原始类。

3. 代理模式的应用场景

代理模式常用在业务系统中开发一些非功能性需求,比如:监控、统计、鉴权、限流、事务、幂等、日志。我们将这些附加功能与业务功能解耦,放到代理类统一处理,让程序员只需要关注业务方面的开发。除此之外,代理模式还可以用在 RPC、缓存等应用场景中。

2. 桥接模式

总体上来讲,桥接模式的原理比较难理解,但代码实现相对简单。

对于这个模式有两种不同的理解方式。在 GoF 的《设计模式》一书中,桥接模式被定义为:“将抽象和实现解耦,让它们可以独立变化。”在其他资料和书籍中,还有另外一种更加简单的理解方式:“一个类存在两个(或多个)独立变化的维度,我们通过组合的方式,让这两个(或多个)维度可以独立进行扩展。”

对于第一种 GoF 的理解方式,弄懂定义中“抽象”和“实现”两个概念,是理解它的关键。定义中的“抽象”,指的并非“抽象类”或“接口”,而是被抽象出来的一套“类库”,它只包含骨架代码,真正的业务逻辑需要委派给定义中的“实现”来完成。而定义中的“实现”,也并非“接口的实现类”,而是一套独立的“类库”。“抽象”和“实现”独立开发,通过对象之间的组合关系,组装在一起。

对于第二种理解方式,它非常类似我们之前讲过的“组合优于继承”设计原则,通过组合关系来替代继承关系,避免继承层次的指数级爆炸。

3. 装饰器模式

装饰器模式主要解决继承关系过于复杂的问题,通过组合来替代继承。它主要的作用是给原始类添加增强功能。这也是判断是否该用装饰器模式的一个重要的依据。除此之外,装饰器模式还有一个特点,那就是可以对原始类嵌套使用多个装饰器。为了满足这个应用场景,在设计的时候,装饰器类需要跟原始类继承相同的抽象类或者接口。

4. 适配器模式

适配器模式是用来做适配,它将不兼容的接口转换为可兼容的接口,让原本由于接口不兼容而不能一起工作的类可以一起工作。适配器模式有两种实现方式:类适配器和对象适配器。其中,类适配器使用继承关系来实现,对象适配器使用组合关系来实现。

一般来说,适配器模式可以看作一种“补偿模式”,用来补救设计上的缺陷。应用这种模式算是“无奈之举”,如果在设计初期,我们就能协调规避接口不兼容的问题,那这种模式就没有应用的机会了。

代理、桥接、装饰器、适配器 4 种设计模式的区别

代理、桥接、装饰器、适配器,这 4 种模式是比较常用的结构型设计模式。它们的代码结构非常相似。笼统来说,它们都可以称为 Wrapper 模式,也就是通过 Wrapper 类二次封装原始类。

尽管代码结构相似,但这 4 种设计模式的用意完全不同,也就是说要解决的问题、应用场景不同,这也是它们的主要区别。这里我就简单说一下它们之间的区别。

代理模式:代理模式在不改变原始类接口的条件下,为原始类定义一个代理类,主要目的是控制访问,而非加强功能,这是它跟装饰器模式最大的不同。

桥接模式:桥接模式的目的是将接口部分和实现部分分离,从而让它们可以较为容易、也相对独立地加以改变。

装饰器模式:装饰者模式在不改变原始类接口的情况下,对原始类功能进行增强,并且支持多个装饰器的嵌套使用。

适配器模式:适配器模式是一种事后的补救策略。适配器提供跟原始类不同的接口,而代理模式、装饰器模式提供的都是跟原始类相同的接口。

5. 门面模式

门面模式,也叫外观模式,英文全称是 Facade Design Pattern。门面模式为子系统提供一组统一的接口,定义一组高层接口让子系统更易用。

举一个例子:

假设有一个系统 A,提供了 a、b、c、d 四个接口。系统 B 完成某个业务功能,需要调用 A 系统的 a、b、d 接口。利用门面模式,我们提供一个包裹 a、b、d 接口调用的门面接口 x,给系统 B 直接使用。

不知道你会不会有这样的疑问,让系统 B 直接调用 a、b、d 感觉没有太大问题呀,为什么还要提供一个包裹 a、b、d 的接口 x 呢?关于这个问题,我通过一个具体的例子来解释一下。

假设我们刚刚提到的系统 A 是一个后端服务器,系统 B 是 App 客户端。App 客户端通过后端服务器提供的接口来获取数据。我们知道,App 和服务器之间是通过移动网络通信的,网络通信耗时比较多,为了提高 App 的响应速度,我们要尽量减少 App 与服务器之间的网络通信次数。

假设,完成某个业务功能(比如显示某个页面信息)需要“依次”调用 a、b、d 三个接口,因自身业务的特点,不支持并发调用这三个接口。如果我们现在发现 App 客户端的响应速度比较慢,排查之后发现,是因为过多的接口调用过多的网络通信。针对这种情况,我们就可以利用门面模式,让后端服务器提供一个包裹 a、b、d 三个接口调用的接口 x。App 客户端调用一次接口 x,来获取到所有想要的数据,将网络通信的次数从 3 次减少到 1 次,也就提高了 App 的响应速度。

门面模式的应用场景

  • 解决易用性问题。门面模式可以用来封装系统的底层实现,隐藏系统的复杂性,提供一组更加简单易用、更高层的接口。

  • 解决性能问题。我们通过将多个接口调用替换为一个门面接口调用,减少网络通信成本,提高 App 客户端的响应速度。

  • 解决分布式事务问题。

6. 组合模式

将一组对象组织(Compose)成树形结构,以表示一种“部分 - 整体”的层次结构。

组合模式的设计思路,与其说是一种设计模式,倒不如说是对业务场景的一种数据结构和算法的抽象。其中,数据可以表示成树这种数据结构,业务需求可以通过在树上的递归遍历算法来实现。组合模式,将一组对象组织成树形结构,将单个对象和组合对象都看做树中的节点,以统一处理逻辑,并且它利用树形结构的特点,递归地处理每个子树,依次简化代码实现。使用组合模式的前提在于,你的业务场景必须能够表示成树形结构。所以,组合模式的应用场景也比较局限,它并不是一种很常用的设计模式。

7. 享元模式

1. 享元模式的原理

所谓“享元”,顾名思义就是被共享的单元。享元模式的意图是复用对象,节省内存,前提是享元对象是不可变对象。具体来讲,当一个系统中存在大量重复对象的时候,我们就可以利用享元模式,将对象设计成享元,在内存中只保留一份实例,供多处代码引用,这样可以减少内存中对象的数量,以起到节省内存的目的。实际上,不仅仅相同对象可以设计成享元,对于相似对象,我们也可以将这些对象中相同的部分(字段),提取出来设计成享元,让这些大量相似对象引用这些享元。

2. 享元模式的实现

享元模式的代码实现非常简单,主要是通过工厂模式,在工厂类中,通过一个 Map 或者 List 来缓存已经创建好的享元对象,以达到复用的目的。

3. 享元模式 VS 单例、缓存、对象池

区别两种设计模式,不能光看代码实现,而是要看设计意图,也就是要解决的问题。应用单例模式是为了保证对象全局唯一。应用享元模式是为了实现对象复用,节省内存。缓存是为了提高访问效率,而非复用。池化技术中的“复用”理解为“重复使用”,主要是为了节省时间。

实际上,享元模式对 JVM 的垃圾回收并不友好。因为享元工厂类一直保存了对享元对象的引用,这就导致享元对象在没有任何代码使用的情况下,也并不会被 JVM 垃圾回收机制自动回收掉。因此,在某些情况下,如果对象的生命周期很短,也不会被密集使用,利用享元模式反倒可能会浪费更多的内存。所以,除非经过线上验证,利用享元模式真的可以大大节省内存,否则,就不要过度使用这个模式,为了一点点内存的节省而引入一个复杂的设计模式,得不偿失啊。

2.3 行为型

创建型设计模式主要解决“对象的创建”问题,结构型设计模式主要解决“类或对象的组合或组装”问题,那行为型设计模式主要解决的就是“类或对象之间的交互”问题。

设计模式要干的事情就是解耦,创建型模式是将创建和使用代码解耦,结构型模式是将不同功能代码解耦,行为型模式是将不同的行为代码解耦,具体到观察者模式,它将观察者和被观察者代码解耦。借助设计模式,我们利用更好的代码结构,将一大坨代码拆分成职责更单一的小类,让其满足开闭原则、高内聚低耦合等特性,以此来控制和应对代码的复杂性,提高代码的可扩展性。

1. 观察者模式

观察者模式(Observer Design Pattern)也被称为发布订阅模式(Publish-Subscribe Design Pattern)。在对象之间定义一个一对多的依赖,当一个对象状态改变的时候,所有依赖的对象都会自动收到通知,比如邮件订阅。不同的应用场景和需求下,这个模式也有截然不同的实现方式,有同步阻塞的实现方式,也有异步非阻塞的实现方式;有进程内的实现方式,也有跨进程的实现方式。

2. 模板模式

模板模式,全称是模板方法设计模式,英文是 Template Method Design Pattern。模板方法模式在一个方法中定义一个算法骨架,并将某些步骤推迟到子类中实现。模板方法模式可以让子类在不改变算法整体结构的情况下,重新定义算法中的某些步骤。这里的“算法”,我们可以理解为广义上的“业务逻辑”,并不特指数据结构和算法中的“算法”。这里的算法骨架就是“模板”,包含算法骨架的方法就是“模板方法”,这也是模板方法模式名字的由来。

在模板模式经典的实现中,模板方法定义为 final,可以避免被子类重写。需要子类重写的方法定义为 abstract,可以强迫子类去实现。不过,在实际项目开发中,模板模式的实现比较灵活,以上两点都不是必须的。

模板模式有两大作用:复用和扩展。其中,复用指的是,所有的子类可以复用父类中提供的模板方法的代码。扩展指的是,框架通过模板模式提供功能扩展点,让框架用户可以在不修改框架源码的情况下,基于扩展点定制化框架的功能。

模板模式 VS 回调

回调跟模板模式具有相同的作用:代码复用和扩展。在一些框架、类库、组件等的设计中经常会用到。

相对于普通的函数调用,回调是一种双向调用关系。A 类事先注册某个函数 F 到 B 类,A 类在调用 B 类的 P 函数的时候,B 类反过来调用 A 类注册给它的 F 函数。这里的 F 函数就是“回调函数”。A 调用 B,B 反过来又调用 A,这种调用机制就叫作“回调”。

回调可以细分为同步回调和异步回调。从应用场景上来看,同步回调看起来更像模板模式,异步回调看起来更像观察者模式。回调跟模板模式的区别,更多的是在代码实现上,而非应用场景上。回调基于组合关系来实现,模板模式基于继承关系来实现,回调比模板模式更加灵活。

3. 策略模式

策略模式,英文全称是 Strategy Design Pattern。定义一族算法类,将每个算法分别封装起来,让它们可以互相替换。策略模式可以使算法的变化独立于使用它们的客户端(这里的客户端代指使用算法的代码)。

策略模式用来解耦策略的定义、创建、使用。实际上,一个完整的策略模式就是由这三个部分组成的。

  • 策略类的定义比较简单,包含一个策略接口和一组实现这个接口的策略类。
  • 策略的创建由工厂类来完成,封装策略创建的细节。
  • 策略模式包含一组策略可选,客户端代码如何选择使用哪个策略,有两种确定方法:编译时静态确定和运行时动态确定。其中,“运行时动态确定”才是策略模式最典型的应用场景。

除此之外,我们还可以通过策略模式来移除 if-else 分支判断。实际上,这得益于策略工厂类,更本质上点讲,是借助“查表法”,根据 type 查表替代根据 type 分支判断。

如果 if-else 分支判断不复杂、代码不多,这并没有任何问题,毕竟 if-else 分支判断几乎是所有编程语言都会提供的语法,存在即有理由。遵循 KISS 原则,怎么简单怎么来,就是最好的设计。非得用策略模式,搞出 n 多类,反倒是一种过度设计。

一提到策略模式,有人就觉得,它的作用是避免 if-else 分支判断逻辑。实际上,这种认识是很片面的。策略模式主要的作用还是解耦策略的定义、创建和使用,控制代码的复杂度,让每个部分都不至于过于复杂、代码量过多。除此之外,对于复杂代码来说,策略模式还能让其满足开闭原则,添加新策略的时候,最小化、集中化代码改动,减少引入 bug 的风险。

策略模式举例:

function result(level) {
  if(level === 'A') {
    return '10 分';
  } else if(level = 'B') {
    return '9 分';
  } else if(level = 'C') {
    return '8 分';
  } else if(level = 'D') {
    return '7 分';
  } else if(level = 'E') {
    return '6 分';
  } else if(level = 'F') {
    return '5 分';
  } else {
    return '';
  }
}
console.log(result('B')); // 9 分

用策略模式改写上面的代码:

function resultWithStrategyPattern(level) {
  const resultMap = {
    A: '10 分',
    B: '9 分',
    C: '8 分',
    D: '7 分',
    E: '6 分',
    F: '6 分',
    default: '',
  }
  return resultMap[level] || resultMap.default;
}
console.log(resultWithStrategyPattern('B')); // 9 分

4. 职责链模式

职责链模式的英文翻译是 Chain Of Responsibility Design Pattern。将请求的发送和接收解耦,让多个接收对象都有机会处理这个请求。将这些接收对象串成一条链,并沿着这条链传递这个请求,直到链上的某个接收对象能够处理它为止。在职责链模式中,多个处理器(也就是刚刚定义中说的“接收对象”)依次处理同一个请求。一个请求先经过 A 处理器处理,然后再把请求传递给 B 处理器,B 处理器处理完后再传递给 C 处理器,以此类推,形成一个链条。链条上的每个处理器各自承担各自的处理职责,所以叫作职责链模式。

职责链模式常用在框架开发中,用来实现框架的过滤器、拦截器功能,让框架的使用者在不需要修改框架源码的情况下,添加新的过滤拦截功能。这也体现了之前讲到的对扩展开放、对修改关闭的设计原则。

5. 状态模式

状态模式是状态机的一种实现方式即可。状态机又叫有限状态机,它有 3 个部分组成:状态、事件、动作。其中,事件也称为转移条件。事件触发状态的转移及动作的执行。不过,动作不是必须的,也可能只转移状态,不执行任何动作。

针对状态机,总结了三种实现方式:

  • 第一种实现方式叫分支逻辑法。利用 if-else 或者 switch-case 分支逻辑,参照状态转移图,将每一个状态转移原模原样地直译成代码。对于简单的状态机来说,这种实现方式最简单、最直接,是首选。
  • 第二种实现方式叫查表法。对于状态很多、状态转移比较复杂的状态机来说,查表法比较合适。通过二维数组来表示状态转移图,能极大地提高代码的可读性和可维护性。
  • 第三种实现方式叫状态模式。对于状态并不多、状态转移也比较简单,但事件触发执行的动作包含的业务逻辑可能比较复杂的状态机来说,我们首选这种实现方式。

6. 迭代器模式

迭代器模式,也叫游标模式。它用来遍历集合对象。这里说的“集合对象”,我们也可以叫“容器”“聚合对象”,实际上就是包含一组对象的对象,比如,数组、链表、树、图、跳表。

遍历集合一般有三种方式:for 循环、foreach 循环、迭代器遍历。后两种本质上属于一种,都可以看作迭代器遍历。相对于 for 循环遍历,利用迭代器来遍历有下面三个优势:

  • 迭代器模式封装集合内部的复杂数据结构,开发者不需要了解如何遍历,直接使用容器提供的迭代器即可;
  • 迭代器模式将集合对象的遍历操作从集合类中拆分出来,放到迭代器类中,让两者的职责更加单一;
  • 迭代器模式让添加新的遍历算法更加容易,更符合开闭原则。除此之外,因为迭代器都实现自相同的接口,在开发中,基于接口而非实现编程,替换迭代器也变得更加容易。

在通过迭代器来遍历集合元素的同时,增加或者删除集合中的元素,有可能会导致某个元素被重复遍历或遍历不到。不过,并不是所有情况下都会遍历出错,有的时候也可以正常遍历,所以,这种行为称为结果不可预期行为或者未决行为。实际上,“不可预期”比直接出错更加可怕,有的时候运行正确,有的时候运行错误,一些隐藏很深、很难 debug 的 bug 就是这么产生的。有两种比较干脆利索的解决方案,来避免出现这种不可预期的运行结果。一种是遍历的时候不允许增删元素,另一种是增删元素之后让遍历报错。第一种解决方案比较难实现,因为很难确定迭代器使用结束的时间点。第二种解决方案更加合理。Java 语言就是采用的这种解决方案。增删元素之后,我们选择 fail-fast 解决方式,让遍历操作直接抛出运行时异常。

7. 访问者模式

访问者者模式的英文翻译是 Visitor Design Pattern。允许一个或者多个操作应用到一组对象上,解耦操作和对象本身,保持类职责单一、满足开闭原则以及应对代码的复杂性。

因为它难理解、难实现,应用它会导致代码的可读性、可维护性变差,所以,访问者模式在实际的软件开发中很少被用到,在没有特别必要的情况下,建议你不要使用访问者模式。

在面向对象编程语言中,方法调用可以理解为一种消息传递(Dispatch)。一个对象调用另一个对象的方法,就相当于给它发送一条消息,这条消息起码要包含对象名、方法名和方法参数。所谓 Single Dispatch,指的是执行哪个对象的方法,根据对象的运行时类型来决定;执行对象的哪个方法,根据方法参数的编译时类型来决定。所谓 Double Dispatch,指的是执行哪个对象的方法,根据对象的运行时类型来决定;执行对象的哪个方法,根据方法参数的运行时类型来决定。

8. 备忘录模式

备忘录模式,也叫快照(Snapshot)模式,英文翻译是 Memento Design Pattern。在不违背封装原则的前提下,捕获一个对象的内部状态,并在该对象之外保存这个状态,以便之后恢复对象为先前的状态。这个模式的定义表达了两部分内容:一部分是,存储副本以便后期恢复;另一部分是,要在不违背封装原则的前提下,进行对象的备份和恢复。

备忘录模式的应用场景也比较明确和有限,主要是用来防丢失、撤销、恢复等。它跟平时我们常说的“备份”很相似。两者的主要区别在于,备忘录模式更侧重于代码的设计和实现,备份更侧重架构设计或产品设计。

对于大对象的备份来说,备份占用的存储空间会比较大,备份和恢复的耗时会比较长。针对这个问题,不同的业务场景有不同的处理方式。比如,只备份必要的恢复信息,结合最新的数据来恢复;再比如,全量备份和增量备份相结合,低频全量备份,高频增量备份,两者结合来做恢复。

全量备份:就是把所有的数据“拍个快照”保存下来。

增量备份:指的是记录每次操作或数据变动。

当我们需要恢复到某一时间点的备份的时候,如果这一时间点有做全量备份,我们直接拿来恢复就可以了。如果这一时间点没有对应的全量备份,我们就先找到最近的一次全量备份,然后用它来恢复,之后执行此次全量备份跟这一时间点之间的所有增量备份,也就是对应的操作或者数据变动。这样就能减少全量备份的数量和频率,减少对时间、内存的消耗。

9. 命令模式

命令模式的英文翻译是 Command Design Pattern。这个模式在平时工作中并不常用。落实到编码实现,命令模式用到最核心的实现手段,就是将函数封装成对象。我们知道,在大部分编程语言中,函数是没法作为参数传递给其他函数的,也没法赋值给变量。借助命令模式,我们将函数封装成对象,这样就可以实现把函数像对象一样使用。

命令模式的主要作用和应用场景,是用来控制命令的执行,比如,异步、延迟、排队执行命令、撤销重做命令、存储命令、给命令记录日志等等,这才是命令模式能发挥独一无二作用的地方。

10. 解释器模式

解释器模式的英文翻译是 Interpreter Design Pattern。

解释器模式为某个语言定义它的语法(或者叫文法)表示,并定义一个解释器用来处理这个语法。实际上,这里的“语言”不仅仅指我们平时说的中、英、日、法等各种语言。从广义上来讲,只要是能承载信息的载体,我们都可以称之为“语言”,比如,古代的结绳记事、盲文、哑语、摩斯密码等。

要想了解“语言”要表达的信息,我们就必须定义相应的语法规则。这样,书写者就可以根据语法规则来书写“句子”(专业点的叫法应该是“表达式”),阅读者根据语法规则来阅读“句子”,这样才能做到信息的正确传递。而我们要讲的解释器模式,其实就是用来实现根据语法规则解读“句子”的解释器。

解释器模式的代码实现比较灵活,没有固定的模板。我们前面说过,应用设计模式主要是应对代码的复杂性,解释器模式也不例外。它的代码实现的核心思想,就是将语法解析的工作拆分到各个小类中,以此来避免大而全的解析类。一般的做法是,将语法规则拆分一些小的独立的单元,然后对每个单元进行解析,最终合并为对整个语法规则的解析。

11. 中介模式

中介模式的英文翻译是 Mediator Design Pattern。中介模式定义了一个单独的(中介)对象,来封装一组对象之间的交互。将这组对象之间的交互委派给与中介对象交互,来避免对象之间的直接交互。

image.png

中介模式的设计思想跟中间层很像,通过引入中介这个中间层,将一组对象之间的交互关系(或者依赖关系)从多对多(网状关系)转换为一对多(星状关系)。原来一个对象要跟 n 个对象交互,现在只需要跟一个中介对象交互,从而最小化对象之间的交互关系,降低了代码的复杂度,提高了代码的可读性和可维护性。

观察者模式和中介模式都是为了实现参与者之间的解耦,简化交互关系。两者的不同在于应用场景上。在观察者模式的应用场景中,参与者之间的交互比较有条理,一般都是单向的,一个参与者只有一个身份,要么是观察者,要么是被观察者。而在中介模式的应用场景中,参与者之间的交互关系错综复杂,既可以是消息的发送者、也可以同时是消息的接收者。

2.4 总结

time.geekbang.org/column/arti…

在实际的项目开发中,如何避免过度设计?又如何避免设计不足?

  • 设计的初衷是提高代码质量。应用设计模式只是方法,最终的目的,也就是初心,是提高代码的质量。具体点说就是,提高代码的可读性、可扩展性、可维护性等。所有的设计都是围绕着这个初心来做的。设计原则和思想是心法,设计模式只是招式。掌握心法,以不变应万变,无招胜有招。所以,设计原则和思想比设计模式更加普适、重要。掌握了设计原则和思想,我们能更清楚地了解为什么要用某种设计模式,就能更恰到好处地应用设计模式,甚至我们还可以自己创造出来新的设计模式。
  • 设计的过程是先有问题后有方案。我们先要去分析代码存在的痛点,比如可读性不好、可扩展性不好等等,然后再针对性地利用设计模式去改善,而不是看到某个场景之后,觉得跟之前在某本书中看到的某个设计模式的应用场景很相似,就套用上去,也不考虑到底合不合适,最后如果有人问起了,就再找几个不痛不痒、很不具体的伪需求来搪塞,比如提高了代码的扩展性、满足了开闭原则等等。
  • 设计的应用场景是复杂代码。设计模式要干的事情就是解耦,也就是利用更好的代码结构将一大坨代码拆分成职责更单一的小类,让其满足高内聚低耦合等特性。创建型模式是将创建和使用代码解耦,结构型模式是将不同的功能代码解耦,行为型模式是将不同的行为代码解耦。而解耦的主要目的是应对代码的复杂性。设计模式就是为了解决复杂代码问题而产生的。很多设计模式相关的书籍都会举一些简单的例子,这些例子仅仅具有教学意义,只是为了讲解设计模式的原理和实现,力求在有限篇幅内给你讲明白。
  • 持续重构能有效避免过度设计。持续重构不仅仅是保证代码质量的重要手段,也是避免过度设计的有效方法。在真正有痛点的时候,我们再去考虑用设计模式来解决,而不是一开始就为不一定实现的未来需求而应用设计模式。
  • 避免设计不足的 3 个必要条件。首先,你要有一定理论知识的储备。其次,你还要有一定的刻意训练。最后,你一定要有代码质量意识、设计意识。

脱离具体的场景去谈论设计是否合理,都是空谈。这就像我们经常说的,脱离业务谈架构都是“耍流氓”。

其他:

image.png

也可以去看一下 《大话设计模式》,用情景对话的模式趣味地解读23种设计模式。