首页
沸点
课程
数据标注
HOT
AI Coding
更多
直播
活动
APP
插件
直播
活动
APP
插件
搜索历史
清空
创作者中心
写文章
发沸点
写笔记
写代码
草稿箱
创作灵感
查看更多
登录
注册
Power Designer的使用-从PDM导出SQL脚本
信小呆666
2022-07-12
463
阅读1分钟
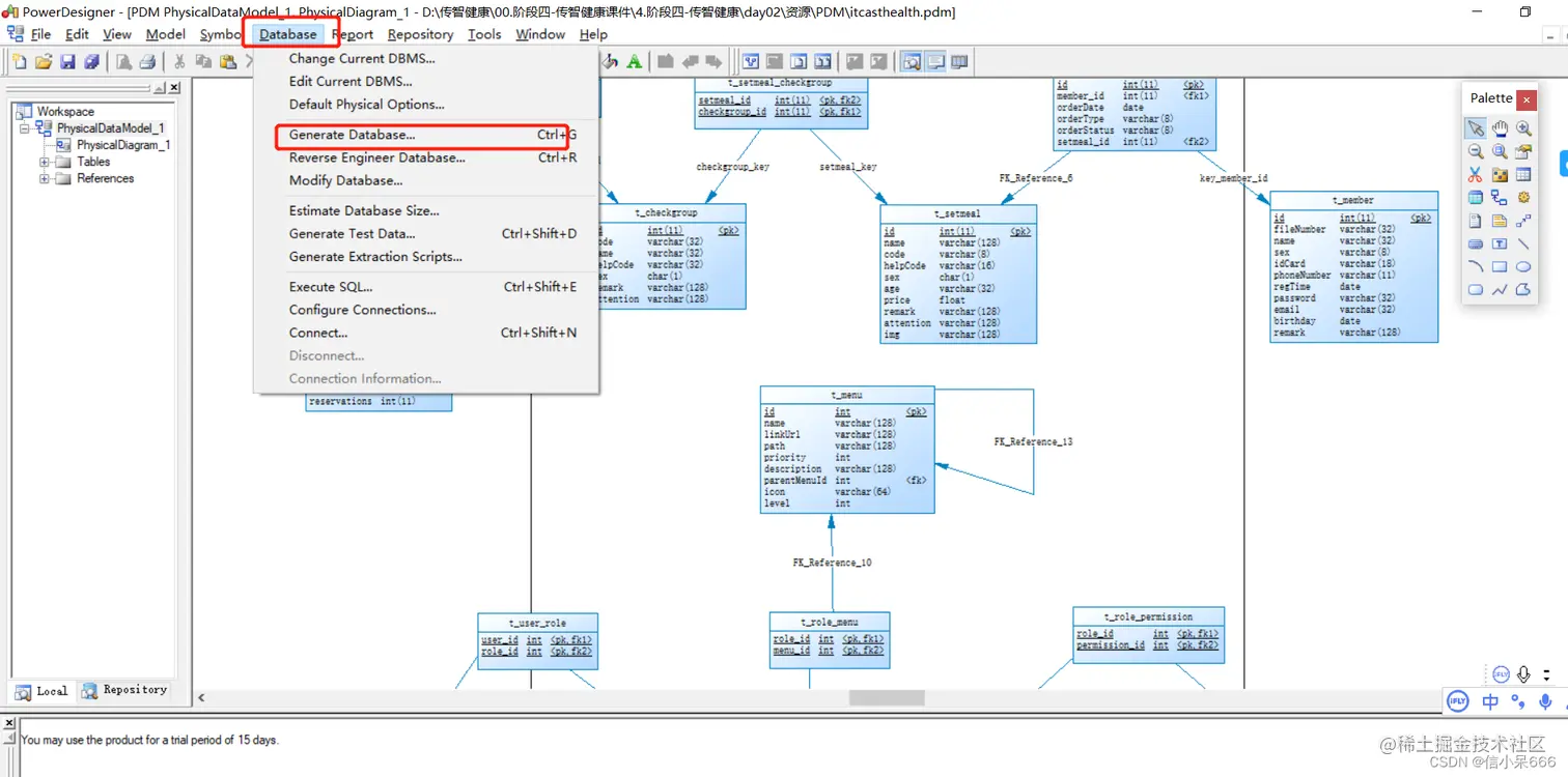
1.找到 pdm后缀名文件,直接双击打开。
2.选择导出
信小呆666
java研发
88
文章
16k
阅读
1
粉丝
目录
收起