SpringBoot整合阿里云SchedulerX分布式任务调度组件

2,358 阅读2分钟

介绍一下🍬

官网文档地址:官网地址

分布式任务调度SchedulerX 2.0是阿里巴巴基于Akka架构自研的新一代分布式任务调度平台。兼容开源XXL-JOB、ElasticJob,支持Cron定时、一次性任务、任务编排、分布式执行批量任务等功能,具备高可用、可视化、可运维、低延时等能力。

说的简单点,SchedulerX是一个做定时任务的好工具

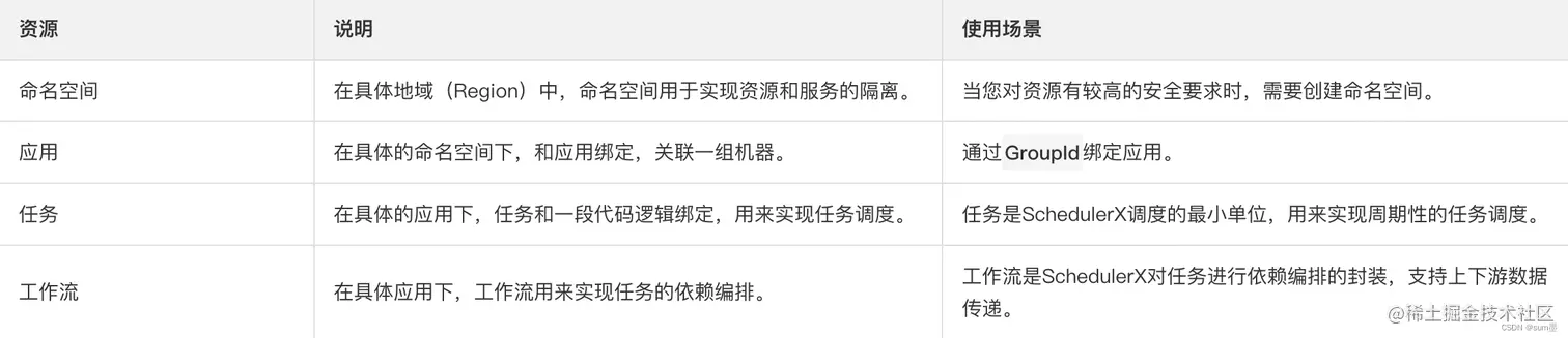
接入流程🍇

1、购买服务

如果只买基础版,一般任务都不会超过10000个,一年下来36.5元,其实还挺便宜的。

在这里插入图片描述

2、创建资源

官方文档:官方文档

在这里插入图片描述

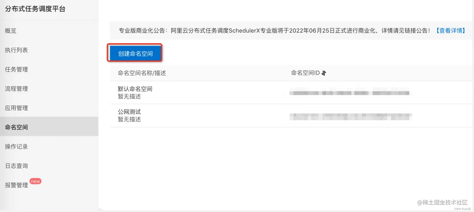
2.1 创建命名空间

在这里插入图片描述 在这里插入图片描述 在这里插入图片描述 创建完之后会得到一个命名空间ID,这个ID将会作为application.yml的一个配置参数

2.2 创建应用

在这里插入图片描述 这里有两个参数也会作为application.yml的配置参数:应用ID和应用key

3、搭建项目

3.1 配置文件

SpringBoot项目pom.xml文件

<?xml version="1.0" encoding="UTF-8"?>
<project xmlns="http://maven.apache.org/POM/4.0.0" xmlns:xsi="http://www.w3.org/2001/XMLSchema-instance"
         xsi:schemaLocation="http://maven.apache.org/POM/4.0.0 https://maven.apache.org/xsd/maven-4.0.0.xsd">
    <modelVersion>4.0.0</modelVersion>
    <parent>
        <groupId>org.springframework.boot</groupId>
        <artifactId>spring-boot-starter-parent</artifactId>
        <version>2.7.1</version>
        <relativePath/> <!-- lookup parent from repository -->
    </parent>
    <groupId>com.example</groupId>
    <artifactId>SpringBoot-schedulerx</artifactId>
    <version>0.0.1-SNAPSHOT</version>
    <name>SpringBoot-schedulerx</name>
    <description>Demo project for Spring Boot</description>
    <properties>
        <java.version>1.8</java.version>
    </properties>
    <dependencies>
        <dependency>
            <groupId>org.springframework.boot</groupId>
            <artifactId>spring-boot-starter-web</artifactId>
        </dependency>

        <dependency>
            <groupId>com.aliyun.schedulerx</groupId>
            <artifactId>schedulerx2-spring-boot-starter</artifactId>
            <version>1.6.0</version>
            <!--如果用的是logback,需要把log4j和log4j2排除掉 -->
            <exclusions>
                <exclusion>
                    <groupId>org.apache.logging.log4j</groupId>
                    <artifactId>log4j-api</artifactId>
                </exclusion>
                <exclusion>
                    <groupId>org.apache.logging.log4j</groupId>
                    <artifactId>log4j-core</artifactId>
                </exclusion>
                <exclusion>
                    <groupId>log4j</groupId>
                    <artifactId>log4j</artifactId>
                </exclusion>
            </exclusions>
        </dependency>


        <dependency>
            <groupId>org.springframework.boot</groupId>
            <artifactId>spring-boot-starter-test</artifactId>
            <scope>test</scope>
        </dependency>
    </dependencies>

    <build>
        <plugins>
            <plugin>
                <groupId>org.springframework.boot</groupId>
                <artifactId>spring-boot-maven-plugin</artifactId>
            </plugin>
        </plugins>
    </build>

</project>

SpringBoot项目application.properties

这里需要提醒大家,如果在测试阶段,配置endpoint时候直接配置公网的链接就行了,因为有地域的endpoint都是生产环境,是连接不通的,项目启动会失败!!!

spring.schedulerx2.endpoint=acm.aliyun.com
spring.schedulerx2.namespace=xxx-xxx-xxx-xxx
spring.schedulerx2.groupId=open_net_test_group
# 1.2.1及以上版本设置appKey
spring.schedulerx2.appKey=xxxxxxxx

# 1.2.1以下版本设置AK/SK
#spring.schedulerx2.aliyunAccessKey=${aliyunAccessKey}
#spring.schedulerx2.aliyunSecretKey=${aliyunSecretKey}

3.2 项目代码

项目结构

在这里插入图片描述

SpringBootSchedulerxApplication.java

package com.example.springbootschedulerx;

import org.springframework.boot.SpringApplication;
import org.springframework.boot.autoconfigure.SpringBootApplication;

@SpringBootApplication
public class SpringBootSchedulerxApplication {

    public static void main(String[] args) {
        SpringApplication.run(SpringBootSchedulerxApplication.class, args);
    }

}

TestJob.java

package com.example.springbootschedulerx.job;

import com.alibaba.schedulerx.worker.domain.JobContext;
import com.alibaba.schedulerx.worker.processor.JavaProcessor;
import com.alibaba.schedulerx.worker.processor.ProcessResult;
import org.springframework.stereotype.Component;

@Component
public class TestJob extends JavaProcessor {

    @Override
    public ProcessResult process(JobContext context) throws Exception {
        System.out.println("调用成功");
        return new ProcessResult(true);
    }
}

4、配置任务

写完任务处理逻辑后,需要到SchedulerX平台上注册该任务,流程如下:

4.1 创建任务

首先,选择任务类型为java 其次,输入任务处理类的完整包路径 最后,单机运行表示不管你有多少台服务注册了同一个任务,也只会执行一次;而广播运行则表示全部都会执行

在这里插入图片描述

4.2 设置定时

在这里插入图片描述

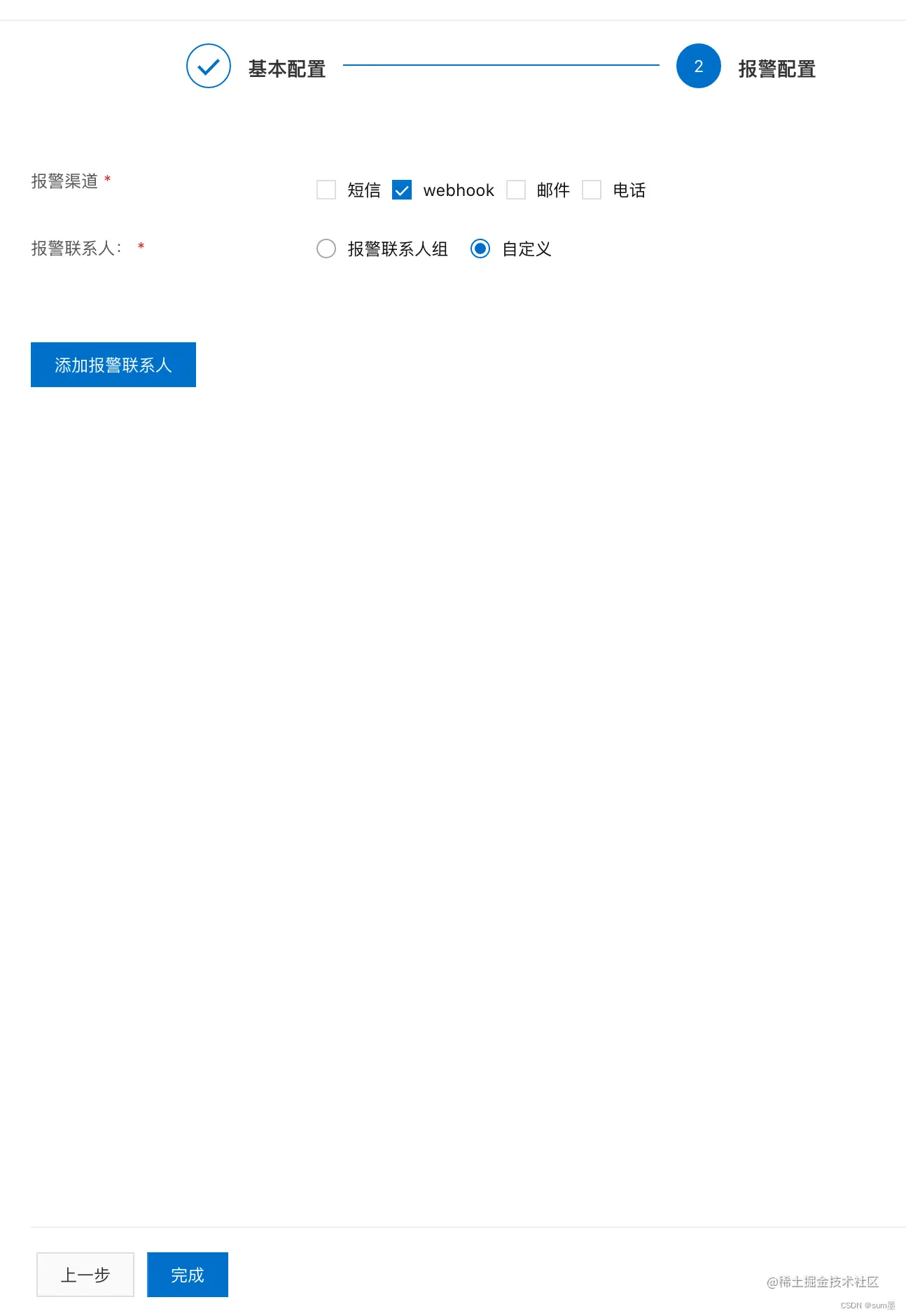
4.3 设置报警配置

在这里插入图片描述

4.4 任务列表和记录

在这里插入图片描述

在这里插入图片描述

4.5 运行展示

在这里插入图片描述