【通用数据库集成开发环境】上海道宁为您提供Aqua Data Studio,更好的设计、开发、建模和管理自己的数据库

165 阅读4分钟

公众号首图.jpg

Aqua Data Studio是用于

数据库和可视化分析的

通用集成开发环境 (IDE)

插图.png

Aqua Data Studio为

数据库开发人员和分析师

提供了 40 多种必备工具

它是一个高度协作的平台\

允许用户以极低的价格

开发和部署分析和报告解决方案

开发商介绍

Idera, Inc.一直专注于用户,并帮助软件用户在业务中做出实时技术决策。在过去的20年中,Idera, Inc.为更多人提供了更多工具和创新,并通过扩展Idera, Inc.品牌组合将自己确立为值得信赖的顾问。

logo.png

AquaFold, Inc.是Idera, Inc.的一个品牌,其主打产品Aqua Data Studio是一个跨平台的数据库解决方案,为数据库开发人员和分析师提供了40多种必备工具。

Aqua Data Studio是一个高度协作的平台,允许用户以极低的价格开发和部署分析和报告解决方案。超过300,000名数据专业人员使用Aqua Data Studio来设计、开发、建模和管理他们的数据库。

产品介绍

Aqua Data Studio数据库IDE的优势

  • 使用单一数据库工具管理大量数据源的多项任务
  • 轻松开发、执行和共享 SQL 语句
  • 通过复制和粘贴在类似 Excel 的网格中查看、筛选和编辑查询结果
  • 创建可视化和仪表板以通过拖放分析数据
  • 比较架构、数据、查询结果、文件和文件夹
  • 将数据库逆向工程为实体关系图

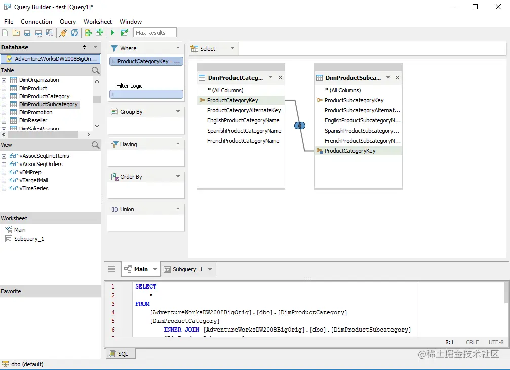
0 1 可视化构建查询

将表和视图拖放到可视白板中,显示现有的和创建新的表连接,选择列,以及聚合属性,例如where子句和子查询。

可视化构建查询.png

0 2 轻松编辑SQL代码

连接到任何数据库服务器并执行SQL查询。自动格式化SQL、颜色语法和完整的文本,以节省编写SQL语句的时间。在文本、网格、透视和表单视图中查看查询结果并导出为常用格式。

轻松编辑SQL代码.png

0 3 可视化分析数据

创建引人入胜的数据可视化和仪表板以进行探索并与他人共享。识别模式和趋势以寻找进一步分析的机会。使用R应用过滤器、数据标签、表格计算和统计分析来创建图表,以改进业务决策、限制风险和解决难题。

可视化分析数据.png

0 4 在Excel样式网格中编辑数据

使用方便的图形界面在数据网格上编辑执行查询的结果集。使用可编辑的类似 Excel 的网格轻松更改数据以及添加和删除行。

在Excel样式网格中编辑数据.png

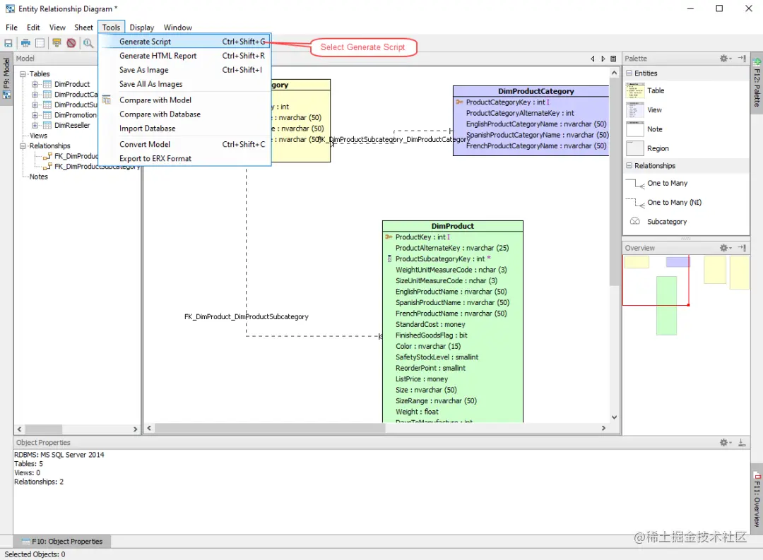
0 5 模型实体关系图

设计物理数据库模型。正向工程师对表、视图、索引、约束和关系进行建模并生成 SQL 脚本。对现有数据库进行逆向工程以可视化数据库模型。快速将模型从一个数据库平台转换到另一个。

模型实体关系图.png

终极版介绍

Aqua Data Studio Ultimate Edition是行业先进的数据库IDE的高级版,具有补充标准版的附加新功能。使用Ultimate Edition,您可以管理具有高级企业功能的各种数据源。

高级版优势

  • 使用增强型数据库 IDE,除了标准功能外,您还可以生成随机表
  • 只需点击几下即可生成数据和表格
  • 使用计划任务选项自动执行任务
  • 用于优化流程的高级自动化 aquascript 或 SQL 任务选项

0 1 项目的任务计划程序

从工具菜单中,创建任务计划选项允许用户为Aquascript执行计划任务。现在,您可以轻松地在调度程序中安排和设置Aquascript任务,以便在将来执行。

项目的任务计划程序.png

0 2 随机表和数据生成器

随机生成测试表或数据。启动随机表和数据生成器时,用户有三种不同的选项来创建表和数据:没有任何数据的随机表、具有随机数据的随机表、具有随机数据的现有表。

随机表和数据生成器.png

0 3 新的许可系统

我们的数据库IDE解决方案现在提供终极捆绑许可证,允许用户通过添加附加功能来扩展ADS基本许可证工具集。终极版和标准版用户可以切换到14天试用新的免费试用版。

新的许可系统.png

新版本功能

Aqua Data Studio 21.0增加了对两个新数据库平台的支持:MongoDB Atlas和Azure Synapse Analytics。

  • 为macOS用户提供任务计划程序
  • 添加了对 Aquascript 的支持
  • 现在可以利用公司的数据屏蔽功能,它可以让您屏蔽数据库表列
  • 可以创建没有数据的随机表、使用随机数据或将随机数据填充到现有表中。
  • Aqua Data Studio现在提供终极捆绑许可证,允许用户通过添加附加功能来扩展ADS基本许可证工具集
  • 现在您可以连接到Azure Synapse数据库。 
  • 现在您可以连接到MongoDB Atlas数据库
  • 连接到Informix 4.10 JC14、MariaDB 2.6.0、Snowflake 3.12.4和SQLite 3.30.1