fiddler常用操作汇总

271 阅读2分钟

1、过滤

image.png

2、查看数据包内容

image.png

3、弱网测试

弱网测试其实就是提前设置好一个值,在这个环境下进行测试就行了。

(1)进入定制规则页面: image.png

(2) 点击Ctrl+F调起搜索,在Find what 中输入300进行查找,更改上行、下行网络速度。 image.png

说明:

上行: oSession["request-trickle-delay"] = "300",每上传1KB文件需要多长时间;单位都是ms

下行: oSession["response-trickle-delay"] = "150",每下载1KB的文件需要多长时间;单位都是ms

(3) 弱网测试(网络延时计算方法)-不用

单位换算关系:(B:字节 b:位)

Ø 1B = 8b

Ø 1B/s = 8b/s(或1Bps=8bps)

Ø 1KB = 1024B

Ø 1KB/s = 1024B/s

Ø 1MB = 1024KB

Ø 1MB/s = 1024KB/s

Ø 1Mbps=1000 000bps

Ø 1M带宽:速率为1Mbps

Ø 1s = 1000ms

网络带宽值(速度)参考

弱网延迟时间计算公式: 延时ms=[1KB/(速率bps/8)B/s]*1000 image.png

我们只需要知道弱网测试的时候在哪里修改时间,具体时间修改成多少毫秒,百度中搜索即可。

(4)开启延时 image.png

(5)弱网测试常见的问题

上传文件时进度卡住不动

登录不上或者登录后立即掉线

响应过程中页面控件可点击,导致崩溃

搜索不响应,多次点击后结果显示总在刷新被替换

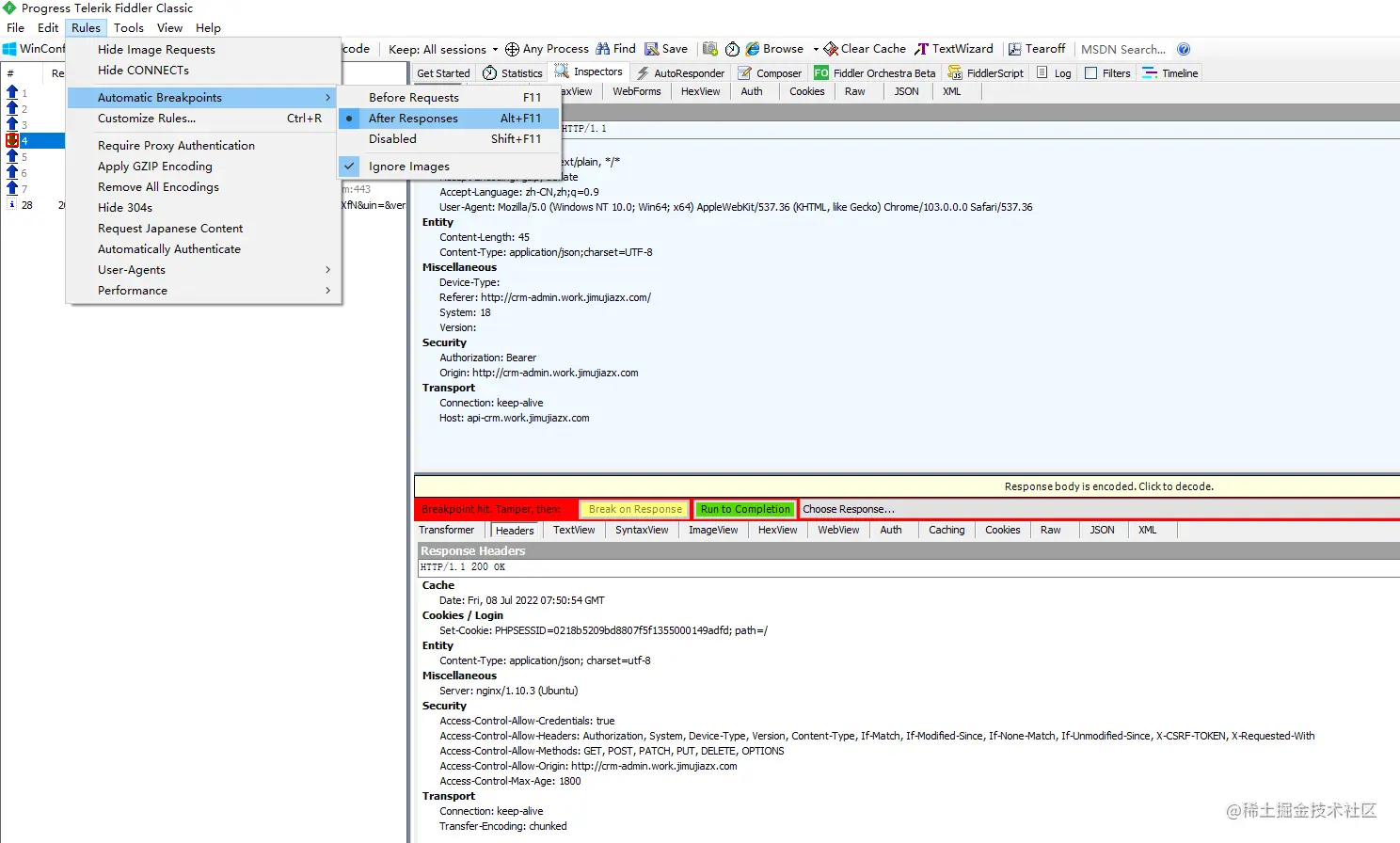
4、设置断点

设置断点(请求之前),此时可以修改响应之前的数据,比如传入参数。 aec99133bf4287d00f7f31df90c6831.png

设置断点(响应之后),此时可以修改响应之后的数据。 image.png

-------本文内容不用于商业目的,如涉及知识产权问题,请随时联系!!!-------

-----------------祝福所有人学有所成,工作顺利,万事如意!!!----------------