Dubbo3源码篇3-消费者和提供者的请求通信

549 阅读8分钟

欢迎大家关注 github.com/hsfxuebao ,希望对大家有所帮助,要是觉得可以的话麻烦给点一下Star哈

1. consumer的invoke发送请求

image.png

先看一些整体的流程图: image.png

发送请求时,经过各种过滤器,过滤器我们先不分析,直接来到FailoverClusterInvoker。

1.1 FailoverClusterInvoker.

FailoverClusterInvoker 这个类是干什么的呢,可以从类名看出来,这个是一个失败重试的类。 先看下继承关系:

image.png 我们可以看到FailoverClusterInvoker 继承AbstractClusterInvoker,AbstractClusterInvoker这个抽象类其实还有很多子类,我们可以看到这些都是,

image.png

然后这个invoke方法是在父类里面的,然后由子类实现doInvoke方法。我们先来看下这个AbstractClusterInvoker 的invoke方法:

public Result invoke(final Invocation invocation) throws RpcException {
        checkWhetherDestroyed();

        // binding attachments into invocation.
//        Map<String, Object> contextAttachments = RpcContext.getClientAttachment().getObjectAttachments();
//        if (contextAttachments != null && contextAttachments.size() != 0) {
//            ((RpcInvocation) invocation).addObjectAttachmentsIfAbsent(contextAttachments);
//        }

        // 通过路由策略,将不符合路由规则的invoker过滤掉,获取所有提供者的集合
        List<Invoker<T>> invokers = list(invocation);
        // 获取负载均衡策略,并创建相应的负载均衡实例,默认是random
        LoadBalance loadbalance = initLoadBalance(invokers, invocation);
        RpcUtils.attachInvocationIdIfAsync(getUrl(), invocation);
        // 调用具体的集群容错策略中的doInvoke()
        return doInvoke(invocation, invokers, loadbalance);
    }
  1. 首先检查是否销毁
  2. 将上下文中的附加信息添加到invocation 中。
  3. 获取invoker集合,获取负载均衡策略(这个后面讲)
  4. 调用子类的doInvoke(invocation, invokers, loadbalance) 方法。

我们来看下 FailoverClusterInvoker 的doInvoke 方法。

public Result doInvoke(Invocation invocation, final List<Invoker<T>> invokers, LoadBalance loadbalance) throws RpcException {
    List<Invoker<T>> copyInvokers = invokers;
    // 检测invokers列表是否为空
    checkInvokers(copyInvokers, invocation);
    // 获取RPC调用的方法名
    String methodName = RpcUtils.getMethodName(invocation);
    // 获取retries属性值
    int len = calculateInvokeTimes(methodName);
    // retry loop.
    RpcException le = null; // last exception.
    // 存放所有已经尝试调用过的invoker,这些invoker中,除了最后一个外,其它的都是不可用的
    List<Invoker<T>> invoked = new ArrayList<Invoker<T>>(copyInvokers.size()); // invoked invokers.
    Set<String> providers = new HashSet<String>(len);

    for (int i = 0; i < len; i++) {
        //Reselect before retry to avoid a change of candidate `invokers`.
        //NOTE: if `invokers` changed, then `invoked` also lose accuracy.
        if (i > 0) {
            // 检测委托对象invoker是否被销毁
            checkWhetherDestroyed();
            // 更新本地invoker列表
            copyInvokers = list(invocation);
            // check again 重新检测invokers列表是否为空
            checkInvokers(copyInvokers, invocation);
        }
        // 负载均衡
        Invoker<T> invoker = select(loadbalance, invocation, copyInvokers, invoked);
        // 将选择出的invoker写入到invoked集合
        invoked.add(invoker);
        RpcContext.getServiceContext().setInvokers((List) invoked);
        try {
            // 远程调用
            Result result = invokeWithContext(invoker, invocation);
            //重试过程中,将最后一次调用的异常信息以 warn 级别日志输出
            if (le != null && logger.isWarnEnabled()) {
                logger.warn("Although retry the method " + methodName
                        + " in the service " + getInterface().getName()
                        + " was successful by the provider " + invoker.getUrl().getAddress()
                        + ", but there have been failed providers " + providers
                        + " (" + providers.size() + "/" + copyInvokers.size()
                        + ") from the registry " + directory.getUrl().getAddress()
                        + " on the consumer " + NetUtils.getLocalHost()
                        + " using the dubbo version " + Version.getVersion() + ". Last error is: "
                        + le.getMessage(), le);
            }
            return result;
        } catch (RpcException e) {
            // 如果是业务性质的异常,不再重试,直接抛出
            if (e.isBiz()) { // biz exception.
                throw e;
            }
            // 其他性质的异常统一封装成RpcException
            le = e;
        } catch (Throwable e) {
            le = new RpcException(e.getMessage(), e);
        } finally {
            // 将提供者的地址添加到providers
            providers.add(invoker.getUrl().getAddress());
        }
    }  // end-for
    // 最后抛出异常
    throw new RpcException(le.getCode(), "Failed to invoke the method "
            + methodName + " in the service " + getInterface().getName()
            + ". Tried " + len + " times of the providers " + providers
            + " (" + providers.size() + "/" + copyInvokers.size()
            + ") from the registry " + directory.getUrl().getAddress()
            + " on the consumer " + NetUtils.getLocalHost() + " using the dubbo version "
            + Version.getVersion() + ". Last error is: "
            + le.getMessage(), le.getCause() != null ? le.getCause() : le);
}

其他我们不分析,直接进图DubboInvoker.doInvoker():

protected Result doInvoke(final Invocation invocation) throws Throwable {
    RpcInvocation inv = (RpcInvocation) invocation;
    final String methodName = RpcUtils.getMethodName(invocation);
    inv.setAttachment(PATH_KEY, getUrl().getPath());
    inv.setAttachment(VERSION_KEY, version);

    ExchangeClient currentClient;  // 一个client连接着一个Netty Client
    if (clients.length == 1) {  // 若只有一个client,则直接选择
        currentClient = clients[0];
    } else {  // 若有多个client,则轮询选择一个
        currentClient = clients[index.getAndIncrement() % clients.length];
    }
    try {  // 若只发请求,无需server给出响应,则为oneway,否则为twoway
        boolean isOneway = RpcUtils.isOneway(getUrl(), invocation);
        int timeout = calculateTimeout(invocation, methodName);
        invocation.put(TIMEOUT_KEY, timeout);
        if (isOneway) {
            boolean isSent = getUrl().getMethodParameter(methodName, Constants.SENT_KEY, false);
            currentClient.send(inv, isSent);
            return AsyncRpcResult.newDefaultAsyncResult(invocation);
        } else {
            ExecutorService executor = getCallbackExecutor(getUrl(), inv);
            // todo
            CompletableFuture<AppResponse> appResponseFuture =  // 通过client提交请求
                    currentClient.request(inv, timeout, executor).thenApply(obj -> (AppResponse) obj);
            // save for 2.6.x compatibility, for example, TraceFilter in Zipkin uses com.alibaba.xxx.FutureAdapter
            FutureContext.getContext().setCompatibleFuture(appResponseFuture);
            AsyncRpcResult result = new AsyncRpcResult(appResponseFuture, inv);
            result.setExecutor(executor);
            return result;
        }
    } catch (TimeoutException e) {
        throw new RpcException(RpcException.TIMEOUT_EXCEPTION, "Invoke remote method timeout. method: " + invocation.getMethodName() + ", provider: " + getUrl() + ", cause: " + e.getMessage(), e);
    } catch (RemotingException e) {
        throw new RpcException(RpcException.NETWORK_EXCEPTION, "Failed to invoke remote method: " + invocation.getMethodName() + ", provider: " + getUrl() + ", cause: " + e.getMessage(), e);
    }
}

接下来直接到Nettyhannel.send()中,

@Override
public void send(Object message, boolean sent) throws RemotingException {
    // whether the channel is closed
    super.send(message, sent);

    boolean success = true;
    int timeout = 0;
    try {
        // todo 
        ChannelFuture future = channel.writeAndFlush(message);  // 终于找到了
        if (sent) {
            // wait timeout ms
            timeout = getUrl().getPositiveParameter(TIMEOUT_KEY, DEFAULT_TIMEOUT);
            success = future.await(timeout);
        }
        Throwable cause = future.cause();
        if (cause != null) {
            throw cause;
        }
    } catch (Throwable e) {
        removeChannelIfDisconnected(channel);
        throw new RemotingException(this, "Failed to send message " + PayloadDropper.getRequestWithoutData(message) + " to " + getRemoteAddress() + ", cause: " + e.getMessage(), e);
    }
    if (!success) {
        throw new RemotingException(this, "Failed to send message " + PayloadDropper.getRequestWithoutData(message) + " to " + getRemoteAddress()
                + "in timeout(" + timeout + "ms) limit");
    }
}

在这里channel.writeAndFlush(message)将发送的请求发送出去了。接下来就是Netty的pipeline链处理了: image.png

2. 提供者处理消费者请求

image.png

首先,看一下NettyServer的调用链:

ch.pipeline()
        .addLast("decoder", adapter.getDecoder())
        .addLast("encoder", adapter.getEncoder())
        .addLast("server-idle-handler", new IdleStateHandler(0, 0, idleTimeout, MILLISECONDS))
        .addLast("handler", nettyServerHandler);

直接进入nettyServerHadnler:

@Override
public void channelRead(ChannelHandlerContext ctx, Object msg) throws Exception {
    NettyChannel channel = NettyChannel.getOrAddChannel(ctx.channel(), url, handler);
    handler.received(channel, msg);
}

接下来到AllChannelHandler:

// 当前类称为请求分发器Dispatcher
@Override
public void received(Channel channel, Object message) throws RemotingException {
    // 线程池
    ExecutorService executor = getPreferredExecutorService(message);
    try {
        // 将对端请求/响应封装为一个任务
        // 从线程池中拿到一个线程,来处理这个任务。
        executor.execute(new ChannelEventRunnable(channel, handler, ChannelState.RECEIVED, message));
    } catch (Throwable t) {
        if(message instanceof Request && t instanceof RejectedExecutionException){
            sendFeedback(channel, (Request) message, t);
            return;
        }
        throw new ExecutionException(message, channel, getClass() + " error when process received event .", t);
    }
}

ChannelEventRunnable.run():

public void run() {
    if (state == ChannelState.RECEIVED) {
        try {
            handler.received(channel, message);
        } catch (Exception e) {
            logger.warn("ChannelEventRunnable handle " + state + " operation error, channel is " + channel
                    + ", message is " + message, e);
        }
    } else {
        switch (state) {
        case CONNECTED:
            try {
                handler.connected(channel);
            } catch (Exception e) {
                logger.warn("ChannelEventRunnable handle " + state + " operation error, channel is " + channel, e);
            }
            break;
        case DISCONNECTED:
            try {
                handler.disconnected(channel);
            } catch (Exception e) {
                logger.warn("ChannelEventRunnable handle " + state + " operation error, channel is " + channel, e);
            }
            break;
        case SENT:
            try {
                handler.sent(channel, message);
            } catch (Exception e) {
                logger.warn("ChannelEventRunnable handle " + state + " operation error, channel is " + channel
                        + ", message is " + message, e);
            }
            break;
        case CAUGHT:
            try {
                handler.caught(channel, exception);
            } catch (Exception e) {
                logger.warn("ChannelEventRunnable handle " + state + " operation error, channel is " + channel
                        + ", message is: " + message + ", exception is " + exception, e);
            }
            break;
        default:
            logger.warn("unknown state: " + state + ", message is " + message);
        }
    }

}

org.apache.dubbo.remoting.exchange.support.header.HeaderExchangeHandler#received:

public void received(Channel channel, Object message) throws RemotingException {
    final ExchangeChannel exchangeChannel = HeaderExchangeChannel.getOrAddChannel(channel);
    if (message instanceof Request) {  // 处理client请求的情况
        // handle request.
        Request request = (Request) message;
        if (request.isEvent()) {
            handlerEvent(channel, request);
        } else {
            if (request.isTwoWay()) {  // 处理双向请求
                handleRequest(exchangeChannel, request);
            } else {
                handler.received(exchangeChannel, request.getData());
            }
        }
    } else if (message instanceof Response) {  // 处理server响应的情况
        handleResponse(channel, (Response) message);
    } else if (message instanceof String) {
        if (isClientSide(channel)) {
            Exception e = new Exception("Dubbo client can not supported string message: " + message + " in channel: " + channel + ", url: " + channel.getUrl());
            logger.error(e.getMessage(), e);
        } else {
            String echo = handler.telnet(channel, (String) message);
            if (echo != null && echo.length() > 0) {
                channel.send(echo);
            }
        }
    } else {
        handler.received(exchangeChannel, message);
    }
}

void handleRequest(final ExchangeChannel channel, Request req) throws RemotingException {
    Response res = new Response(req.getId(), req.getVersion());
    if (req.isBroken()) {  // 判断请求是否已经发生过中断(异常)
        Object data = req.getData();

        String msg;
        if (data == null) {
            msg = null;
        } else if (data instanceof Throwable) {
            msg = StringUtils.toString((Throwable) data);
        } else {
            msg = data.toString();
        }
        res.setErrorMessage("Fail to decode request due to: " + msg);
        res.setStatus(Response.BAD_REQUEST);

        channel.send(res);
        return;
    }
    // find handler by message class.
    Object msg = req.getData();
    try {
        CompletionStage<Object> future = handler.reply(channel, msg);  // 处理调用
        future.whenComplete((appResult, t) -> {  // 添加监听,一旦异步操作完成,就会触发该回调
            try {
                if (t == null) {
                    res.setStatus(Response.OK);
                    res.setResult(appResult);
                } else {
                    res.setStatus(Response.SERVICE_ERROR);
                    res.setErrorMessage(StringUtils.toString(t));
                }
                channel.send(res);
            } catch (RemotingException e) {
                logger.warn("Send result to consumer failed, channel is " + channel + ", msg is " + e);
            }
        });
    } 
}

接下来DubboProtocol.reply():

private ExchangeHandler requestHandler = new ExchangeHandlerAdapter() {

    @Override
    public CompletableFuture<Object> reply(ExchangeChannel channel, Object message) throws RemotingException {

        if (!(message instanceof Invocation)) {
            throw new RemotingException(channel, "Unsupported request: "
                    + (message == null ? null : (message.getClass().getName() + ": " + message))
                    + ", channel: consumer: " + channel.getRemoteAddress() + " --> provider: " + channel.getLocalAddress());
        }

        Invocation inv = (Invocation) message;
        // todo
        Invoker<?> invoker = getInvoker(channel, inv);  // 获取invoker
        ...
        RpcContext.getServiceContext().setRemoteAddress(channel.getRemoteAddress());
        Result result = invoker.invoke(inv);  // 完成invoker的本地调用计算
        return result.thenApply(Function.identity()); // 将result构建为一个异步结果
    }
}

getInvoker():

Invoker<?> getInvoker(Channel channel, Invocation inv) throws RemotingException {
    boolean isCallBackServiceInvoke = false;
    boolean isStubServiceInvoke = false;
    int port = channel.getLocalAddress().getPort();
    String path = (String) inv.getObjectAttachments().get(PATH_KEY);

    // if it's callback service on client side
    isStubServiceInvoke = Boolean.TRUE.toString().equals(inv.getObjectAttachments().get(STUB_EVENT_KEY));
    if (isStubServiceInvoke) {
        port = channel.getRemoteAddress().getPort();
    }

    //callback
    isCallBackServiceInvoke = isClientSide(channel) && !isStubServiceInvoke;
    if (isCallBackServiceInvoke) {
        path += "." + inv.getObjectAttachments().get(CALLBACK_SERVICE_KEY);
        inv.getObjectAttachments().put(IS_CALLBACK_SERVICE_INVOKE, Boolean.TRUE.toString());
    }

    String serviceKey = serviceKey(
            port,
            path,
            (String) inv.getObjectAttachments().get(VERSION_KEY),
            (String) inv.getObjectAttachments().get(GROUP_KEY)
    );
    // 从缓存map中获取exporter
    DubboExporter<?> exporter = (DubboExporter<?>) exporterMap.get(serviceKey);

    if (exporter == null) {
        throw new RemotingException(channel, "Not found exported service: " + serviceKey + " in " + exporterMap.keySet() + ", may be version or group mismatch " +
                ", channel: consumer: " + channel.getRemoteAddress() + " --> provider: " + channel.getLocalAddress() + ", message:" + getInvocationWithoutData(inv));
    }

    return exporter.getInvoker();  // 获取exporter中封装的invoker
}

整体流程图: image.png 红色箭头自下往上执行,首先是接到请求,进行decode解码操作,然后调用handlers的recevied方法,直到调用到实现类里面。蓝色的时候将响应写回到channel中,进行encode,然后调用handler的sent方法。

2.1 调用图

image.png

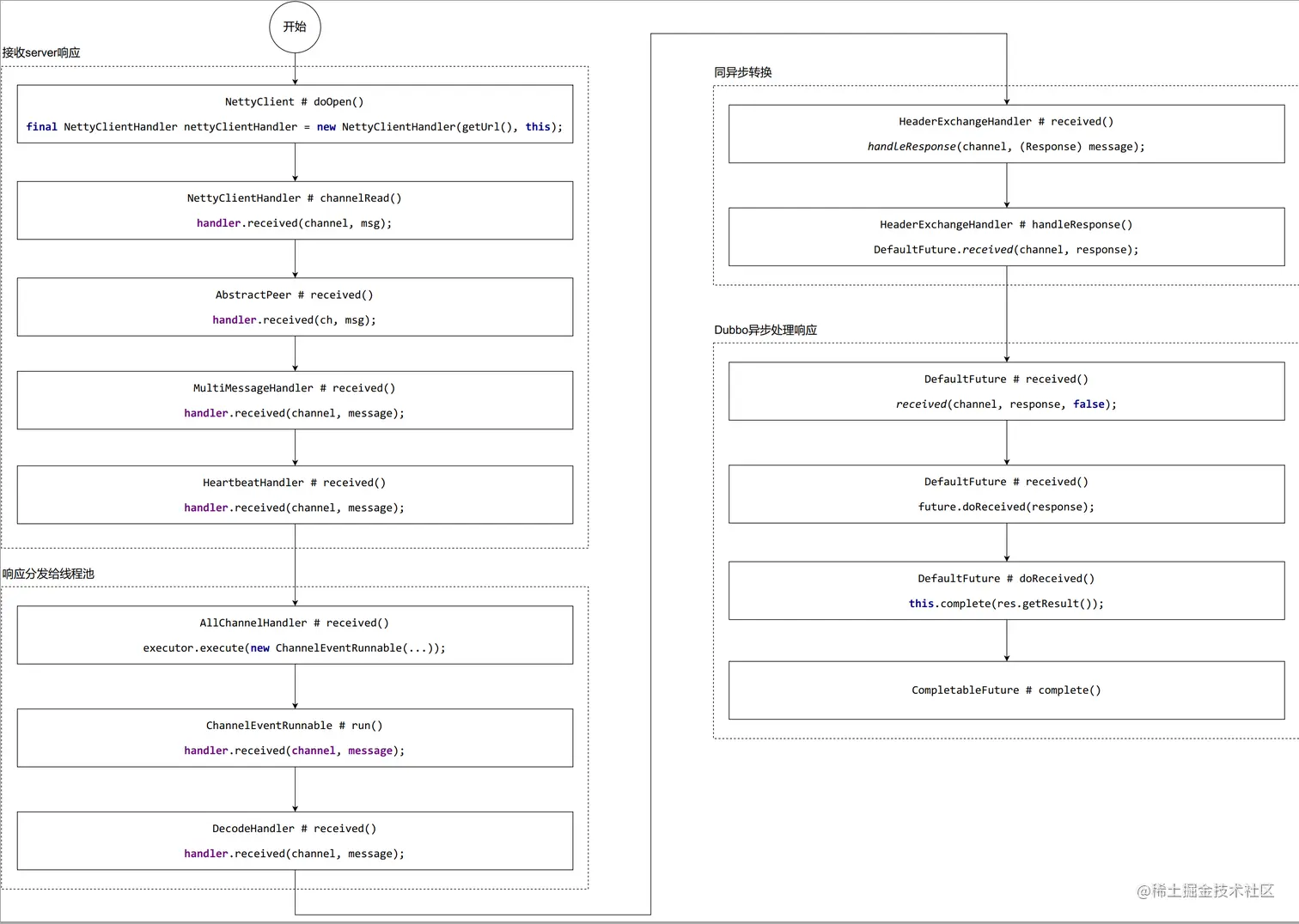
3. 消费者处理提供者响应

整体调用图:

image.png

3.1 NettyClientHandler

这里这个handler其实是代表的handlers, 因为我们在上篇文章invoke调用的时候,可以发现一个requestHandler被包装了若干层,我们可以再来回顾下那个netty将消息发送出去,然后调用handler的sent方法的图:

image.png

我们可以看到这个requestHandler被包装了这么多层。其实我们这里接收消息也差不多,只不过不是调用sent方法了,而是recevied方法。我们可以看下我画的这个handlers处理recevied的一个图:

image.png

可以看到与上面那张图差不多,这里我对每个handler都做了什么事做了一下总结(这里的总结只是对响应的处理,其他处理还需要自己犯翻下源码),这里还是有2个注意的handler我们需要看下 一个是AllChannelHandler,我们可以看下这个它的received源码:

image.png

这里是现获取线程池,然后使用线程池来处理这个事件。
出现了异常,如果message是request,然后是个线程池拒绝异常,这时候快速回复一个失败的响应。
我们来看下这个ChannelEventRunnable ,看看run方法是怎样处理这些事件的。

image.png 我们可以看到,不同的事件交给handler的不同方法来执行。
另一个是HeaderExchangeHandler,我们看下它的received源码

image.png 可以看出来,使用message的类型来处理,我们这里就看下这个message是response类型的时候那个handleResponse方法。\

// 处理响应
static void handleResponse(Channel channel, Response response) throws RemotingException {
    
    // 不为null,也不是心跳
    if (response != null && !response.isHeartbeat()) {
        DefaultFuture.received(channel, response);
    }
}

接下来DefaultFuture.received():

public static void received(Channel channel, Response response) {
    received(channel, response, false);
}

public static void received(Channel channel, Response response, boolean timeout) {
    try {
        // 从futures 缓存中将 这个请求id 删除
        DefaultFuture future = FUTURES.remove(response.getId());
        if (future != null) {
            Timeout t = future.timeoutCheckTask;
            if (!timeout) {
                // decrease Time
                t.cancel();
            }
            // 接收响应
            future.doReceived(response);
        } else {
            logger.warn("The timeout response finally returned at "
                    + (new SimpleDateFormat("yyyy-MM-dd HH:mm:ss.SSS").format(new Date()))
                    + ", response status is " + response.getStatus()
                    + (channel == null ? "" : ", channel: " + channel.getLocalAddress()
                    + " -> " + channel.getRemoteAddress()) + ", please check provider side for detailed result.");
        }
    } finally {
        // 最终将channels 缓存中将请求id删除
        CHANNELS.remove(response.getId());
    }
}

这里其实就是找到请求那时候的那个future,这里response.getId()获得的id其实就是当初request那个id。 如果future能在缓存中找到,就调用future对象的doReceived方法。找不到的话,就是超时了,然后被清理了。 我们接着在看future.doReceived(response)方法

private void doReceived(Response res) {
    if (res == null) {
        throw new IllegalStateException("response cannot be null");
    }
    if (res.getStatus() == Response.OK) {
        this.complete(res.getResult());
    } else if (res.getStatus() == Response.CLIENT_TIMEOUT || res.getStatus() == Response.SERVER_TIMEOUT) {
        this.completeExceptionally(new TimeoutException(res.getStatus() == Response.SERVER_TIMEOUT, channel, res.getErrorMessage()));
    } else {
        this.completeExceptionally(new RemotingException(channel, res.getErrorMessage()));
    }

    // the result is returning, but the caller thread may still waiting
    // to avoid endless waiting for whatever reason, notify caller thread to return.
    if (executor != null && executor instanceof ThreadlessExecutor) {
        ThreadlessExecutor threadlessExecutor = (ThreadlessExecutor) executor;
        if (threadlessExecutor.isWaiting()) {
            threadlessExecutor.notifyReturn(new IllegalStateException("The result has returned, but the biz thread is still waiting" +
                    " which is not an expected state, interrupt the thread manually by returning an exception."));
        }
    }
}

3.2 整体调用图

image.png

接下里,我们将分析服务路由,敬请期待。

参考文章

Dubbo3.0源码注释github地址
dubbo源码系列
dubbo源码分析专栏